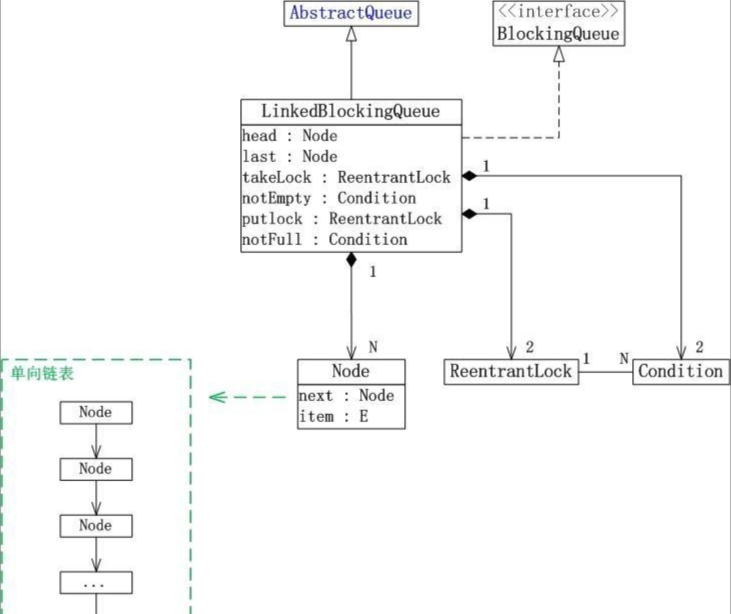
LinkedBlockingQueue是一个单向链表实现的阻塞队列。该队列按 FIFO(先进先出)排序元素,新元素插入到队列的尾部,并且队列获取操作会获得位于队列头部的元素。链接队列的吞吐量通常要高于基于数组的队列,但是在大多数并发应用程序中,其可预知的性能要低。
此外,LinkedBlockingQueue还是可选容量的(防止过度膨胀),即可以指定队列的容量。如果不指定,默认容量大小等于Int...
阅读全文
后端
