转载

Flink 原理与实现:理解 Flink 中的计算资源

本文所讨论的计算资源是指用来执行 Task 的资源,是一个逻辑概念。本文会介绍 Flink 计算资源相关的一些核心概念,如:Slot、SlotSharingGroup、CoLocationGroup、Chain等。并会着重讨论 Flink 如何对计算资源进行管理和隔离,如何将计算资源利用率最大化等等。理解 Flink 中的计算资源对于理解 Job 如何在集群中运行的有很大的帮助,也有利于我们更透彻地理解 Flink 原理,更快速地定位问题。

Operator Chains

为了更高效地分布式执行,Flink会尽可能地将operator的subtask链接(chain)在一起形成task。每个task在一个线程中执行。将operators链接成task是非常有效的优化:它能减少线程之间的切换,减少消息的序列化/反序列化,减少数据在缓冲区的交换,减少了延迟的同时提高整体的吞吐量。

我们仍以经典的 WordCount 为例(参考前文Job例子),下面这幅图,展示了Source并行度为1,FlatMap、KeyAggregation、Sink并行度均为2,最终以5个并行的线程来执行的优化过程。

Flink 原理与实现:理解 Flink 中的计算资源

上图中将KeyAggregation和Sink两个operator进行了合并,因为这两个合并后并不会改变整体的拓扑结构。但是,并不是任意两个 operator 就能 chain 一起的。其条件还是很苛刻的:

  1. 上下游的并行度一致
  2. 下游节点的入度为1 (也就是说下游节点没有来自其他节点的输入)
  3. 上下游节点都在同一个 slot group 中(下面会解释 slot group)
  4. 下游节点的 chain 策略为 ALWAYS(可以与上下游链接,map、flatmap、filter等默认是ALWAYS)
  5. 上游节点的 chain 策略为 ALWAYS 或 HEAD(只能与下游链接,不能与上游链接,Source默认是HEAD)
  6. 两个节点间数据分区方式是 forward(参考)
  7. 用户没有禁用 chain

Operator chain的行为可以通过编程API中进行指定。可以通过在DataStream的operator后面(如 someStream.map(..) )调用 startNewChain() 来指示从该operator开始一个新的chain(与前面截断,不会被chain到前面)。或者调用 disableChaining() 来指示该operator不参与chaining(不会与前后的operator chain一起)。在底层,这两个方法都是通过调整operator的 chain 策略(HEAD、NEVER)来实现的。另外,也可以通过调用 StreamExecutionEnvironment.disableOperatorChaining() 来全局禁用chaining。

原理与实现

那么 Flink 是如何将多个 operators chain在一起的呢?chain在一起的operators是如何作为一个整体被执行的呢?它们之间的数据流又是如何避免了序列化/反序列化以及网络传输的呢?下图展示了operators chain的内部实现:

Flink 原理与实现:理解 Flink 中的计算资源

如上图所示,Flink内部是通过 OperatorChain 这个类来将多个operator链在一起形成一个新的operator。 OperatorChain 形成的框框就像一个黑盒,Flink 无需知道黑盒中有多少个ChainOperator、数据在chain内部是怎么流动的,只需要将input数据交给 HeadOperator 就可以了,这就使得 OperatorChain 在行为上与普通的operator无差别,上面的OperaotrChain就可以看做是一个入度为1,出度为2的operator。所以在实现中,对外可见的只有HeadOperator,以及与外部连通的实线输出,这些输出对应了JobGraph中的JobEdge,在底层通过 RecordWriterOutput 来实现。另外,框中的虚线是operator chain内部的数据流,这个流内的数据不会经过序列化/反序列化、网络传输,而是直接将消息对象传递给下游的 ChainOperator 处理,这是性能提升的关键点,在底层是通过 ChainingOutput 实现的,源码如下方所示,

注:HeadOperator和ChainOperator并不是具体的数据结构,前者指代chain中的第一个operator,后者指代chain中其余的operator,它们实际上都是 StreamOperator

private static class ChainingOutput<T> implements Output<StreamRecord<T>> {
// 注册的下游operator
protected final OneInputStreamOperator<T, ?> operator;
public ChainingOutput(OneInputStreamOperator<T, ?> operator) {
this.operator = operator;
}
@Override
// 发送消息方法的实现,直接将消息对象传递给operator处理,不经过序列化/反序列化、网络传输
public void collect(StreamRecord<T> record) {
try {
operator.setKeyContextElement1(record);
// 下游operator直接处理消息对象
operator.processElement(record);
}
catch (Exception e) {
throw new ExceptionInChainedOperatorException(e);
}
}
...
}

Task Slot

在架构概览中我们介绍了 TaskManager 是一个 JVM 进程,并会以独立的线程来执行一个task或多个subtask。为了控制一个 TaskManager 能接受多少个 task,Flink 提出了 Task Slot 的概念。

Flink 中的计算资源通过 Task Slot 来定义。每个 task slot 代表了 TaskManager 的一个固定大小的资源子集。例如,一个拥有3个slot的 TaskManager,会将其管理的内存平均分成三分分给各个 slot。将资源 slot 化意味着来自不同job的task不会为了内存而竞争,而是每个task都拥有一定数量的内存储备。需要注意的是,这里不会涉及到CPU的隔离,slot目前仅仅用来隔离task的内存。

通过调整 task slot 的数量,用户可以定义task之间是如何相互隔离的。每个 TaskManager 有一个slot,也就意味着每个task运行在独立的 JVM 中。每个 TaskManager 有多个slot的话,也就是说多个task运行在同一个JVM中。而在同一个JVM进程中的task,可以共享TCP连接(基于多路复用)和心跳消息,可以减少数据的网络传输。也能共享一些数据结构,一定程度上减少了每个task的消耗。

每一个 TaskManager 会拥有一个或多个的 task slot,每个 slot 都能跑由多个连续 task 组成的一个 pipeline,比如 MapFunction 的第n个并行实例和 ReduceFunction 的第n个并行实例可以组成一个 pipeline。

如上文所述的 WordCount 例子,5个Task可能会在TaskManager的slots中如下图分布,2个TaskManager,每个有3个slot:

Flink 原理与实现:理解 Flink 中的计算资源

SlotSharingGroup 与 CoLocationGroup

默认情况下,Flink 允许subtasks共享slot,条件是它们都来自同一个Job的不同task的subtask。结果可能一个slot持有该job的整个pipeline。允许slot共享有以下两点好处:

  1. Flink 集群所需的task slots数与job中最高的并行度一致。也就是说我们不需要再去计算一个程序总共会起多少个task了。
  2. 更容易获得更充分的资源利用。如果没有slot共享,那么非密集型操作source/flatmap就会占用同密集型操作 keyAggregation/sink 一样多的资源。如果有slot共享,将基线的2个并行度增加到6个,能充分利用slot资源,同时保证每个TaskManager能平均分配到重的subtasks。

Flink 原理与实现:理解 Flink 中的计算资源

我们将 WordCount 的并行度从之前的2个增加到6个(Source并行度仍为1),并开启slot共享(所有operator都在default共享组),将得到如上图所示的slot分布图。首先,我们不用去计算这个job会其多少个task,总之该任务最终会占用6个slots(最高并行度为6)。其次,我们可以看到密集型操作 keyAggregation/sink 被平均地分配到各个 TaskManager。

SlotSharingGroup 是Flink中用来实现slot共享的类,它尽可能地让subtasks共享一个slot。相应的,还有一个 CoLocationGroup 类用来强制将 subtasks 放到同一个 slot 中。 CoLocationGroup 主要用于 迭代流 中,用来保证迭代头与迭代尾的第i个subtask能被调度到同一个TaskManager上。这里我们不会详细讨论 CoLocationGroup 的实现细节。

怎么判断operator属于哪个 slot 共享组呢?默认情况下,所有的operator都属于默认的共享组 default ,也就是说默认情况下所有的operator都是可以共享一个slot的。而当所有input operators具有相同的slot共享组时,该operator会继承这个共享组。最后,为了防止不合理的共享,用户也能通过API来强制指定operator的共享组,比如: someStream.filter(...).slotSharingGroup("group1"); 就强制指定了filter的slot共享组为 group1

原理与实现

那么多个tasks(或者说operators)是如何共享slot的呢?

我们先来看一下用来定义计算资源的slot的类图:

Flink 原理与实现:理解 Flink 中的计算资源

抽象类 Slot 定义了该槽位属于哪个TaskManager( instance )的第几个槽位( slotNumber ),属于哪个Job( jobID )等信息。最简单的情况下,一个slot只持有一个task,也就是 SimpleSlot 的实现。复杂点的情况,一个slot能共享给多个task使用,也就是 SharedSlot 的实现。SharedSlot能包含其他的SharedSlot,也能包含SimpleSlot。所以一个SharedSlot能定义出一棵slots树。

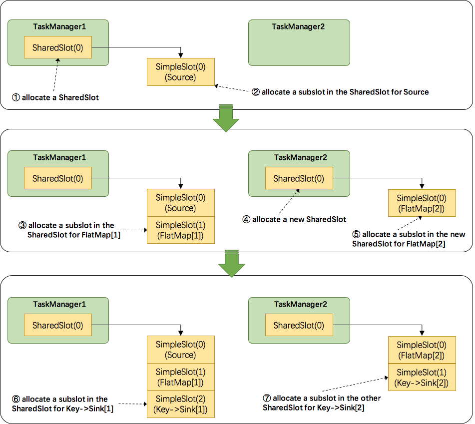
接下来我们来看看 Flink 为subtask分配slot的过程。关于Flink调度,有两个非常重要的原则我们必须知道:(1)同一个operator的各个subtask是不能呆在同一个SharedSlot中的,例如 FlatMap[1]FlatMap[2] 是不能在同一个SharedSlot中的。(2)Flink是按照拓扑顺序从Source一个个调度到Sink的。例如WordCount(Source并行度为1,其他并行度为2),那么调度的顺序依次是: Source -> FlatMap[1] -> FlatMap[2] -> KeyAgg->Sink[1] -> KeyAgg->Sink[2] 。假设现在有2个TaskManager,每个只有1个slot(为简化问题),那么分配slot的过程如图所示:

Flink 原理与实现:理解 Flink 中的计算资源

注:图中 SharedSlot 与 SimpleSlot 后带的括号中的数字代表槽位号(slotNumber)

  1. Source 分配slot。首先,我们从TaskManager1中分配出一个SharedSlot。并从SharedSlot中为 Source 分配出一个SimpleSlot。如上图中的①和②。
  2. FlatMap[1] 分配slot。目前已经有一个SharedSlot,则从该SharedSlot中分配出一个SimpleSlot用来部署 FlatMap[1] 。如上图中的③。
  3. FlatMap[2] 分配slot。由于TaskManager1的SharedSlot中已经有同operator的 FlatMap[1] 了,我们只能分配到其他SharedSlot中去。从TaskManager2中分配出一个SharedSlot,并从该SharedSlot中为 FlatMap[2] 分配出一个SimpleSlot。如上图的④和⑤。
  4. Key->Sink[1] 分配slot。目前两个SharedSlot都符合条件,从TaskManager1的SharedSlot中分配出一个SimpleSlot用来部署 Key->Sink[1] 。如上图中的⑥。
  5. Key->Sink[2] 分配slot。TaskManager1的SharedSlot中已经有同operator的 Key->Sink[1] 了,则只能选择另一个SharedSlot中分配出一个SimpleSlot用来部署 Key->Sink[2] 。如上图中的⑦。

最后 SourceFlatMap[1]Key->Sink[1] 这些subtask都会部署到TaskManager1的唯一一个slot中,并启动对应的线程。 FlatMap[2]Key->Sink[2] 这些subtask都会被部署到TaskManager2的唯一一个slot中,并启动对应的线程。从而实现了slot共享。

总结

本文主要介绍了Flink中计算资源的相关概念以及原理实现。最核心的是 Task Slot,每个slot能运行一个或多个task。为了拓扑更高效地运行,Flink提出了Chaining,尽可能地将operators chain在一起作为一个task来处理。为了资源更充分的利用,Flink又提出了SlotSharingGroup,尽可能地让多个task共享一个slot。

原文  http://wuchong.me/blog/2016/05/09/flink-internals-understanding-execution-resources/
正文到此结束
Loading...