在 《浮窗开发之窗口层级》 这片文章中,开篇提出了三个问题:
Activity是如何接收到touch事件的?
前两个问题在前两篇文章中已经分析,在这篇文章中我们以第三个问题为切入点,简单分析一下窗口与用户输入的关系。
Touch事件是如何分发到Activity上来的?

正常的思路是直接去寻找Activity 的dispatchTouchEvent方法,我们看看Activity的dispatchTouchEvent()方法的调用栈,在方法中加入Thread.dumpStack()来查看调用栈。
@Override public boolean dispatchTouchEvent(MotionEvent ev) { Thread.dumpStack(); return super.dispatchTouchEvent(ev); } 输出:
05-09 09:35:39.775 8911-8911/com.yinhan.hunter.dksdk W/System.err: java.lang.Throwable: stack dump 05-09 09:35:39.775 8911-8911/com.yinhan.hunter.dksdk W/System.err: at java.lang.Thread.dumpStack(Thread.java:496) 05-09 09:35:39.775 8911-8911/com.yinhan.hunter.dksdk W/System.err: at com.demo.liuguangli.suspendbox.MainActivity.dispatchTouchEvent(MainActivity.java:65) 05-09 09:35:39.775 8911-8911/com.yinhan.hunter.dksdk W/System.err: at com.android.internal.policy.impl.PhoneWindow$DecorView.dispatchTouchEvent(PhoneWindow.java:1901) 05-09 09:35:39.775 8911-8911/com.yinhan.hunter.dksdk W/System.err: at android.view.View.dispatchPointerEvent(View.java:7426) 05-09 09:35:39.775 8911-8911/com.yinhan.hunter.dksdk W/System.err: at android.view.ViewRootImpl.deliverPointerEvent(ViewRootImpl.java:3220) 05-09 09:35:39.775 8911-8911/com.yinhan.hunter.dksdk W/System.err: at android.view.ViewRootImpl.deliverInputEvent(ViewRootImpl.java:3165) 05-09 09:35:39.775 8911-8911/com.yinhan.hunter.dksdk W/System.err: at android.view.ViewRootImpl.doProcessInputEvents(ViewRootImpl.java:4292) 05-09 09:35:39.775 8911-8911/com.yinhan.hunter.dksdk W/System.err: at android.view.ViewRootImpl.enqueueInputEvent(ViewRootImpl.java:4271) 05-09 09:35:39.775 8911-8911/com.yinhan.hunter.dksdk W/System.err: at android.view.ViewRootImpl$WindowInputEventReceiver.onInputEvent(ViewRootImpl.java:4363) 05-09 09:35:39.775 8911-8911/com.yinhan.hunter.dksdk W/System.err: at android.view.InputEventReceiver.dispatchInputEvent(InputEventReceiver.java:179) 05-09 09:35:39.775 8911-8911/com.yinhan.hunter.dksdk W/System.err: at android.os.MessageQueue.nativePollOnce(Native Method) 05-09 09:35:39.775 8911-8911/com.yinhan.hunter.dksdk W/System.err: at android.os.MessageQueue.next(MessageQueue.java:125) 05-09 09:35:39.775 8911-8911/com.yinhan.hunter.dksdk W/System.err: at android.os.Looper.loop(Looper.java:124) 05-09 09:35:39.775 8911-8911/com.yinhan.hunter.dksdk W/System.err: at android.app.ActivityThread.main(ActivityThread.java:5041) 05-09 09:35:39.775 8911-8911/com.yinhan.hunter.dksdk W/System.err: at java.lang.reflect.Method.invokeNative(Native Method) 05-09 09:35:39.775 8911-8911/com.yinhan.hunter.dksdk W/System.err: at java.lang.reflect.Method.invoke(Method.java:511) 05-09 09:35:39.775 8911-8911/com.yinhan.hunter.dksdk W/System.err: at com.android.internal.os.ZygoteInit$MethodAndArgsCaller.run(ZygoteInit.java:793) 05-09 09:35:39.775 8911-8911/com.yinhan.hunter.dksdk W/System.err: at com.android.internal.os.ZygoteInit.main(ZygoteInit.java:560) 05-09 09:35:39.775 8911-8911/com.yinhan.hunter.dksdk W/System.err: at de.robv.android.xposed.XposedBridge.main(XposedBridge.java:132) 05-09 09:35:39.775 8911-8911/com.yinhan.hunter.dksdk W/System.err: at dalvik.system.NativeStart.main(Native Method) 一条粗略的线索:ViewRootImpl-deliverInputEvent ->View.dispatchPointerEvent->PhoneWindow$DecorView.dispatchTouchEvent->MainActivity.dispatchTouchEvent,读者可以根据这个线索去跟踪源码。我们这里先不深入其中细节,先来看看DecorView 到 Activity.dispatchTouchEvent 是如何调用的?
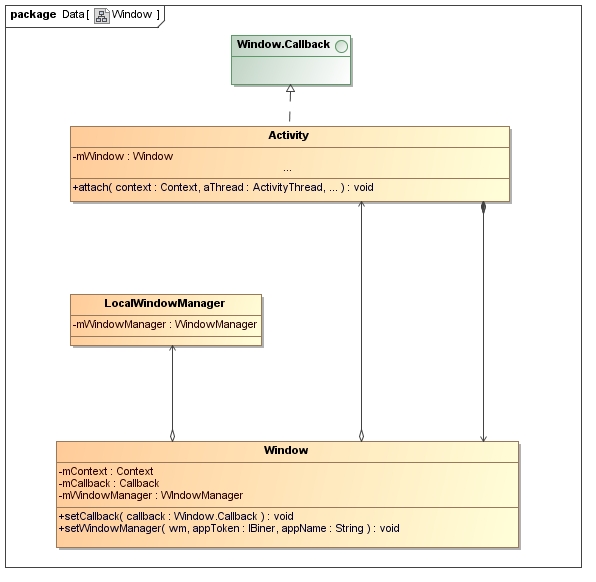
在《浮窗开发之窗口层级》一文中,我们有讲到Activity、PhoneWindow、DecorView的关系,我们先来回顾一下:


再来看看DecorView的 dispatchTouchEvent方法:
@Override public boolean dispatchTouchEvent(MotionEvent ev) { final Callback cb = getCallback(); return cb != null && !isDestroyed() && mFeatureId < 0 ? cb.dispatchTouchEvent(ev) : super.dispatchTouchEvent(ev); } DecorView 是view的子类重写了dispatchTouchEvent方法,在这个方法中调用 Callback,这个Callback是Window的一个静态内部接口类,Activity实现了这个接口,Activity的dispatchTouchEvent() 方法正是从Callback继承而来。

Touch事件是如何分发到浮窗的根视图的?
思路同上:dump出根视图的dispatchTouchEvent()方法调用栈:
05-09 11:58:50.623 11447-11447/com.float.mall W/System.err: java.lang.Throwable: stack dump 05-09 11:58:50.623 11447-11447/com.float.mall W/System.err: at java.lang.Thread.dumpStack(Thread.java:496) 05-09 11:58:50.623 11447-11447/com.float.mall W/System.err: at com.jym.floatwinplugin.view.widget.FloatBallView.dispatchTouchEvent(FloatBallView.java:250) 05-09 11:58:50.623 11447-11447/com.float.mall W/System.err: at android.view.View.dispatchPointerEvent(View.java:7426) 05-09 11:58:50.623 11447-11447/com.float.mall W/System.err: at android.view.ViewRootImpl.deliverPointerEvent(ViewRootImpl.java:3220) 05-09 11:58:50.623 11447-11447/com.float.mall W/System.err: at android.view.ViewRootImpl.deliverInputEvent(ViewRootImpl.java:3165) 05-09 11:58:50.623 11447-11447/com.float.mall W/System.err: at android.view.ViewRootImpl.doProcessInputEvents(ViewRootImpl.java:4292) 05-09 11:58:50.623 11447-11447/com.float.mall W/System.err: at android.view.ViewRootImpl.enqueueInputEvent(ViewRootImpl.java:4271) 05-09 11:58:50.623 11447-11447/com.float.mall W/System.err: at android.view.ViewRootImpl$WindowInputEventReceiver.onInputEvent(ViewRootImpl.java:4363) 05-09 11:58:50.623 11447-11447/com.float.mall W/System.err: at android.view.InputEventReceiver.dispatchInputEvent(InputEventReceiver.java:179) 05-09 11:58:50.623 11447-11447/com.float.mall W/System.err: at android.os.MessageQueue.nativePollOnce(Native Method) 05-09 11:58:50.623 11447-11447/com.float.mall W/System.err: at android.os.MessageQueue.next(MessageQueue.java:125) 05-09 11:58:50.623 11447-11447/com.float.mall W/System.err: at android.os.Looper.loop(Looper.java:124) 05-09 11:58:50.623 11447-11447/com.float.mall W/System.err: at android.app.ActivityThread.main(ActivityThread.java:5041) 05-09 11:58:50.623 11447-11447/com.float.mall W/System.err: at java.lang.reflect.Method.invokeNative(Native Method) 05-09 11:58:50.623 11447-11447/com.float.mall W/System.err: at java.lang.reflect.Method.invoke(Method.java:511) 05-09 11:58:50.623 11447-11447/com.float.mall W/System.err: at com.android.internal.os.ZygoteInit$MethodAndArgsCaller.run(ZygoteInit.java:793) 05-09 11:58:50.623 11447-11447/com.float.mall W/System.err: at com.android.internal.os.ZygoteInit.main(ZygoteInit.java:560) 05-09 11:58:50.623 11447-11447/com.float.mall W/System.err: at de.robv.android.xposed.XposedBridge.main(XposedBridge.java:132) 05-09 11:58:50.623 11447-11447/com.float.mall W/System.err: at dalvik.system.NativeStart.main(Native Method) 对比一下和Activity的关系,是不是发现有些似曾相识。在《浮窗开发之窗口层级》一文中我们讲过Activity的显示和浮窗的显示本质上是将一个View和对应的LayoutParams
添加到WindowManagerService中管理。所以Activity的dispatchTouchEvent方法其实是View传递过来的。
我们可以猜测粗略线索是:touch事件-》硬件设备-》某个服务-》 ViewRootImpl --》View。

ViewRootImpl是个啥?
我们先来看看ViewRootImpl和View到底有啥关系?首先,看看WindowManager的addView方法,WindowManager是个接口,我们看其实现类WindowMangerImpl的源码:
….. private final WindowManagerGlobal mGlobal = WindowManagerGlobal.getInstance(); ….. @Override public void addView(View view, ViewGroup.LayoutParams params) { mGlobal.addView(view, params, mDisplay, mParentWindow); } 在来看看WindowManagerGlobal的源码:
public void addView(View view, ViewGroup.LayoutParams params, Display display, Window parentWindow) { ViewRootImpl root; View panelParentView = null; ...这里省略了一堆代码 root =new ViewRootImpl(view.getContext(), display); view.setLayoutParams(wparams); mViews.add(view); mRoots.add(root); mParams.add(wparams); // do this last because it fires off messages to start doing things try{ root.setView(view, wparams, panelParentView); }catch(RuntimeException e) { // BadTokenException or InvalidDisplayException, clean up. synchronized(mLock) { final int index = findViewLocked(view,false); if(index >=0) { removeViewLocked(index,true); } } throw e; } } 在这里创建了ViewRootImpl对象,并且把传单下来的view通过setView方法设置到其中的变量,来看看setView的源码:
public void setView(View view, WindowManager.LayoutParams attrs, View panelParentView) {
synchronized (this) {
if (mView == null) {
mView = view;
…省略一堆代码
}
}
}
由此得到关系图:

通过WindowManagerImpl.addView,最终把View添加赋值到了ViewRootImpl的变量mView。ViewRootImpl是View(窗口)和WindowManagerService协议的纽带从MVC的角度来看的话:可以认为View是V,ViewRootImpl是Controller,WindowManagerService是Model。View的绘制、刷新都需要通过ViewRootImpl与WindowManagerService交互,另外View的输入事件(键盘、触摸)也是由ViewRootImpl传递给View的,那么ViewRootImpl是如何监听到用户输入事件的呢?
用户输入与窗口
回忆下上文点到的WindowInputEventReceiver,这是ViewRootImpl的一个内部类,我们dump出来的dispatchTouchEvent最初的地方就是源于这个类,再往下就是MessageQueue、Looper的信息。由此可以推断WindowInputEventReceiver是ViewRootImpl和底层某个服务进行IPC交互的关键,这个服务是什么服务呢?
这部分涉及到Anddroid系统的两个重要的模块:图形窗口和用户输入,分别对应的服务是WindowManagerService和InputManagerService。WindowManagerService负责图形窗口(View)的绘制、刷新等事物、InputManagerService管理用户输入事件处理。
1、InputManagerService 管理者两个角色InputReader和InputDispatcher 。
2、InputReader负责从硬件(EventHub)读取输入信号,转化成为事件,传递给InputDispatcher。
3、InputDispatcher将InputReader传递过来的事件分发到对应的场景,例如将touch事件分发到ViewRootImpl。
那么InputManagerService(InputDispatcher)是如何将touch事件传递到ViewRootImpl(WindowInputEventReceiver)的呢?
用户输入事件处理模型是“生产者-消费者“模型,生产者发生在系统进程中,消费者发生在用户进程中。传递过程由IPC交互,这里的通讯是采用的Socket通讯,消费者需要向生产者”注册“通讯管道,RegisterInputChannel建立连接。在ViewRootImpl的setView()方法中创建了WindowInputEventReceiver,并通过WindowManagerService向InputManagerService注册InputChannel监听输入事件。

TouchEvent事件传递流程 :

参考资料:
《Android中MotionEvent的来源和ViewRootImpl》