转载

深入分析Spring 与 Spring MVC容器

1 Spring MVC WEB配置

Spring Framework本身没有Web功能, Spring MVC使用WebApplicationContext类扩展ApplicationContext ,使得拥有web功能。那么,Spring MVC是如何在web环境中创建IoC容器呢?web环境中的IoC容器的结构又是什么结构呢?web环境中,Spring IoC容器是怎么启动呢?

以Tomcat为例,在Web容器中使用Spirng MVC,必须进行四项的配置:

  1. 修改web.xml,添加servlet定义;
  2. 编写servletname-servlet.xml(servletname是在web.xm中配置DispactherServlet时使servlet-name的值)配置;
  3. contextConfigLocation初始化参数、配置ContextLoaderListerner;

Web.xml配置如下:

<!-- servlet定义:前端处理器,接受的HTTP请求和转发请求的类 -->     <servlet>         <servlet-name>court</servlet-name>         <servlet-class>org.springframework.web.servlet.DispatcherServlet</servlet-class>         <init-param>             <!-- court-servlet.xml:定义WebAppliactionContext上下文中的bean -->             <param-name>contextConfigLocation</param-name>             <param-value>classpath*:court-servlet.xml</param-value>         </init-param>         <load-on-startup>0</load-on-startup>     </servlet>      <servlet-mapping>         <servlet-name>court</servlet-name>         <url-pattern>/</url-pattern>     </servlet-mapping>      <!-- 配置contextConfigLocation初始化参数:指定Spring IoC容器需要读取的定义了非web层的Bean(DAO/Service)的XML文件路径 -->     <context-param>         <param-name>contextConfigLocation</param-name>         <param-value>/WEB-INF/court-service.xml</param-value>     </context-param>      <!-- 配置ContextLoaderListerner:Spring MVC在Web容器中的启动类,负责Spring IoC容器在Web上下文中的初始化 -->     <listener>         <listener-class>org.springframework.web.context.ContextLoaderListener</listener-class>     </listener>

在web.xml配置文件中,有两个主要的配置: ContextLoaderListener和DispatcherServlet 。同样的关于spring配置文件的相关配置也有两部分: context-param和DispatcherServlet中的init-param 。那么,这两部分的配置有什么区别呢?它们都担任什么样的职责呢?

在Spring MVC中, Spring Context是以父子的继承结构存在的 。Web环境中存在一个ROOT Context,这个Context是整个应用的根上下文,是其他context的双亲Context。同时Spring MVC也对应的持有一个独立的Context,它是ROOT Context的子上下文。

对于这样的Context结构在Spring MVC中是如何实现的呢?下面就先从ROOT Context入手, ROOT Context是在ContextLoaderListener中配置的,ContextLoaderListener读取context-param中的contextConfigLocation指定的配置文件,创建ROOT Context

Spring MVC启动过程大致分为两个过程:

  1. ContextLoaderListener初始化,实例化IoC容器,并将此容器实例注册到ServletContext中;
  2. DispatcherServlet初始化;

2 Web容器中Spring根上下文的加载与初始化

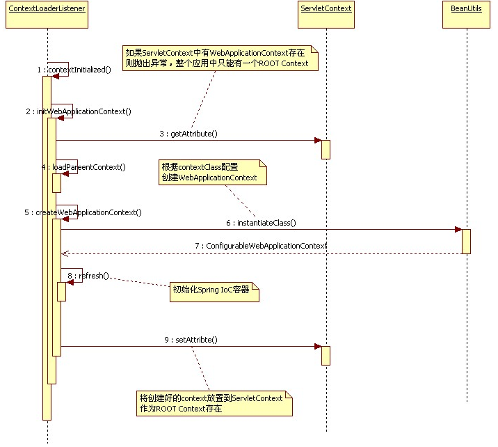
Web容器调用contextInitialized方法初始化ContextLoaderListener,在此方法中, ContextLoaderListener通过调用继承自ContextLoader的initWebApplicationContext方法实例化Spring Ioc容器

  1. 先看一下WebApplicationContext是如何扩展ApplicationContext来添加对Web环境的支持的。WebApplicationContext接口定义如下:
    public interface WebApplicationContext extends ApplicationContext {      //根上下文在ServletContext中的名称      String ROOT_WEB_APPLICATION_CONTEXT_ATTRIBUTE = WebApplicationContext.class.getName() + ".ROOT";      //取得web容器的ServletContext      ServletContext getServletContext();  }
  2. 下面看一下ContextLoaderListener中创建context的源码:ContextLoader.java
    public WebApplicationContext initWebApplicationContext(ServletContext servletContext) {      //PS : ROOT_WEB_APPLICATION_CONTEXT_ATTRIBUTE=WebApplicationContext.class.getName() + ".ROOT" 根上下文的名称      //PS : 默认情况下,配置文件的位置和名称是: DEFAULT_CONFIG_LOCATION = "/WEB-INF/applicationContext.xml"       //在整个web应用中,只能有一个根上下文      if (servletContext.getAttribute(WebApplicationContext.ROOT_WEB_APPLICATION_CONTEXT_ATTRIBUTE) != null) {          throw new IllegalStateException("Cannot initialize context because there is already a root application context present - " + "check whether you have multiple ContextLoader* definitions in your web.xml!");      }       Log logger = LogFactory.getLog(ContextLoader.class);      servletContext.log("Initializing Spring root WebApplicationContext");      if (logger.isInfoEnabled()) {          logger.info("Root WebApplicationContext: initialization started");      }      long startTime = System.currentTimeMillis();       try {          // Store context in local instance variable, to guarantee that          // it is available on ServletContext shutdown.          if (this.context == null) {              // 在这里执行了创建WebApplicationContext的操作              this.context = createWebApplicationContext(servletContext);          }          if (this.context instanceof ConfigurableWebApplicationContext) {              ConfigurableWebApplicationContext cwac = (ConfigurableWebApplicationContext) this.context;              if (!cwac.isActive()) {                  // The context has not yet been refreshed -> provide services such as                  // setting the parent context, setting the application context id, etc                  if (cwac.getParent() == null) {                      // The context instance was injected without an explicit parent ->                      // determine parent for root web application context, if any.                      ApplicationContext parent = loadParentContext(servletContext);                      cwac.setParent(parent);                  }                  configureAndRefreshWebApplicationContext(cwac, servletContext);              }          }          // PS: 将根上下文放置在servletContext中          servletContext.setAttribute(WebApplicationContext.ROOT_WEB_APPLICATION_CONTEXT_ATTRIBUTE, this.context);           ClassLoader ccl = Thread.currentThread().getContextClassLoader();          if (ccl == ContextLoader.class.getClassLoader()) {              currentContext = this.context;          } else if (ccl != null) {              currentContextPerThread.put(ccl, this.context);          }           if (logger.isDebugEnabled()) {              logger.debug("Published root WebApplicationContext as ServletContext attribute with name [" + WebApplicationContext.ROOT_WEB_APPLICATION_CONTEXT_ATTRIBUTE + "]");          }          if (logger.isInfoEnabled()) {              long elapsedTime = System.currentTimeMillis() - startTime;              logger.info("Root WebApplicationContext: initialization completed in " + elapsedTime + " ms");          }           return this.context;      } catch (RuntimeException ex) {          logger.error("Context initialization failed", ex);          servletContext.setAttribute(WebApplicationContext.ROOT_WEB_APPLICATION_CONTEXT_ATTRIBUTE, ex);          throw ex;      } catch (Error err) {          logger.error("Context initialization failed", err);          servletContext.setAttribute(WebApplicationContext.ROOT_WEB_APPLICATION_CONTEXT_ATTRIBUTE, err);          throw err;      }  }
  3. 再看一下WebApplicationContext对象是如何创建的:ContextLoader.java
    protected WebApplicationContext createWebApplicationContext(ServletContext sc, ApplicationContext parent) {      //根据web.xml中的配置决定使用何种WebApplicationContext。默认情况下使用XmlWebApplicationContext      //web.xml中相关的配置context-param的名称“contextClass”      Class<?> contextClass = determineContextClass(sc);      if (!ConfigurableWebApplicationContext.class.isAssignableFrom(contextClass)) {          throw new ApplicationContextException("Custom context class [" + contextClass.getName() + "] is not of type [" + ConfigurableWebApplicationContext.class.getName() + "]");      }       //实例化WebApplicationContext的实现类      ConfigurableWebApplicationContext wac = (ConfigurableWebApplicationContext) BeanUtils.instantiateClass(contextClass);       // Assign the best possible id value.      if (sc.getMajorVersion() == 2 && sc.getMinorVersion() < 5) {      // Servlet <= 2.4: resort to name specified in web.xml, if any.          String servletContextName = sc.getServletContextName();          if (servletContextName != null) {              wac.setId(ConfigurableWebApplicationContext.APPLICATION_CONTEXT_ID_PREFIX + servletContextName);          } else {      wac.setId(ConfigurableWebApplicationContext.APPLICATION_CONTEXT_ID_PREFIX);          }      } else {          // Servlet 2.5's getContextPath available!          wac.setId(ConfigurableWebApplicationContext.APPLICATION_CONTEXT_ID_PREFIX + sc.getContextPath());      }       wac.setParent(parent);       wac.setServletContext(sc);      //设置spring的配置文件      wac.setConfigLocation(sc.getInitParameter(CONFIG_LOCATION_PARAM));      customizeContext(sc, wac);      //spring容器初始化      wac.refresh();      return wac;  }
  4. ContextLoaderListener构建Root Context时序图: 深入分析Spring 与 Spring MVC容器

3 Spring MVC对应的上下文加载与初始化

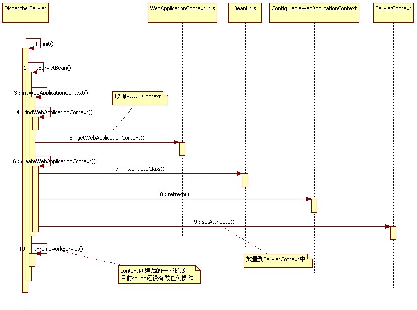
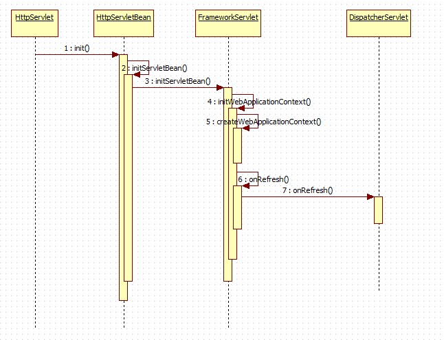
Spring MVC中核心的类是DispatcherServlet ,在这个类中完成Spring context的加载与创建,并且能够根据Spring Context的内容将请求分发给各个Controller类。 DispatcherServlet继承自HttpServlet ,关于Spring Context的配置文件加载和创建是在 init() 方法中进行的,主要的调用顺序是 init-->initServletBean-->initWebApplicationContext

  1. 先来看一下initWebApplicationContext的实现:FrameworkServlet.java
    protected WebApplicationContext initWebApplicationContext() {      //先从web容器的ServletContext中查找WebApplicationContext      WebApplicationContext wac = findWebApplicationContext();      if (wac == null) {          // No fixed context defined for this servlet - create a local one.          //从ServletContext中取得根上下文          WebApplicationContext parent = WebApplicationContextUtils.getWebApplicationContext(getServletContext());          //创建Spring MVC的上下文,并将根上下文作为起双亲上下文          wac = createWebApplicationContext(parent);      }       if (!this.refreshEventReceived) {          // Apparently not a ConfigurableApplicationContext with refresh support:          // triggering initial onRefresh manually here.          onRefresh(wac);      }       if (this.publishContext) {          // Publish the context as a servlet context attribute.          // 取得context在ServletContext中的名称          String attrName = getServletContextAttributeName();          //将Spring MVC的Context放置到ServletContext中          getServletContext().setAttribute(attrName, wac);          if (this.logger.isDebugEnabled()) {              this.logger.debug("Published WebApplicationContext of servlet '" + getServletName() + "' as ServletContext attribute with name [" + attrName + "]");          }      }          return wac;  }

    通过initWebApplicationContext方法的调用, 创建了DispatcherServlet对应的context,并将其放置到ServletContext中 ,这样就完成了在web容器中构建Spring IoC容器的过程。

  2. DispatcherServlet创建context时序图: 深入分析Spring 与 Spring MVC容器
  3. DispatcherServlet初始化的大体流程: 深入分析Spring 与 Spring MVC容器
  4. 控制器DispatcherServlet的类图及继承关系: 深入分析Spring 与 Spring MVC容器

4 Spring中DispacherServlet、WebApplicationContext、ServletContext的关系

要想很好理解这三个上下文的关系,需要先熟悉Spring是怎样在web容器中启动起来的。Spring的启动过程其实就是其IOC容器的启动过程,对于web程序,IOC容器启动过程即是建立上下文的过程。

Spring的启动过程:

  1. 首先,对于一个web应用,其部署在web容器中, web容器提供其一个全局的上下文环境,这个上下文就是ServletContext ,其为后面的spring IoC容器提供宿主环境;
  2. 其次, 在web.xml中会提供有contextLoaderListener 。在web容器启动时,会触发容器初始化事件,此时contextLoaderListener会监听到这个事件,其contextInitialized方法会被调用, 在这个方法中,spring会初始化一个启动上下文,这个上下文被称为根上下文,即WebApplicationContext,这是一个接口类,确切的说,其实际的实现类是XmlWebApplicationContext。 这个就是spring的IoC容器,其对应的Bean定义的配置由web.xml中的context-param标签指定。在这个IoC容器初始化完毕后,spring以WebApplicationContext.ROOTWEBAPPLICATIONCONTEXTATTRIBUTE为属性Key,将其存储到ServletContext中,便于获取;
  3. 再次,contextLoaderListener监听器初始化完毕后,开始初始化web.xml中配置的Servlet,这个servlet可以配置多个,以最常见的DispatcherServlet为例,这个servlet实际上是一个标准的前端控制器,用以转发、匹配、处理每个servlet请求。 DispatcherServlet上下文在初始化的时候会建立自己的IoC上下文,用以持有spring mvc相关的bean 。在建立DispatcherServlet自己的IoC上下文时,会利用WebApplicationContext.ROOTWEBAPPLICATIONCONTEXTATTRIBUTE先从ServletContext中获取之前的根上下文(即WebApplicationContext)作为自己上下文的parent上下文。有了这个parent上下文之后,再初始化自己持有的上下文。这个DispatcherServlet初始化自己上下文的工作在其initStrategies方法中可以看到,大概的工作就是初始化处理器映射、视图解析等。 这个servlet自己持有的上下文默认实现类也是mlWebApplicationContext。初始化完毕后,spring以与servlet的名字相关(此处不是简单的以servlet名为Key,而是通过一些转换,具体可自行查看源码)的属性为属性Key,也将其存到ServletContext中,以便后续使用。这样每个servlet就持有自己的上下文,即拥有自己独立的bean空间,同时各个servlet共享相同的bean,即根上下文(第2步中初始化的上下文)定义的那些bean

在Web容器(比如Tomcat)中配置Spring时,你可能已经司空见惯于web.xml文件中的以下配置代码:

<context-param>         <param-name>contextConfigLocation</param-name>         <param-value>/WEB-INF/applicationContext.xml</param-value>     </context-param>      <listener>         <listener-class>             org.springframework.web.context.ContextLoaderListener         </listener-class>     </listener>      <servlet>         <servlet-name>mvc-dispatcher</servlet-name>         <servlet-class>             org.springframework.web.servlet.DispatcherServlet         </servlet-class>         <load-on-startup>1</load-on-startup>     </servlet>      <servlet-mapping>         <servlet-name>mvc-dispatcher</servlet-name>         <url-pattern>/</url-pattern>     </servlet-mapping></span>

以上配置 首先会在ContextLoaderListener中通过<context-param>中的applicationContext.xml创建一个ApplicationContext ,再将这个ApplicationContext塞到ServletContext里面,通过ServletContext的setAttribute方法达到此目的,在ContextLoaderListener的源代码中,我们可以看到这样的代码:

servletContext.setAttribute(WebApplicationContext.ROOT_WEB_APPLICATION_CONTEXT_ATTRIBUTE, this.context);

以上由ContextLoaderListener创建的ApplicationContext是共享于整个Web应用程序的,而你可能早已经知道, DispatcherServlet会维持一个自己的ApplicationContext,默认会读取/WEB-INFO/<dispatcherServletName>-servlet.xml文件 ,而也可以重新配置:

<servlet>           <servlet-name>              customConfiguredDispacherServlet           </servlet-name>           <servlet-class>               org.springframework.web.servlet.DispatcherServlet           </servlet-class>           <init-param>               <param-name>                   contextConfigLocation               </param-name>               <param-value>                   /WEB-INF/dispacherServletContext.xml               </param-value>           </init-param>           <load-on-startup>1</load-on-startup>       </servlet>

问题是:以上两个ApplicationContext的关系是什么,它们的作用作用范围分别是什么,它们的用途分别是什么?

ContextLoaderListener中创建ApplicationContext主要用于整个Web应用程序需要共享的一些组件 ,比如DAO,数据库的ConnectionFactory等。而 由DispatcherServlet创建的ApplicationContext主要用于和该Servlet相关的一些组件 ,比如Controller、ViewResovler等。

对于作用范围而言, 在DispatcherServlet中可以引用由ContextLoaderListener所创建的ApplicationContext ,而反过来不行。

在Spring的具体实现上,这两个ApplicationContext都是通过ServletContext的setAttribute方法放到ServletContext中的。但是, ContextLoaderListener会先于DispatcherServlet创建ApplicationContext,DispatcherServlet在创建ApplicationContext时会先找到由ContextLoaderListener所创建的ApplicationContext,再将后者的ApplicationContext作为参数传给DispatcherServlet的ApplicationContext的setParent()方法 ,在Spring源代码中,你可以在FrameServlet.java中找到如下代码:

<code>wac.setParent(parent); </code>

其中, wac即为由DisptcherServlet创建的ApplicationContext,而parent则为有ContextLoaderListener创建的ApplicationContext 。此后,框架又会调用ServletContext的setAttribute()方法将wac加入到ServletContext中。

当Spring在执行ApplicationContext的getBean时, 如果在自己context中找不到对应的bean,则会在父ApplicationContext中去找 。这也解释了为什么我们可以在DispatcherServlet中获取到由ContextLoaderListener对应的ApplicationContext中的bean。

原文  http://www.importnew.com/19736.html
正文到此结束
Loading...