转载

海量高性能列式数据库HiStore技术架构解析

HiStore是阿里中间件团队研发的数据库产品,是一款基于独特的知识网格技术的列式数据库,定位于海量数据高压缩比列式存储,是低存 储成本,低维护成本,海量数据OLAP存储引擎;有效的解决了海量数据存储的成本问题,以及在百亿数据场景下支持实时高效的多维度自 由组合的检索。

关键字: 列式,分布式,高压缩比;

海量高性能列式数据库HiStore技术架构解析

一.HiStore

HiStore 专门针对OLAP应用程序进行设计和优化,在常规X86服务器上,HiStore可以在百亿数据场景下进行高性能,多维度自由组合 的adhoc查询. 相对比常规事务引擎,其查询速度提升了数倍甚至数十倍。此外HiStore完全兼容MySQL通讯协议和SQL语法,可以支持客户端 无代码修改进行迁移,并且无缝配合现有的MySQL客户端工具以及中间件数据层产品.

HiStore经过多个版本的迭代和深度定制化开发.现在HiStore各项指标(查询性能,数据装载效率)均超过原始版本,此外HiStore还增加了批量 数据Load,并发查询以及数据块复制等自研技术. 在我们团队所测试过的同类产品中(InfiniDB,Infobright等),HiStore的单机性能处于领先地位。

1.1 Histore 技术特性

  • 海量数据背景: 实测单机可以支持百亿+ 数据量的秒级查询.
  • 大数据量查询性能强劲、响应时间稳定.
  • 支持任意字段组合(adhoc)的复杂聚合类查询.
  • 数据库维护成本低, 在没有专职DBA维护索引/配置的情况下性能依然稳定.
  • 低存储成本:高压缩比数据存储, 极大节省磁盘空间. 平均压缩比>10:1, 最高甚至可以达到 40:1
  • 迁移成本低,无其它依赖独立部署,mysql工具及应用可直接无缝运行其上;

1.2 Histore适用场景

  • 日志/事件管理系统: 日志数据存储与分析, 系统/网络安全审计记录.
  • 数据仓库/数据集市: 低成本数据汇聚与存储,高性能数据导入和查询支持;
  • 实时展示统计分析后数据;便于用户根据统计结果做决策。
  • 大数据量的分析应用: 移动app数据存储与分析,客户行为分析,营销和广告数据.
  • 物联网/机器采样数据: 传感器、射频设备等采集上报的原始样本值以]及状态信息等,用于后期统计处理.
  • 关系型OLAP应用: HiStore作为一套完整的数据库系统,可以支撑与实时报表,决策管理及商业智能等海量数据相关的业务系统.

1.3 外部同类产品

  • Infobright
  • InfiniDB
  • Pivotal Greenplum
  • Amazon RedShift
  • Teradata DB
  • HP Vertica
  • SAP HANA
  • IBM Netezza
  • 神舟通用,kstore
  • 华为高斯DB
  • 达梦数据库DM7

二.HiStore 技术架构

2.1 HiStore 引擎

HiStore 采用基于知识网格分析和SMP优化的列式存储引擎. 该引擎为海量数据背景下的分析型(OLAP)应用而设计, 通过列式数据存储,知 识网格过滤,高效数据压缩和并行查询等特性, 为应用提供低成本和高性能的数据查询支持.

海量高性能列式数据库HiStore技术架构解析

2.2 基于列(Column)的数据存储

在描述HiStore的列存技术之前,可以先看看常见的行(row)式存储引擎的实现方式. 以MySQL为例,常见的事务引擎(InnoDB,TokuDB等)均采用基于ROW的存储模型:

  • 记录(Record/Row)作为数据库中最小的逻辑存储单元, 每条记录包含了Table中各列的值.

    海量高性能列式数据库HiStore技术架构解析

  • 通过PK(或Hidden ID)来标识唯一Row.

  • 大部分存储引擎都采用基于B+树(或其变种)的聚簇存储(即row中的相关数据会与ID存储在一起). 此时各条记录在磁盘上的存储位置是相 邻的. 数据查询时直接从磁盘读取,不需要在内存中组装数据.

    海量高性能列式数据库HiStore技术架构解析

  • 一般而言,每条记录总数据量不宜过大, 引擎会以记录为单位在内存中进行读写.

  • 数据库引擎一般通过批量预读以及缓存来提高性能.
  • 在设计上要求范式化,减少冗余数据,通过多表join来构建完整视图(雪花模型).
  • 采用索引(Index)来增加对特定列的查找速度.

总结一下行(row)式存储引擎的适用场景:

  • 适合典型的OLTP场景:
    • 活动数据集不会过多(一般小于500GB), 历史数据会归档储存.
    • 细粒度事务处理(row level locking).
    • 单表查询只需扫描部分数据, 一般通过多表join构建完整查询视图.
  • 查询请求通常在Row中选取所有列.
  • 频繁的插入或更新操作: 更新操作的成本只与索引和Row大小相关.

但是针对海量数据背景的OLAP应用,随着数据量不断增长,行(row)式存储会出现诸如查询性能,存储效率和数据库维护等一系列问题:

  • 数据仓库的构建以及海量数据下的OLAP查询:

    • 海量数据存储(TB ~ PB级别): 索引的维护会占用可观的资源.
    • 缺少高效的压缩机制, 物理存储利用率较低.
    • 常见聚簇存储,即使只需要选择部分字段,也会浪费IO操作去读取所本记录中有字段的值.
    • 举例: select sum(score) from table; 假设该表中包含1M记录, 每条记录平均长度为1KB. 而 score 这个column为8字节. 在Row- based的存储中, 为了获取大概8M的数据,需要消耗大概 1GB的IO资源.

    海量高性能列式数据库HiStore技术架构解析

  • 包含任意字段组合的 adhoc 查询,需要遍历大量数据(例如多维分析型查询):

    • 查询的列组合不可预测, DBA无法事先增加合适的索引来增强查询性能.
    • ad-hoc 查询不可避免的会造成全表扫描: why? 不可能在Row-based engine中对所有列都添加索引!

如上述所,在海量数据背景下,行(row)式存储引擎无法从引擎自身解决查询性能和维护成本等问题.与行(row)式存储不同,HiStore引擎将数据按照关系列(Column)进行存储,每列占用单独的物理存储空间,查询时在内存中高效组装各列的值,最 终形成关系记录集:

海量高性能列式数据库HiStore技术架构解析

数据按照列(Column)进行存储,每个列所对应的单元值(Cell)是最小的逻辑存储单元.

  • 查询过程中,针对各列的运算并发执行,最后在内存中聚合完整记录集.
  • HiStore 引擎基于知识网格来在数据列中高效查找数据. 无需维护索引,支持任意Column组合的adhoc查询.
  • 高效压缩支持: 因为各列独立存储,且数据类型已知. 可以进行针对该列的数据类型,数据量大小等因素动态选择压缩算法.

当数据记录按行式存储,应用程序必须读取每一条完整记录;当数据记录按列式存储,数据库只返回与部门相关的值。在分析应用程序中(不可 预测的ad-hoc查询),列式存储的方法可以显著减少IO消耗和降低查询响应时间,特别是大数据量查询和用户创建复杂即席查询的情况下:

  • 海量数据下的OLAP应用(分析引擎, 报表等):
    • 并发数据处理(SMP): 最大可能降低查询响应时间.
    • 高效的压缩机制, 提高物理存储利用率.
    • 查询过程中能够尽量减少无关IO,避免全表扫描.
  • 任意列组合的adhoc 查询(BI系统等):

    • 查询性能基于知识网格而不是索引, 无索引维护成本(DBA调优).
    • Column-based的存储只需要访问相关列的数据即可, 显著减少所需IO资源. 适合基于关系模型实现的OLAP应用(ROLAP: 星型模 型/带字段冗余的大表).
    • 基于知识网格的智能查询优化,能显著降低查询响应时间.
    • 举例: select sum(score) from table; 假设该表中包含1M记录, 每条记录平均长度为1KB. 而 score 这个column为8字 节. 在列存 中, 只需要访问大概8M数据获取结果.

    海量高性能列式数据库HiStore技术架构解析

最后提一下列(Column)存的不适用场景:

  • 事务交易场景: 数据需要频繁更新.
  • 表中列(Column)较少,或数据量固定时(常量表), 列存并没有明显优势.

2.3 数据组织结构与知识网格

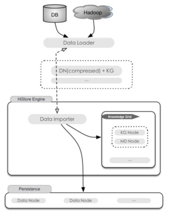
为了达到合理利用IO资源,且高效,快速查找所需数据的目标. HiStore引擎将数据组织为两个层次:

  • 物理存储介质上的的块数据(Data Node, DN).
  • 知识网格(Knowledge Grid, KG).

    海量高性能列式数据库HiStore技术架构解析

物理数据块(DN)

数据块是存储的最低层,列中每份大小固定的单元组成一个数据块。数据块比列更小,具有更好的压缩比率;又比磁盘默认存储单元单元更大,具有更好的查询性能。

  • 物理数据按固定数据块存储(Data Node).
  • 数据块大小固定(典型值128KB),优化IO效率.
  • 提供基于块(Block)的高效压缩/加密算法.

知识网格(KG)

HiStore引擎利用知识网格架构来对查询优化器,计划执行和压缩算法等提供支持. 知识网格是HiStore 引擎进行快速数据查询的关键.在查询计划分析与构建过程中,通过知识网格可以消除或大量减少需要解压的数据块,降低IO消耗,提高查询响应时间和网络利用率。 对于大部分统计/聚合性查询, HiStore引擎往往只需要使用知识网格就能返回查询结果(而不需要读取数据), 这种情况下在1s时间内就可 以返回查询结果。

HiStore 知识网格由数据元信息节点(MD)和知识节点(KN)组成:

海量高性能列式数据库HiStore技术架构解析

  • 数据元信息节点(MD)与数据节点(DN)之间保持1:1关系,元信息节点中包含了其对应数据块中数据的相关信息:
    • 数据聚合函数值(MIN,MAX,SUM,AVG等).
    • 记录数量(count)
    • 数据中的null记录标记.
  • 元信息节点在数据装载的时候就会构建. MD为数据压缩, 聚合函数即席查询等技术提供了支持.
  • 知识节点(KN)除了基础元数据外,还包括数据特征以及更深度的数据统信息. 知识节点在数据查询/装载过程中会动态计算.

    • 该列的数据类型定义,约束条件等基础信息.
    • 数据节点(DN)中记录值范围段的标识BitMap.针对数值类型的记录(date/time, integer, decimal…), 范围段可以用来快速确认当前对 应DN是否包含所需数据. 例如对于整数类型, Field Range的大致组成如下:

    海量高性能列式数据库HiStore技术架构解析

    • 从MD中获取数据块的MAX与MIN,并将MAX-MIN划分为固定段(例如1024).
    • 每个段中分别使用1个bit标识是否有记录存在与该范围内.

      • 关系位图记录多表join中关联的DN信息: 显著提高join查询性能,减少无效DN扫描.

        海量高性能列式数据库HiStore技术架构解析

      海量高性能列式数据库HiStore技术架构解析

    • 统计当前Column中各记录的值分布信息.
      • 基于统计信息,HiStore引擎可以提供近似值查询(Approximate Query)支持, 对于某些对数据精确性要求不高的场景(例如海量 数据下求 top 10), 近视值查询可以利用统计信息去除大量不影响最终结果的数据节点,显著提升查询性能.
  • 知识网格存储在内存中,方便快速查询.

通过知识网格, HiStore 引擎无需通过传统数据索引、数据分区、预测、手动调优或特定架构等方式就能高速处理复杂的分析查询。

2.3 计算引擎

知识网格优化器

对于来自客户端的查询请求,首先由查询优化器进行基于知识网格的优化,产生执行计划后再交给执行引擎去处理.

海量高性能列式数据库HiStore技术架构解析

  • 基于知识网格中的信息进行粗燥集(Rough Set)构建, 并确定此次请求所需使用到的数据节点.
    • 基于KN和MD,确定查询涉及到的DN节点集合,并将DN节点归类:
      • 关联DN节点:满足查询条件限制的数据节点.
      • 不确定性DN节点: 数据节点中部分数据满足查询条件.
      • 非关联DN节点: 与查询条件完全不相关.
    • 执行计划构建时, 会完全规避非关联DN, 仅读取并解压关联DN, 按照特定情况决定是否读取 不确定的DN:
  • 如果查询请求的结果可以直接从元信息节点(MD)中产生(例如count, max, min等操作),则直接返回元信息节点中的数据,无需访问物理数 据文件.

例子: 对于一个查询请求, 通过KG可以确定3个关联性DN和1个不确定性DN:

SELECT count(*) FROM employees where salary < 2500
  • 如果此请求包含聚合函数. 此时只需要解压不确定性DN并计算聚合值, 再结合3个关联性DN中MD上的统计值即可得出结果.
  • 如果此请求需要返回具体数据, 那么无论关联性DN还是不确定性DN, 都需要读取数据块并解压缩,以获得结果集.

海量高性能列式数据库HiStore技术架构解析

执行引擎

  • 执行计划解析与执行
    • 执行计划解析
    • IO线程池维护
    • 内存分配与管理
  • 事务支持(redo/undo log, double write…)
  • SMP支持(并发查询)
  • 物理文件管理

2.4 高效数据压缩

HiStore 基于列数据类型和特定领域优化的高效压缩技术能提高查询速度,降低数据库磁盘容量。HiStore 引擎通过优化后的高效压缩处 理,可以在没有特意数据库调优和管理情况下确保性能需求;随着数据量的增长,可以最小化所需的存储和服务器容量,从而节约成本,达到具有 高性能、低成本的解决方案。

海量高性能列式数据库HiStore技术架构解析

  • 基于列进行数据压缩

    • 列中所有记录的类型一致,可以根据数据类型选择对应的高效压缩算法.
    • 列中重复值出现概率高,压缩效果明显.
    • 数据节点大小固定,可以最大化压缩性能和效率.
      海量高性能列式数据库HiStore技术架构解析
  • 字符串压缩: PPM 算法.

  • 数值类型压缩(int,float,date/time等): PPM预测, 找到最优分割位,把数据分成高位部 分和低位部分. 分别对分割后的数据执行Carryless RangeCoder 编码.
  • 除了常规数据类型外,可以针对一些特定业务场景开发高效压缩算法, 例如Email 地址, IP地址,URL等.

2.5 其他特性

预处理数据导入



针对异构数据源背景海量数据背景, HiStore还提供了外部预处理导入支持,方便客户端应用在不增加HiStore 负载的情况下告诉导入外部 数据.

海量高性能列式数据库HiStore技术架构解析

  • 提供独立的数据导入客户端:
    • 支持不同的数据源环境: Hbase, DB等环境.
    • 客户端控制异构数据源与关系Schema的映射.
    • 支持多语言架构.
  • 数据预处理
    • 导入客户端在外部处理数据块的压缩以及知识节点的构建.
    • 数据预处理完成后, 可以直接归档进入HiStore引擎.无需再次执行SQL解析,数据验证以及 事务处理等操作.
  • 优点:
    • 数据在外部完成预处理,直接使用二进制导入.
      • 无需通过SQL文本来表达数据,这很适合数据量小但是插入频繁的场景.
      • 避免SQL解析,数据验证等操作对服务器造成性能冲击.影响服务器吞吐量.
      • 拥有异构数据源以及多语言支持, 客户端可以不再通过拼装SQL语句的方式来导入数据.
    • 高速的导入支持: 可以达到2TB/小时的处理量,适合面向批量处理的系统.

近似查询(Approximate Query)

近视值查询依据存储在知识网格中每个数据节点的概率样本值, 进一步过滤不会对最终查询结果造成重点影响的数据节点(DN). 对于某些 对数据精确性要求不高的场景,近视值查询可以利用统计信息去除大量不影响最终结果的数据节点,显著提升查询性能.常见的近似查询场景: 海量数据下查询 top 10 记录.

2.6 HiStore 架构总结

  • 关键字: 低存储成本,低维护成本, 海量数据背景下的OLAP存储引擎.
  • 低存储成本: 高效数据压缩,提高磁盘存储空间利用率.
  • 低维护成本: 基于自动构建的知识网格,无需DBA手动创建索引来提升查询速度.
  • 海量数据背景下的OLAP存储引擎:
    • 为OLAP型应用而优化, 通过知识网格、SMP、近视查询等特性; 最大化查询性能.
    • 基于关系列(Column)的存储模型,只查询所需数据,并提供任意列组合的ad-hoc查询支持.

三.HiStore未来规划

3.1 HiStore 管控平台

HiStore引擎可以提供强大的数据查询和低成本的数据存储. 但是其自身的安装和管理需要一定的学习曲线. 为了更有效的推广HiStore存 储引擎,我们团队也正在开发配套的HiStore引擎管控平台. 通过HiStore管控平台,用户可以直接部署HiStore引擎到指定目标机器上. 目前这一 块正在和UDP团队合作,其最终目标为打造成为一款集HiStore Engine自动部署,实例管控,运行时监控,数据备份/恢复以及自动化运维的一体化产品.

海量高性能列式数据库HiStore技术架构解析

3.2 HiStore 高可用集群

HiStore 本身与常见关系数据库的高可用架构一样(例如MySQL),为了保证强一致性,都会将数据更新在Master上执行,然后通过复制技术 将副本导入到Slave节点.

但是与MySQL标准的binlog 复制不同. HiStore引擎中存储的不是原始数据,而是压缩后的数据块(DN).此时如果使用binlog的方式来进行复制, 会导致网络上产生大量数据流量.

为了解决这一点, HiStore目前正计划实现基于压缩后DP块的高效数据复制支持.相对于binlog复制,该技术可以大大降低网络传输所需的数据 量.

此外, HiStore也会可选地支持透明的读写分离,方便客户端在不修改的代码的情况下,扩展查询性能.

最后提一下, HiStore后续的集群技术将会朝Share-nothing的方向发展(自动处理数据分片与事务一致性),这部分的架构设计目前也正在团 队中进行技术讨论与原型验证.

3.3 HiStore Roadmap

  • Hybrid Engine: 热点数据存储在Row-engine中,历史数据自动转储到Column-engine.
  • 数据验证:可支持自动校验数据,以此确保服务器异常退出时数据的完整性。
  • 外部数据导入工具: 支持从HDFS,ODPS中导入数据到HiStore.
  • 知识网格管理/Rebuilder: 为管理员提供针对知识网格的在线管控支持.

此外我们团队也正在讨论和验证HiStore引擎/集群与中间件团队其他产品结合的可能.

四.相关参考

术语解释:

OLAP

: OLAP is an acronym for Online Analytical Processing. OLAP performs multidimensional analysis of business data and provides the capability for complex calculations, trend analysis, and sophisticated data modeling.

OLTP

: Online transaction processing, or OLTP, is a class of information systems that facilitate and manage transaction-oriented applications, typically for data entry and retrieval transaction processing.

DN

: Data Node: 数据节点. 数据块是存储的最低层,列中每份大小固定的单元组成一个数据块。

MD



: Meta data: 数据元信息节点(MD)与数据节点(DN)之间保持1:1关系,元信息节点中包含了其对应数据块中数据的相关信息.

KN

: Knowledge Node: 知识节点(KN)除了基础元数据外,还包括数据特征以及更深度的数据统信息. 知识节点在数据查询/装载过程中会动态计算.

KG

: Knowledge Grid: 知识网格是HiStore 引擎进行快速数据查询的关键. 在查询计划分析与构建过程中,通过知识网格可以消除或大量减少需要 解压的数据块,降低IO消耗,提高查询响应时间和网络利用率。

原文  http://jm.taobao.org/2016/06/30/histore-internal/
正文到此结束
Loading...