转载

Android存储系统之架构篇

基于Android 6.0的源码,剖析存储架构的设计

一、概述

本文讲述Android存储系统的架构与设计,涉及到最为核心的便是MountService和Vold这两个模块以及之间的交互。上一篇文章 Android存储系统之源码篇 从源码角度介绍相关模块的创建与启动过程,那么本文主要从全局角度把握和剖析Android的存储系统。

MountService:Android Binder服务端,运行在system_server进程,用于跟Vold进行消息通信,比如 MountServiceVold 发送挂载SD卡的命令,或者接收到来自 Vold 的外设热插拔事件。MountService作为Binder服务端,那么相应的Binder客户端便是StorageManager,通过binder IPC与MountService交互。

Vold:全称为Volume Daemon,用于管理外部存储设备的Native daemon进程,这是一个非常重要的守护进程,主要由NetlinkManager,VolumeManager,CommandListener这3部分组成。

1.1 模块架构

从模块地角度划分Android整个存储架构:

Android存储系统之架构篇

图解:

  • Linux Kernel :通过 uevent 向Vold的NetlinkManager发送Uevent事件;
  • NetlinkManager :接收来自Kernel的 Uevent 事件,再转发给VolumeManager;
  • VolumeManager :接收来自NetlinkManager的事件,再转发给CommandListener进行处理;
  • CommandListener :接收来自VolumeManager的事件,通过 socket 通信方式发送给MountService;
  • MountService :接收来自CommandListener的事件。

1.2 进程架构

(1)先看看Java framework层的线程:

root@gityuan:/ # ps -t | grep 1212 system    1212  557   2334024 160340 SyS_epoll_ 7faedddbe4 S system_server system    2662  1212  2334024 160340 SyS_epoll_ 7faedddbe4 S MountService system    2663  1212  2334024 160340 unix_strea 7faedde73c S VoldConnector system    2664  1212  2334024 160340 unix_strea 7faedde73c S CryptdConnector ...

MountService运行在system_server进程,这里查询的便是system_server进程的所有子线程,system_server进程承载整个framework所有核心服务,子线程数有很多,这里只列举与MountService模块相关的子线程。

(2)再看看Native层的线程:

root@gityuan:/ # ps -t | grep " 387 " USER      PID   PPID  VSIZE  RSS   WCHAN              PC  NAME root      387   1     13572  2912  hrtimer_na 7fa34755d4 S /system/bin/vold root      397   387   13572  2912  poll_sched 7fa3474d1c S vold root      399   387   13572  2912  poll_sched 7fa3474d1c S vold root      400   387   13572  2912  poll_sched 7fa3474d1c S vold media_rw  2702  387   7140   2036  inotify_re 7f84b1d6ac S /system/bin/sdcard

Vold作为native守护进程,进程名为”/system/bin/vold”,pid=387,通过 ps -t 可查询到该进程下所有的子进程/线程。

小技巧:有读者可能会好奇,为什么 /system/bin/sdcard 是子进程,而非子线程呢?要回答这个问题,有两个方法,其一就是直接看撸源码,会发现这是通过 fork 方式创建的,而其他子线程都是通过 pthread_create 方式创建的。当然其实还有个更快捷的小技巧,就是直接看上图中的第4列,这一列的含义是 VSIZE ,代表的是进程虚拟地址空间大小,是否共享地址空间,这是进程与线程最大的区别,再来看看/sdcard的VSIZE大小跟父进程不一样,基本可以确实/sdcard是子进程。

(3) 从进程/线程视角来看Android存储架构:

Android存储系统之架构篇

  • Java层:采用 1个主线程 (system_server) + 3个子线程 (VoldConnector, MountService, CryptdConnector);
  • Native层:采用 1个主线程 (/system/bin/vold) + 3个子线程 (vold) + 1子进程 (/system/bin/sdcard);

注:图中红色字代表的进程/线程名,vold进程通过pthread_create的方式创建的3个子线程名都为vold,图中只是为了便于区别才标注为vold1, vold2, vold3,其实名称都为vold。

Android还可划分为内核空间(Kernel Space)和用户空间(User space),从上图可看出,Android存储系统在User space总共采用9个进程/线程的架构模型。当然,除了这9个进/线程,另外还会在handler消息处理过程中使用到system_server的两个子线程: android.fgandroid.io

Tips: 同一个模块可以运行在各个不同的进程/线程, 同一个进程可以运行不同模块的代码,所以从进程角度和模块角度划分看到的有所不同的.

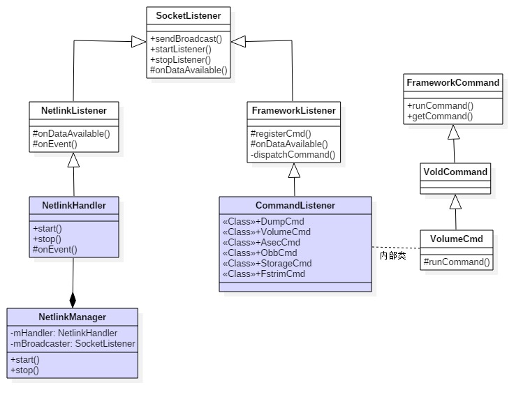
1.3 类关系图

Android存储系统之架构篇

Android存储系统之架构篇

上图中4个蓝色块便是前面谈到的核心模块。

二、 通信架构

Android存储系统中涉及各个进程间通信,这个架构采用的socket,并没有采用Android binder IPC机制。这样的架构代码大量更少,整体架构逻辑也相对简单,在介绍通信过程前,先来看看MountService对象的实例化过程,那么也就基本明白进程架构中system_sever进程为了MountService服务而单独创建与共享使用到线程情况。

public MountService(Context context) {     sSelf = this;      mContext = context;     //FgThread线程名为“"android.fg",创建IMountServiceListener回调方法     mCallbacks = new Callbacks(FgThread.get().getLooper());     //获取PKMS的Client端对象     mPms = (PackageManagerService) ServiceManager.getService("package");     //创建“MountService”线程     HandlerThread hthread = new HandlerThread(TAG);     hthread.start();      mHandler = new MountServiceHandler(hthread.getLooper());     //IoThread线程名为"android.io",创建OBB操作的handler     mObbActionHandler = new ObbActionHandler(IoThread.get().getLooper());      File dataDir = Environment.getDataDirectory();     File systemDir = new File(dataDir, "system");     mLastMaintenanceFile = new File(systemDir, LAST_FSTRIM_FILE);     //判断/data/system/last-fstrim文件,不存在则创建,存在则更新最后修改时间     if (!mLastMaintenanceFile.exists()) {         (new FileOutputStream(mLastMaintenanceFile)).close();         ...     } else {         mLastMaintenance = mLastMaintenanceFile.lastModified();     }     ...     //将MountServiceInternalImpl登记到sLocalServiceObjects     LocalServices.addService(MountServiceInternal.class, mMountServiceInternal);     //创建用于VoldConnector的NDC对象     mConnector = new NativeDaemonConnector(this, "vold", MAX_CONTAINERS * 2, VOLD_TAG, 25,             null);     mConnector.setDebug(true);     //创建线程名为"VoldConnector"的线程,用于跟vold通信     Thread thread = new Thread(mConnector, VOLD_TAG);     thread.start();      //创建用于CryptdConnector工作的NDC对象     mCryptConnector = new NativeDaemonConnector(this, "cryptd",             MAX_CONTAINERS * 2, CRYPTD_TAG, 25, null);     mCryptConnector.setDebug(true);     //创建线程名为"CryptdConnector"的线程,用于加密     Thread crypt_thread = new Thread(mCryptConnector, CRYPTD_TAG);     crypt_thread.start();      //注册监听用户添加、删除的广播     final IntentFilter userFilter = new IntentFilter();     userFilter.addAction(Intent.ACTION_USER_ADDED);     userFilter.addAction(Intent.ACTION_USER_REMOVED);     mContext.registerReceiver(mUserReceiver, userFilter, null, mHandler);      //内部私有volume的路径为/data,该volume通过dumpsys mount是不会显示的     addInternalVolume();      //默认为false     if (WATCHDOG_ENABLE) {         Watchdog.getInstance().addMonitor(this);     } }

其主要功能依次是:

  1. 创建ICallbacks回调方法,FgThread线程名为”android.fg”,此处用到的Looper便是线程”android.fg”中的Looper;
  2. 创建并启动线程名为”MountService”的handlerThread;
  3. 创建OBB操作的handler,IoThread线程名为”android.io”,此处用到的的Looper便是线程”android.io”中的Looper;
  4. 创建NativeDaemonConnector对象
  5. 创建并启动线程名为”VoldConnector”的线程;
  6. 创建并启动线程名为”CryptdConnector”的线程;
  7. 注册监听用户添加、删除的广播;

从这里便可知道共创建了3个线程: MountService , VoldConnector , CryptdConnector ,另外还会使用到系统进程中的两个线程 android.fgandroid.io . 这便是在文章开头进程架构图中Java framework层进程的创建情况.

接下来,我们分别从MountService向vold发送消息和接收消息两个方面,以及Kernel向vold上报事件3个方面展开。

2.1 MountService发送消息

system_server进程与vold守护进程间采用socket进行通信,这个通信过程是由MountService线程向vold线程发送消息。这里以执行mount调用为例:

2.1.1 MS.mount

class MountService extends IMountService.Stub         implements INativeDaemonConnectorCallbacks, Watchdog.Monitor {      public void mount(String volId) {         ...         try {             //【见小节2.1.2】             mConnector.execute("volume", "mount", vol.id, vol.mountFlags, vol.mountUserId);         } catch (NativeDaemonConnectorException e) {             throw e.rethrowAsParcelableException();         }     } }

2.1.2 NDC.execute

[-> NativeDaemonConnector.java]

public NativeDaemonEvent execute(String cmd, Object… args) throws NativeDaemonConnectorException { return execute(DEFAULT_TIMEOUT, cmd, args); }

其中 DEFAULT_TIMEOUT=1min ,即命令执行超时时长为1分钟。经过层层调用到executeForList()

public NativeDaemonEvent[] executeForList(long timeoutMs, String cmd, Object... args)         throws NativeDaemonConnectorException {     final long startTime = SystemClock.elapsedRealtime();      final ArrayList<NativeDaemonEvent> events = Lists.newArrayList();      final StringBuilder rawBuilder = new StringBuilder();     final StringBuilder logBuilder = new StringBuilder();      //mSequenceNumber初始化值为0,每执行一次该方法则进行加1操作     final int sequenceNumber = mSequenceNumber.incrementAndGet();      makeCommand(rawBuilder, logBuilder, sequenceNumber, cmd, args);      //例如:“3 volume reset”     final String rawCmd = rawBuilder.toString();     final String logCmd = logBuilder.toString();      log("SND -> {" + logCmd + "}");      synchronized (mDaemonLock) {         //将cmd写入到socket的输出流         mOutputStream.write(rawCmd.getBytes(StandardCharsets.UTF_8));         ...     }      NativeDaemonEvent event = null;     do {         //阻塞等待,直到收到相应指令的响应码         event = mResponseQueue.remove(sequenceNumber, timeoutMs, logCmd);         events.add(event);     //当收到的事件响应码属于[100,200)区间,则继续等待后续事件上报     } while (event.isClassContinue());      final long endTime = SystemClock.elapsedRealtime();     //对于执行时间超过500ms则会记录到log     if (endTime - startTime > WARN_EXECUTE_DELAY_MS) {         loge("NDC Command {" + logCmd + "} took too long (" + (endTime - startTime) + "ms)");     }     ...     return events.toArray(new NativeDaemonEvent[events.size()]); }
  • 首先,将带执行的命令mSequenceNumber执行加1操作;
  • 再将cmd(例如 3 volume reset )写入到socket的输出流;
  • 通过循环与poll机制阻塞等待底层响应该操作完成的结果;
  • 有两个情况会跳出循环:
    • 当超过1分钟未收到vold相应事件的响应码,则跳出阻塞等待;
    • 当收到底层的响应码,且响应码不属于[100,200)区间,则跳出循环。
  • 对于执行时间超过500ms的时间,则额外输出以 NDC Command 开头的log信息,提示可能存在优化之处。

2.1.3 FL.onDataAvailable

MountService线程通过socket发送cmd事件给vold,对于vold守护进程在启动的过程,初始化CommandListener时通过 pthread_create 创建子线程vold来专门监听MountService发送过来的消息,当该线程接收到socket消息时,便会调用onDataAvailable()方法

[-> FrameworkListener.cpp]

bool FrameworkListener::onDataAvailable(SocketClient *c) {     char buffer[CMD_BUF_SIZE];     int len;     // 多次尝试从socket管道读取数据     len = TEMP_FAILURE_RETRY(read(c->getSocket(), buffer, sizeof(buffer)));     ...      for (i = 0; i < len; i++) {         if (buffer[i] == '/0') {             //分发该命令【见小节2.1.4】             dispatchCommand(c, buffer + offset);             ...         }     }     return true; }

2.1.4 FL.dispatchCommand

[-> FrameworkListener.cpp]

void FrameworkListener::dispatchCommand(SocketClient *cli, char *data) {     ...     for (i = mCommands->begin(); i != mCommands->end(); ++i) {         FrameworkCommand *c = *i;          if (!strcmp(argv[0], c->getCommand())) {             //找到相应的类处理该命令             if (c->runCommand(cli, argc, argv)) {                 SLOGW("Handler '%s' error (%s)", c->getCommand(), strerror(errno));             }             goto out;         }     }     ... }

这是用于分发从MountService发送过来的命令,针对不同的命令调用不同的类,总共有以下6类:

  • DumpCmd
  • VolumeCmd
  • AsecCmd
  • ObbCmd
  • StorageCmd
  • FstrimCmd

另外,在处理过程中遇到下面情况,则会直接发送响应吗500的应答消息给MountService

  • 当无法找到匹配的类,则会直接向MountService返回响应码500,内容”Command not recognized”的应答消息;
  • 命令参数过长导致socket管道溢出,则会发送响应码500,内容”Command too long”的应答消息。

2.1.5 CL.runCommand

例如前面发送过来的是 volume mount ,则会调用到CommandListener的内部类VolumeCmd的runCommand来处理该消息,并进入mount分支。

int CommandListener::VolumeCmd::runCommand(SocketClient *cli,                                            int argc, char **argv) {     VolumeManager *vm = VolumeManager::Instance();     std::lock_guard<std::mutex> lock(vm->getLock());     ...     std::string cmd(argv[1]);     if (cmd == "reset") {            return sendGenericOkFail(cli, vm->reset());     }else if (cmd == "mount" && argc > 2) {             // mount [volId] [flags] [user]             std::string id(argv[2]);             auto vol = vm->findVolume(id);             if (vol == nullptr) {                 return cli->sendMsg(ResponseCode::CommandSyntaxError, "Unknown volume", false);             }              int mountFlags = (argc > 3) ? atoi(argv[3]) : 0;             userid_t mountUserId = (argc > 4) ? atoi(argv[4]) : -1;              vol->setMountFlags(mountFlags);             vol->setMountUserId(mountUserId);             //真正的挂载操作【见2.1.6】             int res = vol->mount();             if (mountFlags & android::vold::VolumeBase::MountFlags::kPrimary) {                 vm->setPrimary(vol);             }             //发送应答消息给MountService【见2.2.1】             return sendGenericOkFail(cli, res);     }     // 省略其他的else if     ... }

2.1.6 mount

这里便进入了VolumeManager模块,执行volume设备真正的挂载操作。对于挂载内置存储和外置存储流程是有所不同的,这里就不再细说,简单的调用流程:

VolumeCmd.runCommand     VolumeBase.mount         EmulatedVolume.doMount(内置)         PublicVolume.doMount(外置)             vfat::Check             vfat::Mount             fork (/sdcard)

2.1.7 小节

Android存储系统之架构篇

MountService向vold发送消息后,便阻塞在图中的MountService线程的NDC.execute()方法,那么何时才会退出呢?图的后半段MonutService接收消息的过程会有答案,那便是在收到消息,并且消息的响应吗不属于区间[600,700)则添加事件到ResponseQueue,从而唤醒阻塞的MountService继续执行。关于上图的后半段介绍的便是MountService接收消息的流程。

2.2 MountService接收消息

当Vold在处理完完MountService发送过来的消息后,会通过sendGenericOkFail发送应答消息给上层的MountService。

2.2.1 响应码

[-> CommandListener.cpp]

int CommandListener::sendGenericOkFail(SocketClient *cli, int cond) {     if (!cond) {         //【见小节2.2.2】         return cli->sendMsg(ResponseCode::CommandOkay, "Command succeeded", false);     } else {         return cli->sendMsg(ResponseCode::OperationFailed, "Command failed", false);     } }
  • 当执行成功,则发送响应码为500的成功应答消息;
  • 当执行失败,则发送响应码为400的失败应答消息。

不同的响应码(VoldResponseCode),代表着系统不同的处理结果,主要分为下面几大类:

响应码 事件类别 对应方法
[100, 200) 部分响应,随后继续产生事件 isClassContinue
[200, 300) 成功响应 isClassOk
[400, 500) 远程服务端错误 isClassServerError
[500, 600) 本地客户端错误 isClassClientError
[600, 700) 远程Vold进程自触发的事件 isClassUnsolicited

例如当操作执行成功,VoldConnector线程能收到类似`RCV <- {200 3 Command succeeded}的响应事件。

其中对于[600,700)响应码是由Vold进程”不请自来”的事件,主要是针对disk,volume的一系列操作,比如设备创建,状态、路径改变,以及文件类型、uid、标签改变等事件都是底层直接触发。

命令 响应吗
DISK_CREATED 640
DISK_SIZE_CHANGED 641
DISK_LABEL_CHANGED 642
DISK_SCANNED 643
DISK_SYS_PATH_CHANGED 644
DISK_DESTROYED 649
VOLUME_CREATED 650
VOLUME_STATE_CHANGED 651
VOLUME_FS_TYPE_CHANGED 652
VOLUME_FS_UUID_CHANGED 653
VOLUME_FS_LABEL_CHANGED 654
VOLUME_PATH_CHANGED 655
VOLUME_INTERNAL_PATH_CHANGED 656
VOLUME_DESTROYED 659
MOVE_STATUS 660
BENCHMARK_RESULT 661
TRIM_RESULT 662

介绍完响应码,接着继续来说说发送应答消息的过程:

2.2.2 SC.sendMsg

[-> SocketClient.cpp]

int SocketClient::sendMsg(int code, const char *msg, bool addErrno) {     return sendMsg(code, msg, addErrno, mUseCmdNum); }

sendMsg经过层层调用,进入sendDataLockedv方法

int SocketClient::sendDataLockedv(struct iovec *iov, int iovcnt) {     ...     struct sigaction new_action, old_action;     memset(&new_action, 0, sizeof(new_action));     new_action.sa_handler = SIG_IGN;     sigaction(SIGPIPE, &new_action, &old_action);      //将应答消息写入socket管道     for (;;) {         ssize_t rc = TEMP_FAILURE_RETRY(             writev(mSocket, iov + current, iovcnt - current));          if (rc > 0) {             size_t written = rc;             while ((current < iovcnt) && (written >= iov[current].iov_len)) {                 written -= iov[current].iov_len;                 current++;             }             if (current == iovcnt) {                 break;             }             iov[current].iov_base = (char *)iov[current].iov_base + written;             iov[current].iov_len -= written;             continue;         }         ...         break;     }      sigaction(SIGPIPE, &old_action, &new_action);     ...     return ret; }

2.2.3 NDC.listenToSocket

应答消息写入socket管道后,在MountService的另个线程”VoldConnector”中建立了名为 vold 的socket的客户端,通过循环方式不断监听Vold服务端发送过来的消息。

[-> NativeDaemonConnector.java]

private void listenToSocket() throws IOException {     LocalSocket socket = null;     try {         socket = new LocalSocket();         LocalSocketAddress address = determineSocketAddress();         //建立与"/dev/socket/vold"的socket连接         socket.connect(address);         InputStream inputStream = socket.getInputStream();         synchronized (mDaemonLock) {             mOutputStream = socket.getOutputStream();         }         ...         while (true) {             int count = inputStream.read(buffer, start, BUFFER_SIZE - start);             ...             for (int i = 0; i < count; i++) {                 if (buffer[i] == 0) {                     final String rawEvent = new String(                             buffer, start, i - start, StandardCharsets.UTF_8);                     //解析socket服务端发送的event                     final NativeDaemonEvent event = NativeDaemonEvent.parseRawEvent(                             rawEvent);                     log("RCV <- {" + event + "}");                      if (event.isClassUnsolicited()) {                         ...                         //当响应码区间为[600,700),则发送消息交由mCallbackHandler处理                         if (mCallbackHandler.sendMessage(mCallbackHandler.obtainMessage(                                 event.getCode(), event.getRawEvent()))) {                             releaseWl = false;                         }                     } else {                         //对于其他响应码则添加到mResponseQueue队列                         mResponseQueue.add(event.getCmdNumber(), event);                     }                 }             }         }     } finally {         //收尾清理类工作         ...     } }

监听也是阻塞的过程,当收到不同的消息相应码,采用不同的行为:

  • 当响应吗不属于区间[600,700):则将该事件添加到mResponseQueue,并且触发响应事件所对应的请求事件不再阻塞到ResponseQueue.poll,那么线程继续往下执行,即前面小节[2.1.2] NDC.execute的过程。
  • 当响应码区间为[600,700):则发送消息交由mCallbackHandler处理,向线程 android.fg 发送Handler消息,该线程收到后回调NativeDaemonConnector的 handleMessage 来处理。

2.2.4 小节

Android存储系统之架构篇

2.3 Kernel上报事件

介绍完MonutService与vold之间的交互通信,那么再来看看Kernel是如何上报事件到vold的流程。再介绍这个之前,先简单看看vold启动时都创建了哪些对象。

[-> system/vold/Main.cpp]

int main(int argc, char** argv) {     setenv("ANDROID_LOG_TAGS", "*:v", 1);     android::base::InitLogging(argv, android::base::LogdLogger(android::base::SYSTEM));      VolumeManager *vm;     CommandListener *cl;     CryptCommandListener *ccl;     NetlinkManager *nm;      mkdir("/dev/block/vold", 0755);      //用于cryptfs检查,并mount加密的文件系统     klog_set_level(6);      //创建单例对象VolumeManager     if (!(vm = VolumeManager::Instance())) {         exit(1);     }      //创建单例对象NetlinkManager     if (!(nm = NetlinkManager::Instance())) {         exit(1);     }      if (property_get_bool("vold.debug", false)) {         vm->setDebug(true);     }      // 创建CommandListener对象     cl = new CommandListener();     // 创建CryptCommandListener对象     ccl = new CryptCommandListener();      //给vm设置socket监听对象     vm->setBroadcaster((SocketListener *) cl);     //给nm设置socket监听对象     nm->setBroadcaster((SocketListener *) cl);      if (vm->start()) { //启动vm         exit(1);     }      process_config(vm); //解析config参数      if (nm->start()) {  //启动nm         exit(1);     }      coldboot("/sys/block");      //启动响应命令的监听器     if (cl->startListener()) {         exit(1);     }      if (ccl->startListener()) {         exit(1);     }      //Vold成为监听线程     while(1) {         sleep(1000);     }      exit(0); }

该方法的主要功能是创建并启动:VolumeManager,NetlinkManager ,NetlinkHandler,CommandListener,CryptCommandListener。

2.3.1 Uevent && Netlink

Kernel上报事件给用户空间采用了Netlink方式,Netlink是一种特殊的socket,它是Linux所特有的。传送的消息是暂存在socket接收缓存中,并不被接收者立即处理,所以netlink是一种异步通信机制。而对于syscall和ioctl则都是同步通信机制。

Linux系统中大量采用Netlink机制来进行用户空间程序与kernel的通信。例如设备热插件,这会产生Uevent(User Space event,用户空间事件)是Linux系统中用户空间与内核空间之间通信的消息内容,主要用于设备驱动的事件通知。Uevent是Kobject的一部分,当Kobject状态改变时通知用户空间程序。对于kobject_action包括KOBJ_ADD,KOBJ_REMOVE,KOBJ_CHANGE,KOBJ_MOVE,KOBJ_ONLINE,KOBJ_OFFLINE,当发送任何一种action都会引发Kernel发送Uevent消息。

vold早已准备就绪等待着Kernel上报Uevent事件,接下来看看vold是如何接收Uevent事件,这就从NetlinkManager启动开始说起。

2.3.2 NM.start

[-> NetlinkManager.java]

int NetlinkManager::start() {     struct sockaddr_nl nladdr;     int sz = 64 * 1024;     int on = 1;      memset(&nladdr, 0, sizeof(nladdr));     nladdr.nl_family = AF_NETLINK;     nladdr.nl_pid = getpid(); //记录当前进程的pid     nladdr.nl_groups = 0xffffffff;      //PF_NETLINK代表创建的是Netlink通信的socket     if ((mSock = socket(PF_NETLINK, SOCK_DGRAM | SOCK_CLOEXEC,             NETLINK_KOBJECT_UEVENT)) < 0) {         return -1;     }      //设置uevent的SO_RCVBUFFORCE选项     if (setsockopt(mSock, SOL_SOCKET, SO_RCVBUFFORCE, &sz, sizeof(sz)) < 0) {         goto out;     }      //设置uevent的SO_PASSCRED选项     if (setsockopt(mSock, SOL_SOCKET, SO_PASSCRED, &on, sizeof(on)) < 0) {         goto out;     }     //绑定uevent socket     if (bind(mSock, (struct sockaddr *) &nladdr, sizeof(nladdr)) < 0) {         goto out;     }      //创建NetlinkHandler     mHandler = new NetlinkHandler(mSock);     //启动NetlinkHandler     if (mHandler->start()) {         goto out;     }     return 0;  out:     close(mSock);     return -1; }

NetlinkManager启动的过程中,会创建并启动NetlinkHandler,在该过程会通过 pthrea_create 创建子线程专门用于接收Kernel发送过程的Uevent事件,当收到数据时会调用NetlinkListener的onDataAvailable方法。

2.3.3 NL.onDataAvailable

[-> NetlinkListener.cpp]

bool NetlinkListener::onDataAvailable(SocketClient *cli) {     int socket = cli->getSocket();     ...     //多次尝试获取socket数据     count = TEMP_FAILURE_RETRY(uevent_kernel_recv(socket,             mBuffer, sizeof(mBuffer), require_group, &uid));     ...      NetlinkEvent *evt = new NetlinkEvent();     //解析消息并封装成NetlinkEvent     if (evt->decode(mBuffer, count, mFormat)) {         //事件处理【见小节2.3.4】         onEvent(evt);     } else if (mFormat != NETLINK_FORMAT_BINARY) {         ...     }      delete evt;     return true; }

2.3.4 NH.onEvent

[-> NetlinkHandler.cpp]

void NetlinkHandler::onEvent(NetlinkEvent *evt) {     VolumeManager *vm = VolumeManager::Instance();     const char *subsys = evt->getSubsystem();      if (!strcmp(subsys, "block")) {         //对于块设备的处理过程         vm->handleBlockEvent(evt);     } }

驱动设备分为字符设备、块设备、网络设备。对于字符设备按照字符流的方式被有序访问,字符设备也称为裸设备,可以直接读取物理磁盘,不经过系统缓存,例如键盘直接产生中断。而块设备是指系统中能够随机(不需要按顺序)访问固定大小数据片(chunks)的设备,例如硬盘;块设备则是通过系统缓存进行读取。

2.3.5 VM.handleBlockEvent

[-> VolumeManager.cpp]

void VolumeManager::handleBlockEvent(NetlinkEvent *evt) {     std::lock_guard<std::mutex> lock(mLock);      std::string eventPath(evt->findParam("DEVPATH")?evt->findParam("DEVPATH"):"");     std::string devType(evt->findParam("DEVTYPE")?evt->findParam("DEVTYPE"):"");     if (devType != "disk") return;      int major = atoi(evt->findParam("MAJOR"));     int minor = atoi(evt->findParam("MINOR"));     dev_t device = makedev(major, minor);      switch (evt->getAction()) {     case NetlinkEvent::Action::kAdd: {         for (auto source : mDiskSources) {             if (source->matches(eventPath)) {                 int flags = source->getFlags();                 if (major == kMajorBlockMmc) {                     flags |= android::vold::Disk::Flags::kSd;                 } else {                     flags |= android::vold::Disk::Flags::kUsb;                 }                  auto disk = new android::vold::Disk(eventPath, device,                         source->getNickname(), flags);                 //创建                 disk->create();                 mDisks.push_back(std::shared_ptr<android::vold::Disk>(disk));                 break;             }         }         break;     }     case NetlinkEvent::Action::kChange: {         ...         break;     }     case NetlinkEvent::Action::kRemove: {         ...         break;     }     ...     } }

2.3.6 小节

此处,我们以设备插入为例,来描绘一下整个流程图:

Android存储系统之架构篇

2.4 不请自来的广播

线程VoldConnector通过socket不断监听来自vold发送过来的响应消息:

  • 情况一:响应码不属于区间[600, 700),则直接将响应消息添加到响应队列ResponseQueue,当响应队列有数据到来,便会唤醒另个线程MountService阻塞操作poll轮询操作。
  • 情况二:响应码属于区间[600, 700),则便是Unsolicited broadcasts,即不请自来的广播,当收到这类事件,则处理流程较第一种情况更复杂。

接下来说说第二种情况,对于不清自来的广播,这里的广播并非四大组件的广播,而是vold通过socket发送过来的消息。还记得还文章的开头讲到进程架构时,提到会涉及system_server的线程 android.fg ,那么这个过程就会讲到该线程的作用。回到NDC的监听socket过程。

2.4.1 NDC.listenToSocket

[-> NativeDaemonConnector.java]

private void listenToSocket() throws IOException {     LocalSocket socket = null;     try {         socket = new LocalSocket();         LocalSocketAddress address = determineSocketAddress();         //建立与"/dev/socket/vold"的socket连接         socket.connect(address);         InputStream inputStream = socket.getInputStream();         synchronized (mDaemonLock) {             mOutputStream = socket.getOutputStream();         }         ...         while (true) {             int count = inputStream.read(buffer, start, BUFFER_SIZE - start);             ...             for (int i = 0; i < count; i++) {                 if (buffer[i] == 0) {                     final String rawEvent = new String(                             buffer, start, i - start, StandardCharsets.UTF_8);                     //解析socket服务端发送的event                     final NativeDaemonEvent event = NativeDaemonEvent.parseRawEvent(                             rawEvent);                     log("RCV <- {" + event + "}");                      if (event.isClassUnsolicited()) {                         ...                         //当响应码区间为[600,700),则发送消息交由mCallbackHandler处理【2.4.2】                         if (mCallbackHandler.sendMessage(mCallbackHandler.obtainMessage(                                 event.getCode(), event.getRawEvent()))) {                             releaseWl = false;                         }                     } else {                         //对于其他响应码则添加到mResponseQueue队列                         mResponseQueue.add(event.getCmdNumber(), event);                     }                 }             }         }     } finally {         //收尾清理类工作         ...     } }

通过handler消息机制,由mCallbackHandler处理,先来看看其初始化过程:

mCallbackHandler = new Handler(mLooper, this); Looper=`FgThread.get().getLooper();

可以看出Looper采用的是线程 android.fg 的Looper,消息回调处理方法为NativeDaemonConnector的 handleMessage 来处理。那么这个过程就等价于向线程 android.fg 发送Handler消息,该线程收到消息后回调NativeDaemonConnector的 handleMessage 来处理。

2.4.2 NDC.handleMessage

[-> NativeDaemonConnector.java]

public boolean handleMessage(Message msg) {     String event = (String) msg.obj;     ...     mCallbacks.onEvent(msg.what, event, NativeDaemonEvent.unescapeArgs(event))             log(String.format("Unhandled event '%s'", event));     ...     return true; }

此处的mCallbacks,是由实例化NativeDaemonConnector对象时传递进来的,在这里是指MountService。转了一圈,又回到MountService。

2.4.3 MS.onEvent

[-> MountService.java]

public boolean onEvent(int code, String raw, String[] cooked) {     synchronized (mLock) {         return onEventLocked(code, raw, cooked);     } }

onEventLocked增加同步锁,用于多线程并发访问的控制。根据vold发送过来的不同响应码将采取不同的处理流程。

2.4.4 MS.onEventLocked

这里以收到vold发送过来的 RCV <- {650 public ...} 为例,即挂载外置sdcard/otg外置存储的流程:

[-> MountService.java]

private boolean onEventLocked(int code, String raw, String[] cooked) {     switch (code) {         case VoldResponseCode.VOLUME_CREATED: {             final String id = cooked[1];             final int type = Integer.parseInt(cooked[2]);             final String diskId = TextUtils.nullIfEmpty(cooked[3]);             final String partGuid = TextUtils.nullIfEmpty(cooked[4]);              final DiskInfo disk = mDisks.get(diskId);             final VolumeInfo vol = new VolumeInfo(id, type, disk, partGuid);             mVolumes.put(id, vol);             //【见小节2.4.5】             onVolumeCreatedLocked(vol);             break;         }         ...     }     return true; }

2.4.5 MS.onVolumeCreatedLocked

[-> MountService.java]

private void onVolumeCreatedLocked(VolumeInfo vol) {     if (vol.type == VolumeInfo.TYPE_EMULATED) {         ...      } else if (vol.type == VolumeInfo.TYPE_PUBLIC) {         if (Objects.equals(StorageManager.UUID_PRIMARY_PHYSICAL, mPrimaryStorageUuid)                 && vol.disk.isDefaultPrimary()) {             vol.mountFlags |= VolumeInfo.MOUNT_FLAG_PRIMARY;             vol.mountFlags |= VolumeInfo.MOUNT_FLAG_VISIBLE;         }          if (vol.disk.isAdoptable()) {             vol.mountFlags |= VolumeInfo.MOUNT_FLAG_VISIBLE;         }          vol.mountUserId = UserHandle.USER_OWNER;         //【见小节2.4.6】         mHandler.obtainMessage(H_VOLUME_MOUNT, vol).sendToTarget();      } }

这里又遇到一个Handler类型的对象 mHandler ,再来看看其定义:

private static final String TAG = "MountService"; HandlerThread hthread = new HandlerThread(TAG); hthread.start(); mHandler = new MountServiceHandler(hthread.getLooper());

该Handler用到Looper便是线程 MountService 中的Looper,回调方法handleMessage位于MountServiceHandler类:

2.4.6 MSH.handleMessage

[-> MountService]

class MountServiceHandler extends Handler {     public void handleMessage(Message msg) {        switch (msg.what) {            case H_VOLUME_MOUNT: {                final VolumeInfo vol = (VolumeInfo) msg.obj;                try {                    //发送mount操作                    mConnector.execute("volume", "mount", vol.id, vol.mountFlags,                            vol.mountUserId);                } catch (NativeDaemonConnectorException ignored) {                }                break;             }             ...         }     } }

当收到H_VOLUME_MOUNT消息后,线程 MountService 便开始向vold发送mount操作事件,再接下来的流程在前面小节【2.1】已经介绍过

2.4.7 小结

Android存储系统之架构篇

三、总结

3.1 概括

本文首先从模块化和进程的视角来整体上描述了Android存储系统的架构,并分别展开对MountService, vold, kernel这三者之间的通信流程的剖析。

{1} Java framework层 :采用 1个主线程 (system_server) + 3个子线程 (VoldConnector, MountService, CryptdConnector);MountService线程不断向vold下发存储相关的命令,比如mount, mkdirs等操作;而线程VoldConnector一直处于等待接收vold发送过来的应答事件;CryptdConnector通信原理和VoldConnector大抵相同,有兴趣地读者可自行阅读。

(2) Native层 :采用 1个主线程 (/system/bin/vold) + 3个子线程 (vold) + 1子进程 (/system/bin/sdcard);vold进程中会通过 pthread_create 方式来生成3个vold子线程,其中两个vold线程分别跟上层system_server进程中的线程VoldConnector和CryptdConnector通信,第3个vold线程用于与kernel进行netlink方式通信。

本文更多的是以系统的角度来分析存储系统,那么对于app来说,那么地方会直接用到的呢?其实用到的地方很多,例如存储设备挂载成功会发送广播让app知晓当前存储挂载情况;其次当app需要创建目录时,比如 getExternalFilesDirs , getExternalCacheDirs 等当目录不存在时都需向存储系统发出mkdirs的命令。另外,MountService作为Binder服务端,那自然而然会有Binder客户端,那就是 StorageManager ,这个比较简单就不再细说了。

3.2 架构的思考

以Google原生的Android存储系统的架构设计主要采用Socket阻塞式通信方式,虽然vold的native层面有多个子线程干活,但各司其职,真正处理上层发送过来的命令,仍然是单通道的模式。

目前外置存储设备比如sdcard或者otg的硬件质量参差不齐,且随使用时间碎片化程度也越来越严重,对于存储设备挂载的过程中往往会有磁盘检测fsck_msdos或者整理fstrim的动作,那么势必会阻塞多线程并发访问,影响系统稳定性,从而造成系统ANR。

例如系统刚启动过程中reset操作需要重新挂载外置存储设备,而紧接着system_server主线程需要执行的volume user_started操作便会被阻塞,阻塞超过20s则系统会抛出Service Timeout的ANR。

欢迎关注我的微博: Gityuan 。如果觉得我的文章对您所有帮助,请 ¥打赏支持

,或者点击下方分享给更多的朋友。您的支持将激励我创作更多技术干货!

原文  http://gityuan.com/2016/07/23/android-io-arch/
正文到此结束
Loading...