转载

nodejs部署方式-pm2(一)

目前Nodejs开发中有很多痛点,其中有一个是修改完代码以后需要我们重启服务才能看到效果。这样一次次的杀进程、重启,杀进程、重启很让人头大。程序员是最痛恨重复工作的物种,之前有了解过的同学可能知道 foreverforever 可以帮我们解决上面的问题,通过对资源变化的检测做到变化后自动重启。开发阶段我们使用 node file.js 来启动另外由于Nodejs的单线程,任何异常都会导致整个服务中断,这对于生产上长时间提供服务的程序来讲是不可以的, forever 可以帮我们在异常后重启,保证服务一直在线,我想这也就是它名字的由来吧。但我想说的是 forever 不够“高!大!上!”。接下来我要介绍一个足够高大上的神器– pm2

简介

pm2 = P (rocess) M (anager)2,是可以用于生产环境的Nodejs的进程管理工具,并且它内置一个负载均衡。它不仅可以保证服务不会中断一直在线,并且提供0秒reload功能,还有其他一系列进程管理、监控功能。并且使用起来非常简单。下面我将把我的使用过程分享出来,Nodejs应用是一个基于Express 4.x的应用,名称是 Wolverine

安装

环境清单:

  • windows7 x64
  • node v5.0.0
  • npm 3.3.6

全局安装 pm2

$ npm install pm2 -g

更新

$ pm2 update

启动

以前启动 Wolverine 是利用package.json的 scripts 来实现的,只需要执行 npm run start 就可以启动,配置如下:

"scripts": {
    "start": "node ./bin/www",
    "debug": "node debug ./bin/www"

  },

使用 pm2 我们可以在start处配置成 pm2 ./bin/www ,命令后面支持加参数来实现watch、cluster多进程模式等功能。我不太喜欢一大串的命令,于是我使用了配置文件的方式。

Wolverine 的根目录,我创建了一个 processes.json 配置文件,配置文件内容如下,注释写的也很清楚了

{
  "apps" : [{
    "name" : "Wolverine",  //名称
    "script": "./bin/www", //程序入库
    "cwd": "./",           //根目录
    "watch":[
		"bin",
		"common",
		"configs",
		"public",
		"routes",
		"views"
	],//需要监控的目录
    "error_file":"./logs/app-err.log",//错误输出日志
    "out_file":"./logs/app-out.log",  //日志
    "log_date_format":"YYYY-MM-DD HH:mm Z" //日期格式
    }]
}

随后,我在package.json中增加了一条

"pm2": "pm2 start processes.json"

在启动就直接输入如下命令就好:

$ npm run pm2

看到下面的界面,就启动成功了,然后我们就可以关掉这个窗口了,服务不会因此停止,是不是高大上多了。

nodejs部署方式-pm2(一)

管理和监控

启动成功的界面会展示App name和id,这两个值很重要。当然这两个值都可以在processes.json配置文件进行配置。

打开命令行,在任何路径下,输入

$ pm2 list

就能看到启动时的图表界面,方便我们查看所有通过pm2管理的Nodejs服务。

输入,下面命令配合id或者name可以查看某一个进程的详细信息

$ pm2 show Wolverine 或者
$ pm2 show 0
nodejs部署方式-pm2(一)

内容涉及重启次数、运行时间、脚本路径、参数、日志路径、运行模式等等信息

输入

$ pm2 monit

停止、重启等命令

$ pm2 stop [app-name|id]  #停止某一个进程,可以使用app-name或者id
$ pm2 stop all            #停止所有进程

$ pm2 restart all         #重启所有的进程

$ pm2 delete [app-name|id]#删除并停止进程
$ pm2 delete all          #删除并停止所有进程

可以进一步查看每一个服务的cpu、内存动态占用情况。

nodejs部署方式-pm2(一)

日志监控

如果你一直使用 tail -f log_file.log log_error.log 来查看日志,你可能会爱上下面的这个功能。

$ pm2 logs
$ pm2 logs [app-name]

我们可以实时查看全部进程的日志,或者只查看某一个。我们甚至可以使用json格式查看日志。

$ pm2 logs --json

Web API

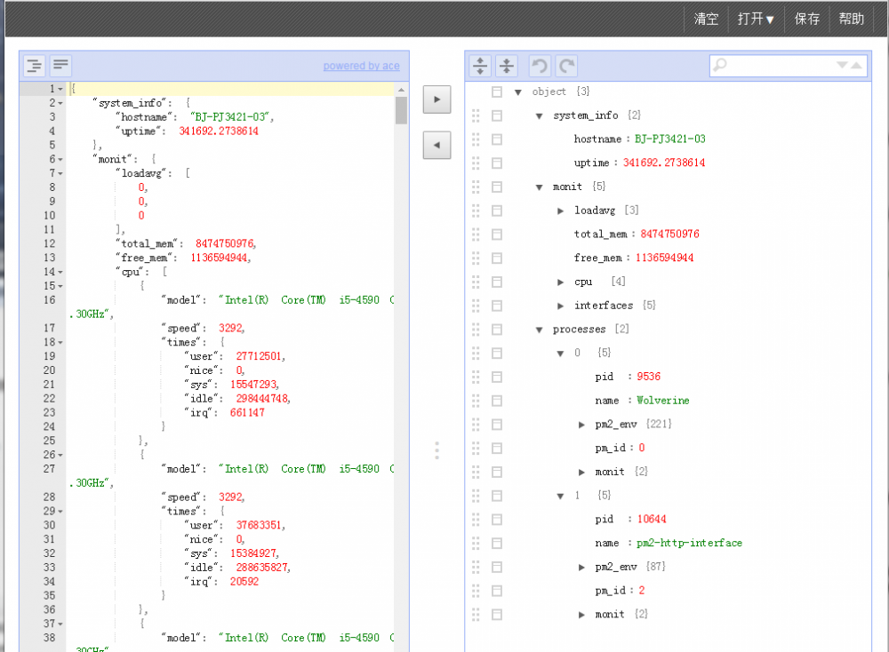
如果你不仅仅想监控被pm2管理的进程,还需要监控进程所运行的机器的信息,你可以使用下面这个API

$ pm2 web

pm2会启动一个叫做pm2-http-interface的进程提供web服务。你打开浏览器输入http://127.0.0.1:9615,是不是被看到的结果惊艳到了。

nodejs部署方式-pm2(一)

pm2提供的web api通过json输出了很多信息。大致结构可以看截图:

nodejs部署方式-pm2(一)

拿出你的想象力,我们可以开发一个应用来调用此api,就可以开发出一个图形界面的监控软件了。。。

原文  http://www.pangjian.info/2016/12/02/deploy-nodejs-pm2-1/
正文到此结束
Loading...