转载

Mirai 变种中的DGA

概要

两个星期前,我们发现2个新的感染载体(也即TCP端口7547和5555变种)被用来传播MIRAI恶意软件。

< A Few Observations of The New Mirai Variant on Port 7547 >

我的同事Ye Genshen快速设置了一些蜜罐,并且很快取得收获:11月28日一天就捕获了11个样本。 迄今为止,我们的蜜罐已从6个托管服务器捕获了53个独立样本。

在分析其中一个新样本时,我的同事Qu Wenji发现一些类似DGA的代码,并猜测变种中包含有DGA功能,这个猜测很快就从我们的沙箱数据中得到验证。详细的逆向工作显示,在通过TCP端口7547和5555分发的MIRAI样本中确实存在DGA特征。在本博客中,我将介绍我们的发现。简单来说,我们找到的DGA的属性总结如下:

  1. 使用3个顶级域名:online/tech/support;
  2. L2域名固定长度12字符,每个字符从“a”到“z”中随机选择;
  3. 域名仅由月、日和硬编码的种子字符串确定;
  4. 每天只生成一个域名,因此最多存在365个 DGA域名;
  5. DGA域名仅在硬编码的C2域名无法解析时使用。

通过逆向获取的DGA知识,我们在程序中重新实现了DGA,并用它来预测所有365个可能的域名。当进一步确认这些域名的注册信息时,我们发现其中部分域名已经被MIRAI作者注册,列表如下:

Mirai 变种中的DGA

图0, 已经被注册的DGA域名

值得一提的是,作者 dlinchkravitz@gmail.com在更早时间已经注册了其他mirai C2域名:

  • zugzwang.me email dlinchkravitz@gmail.com

样本和分析

本博客中用作说明的样本如下:

* MD5 : bf136fb3b350a96fd1003b8557bb758a

* SHA256 : 971156ec3dca4fa5c53723863966ed165d546a184f3c8ded008b029fd59d6a5a

* File type : ELF 32-bit LSB executable, MIPS, MIPS-I version 1 (SYSV), statically linked, stripped

样品做了去符号处理但未加壳。根据以分析mirai样本经验,我们很快就确定了其主要模块。比较代码发现,resolv cnc addr函数的CFG(流程控制图)与先前发现的样本非常不同。 新版本的CFG如图1所示。 Mirai 变种中的DGA

图1, 新版本的resolv_cnc_addr 流程控制图

在函数开始处,由于在样本中硬编码了多达3个C2域名,所以生成随机数以从第一和第二个C2域名中随机选择一个,如图2所示。 Mirai 变种中的DGA

图2, resolv_cnc_addr 函数第一部分

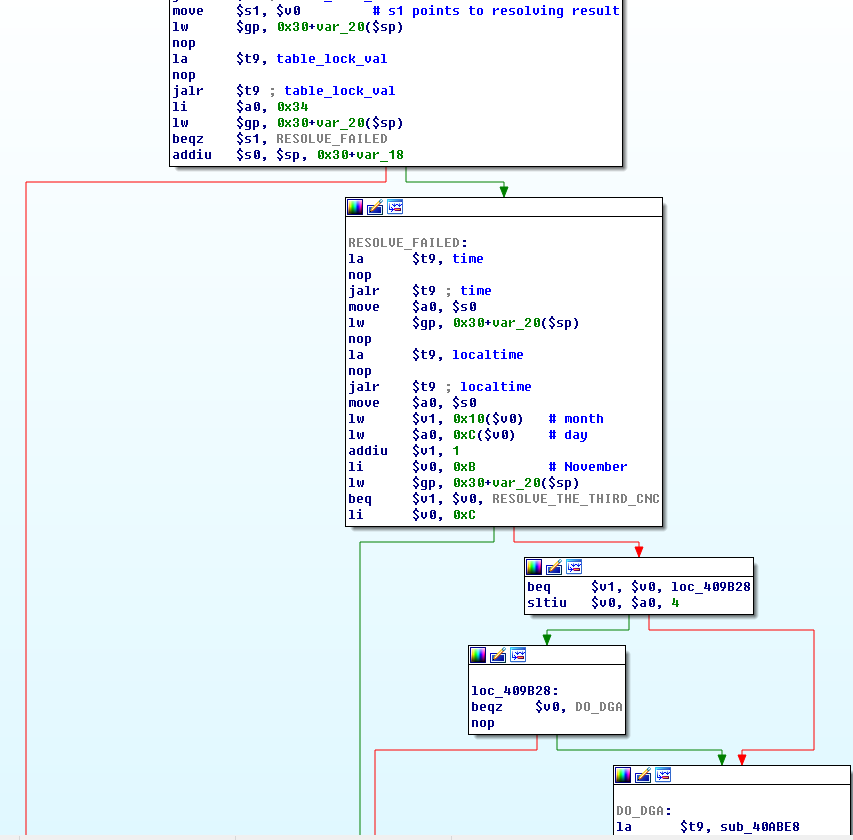
如果被选中的C2域名无法解析,则bot并不解析未选择的域名或第三域名,而是将根据当前日期判断是决定是否去执行DGA代码分支还是去解析第三个C2域名,如图3。 Mirai 变种中的DGA

图3, 决定是否进入DGA 代码分支

从上述代码片段我们可以看出,如果当前日期在11月1日和12月3日之间,将去解析第3个C2域名。否则将执行DGA代码分支。这可以理解为作者不希望DGA域名在12月4日之前被启用,这也恰好被前文提及首个被注册的mirai DGA域名对应于12月4日所映证。 DGA主函数名为dga gen domain。域名完全是基于种子数字和当前日期生成的。种子通过调用strtol()从硬编码的十六进制格式字符串进行转换。看起来字符串“/x90/x91/x80/x90/x90/x91/x80/x90”是一个错误的配置,这会导致strtol()总是返回0。

代码中通过调用time()和localtime()的C库函数得到本地日期。但只有月和日被使用,如图4所示。 Mirai 变种中的DGA

图4, dga_gen_domain 函数片段

L2域名是通过反复执行图5所示的代码块来生成的。其长度由$ t5和$ t2确定,它们的值在图4中设置,从中我们可以确定L2域名长度是12。

Mirai 变种中的DGA

图5, 生成L2域名的循环代码片段

TLD(Top Level Domain)由寄存器$S0中的残余值确定,如图6所示。 我们可以看到在这里使用了3个TLD。

Mirai 变种中的DGA

图6, 确定TLD 的代码分支

IOC

目前,DGA相关的特性存在于如下样本,所有这些DGA样本中的种子字符串和算法都完全相同:

  • 005241cf76d31673a752a76bb0ba7118
  • 05891dbabc42a36f33c30535f0931555
  • 0eb51d584712485300ad8e8126773941
  • 15b35cfff4129b26c0f07bd4be462ba0
  • 2da64ae2f8b1e8b75063760abfc94ecf
  • 41ba9f3d13ce33526da52407e2f0589d
  • 4a8145ae760385c1c000113a9ea00a3a
  • 551380681560849cee3de36329ba4ed3
  • 72bbfc1ff6621a278e16cfc91906109f
  • 73f4312cc6f5067e505bc54c3b02b569
  • 7d490eedc5b46aff00ffaaec7004e2a8
  • 863dcf82883c885b0686dce747dcf502
  • bf136fb3b350a96fd1003b8557bb758a
  • bf650d39eb603d92973052ca80a4fdda
  • d89b1be09de36e326611a2abbedb8751
  • dbd92b08cbff8455ff76c453ff704dc6
  • eba670256b816e2d11f107f629d08494

样本中的硬编码C2域名如下:

  • zugzwang.me
  • tr069.online
  • tr069.tech
  • tr069.support

我们将密切关注DGA变种的后续变化,敬请关注后续更新。

原文  http://blog.netlab.360.com/new-mirai-variant-with-dga-chinese-version/
正文到此结束
Loading...