转载

​【技术分享】逆向工具综述(上)

​【技术分享】逆向工具综述(上)

翻译: pwn_361

预估稿费:200RMB(不服你也来投稿啊!)

投稿方式:发送邮件至 linwei#360.cn ,或登陆 网页版 在线投稿

传送门: 【逆向工具综述(下)】

前言

本文主要列举了在逆向工程中经常用到的各种调试分析软件,将其分门别类整理成八大部分。译者在翻译的过程中也根据实际经验补充(加*)了几款很强大的工具来丰富内容。其中提到的软件主要限于主流的桌面操作系统,如Windows、Linux等,不包括Android、IOS等移动平台逆向工具(但其中Java逆向部分也涉及到了一些在Android逆向中会用到的工具)。通过阅读本文,希望各位学习、从事逆向行业的人员,不仅能够在已有的知识体系范围内巩固技能,也能够拓宽眼界接触到国外的逆向行业,看看外国佬们平时都热衷于用哪些工具来进行工作。俗话说的好:“工欲善其事,必先利其器”!

由于全文篇幅较大,先将整体的文章结构列成目录如下:

一、逆向工程简述

二、类别1:身份识别

2.1 Detect It Easy

2.2 ProtectionID

2.3 YARA GUI

三、类别2:反汇编和反编译

3.1 IDA and Hex-Rays

3.2 .NET Reflector

3.3 dnSpy

3.4 Java Decompiler

3.5 JustDecompile

3.6 ReFox

3.7 VB Decompiler

3.8 IDR

四、类别3:调试器

4.1 OllyDbg

4.2 x64dbg

4.3 DILE

五、类别4:十六进制编辑器

5.1 HIEW

5.2 Hex Workshop

5.3 HxD

六、类别5:资源修改器

6.1 FX Resource Hacker

6.2 Resource Tuner

6.3* Dependency Walker

七、类别6:编辑器和支持工具

7.1 PE-Bear

7.2 PeStudio

7.3 dirtyJOE

7.4* PEiD

7.5* PEView

八、类别7:提取器和分离器

8.1 Universal Extractor

8.2 MultiExtractor

九、类别8:虚拟环境

9.1 VMware

9.2 Sandboxie

9.3* Parallels Desktop

十、这里并不是结束,这里才刚刚开始…

一、逆向工程简述

逆向工程,在这里更为确切地应该称之为“软件逆向”,是一系列用来分析闭源软件的技术,目的是为了获取一些看上去本来难以获得的软件信息、算法、被隐藏的许可密码或是文件采用的加密方式等等有用信息。

逆向工程的应用领域包含软件安全漏洞的挖掘(从而利用)、恶意软件的分析(对于反病毒开发者),或是软件和游戏的本土语言化,当然这些例子只是一小部分而已。

高级的软件分析技术需要文件结构校检的知识,所以最常见的可执行文件的文件格式的知识是必需的,比如说Windows系统下的PE文件格式或者Linux系统下的ELF文件格式。同时逆向工程还必须得有一定的32位和64位汇编基础,不然很难去理解将闭源软件中经过编译过的代码反汇编出来的二进制代码。

当然,仅仅拥有基础知识是远远不够的,我们还需要合适的逆向工具的支持,这也将是本文的核心所在。本文将会把常用的逆向工程专用工具分门别类来一一介绍。其实有很大一部分的工具都完全有资格被单独拿出来写一篇文章,但是我的目的不在于此,而是想尽可能的涵盖更多不同类型的软件和各种各样的使用方法以飨读者。

顺便再说一下,逆向工程软件因其复杂的特性和开发的困难性,往往导致它本身售价十分昂贵。我会尽量提供一些可选的方案和免费的替代版本来让大家选择。

类别1:身份识别

编程语言和相应的编译器种类繁多,除了使用脚本语言开发出来的软件(比方说当下很火的Python),其他的高级语言编译器生成的代码因具有自身特性而很容易通过工具检测出来。当然这里不考虑经过多种多样的软件保护措施处理过后生成的二进制磁盘文件。

当我们不确定手上的这个软件是用什么语言开发的时候,而我们也不具有判断被编译过的文件的特性(比如段名称、导入表等)的专业知识,这个时候身份识别工具就派上用场了,它能快速地检测出结果从而让我们决定下一步该干什么(解包、脱壳等等)。

Detect It Easy

DIE检测器具有一个囊括了当下广为流行安全系统的数据库,包含了exe-packers, exe-protectors以及其他许多流行的编译器和链接器的签名。另外它还内置了一个简易的脚本,可以让我们快速地加入新的自定义签名。同时它也包含一个PE可执行文件的结构查看器。

​【技术分享】逆向工具综述(上)

图1:Detect it easy 文件检测器

​【技术分享】逆向工具综述(上)

Protection ID

这款名为Protection ID的检测器主要针对于游戏系统的安全性检测。它拥有一个庞大的数据库,囊括了几乎所有可能的安全系统、编译器和链接器。尽管它的用户界面看起来有点简陋,但是它经常会更新内容,而且不可否认的是其功能十分强大!

​【技术分享】逆向工具综述(上)

图2:Protection ID文件检测器

​【技术分享】逆向工具综述(上)

YARA GUI

YARA GUI是一款具有Windows图形界面的软件,主要用于流行的二进制模式匹配以检测库和文件格式。

​【技术分享】逆向工具综述(上)

图3:YARA GUI签名检测器

​【技术分享】逆向工具综述(上)

类别2:反汇编和反编译

当知道我们在处理什么的时候,或者更精确的说是已经知道了当前的软件所使用的编程语言和编译器,我们接下来就要开始使用反汇编器和反编译器。他们的作用是分析并使用便于人类理解阅读的方式呈现出经过编译的二进制文件的代码结构。

多亏了以上的过程,现在我们可以纵观整个程序的功能、包含了什么字符串以及哪一段代码引用了这些字符串、哪些程序外部的操作系统函数被调用了或者哪些函数被导出了(比如在使用了DLL动态链接库的情况下)。

反汇编器的作用是以底层汇编器的形式(原文是in the for of,应该是in the form of之误)描述程序代码,所以用C++、Dephi、Visual Basic或者其他高级编程语言写的软件被编译成原生机器代码后,反汇编器会以x86或x64的形式向我们展示对应汇编代码。

反编译则没有反汇编这么容易了,它只能尽最大可能还原初始高级语言代码。也正是因为各自功能的目标不同,一个是生成汇编代码一个是生成高级语言代码,后者的复杂性可想而知。以C++为例,其中的数据结构、类型声明和代码结构想要从编译后的代码中再重新获得,其复杂性不言而喻。也正因如此,反编译器的数量少之又少,且功能实用的反编译器一般都价格昂贵。

反编译器可以按照他们能够分析的软件类别进行划分,像是C#、VB、Java等语言生成的目标代码只是中间形式,并不能直接被x86这样的处理器执行,而是依赖于对应语言的虚拟机来完成执行(比如.NET Framework 和JVM),因此这种中间形式的目标代码是一种伪代码(pseudo code,故而有P-Code一词)。

这种中间形式的伪代码将大多数信息以伪指令和伪元数据的形式来存储,并因其远简单于x86和x64代码而使得反编译变得极为容易。这也导致了很多专用反编译器的诞生,它们能够轻易地得到未保护软件的源码。对于这些语言的开发者来说,这种技术的存在无疑是一种噩梦。

以上做了一些简单的介绍,下面就将呈现一些最流行的反汇编器和反编译器以及它们的使用说明。

IDA和Hex-Rays

IDA简写于Interactive DisAssembler,它是逆向领域无可争议的老大哥。IDA是一个拥有内置60多种类型代码分析的反汇编器。它还拥有自己的脚本语言和庞大的主流编程语言签名库,同时也提供插件功能来增强功能(比如Python写的脚本)。

​【技术分享】逆向工具综述(上)

图4:IDA的反汇编和反编译窗口

最广为人知也最有价值的IDA插件非Hex-Rays莫属,它同时支持x86、x64、ARM平台的反编译,可谓是无价之宝。

IDA拥有很多硬件平台的内置调试器,无疑是为这个完美的多功能文件分析工具锦上添花。

​【技术分享】逆向工具综述(上)

.NET Reflector

当我们需要分析处理使用.NET Framework的软件时(如C#或VB.net),.NET Reflector会帮上大忙。我们可以通过它快速高效地一窥软件架构。

.NET Reflector的最大优势在于它有一个小而精悍的插件库,比如其中就有一个插件,能够通过反编译过的软件代码重建整个VS工程。另外,因其与Microsoft Visual Studio的集成,它可以同时调试自己的代码和封闭库的代码。

.NET Framework反编译软件的简单性催生了许多安全工具,当然在这里我们讨论的是从编译过的程序中移除元数据这一类的数据混淆技术,它可以修改中间代码(即IL code—— Intermediate Code )、可以加密文本字符串,等等。如果我们偶然碰见这样一个程序,我们得首先熟知de4dot 反混淆器的相关技巧,以便令其自动解除施加在其上的花样繁多的混淆保护。

​【技术分享】逆向工具综述(上)

图5:.NET Reflector反编译器窗口

​【技术分享】逆向工具综述(上)

dnSpy

它是.NET反编译的真正主力,拥有内置的代码编辑器和调试器。不止如此,直观且现代化的界面以及免费的使用许可非常具有吸引力。

​【技术分享】逆向工具综述(上)

图6:dnSpy反编译和调试窗口

​【技术分享】逆向工具综述(上)

Java Decompiler/JD-GUI

顾名思义,Java Decompiler是一款Java的反编译器,它可以查看编译过的.class字节码文件或是全部的.jar包。

它有一个非常有用的搜索引擎,通过规则丰富的过滤器搜索名称、类型、构造器、作用域、方法和文本字符串等。

除了软件本身之外,它还提供了Eclipse 和 IntelliJ IDEA开发环境的插件,这样在IDE中也可以查看编译过的模块了。

如果你曾经用过或是一直在用大名鼎鼎的反编译软件JAD(从2001年后就没有更新过了),那么现在是时候放下你手上的工具转到JD-GUI 上来了。它不仅支持Java的新元素,对于编译过的项目的导航也十分简单且使人乐在其中。

值得一提的是,就像.NET一样,Java代码如果也经过了混淆处理的保护,那么反编译软件的效果将大打折扣,极端情况下甚至会失效。

​【技术分享】逆向工具综述(上)

图7:Java Decompiler(又名JD-GUI)

​【技术分享】逆向工具综述(上)

JustDecompile

这款软件是之前提到过的商业软件.NET Reflector的免费替代版本,使用Telerik 的UI组件开发。免费并不意味着劣质,它拥有内置的参考搜索引擎,还可以从反编译的源代码生成工程的能力。支持插件扩展,包括前面提到过的de4dot反混淆插件。

​【技术分享】逆向工具综述(上)

图8:Just Decompile反编译器

​【技术分享】逆向工具综述(上)

ReFox

ReFox针对的是使用微软的Visual FoxPro数据库编程环境创建的软件。这是一种在等同环境下比较小众的解决方案,但目前并没有更好的替代方案来解决这个问题,主要原因是曾经存在过的一些类似软件早已不再更新并且无法支持最新的VFP软件。ReFox允许对类进行反编译、查看表和内置数据。

​【技术分享】逆向工具综述(上)

图9:ReFox反编译器

​【技术分享】逆向工具综述(上)

VB Decompiler

通过VB 5和VB 6创建的软件已经是过去式了,但是其基于伪代码(P-Code)的内在代码结构却成为了.NET技术的摇篮。最开始这确实导致了一些问题,因为根本没有专门的可以用来分析VB的工具,而VB Decompiler的诞生略晚于市场需求,但在实际应用中当我们需要将VB应用程序(EXE、DLL、OCX控制)生成伪代码时,它的地位是不可替代的。

​【技术分享】逆向工具综述(上)

图10:VB Decompiler

​【技术分享】逆向工具综述(上)

IDR

IDR缩写于Interactive Delphi Reconstructor,是一款Delphi环境下的反汇编和反编译工具。与IDA相比它更为出众的地方在于它能够分析Dephi代码的内部结构,内置了窗体查看器,从而可以方便快速地找到分配到窗体上的控制事件(比如按钮1的OnClick事件)。IDR拥有庞大的标准Dephi环境签名库,且涵盖所有Delphi版本,所以在最终输出时我们能够看到简单易读的函数名。

​【技术分享】逆向工具综述(上)

图11:Dephi的反汇编和反编译器——IDR

​【技术分享】逆向工具综述(上)

类别3:调试器

作为一个程序员,迟早都得接触到他最喜欢的编程语言环境下的调试器的相关功能,多亏了调试器的存在我们可以实时跟踪到应用程序的运行情况,看看其中的指令是如何影响内存和变量或者发现潜在的错误的。当调试我们自己的软件时,我们往往掌握着源码并在高层调试即可,与之相比,在我们并没有源码的情况下想要调试软件就没有那么容易。这时专门的调试软件就派上用场了,它能够对二进制形式的软件做一系列的高级分析,正因为软件是经过编译的,所以这也意味着使用者需要对底层的语言和处理器的工作方式有所了解。

OllyDbg

事实上,OD可以说是在逆向工程界Windows平台上的标准调试器(除了IDA内置的调试器)。它不仅能够分析软件代码还能干预到程序运行的几乎每一个方面。

OllyDbg还包括一些强大而有趣的功能,它允许条件化代码追踪,它拥有庞大的插件库,其中就有让反调试技术无所遁形的Phant0m 插件,有控制OD在脚本层运行的ODbgScript插件,而且光是脚本这一项(通常用于未受保护的应用程序解包)就有成百上千个。

OllyDbg的流行的事实无可非议,因为确实找不出第二个像OllyDbg一样拥有如此多的插件的调试器,即使是曾经的传奇SoftICE 系统调试器望尘莫及。还有一个有趣的软件叫做Immunity Debugger,它是内置了Python脚本支持的OllyDbg特殊版本,主要用途是分析恶意软件和创建exploit。

目前OllyDbg有两个版本,旧版版本号为1.10,新版2.01有了更多的扩展支持,现在正越来越流行。但是以上的版本都只支持32位的,不过有个好消息是因为64位系统的广泛流行一个新的64位版本OllyDbg正在开发中。

​【技术分享】逆向工具综述(上)

图12:OllyDbg v1.10

​【技术分享】逆向工具综述(上)

图13:OllyDbg v2.01

​【技术分享】逆向工具综述(上)

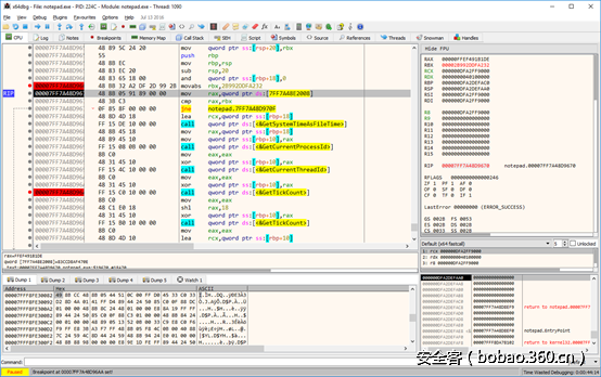
x64dbg

x64dbg其实包含两个调试器,一个针对64位软件调试而另一个针对32位软件。它拥有现代化的界面,大量的配置选项,内部引擎基于现代化编程库开发(如TitanEngine, Capstone Engine, Keystone Engine)。

x64dbg支持的特性数量繁多,让人印象深刻。包括插件、内置脚本语言、Yara签名扫描、内置反编译器等等。它的发展十分积极。考虑到64位的OllyDbg一直都处于开发的状态中,x64dbg已经成为标准的64位软件调试器。

​【技术分享】逆向工具综述(上)

图14:调试器x64dbg

​【技术分享】逆向工具综述(上)

DILE

.NET Framwork软件的调试器。这是一个非常鲁棒的软件(稳定性不好),但在某些情况下却是无价的。它的界面看起来像是Visual Studio的内置调试器。这里非要提到它的一个原因是它是为数不多的可以在没有源代码的情况下调试.NET Framwork软件的工具之一。当然,前面提到的.NET Reflector也可以通过Deblector插件来完成调试功能。

​【技术分享】逆向工具综述(上)

图15:.NET-DILE软件调试器

​【技术分享】逆向工具综述(上)

未完待续......

传送门: 【逆向工具综述(下)】

​【技术分享】逆向工具综述(上) ​【技术分享】逆向工具综述(上)

本文由 安全客 翻译,转载请注明“转自安全客”,并附上链接。

原文链接:https://www.pelock.com/articles/reverse-engineering-tools-review
原文  http://bobao.360.cn/learning/detail/3303.html
正文到此结束
Loading...