转载

SpringCloud Hystrix 源码解析 —— 执行结果缓存

摘要: 原创出处 http://www.iocoder.cn/Hystrix/command-execute-result-cache/ 「芋道源码」欢迎转载,保留摘要,谢谢!

本文主要基于 Hystrix 1.5.X 版本

  • 1. 概述
  • 2. 好处
  • 3. Observable#defer(...)
  • 4. AbstractCommand#toObservavle(...)
  • 5. HystrixCachedObservable
  • 6. HystrixCommandResponseFromCache
  • 666. 彩蛋

SpringCloud Hystrix 源码解析 —— 执行结果缓存

������关注**微信公众号:【芋道源码】**有福利:

  1. RocketMQ / MyCAT / Sharding-JDBC 所有 源码分析文章列表
  2. RocketMQ / MyCAT / Sharding-JDBC 中文注释源码 GitHub 地址
  3. 您对于源码的疑问每条留言 将得到 认真 回复。 甚至不知道如何读源码也可以请教噢
  4. 新的 源码解析文章 实时 收到通知。 每周更新一篇左右
  5. 认真的 源码交流微信群。

1. 概述

本文主要分享 Hystrix 执行命令的结果缓存

建议 :对 RxJava 已经有一定的了解的基础上阅读本文。

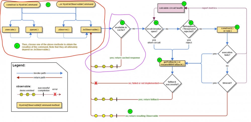
Hystrix 执行命令整体流程如下图:

FROM 《【翻译】Hystrix文档-实现原理》「流程图」

SpringCloud Hystrix 源码解析 —— 执行结果缓存
  • 红圈 :在 《Hystrix 源码解析 —— 执行命令方式》 有详细解析。
  • 紫圈 :在 #toObservable() 方法里,如果请求结果缓存这个特性被 启用 ,并且 缓存命中 ,则缓存的回应会立即通过一个 Observable 对象的形式返回;如果 缓存未命中 ,则返回【 订阅了执行命令的 Observable 】的 ReplySubject 对象缓存执行结果。
    • ReplySubject 能够 重放 执行结果,从而实现缓存的功效。本文不对 ReplySubject 做太多拓展,感兴趣的同学可以阅读 《ReactiveX/RxJava文档中文版 —— Subject》 。

在官方提供的示例中,我们使用 CommandUsingRequestCache 进行调试 。

推荐 Spring Cloud 书籍:

  • 请支持正版。下载盗版, 等于主动编写低级 BUG
  • 程序猿DD —— 《Spring Cloud微服务实战》
  • 周立 —— 《Spring Cloud与Docker微服务架构实战》
  • 两书齐买,京东包邮。

2. 好处

点击 《【翻译】Hystrix文档-实现原理》「请求缓存」 ,查看对 请求缓存 的好处分享,写的真的很赞。

3. Observable#defer(...)

本小节为 拓展内容 ,源码解析 RxJava ( 非 Hystrix ) 的 Observable#defer(...) 的方法实现。考虑到 Hystrix 大量使用,为了更好的理解,解析下源码。

《RxJava 源码解析 —— Observable#defer(...)》

4. AbstractCommand#toObservavle(...)

AbstractCommand#toObservavle(...) 方法,代码如下 :

 1: public Observable<R> toObservable(){
 2: final AbstractCommand<R> _cmd = this;
 3: 
 4: //doOnCompleted handler already did all of the SUCCESS work
 5: //doOnError handler already did all of the FAILURE/TIMEOUT/REJECTION/BAD_REQUEST work
 6: final Action0 terminateCommandCleanup = new Action0() {} // ... 省略
 7: 
 8: //mark the command as CANCELLED and store the latency (in addition to standard cleanup)
 9: final Action0 unsubscribeCommandCleanup = new Action0() {} // ... 省略
10: 
11: final Func0<Observable<R>> applyHystrixSemantics = new Func0<Observable<R>>() {
12: @Override
13: public Observable<R> call(){
14: if (commandState.get().equals(CommandState.UNSUBSCRIBED)) {
15: return Observable.never();
16: }
17: return applyHystrixSemantics(_cmd);
18: }
19: };
20: 
21: final Func1<R, R> wrapWithAllOnNextHooks = new Func1<R, R>() {} // ... 省略
22: 
23: final Action0 fireOnCompletedHook = new Action0() {} // ... 省略
24: 
25: return Observable.defer(new Func0<Observable<R>>() {
26: @Override
27: public Observable<R> call(){
28: /* this is a stateful object so can only be used once */
29: if (!commandState.compareAndSet(CommandState.NOT_STARTED, CommandState.OBSERVABLE_CHAIN_CREATED)) {
30: IllegalStateException ex = new IllegalStateException("This instance can only be executed once. Please instantiate a new instance.");
31: //TODO make a new error type for this
32: throw new HystrixRuntimeException(FailureType.BAD_REQUEST_EXCEPTION, _cmd.getClass(), getLogMessagePrefix() + " command executed multiple times - this is not permitted.", ex, null);
33: }
34: 
35: // 命令开始时间戳
36: commandStartTimestamp = System.currentTimeMillis();
37: 
38: // TODO【2001】【打印日志】
39: if (properties.requestLogEnabled().get()) {
40: // log this command execution regardless of what happened
41: if (currentRequestLog != null) {
42: currentRequestLog.addExecutedCommand(_cmd);
43: }
44: }
45: 
46: // 缓存开关、缓存KEY
47: final boolean requestCacheEnabled = isRequestCachingEnabled();
48: final String cacheKey = getCacheKey();
49: 
50: // 优先从缓存中获取
51: /* try from cache first */
52: if (requestCacheEnabled) {
53: HystrixCommandResponseFromCache<R> fromCache = (HystrixCommandResponseFromCache<R>) requestCache.get(cacheKey);
54: if (fromCache != null) {
55: isResponseFromCache = true; // 标记 从缓存中结果
56: return handleRequestCacheHitAndEmitValues(fromCache, _cmd);
57: }
58: }
59: 
60: // 获得 执行命令Observable
61: Observable<R> hystrixObservable =
62: Observable.defer(applyHystrixSemantics)
63: .map(wrapWithAllOnNextHooks);
64: 
65: // 获得 缓存Observable
66: Observable<R> afterCache;
67: // put in cache
68: if (requestCacheEnabled && cacheKey != null) {
69: // wrap it for caching
70: HystrixCachedObservable<R> toCache = HystrixCachedObservable.from(hystrixObservable, _cmd);
71: // 并发若不存在
72: HystrixCommandResponseFromCache<R> fromCache = (HystrixCommandResponseFromCache<R>) requestCache.putIfAbsent(cacheKey, toCache);
73: if (fromCache != null) { // 添加失败
74: // another thread beat us so we'll use the cached value instead
75: toCache.unsubscribe();
76: isResponseFromCache = true; // 标记 从缓存中结果
77: return handleRequestCacheHitAndEmitValues(fromCache, _cmd);
78: } else { // 添加成功
79: // we just created an ObservableCommand so we cast and return it
80: afterCache = toCache.toObservable();
81: }
82: } else {
83: afterCache = hystrixObservable;
84: }
85: 
86: //
87: return afterCache
88: .doOnTerminate(terminateCommandCleanup) // perform cleanup once (either on normal terminal state (this line), or unsubscribe (next line))
89: .doOnUnsubscribe(unsubscribeCommandCleanup) // perform cleanup once
90: .doOnCompleted(fireOnCompletedHook);
91: }
92: });
93: }
  • 第 2 行 : _cmd 指向当前命令对象,用于下面实现 FuncX ,ActionX 内部类使用。

  • 第 11 至 19 行 :当缓存特性 未开启 ,或者缓存 未命中 时,使用 applyHystrixSemantics 传入 Observable#defer(...) 方法,声明 执行命令 的 Observable。

  • 第 25 行 :声明缓存 Observable 。Hystrix 执行命令的 Observable 声明关系如下:

    SpringCloud Hystrix 源码解析 —— 执行结果缓存

  • 第 29 至 33 行 : 一条命令只能执行一次

  • 第 36 行 :记录命令 开始 时间戳。

  • 第 38 至 44 行 :TODO【2001】【打印日志】

  • 第 47 至 48 行 :缓存存开关、KEY 。

  • 第 52 至 58 行 :如果请求结果缓存这个特性被 启用 ,并且 缓存命中 ,则缓存的回应会立即通过一个 Observable 对象的形式返回。

    • 第 53 行 : requestCache 缓存,在TODO 【2008】【请求缓存】详细解析。
    • 第 53 行 :「6. HystrixCommandResponseFromCache」详细解析。
    • 第 56 行 : #handleRequestCacheHitAndEmitValues(...) 方法,在 第 78 行 详细解析。
  • 第 61 至 63 行 :获取 执行命令 的 Observable 。在 《Hystrix 源码解析 —— 命令执行(一)之正常执行逻辑》 详细解析。

  • 第 68 至 81 行 :当缓存特性 开启 ,并且缓存 未命中 时,创建【 订阅了执行命令的 Observable 】的 HystrixCommandResponseFromCache 。

    • 第 69 至 72 行 :创建 HystrixCommandResponseFromCache ,并添加到 requestCache 。哟, HystrixRequestCache#putIfAbsent(...) 方法, 多个线程 添加时,只有一个线程添加成功。
    • 第 73 至 77 行 :添加 失败 的线程( ):
      • 第 75 行 :调用 HystrixCommandResponseFromCache#unsubscribe() 方法,取消 HystrixCommandResponseFromCache 的订阅。这一步很关键,因为我们 不希望缓存不存在时,多个线程去执行命令,最好有且只有一个线程执行命令 。在「5. HystrixCachedObservable」详细解析。
      • 第 77 行 :「6. HystrixCommandResponseFromCache」详细解析。
    • 第 80 行 :调用 HystrixCommandResponseFromCachetoObservable() 方法,获得缓存 Observable 。
  • 第 82 至 84 行 :当缓存特性 未开启 ,使用执行命令 Observable 。

  • 第 87 至 91 行 :在返回的 Observable 上,订阅一些清理的处理逻辑。对这几个方法有疑惑的同学,可以阅读 《给 Android 开发者的 RxJava 详解》「 3) Subscribe (订阅) 」 。

5. HystrixCachedObservable

com.netflix.hystrix.HystrixCachedObservable ,缓存 Observable 。

HystrixCachedObservable 构造方法 ,代码如下 :

 1: public class HystrixCachedObservable<R>{
 2: /**
3: * 订阅
4: */
 5: protected final Subscription originalSubscription;
 6: /**
7: * 缓存 cachedObservable
8: */
 9: protected final Observable<R> cachedObservable;
10: /**
11: * TODO 【2006】【outstandingSubscriptions】
12: */
13: private volatile int outstandingSubscriptions = 0;
14: //private AtomicInteger outstandingSubscriptions2 = new AtomicInteger(0);
15: 
16: protected HystrixCachedObservable(final Observable<R> originalObservable){
17: ReplaySubject<R> replaySubject = ReplaySubject.create();
18: this.originalSubscription = originalObservable
19: .subscribe(replaySubject);
20: 
21: this.cachedObservable = replaySubject
22: .doOnUnsubscribe(new Action0() {
23: @Override
24: public void call(){
25: outstandingSubscriptions--;
26: if (outstandingSubscriptions == 0) {
27: originalSubscription.unsubscribe();
28: }
29: }
30: })
31: .doOnSubscribe(new Action0() {
32: @Override
33: public void call(){
34: outstandingSubscriptions++;
35: }
36: });
37: }
  • 第 17 至 19 行 :实际上, HystrixCachedObservable 不是一个 Observable 的子类 ,而是对传入的 Observable 封装 :使用 ReplaySubject 向传入的 Observable 发起订阅,通过 ReplaySubject 能够 重放 执行结果,从而实现缓存的功效。这里有几个卡到笔者的并且很有趣的点,我们一一道来 :从上文中,我们可以看到,传入的 originalObservablehystrixObservable 执行命令 Observable 。在 Hystrix 里,提供了两种执行命令的隔离方式 :线程池( THREAD ) 和信号量( SEMAPHORE )。

    • 当使用 THREAD 隔离时, #subscribe(replaySubject) 调用完成时, 实际命令并未开始执行 ,或者说,这是一个 异步 的执行命令的过程。那么, 会不会影响返回执行结果呢 ?答案当然是不会,BlockingObservable 在得到执行完成才会 结束阻塞 ,此时已经有执行结果。

    • 当使用 SEMAPHORE 隔离时, #subscribe(replaySubject) 调用完成时, 实际命令已经执行完成 ,所以即使 AbstractCommand#toObservavle(...) 的第 75 行 :调用 HystrixCommandResponseFromCache#unsubscribe() 方法,也会浪费, 重复 执行命令。而对于 THREAD 隔离的情况,通过取消订阅的方式,只会执行 一次 命令。当然,如果“恶搞” THREAD 隔离的情况,增加 sleep 的调用如下,就能达到 重复 执行命令的效果。

      SpringCloud Hystrix 源码解析 —— 执行结果缓存

  • 第 21 至 36 行 :TODO 【2006】【outstandingSubscriptions】原子性没问题么?历史版本使用的是 AtomicInteger 。

HystrixCachedObservable 的其他方法,点击 链接 查看。

6. HystrixCommandResponseFromCache

com.netflix.hystrix.HystrixCommandResponseFromCache ,是 HystrixCachedObservable 的子类。在父类的基础上,增加了对 AbstractCommand.executionResult 的关注。

HystrixCachedObservable#from(Observable, AbstractCommand) 方法,创建 HystrixCommandResponseFromCache 对象,点击 链接 查看。

HystrixCommandResponseFromCache#toObservableWithStateCopiedInto(...) 方法,点击 链接 查看。

  • 通过 completionLogicRun 属性,保证 #doOnError()#doOnCompleted()#doOnUnsubscribe() 方法有且只有一个方法执行具体逻辑。
    • #doOnError()#doOnCompleted() 执行时,调用 #commandCompleted() 方法,从缓存命令( HystrixCommandResponseFromCache.originalCommand ) 复制 executionResult 属性给当前命令( commandToCopyStateInto ) 。
    • #doOnUnsubscribe() 执行时,调用 #commandUnsubscribed() 方法,使用当前命令( commandToCopyStateInto ) 自己executionResult ,不进行复制。
  • TODO 【2007】【executionResult】用途

666. 彩蛋

如鲠在喉的感觉,从周六开始磨了四天多,一直没写到一个比较舒服的状态。

先发现发,如果有不清晰的地方,烦请指出,谢谢。

胖友,分享一波朋友圈可好!

原文  http://www.iocoder.cn/Hystrix/command-execute-result-cache/?csdn&2017-12-26
正文到此结束
Loading...