转载

SpringCloud Hystrix 源码解析 —— 命令执行(一)之正常执行逻辑

摘要: 原创出处 http://www.iocoder.cn/Hystrix/command-execute-first-run/ 「芋道源码」欢迎转载,保留摘要,谢谢!

本文主要基于 Hystrix 1.5.X 版本

  • 1. 概述
  • 2. #applyHystrixSemantics(…)
  • 3. TryableSemaphore
  • 4. #executeCommandAndObserve(…)
  • 5. #executeCommandWithSpecifiedIsolation(…)
  • 6. #getUserExecutionObservable(…)
  • 7. #getExecutionObservable()
  • 8. CommandState
  • 9. ThreadState
  • 666. 彩蛋

SpringCloud Hystrix 源码解析 —— 命令执行(一)之正常执行逻辑

������关注 微信公众号:【芋道源码】 有福利:

  1. RocketMQ / MyCAT / Sharding-JDBC 所有 源码分析文章列表
  2. RocketMQ / MyCAT / Sharding-JDBC 中文注释源码 GitHub 地址
  3. 您对于源码的疑问每条留言 将得到 认真 回复。 甚至不知道如何读源码也可以请教噢
  4. 新的 源码解析文章 实时 收到通知。 每周更新一篇左右
  5. 认真的 源码交流微信群。

1. 概述

本文主要分享 Hystrix 命令执行(一)之正常执行逻辑

建议 :对 RxJava 已经有一定的了解的基础上阅读本文。

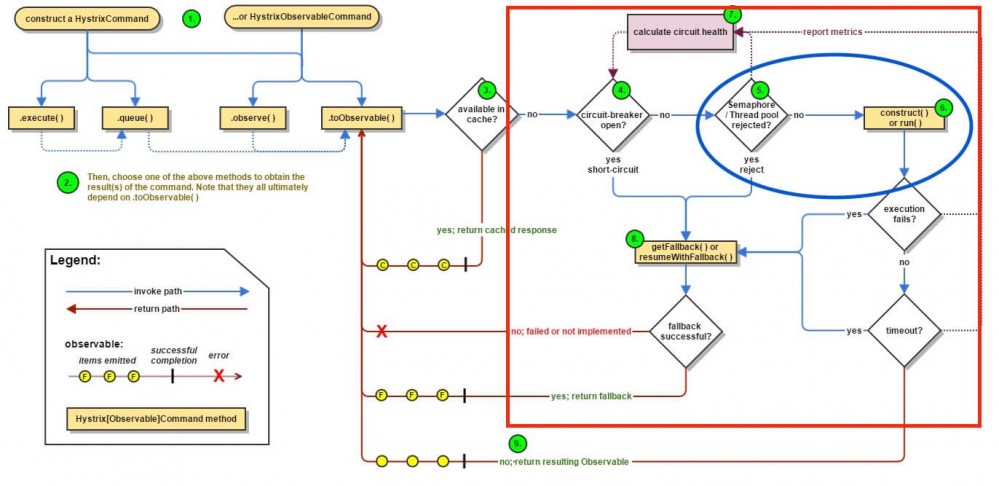
Hystrix 执行命令整体流程如下图:

FROM 《【翻译】Hystrix文档-实现原理》「流程图」

SpringCloud Hystrix 源码解析 —— 命令执行(一)之正常执行逻辑
  • 框 :Hystrix 命令执行的过程。
  • 圈 :本文分享的部分 —— 正常执行逻辑。

推荐 Spring Cloud 书籍:

  • 请支持正版。下载盗版, 等于主动编写低级 BUG
  • 程序猿DD —— 《Spring Cloud微服务实战》
  • 周立 —— 《Spring Cloud与Docker微服务架构实战》
  • 两书齐买,京东包邮。

2. #applyHystrixSemantics(…)

在 《Hystrix 源码解析 —— 执行结果缓存》 里,我们看到 #toObservable() 方法里的 第 11 至 19 行 ,当缓存特性 未开启 ,或者缓存 未命中 时,使用 applyHystrixSemantics 传入 Observable#defer(...) 方法,声明 执行命令 的 Observable。

创建 applyHystrixSemantics 变量,代码如下 :

// `AbstractCommand#toObservable()` 方法
 1: final Func0<Observable<R>> applyHystrixSemantics = new Func0<Observable<R>>() {
 2: @Override
 3: public Observable<R> call(){
 4: // commandState 处于 UNSUBSCRIBED 时,不执行命令
 5: if (commandState.get().equals(CommandState.UNSUBSCRIBED)) {
 6: return Observable.never();
 7: }
 8: // 获得 执行Observable
 9: return applyHystrixSemantics(_cmd);
 10: }
 11: };
  • 第 5 至 7 行 :当 commandState 处于 UNSUBSCRIBED 时,不执行命令。
  • 第 9 行 :调用 #applyHystrixSemantics(...) 方法,获得执行 Observable 。

#applyHystrixSemantics(...) 方法,代码如下 :

 1: private Observable<R> applyHystrixSemantics(final AbstractCommand<R> _cmd){
 2: // TODO 【2003】【HOOK】
 3: // mark that we're starting execution on the ExecutionHook
 4: // if this hook throws an exception, then a fast-fail occurs with no fallback. No state is left inconsistent
 5: executionHook.onStart(_cmd);
 6: 
 7: /* determine if we're allowed to execute */
 8: if (circuitBreaker.attemptExecution()) {
 9: // 获得 信号量
10: final TryableSemaphore executionSemaphore = getExecutionSemaphore();
11: 
12: // 信号量释放Action
13: final AtomicBoolean semaphoreHasBeenReleased = new AtomicBoolean(false);
14: final Action0 singleSemaphoreRelease = new Action0() {
15: @Override
16: public void call(){
17: if (semaphoreHasBeenReleased.compareAndSet(false, true)) {
18: executionSemaphore.release();
19: }
20: }
21: };
22: 
23: // TODO 【2011】【Hystrix 事件机制】
24: final Action1<Throwable> markExceptionThrown = new Action1<Throwable>() {
25: @Override
26: public void call(Throwable t){
27: eventNotifier.markEvent(HystrixEventType.EXCEPTION_THROWN, commandKey);
28: }
29: };
30: 
31: // 信号量 获得
32: if (executionSemaphore.tryAcquire()) {
33: try {
34: // 标记 executionResult 调用开始时间
35: /* used to track userThreadExecutionTime */
36: executionResult = executionResult.setInvocationStartTime(System.currentTimeMillis());
37: 
38: // 获得 执行Observable
39: return executeCommandAndObserve(_cmd)
40: .doOnError(markExceptionThrown)
41: .doOnTerminate(singleSemaphoreRelease)
42: .doOnUnsubscribe(singleSemaphoreRelease);
43: } catch (RuntimeException e) {
44: return Observable.error(e);
45: }
46: } else {
47: return handleSemaphoreRejectionViaFallback();
48: }
49: } else {
50: return handleShortCircuitViaFallback();
51: }
52: }
  • 第 5 行 :TODO 【2003】【HOOK】
  • 第 8 行 :TODO 【2012】【链路健康度】
  • 第 10 行 :调用 #getExecutionSemaphore() 方法,获得 信号量 ( TryableSemaphore )对象,在「3. TryableSemaphore」详细解析。
  • 第 13 至 21 行 :信号量释放 Action ,用于下面【执行命令 Observable】的 #doOnTerminate(Action)#doOnUnsubscribe(Action) 方法( 见第 41 至 42 行 )。
  • 第 24 至 29 行 :TODO 【2011】【Hystrix 事件机制】
  • 第 32 行 :调用 TryableSemaphore#tryAcquire() 方法, 信号量 ( TryableSemaphore )使用成功,在「3. TryableSemaphore」详细解析。
  • 第 36 行 :标记 executionResult调用 开始时间。
  • 第 39 行 :调用 #executeCommandAndObserve() 方法,获得【执行命令 Observable】。在「4. #executeCommandAndObserve(…)」详细解析。
  • 第 43 至 45 行 :若发生异常,调用 Observable#error(Exception) 方法返回 Observable 。
  • 第 46 至 48 行 : 信号量 ( TryableSemaphore )使用失败,调用 #handleSemaphoreRejectionViaFallback() 方法,处理信号量拒绝的失败回退逻辑,在 《Hystrix 源码解析 —— 命令执行(四)之失败回退逻辑》 详细解析。
  • 第 49 至 51 行 :链路处于 熔断 状态,调用 #handleShortCircuitViaFallback() 方法,处理链路熔断的失败回退逻辑,在 《Hystrix 源码解析 —— 命令执行(四)之失败回退逻辑》 详细解析。

3. TryableSemaphore

com.netflix.hystrix.AbstractCommand.TryableSemaphore ,Hystrix 定义的信号量 接口 。代码如下 :

interface TryableSemaphore{
 
 boolean tryAcquire();
 
 void release();
 
 int getNumberOfPermitsUsed();
}
  • 从 API 上,Java 自带的 java.util.concurrent.Semaphore 都能满足,为什么不使用它呢?继续一起往下看。

TryableSemaphore 共有两个子类实现 :

  • TryableSemaphoreNoOp
  • TryableSemaphoreActual

3.1 TryableSemaphoreNoOp

com.netflix.hystrix.AbstractCommand.TryableSemaphoreNoOp无操作 的信号量。代码如下 :

/* package */static class TryableSemaphoreNoOp implements TryableSemaphore{

 public static final TryableSemaphore DEFAULT = new TryableSemaphoreNoOp();

 @Override
 public boolean tryAcquire(){
 return true;
 }

 @Override
 public void release(){
 
 }

 @Override
 public int getNumberOfPermitsUsed(){
 return 0;
 }

}
  • 从实现上看, #tryAcquire() 方法,每次都返回的是 true#release() 方法,无任何操作。这个是 为什么 ?在 Hystrix 里提供了两种 执行隔离策略
    • Thread ,该方式不使用信号量,因此使用 TryableSemaphoreNoOp ,这样每次调用 #tryAcquire() 都能返回 true 。在 《Hystrix 源码解析 —— 命令执行(二)之执行隔离策略》 详细解析该方式。
    • Semaphore ,该方式使用信号量,因此使用 TryableSemaphoreActual ,这样每次调用 #tryAcquire() 根据情况返回 true / false 。在「3.2 TryableSemaphoreActual」详细解析。

3.2 TryableSemaphoreActual

com.netflix.hystrix.AbstractCommand.TryableSemaphoreActual真正的 的信号量实现。不过实际上,TryableSemaphoreActual 更加像一个 计数器 。代码如下 :

/* package */static class TryableSemaphoreActual implements TryableSemaphore{
 protected final HystrixProperty<Integer> numberOfPermits;
 private final AtomicInteger count = new AtomicInteger(0);

 public TryableSemaphoreActual(HystrixProperty<Integer> numberOfPermits){
 this.numberOfPermits = numberOfPermits;
 }

 @Override
 public boolean tryAcquire(){
 int currentCount = count.incrementAndGet();
 if (currentCount > numberOfPermits.get()) {
 count.decrementAndGet();
 return false;
 } else {
 return true;
 }
 }

 @Override
 public void release(){
 count.decrementAndGet();
 }

 @Override
 public int getNumberOfPermitsUsed(){
 return count.get();
 }

}
  • numberOfPermits 属性,信号量 上限com.netflix.hystrix.strategy.properties.HystrixProperty 是一个接口,当其使用类似 com.netflix.hystrix.strategy.properties.archaius.IntegerDynamicProperty 动态 属性的实现时,可以实现动态调整信号量的 上限 ,这就是上文提到的为什么不使用 java.util.concurrent.Semaphore 的原因之一。
  • count 属性,信号量使用数量。��,这是为什么说 TryableSemaphoreActual 更加像一个 计数器 的原因。
  • 另一个不使用 java.util.concurrent.Semaphore 的原因,TryableSemaphoreActual 无 阻塞 获取信号量的需求,使用 AtomicInteger 可以达到更轻量级的实现。

3.3 #getExecutionSemaphore()

调用 #getExecutionSemaphore() 方法,获得信号量对象,代码如下 :

/**
* 执行命令(正常执行)信号量映射
* KEY :命令名 {@link #commandKey}
*/
/* each circuit has a semaphore to restrict concurrent fallback execution */
protected static final ConcurrentHashMap<String, TryableSemaphore> executionSemaphorePerCircuit = new ConcurrentHashMap<String, TryableSemaphore>();
 
protected TryableSemaphore getExecutionSemaphore(){
 if (properties.executionIsolationStrategy().get() == ExecutionIsolationStrategy.SEMAPHORE) {
 if (executionSemaphoreOverride == null) {
 TryableSemaphore _s = executionSemaphorePerCircuit.get(commandKey.name());
 if (_s == null) { // 不存在时,创建 TryableSemaphoreActual
 // we didn't find one cache so setup
 executionSemaphorePerCircuit.putIfAbsent(commandKey.name(), new TryableSemaphoreActual(properties.executionIsolationSemaphoreMaxConcurrentRequests()));
 // assign whatever got set (this or another thread)
 return executionSemaphorePerCircuit.get(commandKey.name());
 } else {
 return _s;
 }
 } else {
 return executionSemaphoreOverride;
 }
 } else {
 // return NoOp implementation since we're not using SEMAPHORE isolation
 return TryableSemaphoreNoOp.DEFAULT;
 }
}
  • 根据 执行隔离策略 不同获取不同的信号量实现 :
    • Thread ,该方式不使用信号量,因此使用 TryableSemaphoreNoOp 。
    • Semaphore ,该方式使用信号量,因此使用 TryableSemaphoreActual 。
      • 相同的 commandKey ,使用相同的 TryableSemaphoreActual 。

4. #executeCommandAndObserve(…)

调用 #executeCommandAndObserve(...) 方法,获得【执行命令 Observable】。代码如下 :

 1: private Observable<R> executeCommandAndObserve(final AbstractCommand<R> _cmd){
 2: // TODO 【】
 3: final HystrixRequestContext currentRequestContext = HystrixRequestContext.getContextForCurrentThread();
 4: 
 5: // TODO 【2007】【executionResult】用途
 6: final Action1<R> markEmits = new Action1<R>() {
 7: @Override
 8: public void call(R r){
 9: if (shouldOutputOnNextEvents()) {
10: executionResult = executionResult.addEvent(HystrixEventType.EMIT);
11: eventNotifier.markEvent(HystrixEventType.EMIT, commandKey);
12: }
13: if (commandIsScalar()) {
14: long latency = System.currentTimeMillis() - executionResult.getStartTimestamp();
15: eventNotifier.markEvent(HystrixEventType.SUCCESS, commandKey);
16: executionResult = executionResult.addEvent((int) latency, HystrixEventType.SUCCESS);
17: eventNotifier.markCommandExecution(getCommandKey(), properties.executionIsolationStrategy().get(), (int) latency, executionResult.getOrderedList());
18: circuitBreaker.markSuccess();
19: }
20: }
21: };
22: 
23: // TODO 【2007】【executionResult】用途
24: final Action0 markOnCompleted = new Action0() {
25: @Override
26: public void call(){
27: if (!commandIsScalar()) {
28: long latency = System.currentTimeMillis() - executionResult.getStartTimestamp();
29: eventNotifier.markEvent(HystrixEventType.SUCCESS, commandKey);
30: executionResult = executionResult.addEvent((int) latency, HystrixEventType.SUCCESS);
31: eventNotifier.markCommandExecution(getCommandKey(), properties.executionIsolationStrategy().get(), (int) latency, executionResult.getOrderedList());
32: circuitBreaker.markSuccess();
33: }
34: }
35: };
36: 
37: // 失败回退逻辑 Func1
38: final Func1<Throwable, Observable<R>> handleFallback = new Func1<Throwable, Observable<R>>() {
39: @Override
40: public Observable<R> call(Throwable t){
41: circuitBreaker.markNonSuccess();
42: Exception e = getExceptionFromThrowable(t);
43: executionResult = executionResult.setExecutionException(e);
44: if (e instanceof RejectedExecutionException) {
45: return handleThreadPoolRejectionViaFallback(e);
46: } else if (t instanceof HystrixTimeoutException) {
47: return handleTimeoutViaFallback();
48: } else if (t instanceof HystrixBadRequestException) {
49: return handleBadRequestByEmittingError(e);
50: } else {
51: /*
52: * Treat HystrixBadRequestException from ExecutionHook like a plain HystrixBadRequestException.
53: */
54: if (e instanceof HystrixBadRequestException) {
55: eventNotifier.markEvent(HystrixEventType.BAD_REQUEST, commandKey);
56: return Observable.error(e);
57: }
58: 
59: return handleFailureViaFallback(e);
60: }
61: }
62: };
63: 
64: // TODO 【2008】【请求缓存】
65: final Action1<Notification<? super R>> setRequestContext = new Action1<Notification<? super R>>() {
66: @Override
67: public void call(Notification<? super R> rNotification){
68: setRequestContextIfNeeded(currentRequestContext);
69: }
70: };
71: 
72: Observable<R> execution;
73: if (properties.executionTimeoutEnabled().get()) {
74: execution = executeCommandWithSpecifiedIsolation(_cmd)
75: .lift(new HystrixObservableTimeoutOperator<R>(_cmd)); // 超时
76: } else {
77: execution = executeCommandWithSpecifiedIsolation(_cmd);
78: }
79: 
80: return execution.doOnNext(markEmits)
81: .doOnCompleted(markOnCompleted)
82: .onErrorResumeNext(handleFallback)
83: .doOnEach(setRequestContext);
84: }
  • 第 3 行 :TODO 【2012】【请求上下文】
  • 第 6 至 21 行 :TODO 【2007】【executionResult】用途
  • 第 24 至 35 行 :TODO 【2007】【executionResult】用途
  • 第 38 至 62 行 :失败回退逻辑 Func1 ,在 《Hystrix 源码解析 —— 请求执行(四)之失败回退逻辑》 详细解析。
  • 第 65 至 70 行 :TODO 【2012】【请求上下文】
  • 第 72 至 78 行 :调用 #executeCommandWithSpecifiedIsolation(...) 方法,获得【执行命令 Observable】,在「5. #executeCommandWithSpecifiedIsolation(…)」详细解析。
    • 若执行命令超时特性 开启 ,调用 Observable#lift(HystrixObservableTimeoutOperator) 方法,实现执行命令超时功能。在 《Hystrix 源码解析 —— 命令执行(三)之执行超时》 详细解析。
  • 第 80 至 83 行 :返回【执行命令 Observable】。

5. #executeCommandWithSpecifiedIsolation(…)

调用 #executeCommandWithSpecifiedIsolation(...) 方法,获得【执行命令 Observable】。代码如下 :

 1: private Observable<R> executeCommandWithSpecifiedIsolation(final AbstractCommand<R> _cmd){
 2: if (properties.executionIsolationStrategy().get() == ExecutionIsolationStrategy.THREAD) {
 3: // mark that we are executing in a thread (even if we end up being rejected we still were a THREAD execution and not SEMAPHORE)
 4: return Observable.defer(new Func0<Observable<R>>() {
 5: @Override
 6: public Observable<R> call(){
 7: 
 8: // 标记 executionResult 执行已发生
 9: executionResult = executionResult.setExecutionOccurred();
 10: 
 11: // 设置 commandState 为 USER_CODE_EXECUTED
 12: if (!commandState.compareAndSet(CommandState.OBSERVABLE_CHAIN_CREATED, CommandState.USER_CODE_EXECUTED)) {
 13: return Observable.error(new IllegalStateException("execution attempted while in state : " + commandState.get().name()));
 14: }
 15: 
 16: // TODO 【2002】【metrics】
 17: metrics.markCommandStart(commandKey, threadPoolKey, ExecutionIsolationStrategy.THREAD);
 18: 
 19: // TODO 【2009】【执行超时】
 20: if (isCommandTimedOut.get() == TimedOutStatus.TIMED_OUT) {
 21: // the command timed out in the wrapping thread so we will return immediately
 22: // and not increment any of the counters below or other such logic
 23: return Observable.error(new RuntimeException("timed out before executing run()"));
 24: }
 25: 
 26: // 设置 线程状态 为 ThreadState.STARTED
 27: if (threadState.compareAndSet(ThreadState.NOT_USING_THREAD, ThreadState.STARTED)) {
 28: // TODO 【2002】【metrics】
 29: //we have not been unsubscribed, so should proceed
 30: HystrixCounters.incrementGlobalConcurrentThreads();
 31: threadPool.markThreadExecution();
 32: 
 33: // TODO 【2010】【endCurrentThreadExecutingCommand】
 34: // store the command that is being run
 35: endCurrentThreadExecutingCommand = Hystrix.startCurrentThreadExecutingCommand(getCommandKey());
 36: 
 37: // 标记 executionResult 使用线程执行
 38: executionResult = executionResult.setExecutedInThread();
 39: /**
40: * If any of these hooks throw an exception, then it appears as if the actual execution threw an error
41: */
 42: try {
 43: // TODO 【2003】【HOOK】
 44: executionHook.onThreadStart(_cmd);
 45: executionHook.onRunStart(_cmd);
 46: executionHook.onExecutionStart(_cmd);
 47: 
 48: // 获得 执行Observable
 49: return getUserExecutionObservable(_cmd);
 50: } catch (Throwable ex) {
 51: return Observable.error(ex);
 52: }
 53: } else {
 54: //command has already been unsubscribed, so return immediately
 55: return Observable.empty();
 56: }
 57: }
 58: }).doOnTerminate(new Action0() {
 59: @Override
 60: public void call(){
 61: if (threadState.compareAndSet(ThreadState.STARTED, ThreadState.TERMINAL)) {
 62: handleThreadEnd(_cmd);
 63: }
 64: if (threadState.compareAndSet(ThreadState.NOT_USING_THREAD, ThreadState.TERMINAL)) {
 65: //if it was never started and received terminal, then no need to clean up (I don't think this is possible)
 66: }
 67: //if it was unsubscribed, then other cleanup handled it
 68: }
 69: }).doOnUnsubscribe(new Action0() {
 70: @Override
 71: public void call(){
 72: if (threadState.compareAndSet(ThreadState.STARTED, ThreadState.UNSUBSCRIBED)) {
 73: handleThreadEnd(_cmd);
 74: }
 75: if (threadState.compareAndSet(ThreadState.NOT_USING_THREAD, ThreadState.UNSUBSCRIBED)) {
 76: //if it was never started and was cancelled, then no need to clean up
 77: }
 78: //if it was terminal, then other cleanup handled it
 79: }
 80: }).subscribeOn(threadPool.getScheduler(new Func0<Boolean>() { // TODO 芋艿:Scheduler
 81: @Override
 82: public Boolean call(){
 83: return properties.executionIsolationThreadInterruptOnTimeout().get() && _cmd.isCommandTimedOut.get() == TimedOutStatus.TIMED_OUT;
 84: }
 85: }));
 86: } else {
 87: return Observable.defer(new Func0<Observable<R>>() {
 88: @Override
 89: public Observable<R> call(){
 90: // 标记 executionResult 执行已发生
 91: executionResult = executionResult.setExecutionOccurred();
 92: 
 93: // 设置 commandState 为 USER_CODE_EXECUTED
 94: if (!commandState.compareAndSet(CommandState.OBSERVABLE_CHAIN_CREATED, CommandState.USER_CODE_EXECUTED)) {
 95: return Observable.error(new IllegalStateException("execution attempted while in state : " + commandState.get().name()));
 96: }
 97: 
 98: // TODO 【2002】【metrics】
 99: metrics.markCommandStart(commandKey, threadPoolKey, ExecutionIsolationStrategy.SEMAPHORE);
100: 
101: // TODO 【2010】【endCurrentThreadExecutingCommand】
102: // semaphore isolated
103: // store the command that is being run
104: endCurrentThreadExecutingCommand = Hystrix.startCurrentThreadExecutingCommand(getCommandKey());
105: try {
106: // TODO 【2003】【HOOK】
107: executionHook.onRunStart(_cmd);
108: executionHook.onExecutionStart(_cmd);
109: 
110: // 获得 执行Observable
111: return getUserExecutionObservable(_cmd); //the getUserExecutionObservable method already wraps sync exceptions, so this shouldn't throw
112: } catch (Throwable ex) {
113: //If the above hooks throw, then use that as the result of the run method
114: return Observable.error(ex);
115: }
116: }
117: });
118: }
119: }
  • 根据 执行隔离策略 不同,创建 不同 的【执行命令 Observable】。仔细对比下,大体逻辑都是相同的,差别在于 执行隔离策略Thread 时,使用 RxJava Scheduler 以及对 线程 的处理。
  • 第 2 至 85 行 : 执行隔离策略Thread

    • 第 9 行 :标记 executionResult 执行已发生。
    • 第 12 至 14 行 :设置 commandStateUSER_CODE_EXECUTED 。若设置失败,调用 Observable#error(Exception) 方法返回 Observable 。
    • 第 17 行 :TODO 【2002】【metrics】
    • 第 20 至 24 行 :TODO 【2009】【执行超时】
    • 第 27 行 :设置 threadStateThreadState.STARTED 成功。
      • 第 30 至 31 行 :TODO 【2002】【metrics】
      • 第 35 行 :TODO 【2010】【endCurrentThreadExecutingCommand】
      • 第 38 行 :标记 executionResult 使用 线程 执行。
      • 第 44 至 46 行 :TODO 【2003】【HOOK】
      • 第 49 行 :调用 #getUserExecutionObservable(...) 方法, 创建 【执行命令 Observable】。
      • 第 50 至 52 行 :若发生异常,调用 Observable#error(Exception) 方法返回 Observable 。
    • 第 53 至 56 行 :设置 threadStateThreadState.STARTED 失败,执行命令此时已经被 取消 ,调用 Observable#empty() 方法返回 Observable 。
    • 第 58 至 68 行 :调用 Observable#doOnTerminate(...) 方法,添加 Action0 。 #handleThreadEnd(...) 方法,点击 链接 查看。
    • 第 69 至 79 行 :调用 Observable#doOnUnsubscribe(...) 方法,添加 Action0 。
    • 第 80 至 85 行 :调用 Observable#subscribeOn(Scheduler) 方法,指定 Observable 自身 在哪个调度器上执行。
      • RxJava Scheduler ,在 《RxJava 源码解析 —— Scheduler》 有详细解析。
      • Observable#subscribeOn(Scheduler) ,在 《RxJava 源码解析 —— Observable#subscribeOn(Scheduler)》 有详细解析。
      • 调用 ThreadPool#getScheduler(Func0<Boolean>) 方法,获得 Hystrix 自定义实现的 RxJava Scheduler ,在 《Hystrix 源码解析 —— 命令执行(二)之执行隔离策略》 详细解析。
  • 第 86 至 118 行 : 执行隔离策略SEMAPHORE

    • 第 91 行 :[ 与第 9 行 相同 ]。
    • 第 94 至 96 行 :[ 与第 12 至 14行 相同 ]。
    • 第 99 行 :[ 与第 17 行 类似 ]。
    • 第 104 行 :[ 与第 35 行 相同 ]。
    • 第 107 至 108 行 :[ 与第 45 至 46 行 相同 ]。
    • 第 111 行 :[ 与第 49 行 相同 ]。
    • 第 112 至 115 行 :[ 与第 50 至 52 行 相同 ]。

6. #getUserExecutionObservable(…)

调用 #getUserExecutionObservable(...) 方法,创建【执行命令 Observable】。代码如下 :

 1: private Observable<R> getUserExecutionObservable(final AbstractCommand<R> _cmd){
 2: Observable<R> userObservable;
 3: 
 4: try {
 5: userObservable = getExecutionObservable();
 6: } catch (Throwable ex) {
 7: // the run() method is a user provided implementation so can throw instead of using Observable.onError
 8: // so we catch it here and turn it into Observable.error
 9: userObservable = Observable.error(ex);
10: }
11: 
12: return userObservable
13: .lift(new ExecutionHookApplication(_cmd)) // TODO 【2003】【HOOK】
14: .lift(new DeprecatedOnRunHookApplication(_cmd)); // 已废弃
15: }
  • 第 5 行 :调用 #getExecutionObservable() 方法,创建【执行命令 Observable】。 #getExecutionObservable() 是个 抽象 方法,代码如下 :

    protected abstract Observable<R> getExecutionObservable();
    
    • HystrixCommand 实现了该方法,在「7. #getExecutionObservable」详细解析。
  • 第 6 至 10 行 :若发生异常,调用 Observable#error(Exception) 方法返回 Observable 。

  • 第 12 至 14 行 :返回【执行命令 Observable】。
    • 第 13 行 :TODO 【2003】【HOOK】

7. #getExecutionObservable()

调用 HystrixCommand#getExecutionObservable() 方法,创建【执行命令 Observable】。代码如下 :

 1: @Override
 2: final protected Observable<R> getExecutionObservable(){
 3: return Observable.defer(new Func0<Observable<R>>() {
 4: @Override
 5: public Observable<R> call(){
 6: try {
 7: return Observable.just(run());
 8: } catch (Throwable ex) {
 9: return Observable.error(ex);
10: }
11: }
12: }).doOnSubscribe(new Action0() {
13: @Override
14: public void call(){
15: // 记录 执行线程
16: // Save thread on which we get subscribed so that we can interrupt it later if needed
17: executionThread.set(Thread.currentThread());
18: }
19: });
20: }
21: 
22: protected abstract R run() throws Exception;
  • 第 3 至 11 行 :调用 Observable#defer(Func0<Observable<R>) 方法,创建【执行命令 Observable】。
    • 第 7 行 :调用 #run() 方法, 运行正常执逻辑 。通过 Observable#just(...) 方法,返回创建【执行命令 Observable】。
  • 第 12 至 19 行 :调用 #doOnSubscribe(...) 方法,添加 Action 。该操作记录执行线程( executionThread ) 。 executionThread 用于 HystrixCommand#queue() 方法,返回的 Future 结果,可以调用 Future#cancel(Boolean) 方法,点击 链接 查看该方法。
  • 第 22 行 : #run() 抽象 方法,实现该方法, 运行正常执逻辑

8. CommandState

com.netflix.hystrix.AbstractCommand.CommandState ,命令状态,代码如下 :

protected enum CommandState {
 NOT_STARTED, OBSERVABLE_CHAIN_CREATED, USER_CODE_EXECUTED, UNSUBSCRIBED, TERMINAL
}

状态变迁如下图 :

SpringCloud Hystrix 源码解析 —— 命令执行(一)之正常执行逻辑

9. ThreadState

com.netflix.hystrix.AbstractCommand.ThreadState ,线程状态,代码如下 :

protected enum ThreadState {
 NOT_USING_THREAD, STARTED, UNSUBSCRIBED, TERMINAL
}

状态变迁如下图 :

SpringCloud Hystrix 源码解析 —— 命令执行(一)之正常执行逻辑

666. 彩蛋

对 Hystrix 和 RxJava 慢慢更有感觉了。

柳暗花明又一村。

继续加油!

胖友,分享一波朋友圈可好!

原文  http://www.iocoder.cn/Hystrix/command-execute-first-run/?csdn&2017-12-31
正文到此结束
Loading...