转载

一文了解十大 Java 开发者必备测试框架!

想要提升自己的自动化测试技能吗?本文将介绍10个优秀的 Java 测试框架和库,来提升你的自动化测试技能。

一文了解十大 Java 开发者必备测试框架!

以下为译文:

最近,我写了很多面向 Java 开发者的文章,介绍了一些值得开发者学习的编程语言、库以及框架。面对多项技术能力,如果你的精力只够提升其中一项技能,那么我认为自动化测试技能是最值得你去提升的。

测试是一门能够区分专业开发人员与业余开发人员的重要学科。这不在于你掌握TDD、BDD 或者其他一些测试方法,而是在最基础的层面,你是否能够编写测试代码来进行自动化测试。

许多 Java 开发人员都会编写单元测试和集成测试代码,这些测试代码在构建时自动运行。开发者主要借助一些持续集成工具来编写测试代码,比如 Jenkins 或者 TeamCity。

你是否对此充满疑虑:为什么程序员应该关注自动化测试?事实上,随着 DevOps 的出现和普及,自动化测试的重要性正在呈指数增长。

公司通常更喜欢那些擅长编写单元测试的程序员,如果程序员还熟悉各种单元测试框架、库和工具那就更好了。比如 JUnit、Selenium、REST-Assured、Spock 框架等。

作为一名 Java 开发者,我们需要从事各种截然不同的工作。比如,编写核心 Java 代码、创建 JSP 页面、编写 REST API、甚至编写 Groovy 脚本用于自动化构建。我们还需要了解不同的工具来进行自动化测试。

例如,之前很长的一段时间我只知道 JUnit。后来我不得不测试 JSP 页面,当我了解了 Selenium 之后顿时豁然开朗。REST Assured 也一样,我通常使用 curl 指令测试我的REST API ,它将 REST API 的单元测试提升到了一个新的级别。

我认为一名优秀的程序员需要学会使用和利用工具,因此我经常利用空闲时间学习和探索各种新的工具和库,本文将展示一部分我所熟知的工具。

在本文中,我将分享10个最好的工具、框架和库,以帮助 Java 开发人员在不同的 Java 项目中更好地执行单元测试和集成测试。

JUnit

JUnit 应该不需要过多介绍。哪怕你是一位 Java 初学者,我想你也应该听说过它,它能够让你为 Java 代码编写单元测试。

几乎所有常用的 IDE,比如 Eclipse、NetBeans 和 IntelliJ,都能够集成 JUnit,这意味着开发者直接可以在这些 IDE 中编写并运行单元测试。

目前大多数人仍然在使用 JUnit 4,事实上新的 JUnit 5 已经发布。你可以用 JUnit 进行单元测试和集成测试,此外,它还支持 Java 8 功能。

一文了解十大 Java 开发者必备测试框架!

REST Assured

相比于 Groovy 这类动态语言,在 Java 中测试和验证 REST 服务更难。

REST Assured 为 Java 带来了这些语言的简单性。这对于 REST API 集成测试来说是一个很好的工具。

一文了解十大 Java 开发者必备测试框架!

Selenium

Selenium 应该是最受欢迎的 Java UI 测试工具,有了它,你不需要在浏览器中启动 JSP 页面即可对其进行测试。

你可以使用 JUnit 和 Selenium 来测试 Web 应用程序 UI。还可以使用它进行 Web 应用程序验收测试。

一文了解十大 Java 开发者必备测试框架!

TestNG

TestNG 这款测试框架最早源于 JUnit 和 NUnit 的启发,但它在这两者的基础上引入了许多新的功能,其功能更强大,也更易于使用,提供了注解功能,支持在任意大型线程池中运行各种可用策略的测试(所有方法都在自己的线程中,每个测试类对应一个线程)。

随着 JUnit 4 中注解功能的引入以及 Hamcrest 框架的整合,JUnit 4 和 TestNG 之间的差距已经很小。

一文了解十大 Java 开发者必备测试框架!

Mockito

Java 有许多 Mock 框架,例如 PowerMock 和 JMock,但我个人更喜欢 Mockito,它具有简单的 API、优秀的文档以及大量示例。

Mock 测试是现代单元测试的关键技术之一,开发者不需要依赖其他情况也可独立测试代码,因此我建议每个 Java 开发人员都应该学习 Mock 框架来与 JUnit 结合使用。

我个人最喜欢的 Mock 框架是 Mockito,如果你喜欢的话,也可以了解一下 PowerMock或者 JMock。

Spock 框架

Spock 是一款用于 Java 和 Groovy 应用程序的测试和规范框架。它用 Groovy 编写,因此它具有很强的表现力,并且非常规范。

使用 Spock 时,测试将变得更加易读易维护。此外,得益于它的 JUnit 运行器,Spock能够兼容大多数 IDE、构建工具和持续集成服务器。

不过遗憾的是,线上讲述 Spock 框架的课程好像不多,“使用 Spock 进行 Java 测试”这本书倒是一个不错的学习资源。

一文了解十大 Java 开发者必备测试框架!

Cucumber

Cucumber 是一款很好的自动化集成测试工具,与其他同类工具相比,它的规范功能是一大特色。

Cucumber 将规范和测试文档合并为一个文档,由于文档也会被 Cucumber 自动测试,因此规范文档始终会被更新为最新版本。

一文了解十大 Java 开发者必备测试框架!

Spring 测试

Spring MVC 自带了一个非常有用的测试框架,可以在不涉及 Web 容器的情况下进行深入测试。

这个是一个非常有用的库,可以为 Spring 应用程序编写自动化测试。它为 Spring 应用程序(包括 MVC 控制器)编写单元和集成测试提供了强有力的支持。

还有一个 Spring Test DbUnit,它将 Spring 测试框架与 DbUnit 以及 HtmlUnit 集成在了一起。

使用这些工具,你可以轻松完成 Spring MVC 应用程序的自动化测试。

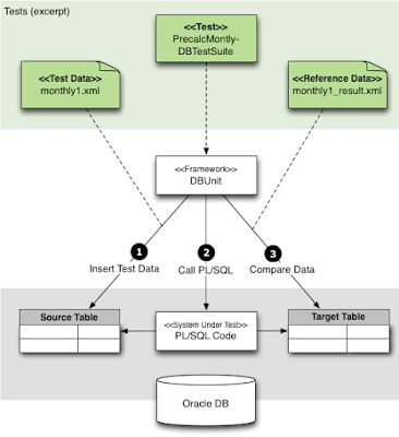
DBUnit

对于大多数的 Java 应用程序,不管是核心 Java 程序还是 Java Web 应用,数据库都是其不可或缺的重要组成部分,并且数据库还很可能是单元测试的最大障碍。

连接到 Dev 或者 UAT 数据库进行集成测试是不可靠的,因为任何人都可以更改数据和模式,比如表和存储过程,这都会导致自动化集成测试的失败。

DbUnit 是 JUnit 的扩展,在每次集成测试之前它可以将数据库初始化为已知状态,从而确保数据库包含正确的数据。

DbUnit 是一个非常有用的工具,它可以帮助我们将测试数据和测试代码分开。

一文了解十大 Java 开发者必备测试框架!

Robot 框架

Robot 框架是一个基于 Python 的通用自动化测试框架,主要用于验收测试以及验收测试驱动开发。

它采用表格测试数据语法,是一个关键字驱动的测试框架。分布式异构应用程序的验证往往需要多种技术和接口,非常适合用 Robot 来测试。

一文了解十大 Java 开发者必备测试框架!

总结

以上就是本文介绍的所有针对 Java 开发者的单元测试以及集成测试的工具、框架和库。

还有更多的库并没有包含在这个列表中,例如 AssertJ 和 Hamcrest,它们可以帮助你写出漂亮且流畅的测试程序。

面对如此多的工具,你应当先学习那些与你日常工作最相关的。例如,如果你的工作主要涉及 Java UI,那么你应该最先学习 Selenium,然后再学习其他工具来扩展和提升自己。

类似的,如果你正在使用 REST API,那么最好先学习 REST Assured。如果你主要从事核心 Java 工作,那么你最先学习的应该是 JUnit 5。

引用

原文: https://dzone.com/articles/10-essential-testing-tools-for-java-developers

作者:Javin Paul

译者:安翔

责编:言则

原文  http://www.iteye.com/news/32964
正文到此结束
Loading...