转载

基于 React 的高质量坦克大战复刻版

坦克大战当年红遍大江南北,很多和我一样的九零后应该都有着对这个游戏的记忆。现在显示器分辨率越来越高,使用矢量图来实现像素风格游戏,可以获得非常高的展现质量。 该复刻版 是我花了很长时间折腾的坦克大战复刻版本,所有元素都使用矢量图(SVG)进行渲染,针对网页的交互方式重新设计了关卡编辑器,该复刻版新增了关卡选择功能、自定义关卡管理功能等,另外它还包括了一个 Gallery 页面用于展示所有的游戏元素,想必它一定可以勾起你的儿时回忆。

针对鼠标交互设计的关卡编辑器

点击鼠标,选择画笔类型,在地图中拖拽鼠标就即可完成关卡配置,再也不用担心游戏手柄按得手酸啦 (●ˇ∀ˇ●)。

基于 React 的高质量坦克大战复刻版

方便的自定义关卡管理页面

完成自定义关卡配置之后,可以将关卡信息保存到浏览器缓存中(localStorage)。然后在关卡管理页面编辑/删除/下载这些关卡配置,当然你也点击关卡缩略图下方 PLAY 按钮直接开始自定义关卡。

基于 React 的高质量坦克大战复刻版

放大了很多倍的 Gallery

浏览 Gallery 页面来更全面地了解游戏中的各个元素。

基于 React 的高质量坦克大战复刻版

点击这里开始游戏 。欢迎大家在 GitHub 上 star 本项目 ,如果发现游戏的 BUG 也可以直接发起 issue。本文后面的内容会大致介绍整个游戏的开发过程,对 React / Redux 感兴趣的前端同学可以继续往下看。

复刻版主要包括了下面五个方面的内容:素材、数据、展现、逻辑、AI。

一、素材

素材主要包括了以下几个方面的内容:

  1. 图片素材:例如坦克的形状/颜色, 各种地形的形状等;
  2. 关卡配置:每一关的战场地形配置,一关内会出现的敌对坦克的数量和等级;
  3. 数值配置:例如子弹的速度,坦克的移动速度,道具铲子的持续时间等;
  4. 游戏场景:游戏开始/结束场景,关卡结算场景等;
  5. 音效(该复刻版的音效部分尚未完成)。

图片素材

图片素材可以从网上下载得到, 该位图图片 中包含了坦克大战绝大部分的图片素材。因为复刻版使用矢量图来展现画面,所以需要对位图进行矢量化处理。位图图片中的每个像素点, 都需要被转换为 SVG 中 1x1 的小矩形,这样整个游戏才会呈现像素风格。素材也可以适当地转换为 SVG 矩形元素或是 SVG 路径元素,以减少元素的数量,提升渲染性能。

大部分的素材,都是通过手工输入的方式得到的。例如坦克生成时的闪光效果,其颜色为白色,形状可认为是若干个矩形的叠加,我们使用若干个矩形元素就能表示闪光效果了。

对于一些比较复杂的素材,我将其分解为若干个部分,对每个部分进行矢量化,然后组装起来得到整体素材。例如我们可以将坦克分解为以下几个部分:

左侧的轮胎(left-tire): 轮胎的背景色 & 轮胎上的花纹
右侧的轮胎(right-tire):轮胎的背景色 & 轮胎上的花纹
坦克主体(tank-body): 坦克主体的轮廓 & 坦克主体上的装饰
坦克炮管(gun):一个矩形

一些素材的形状具有一定的模式,此时可以采用循环/分支的方式来生成所需要的 SVG 元素。例如一个完整的砖墙的大小为 16x16,但是砖墙的左上/右上/左下/右下四个部分是完全一样的,有了砖墙左上部分(8x8)的 SVG 之后,使用循环可以生成整个砖墙。

一些素材的形状非常不规则,难以通过手工的方式进行输入,例如子弹/坦克的爆炸效果,掉落道具的形状。我使用脚本读取原始素材中每个像素点的颜色值,然后将其转换为一个字符,用于保存该点的颜色值。React 渲染时, 根据字符渲染出对应颜色的矩形(1x1)。该方式可以方便地对素材进行矢量化,但是会导致 React 组件数量大大增加,降低渲染效率。

素材矢量化的过程非常灵活,复刻版充分利用了循环/分支/组合简化了矢量化过程。一些工具组件,例如 <Pixel /><BitMap /> ,在矢量化的过程中提供了很大的便利。一项素材完成矢量化之后,可以将其放在 Gallery 页面进行查看,和原始素材进行对比,方便改正其中的错误。

关卡配置

坦克大战 WIKI 上有完整的关卡配置表,根据配置表使用关卡编辑器生成关卡配置 json 文件即可,关卡列表中已经列出了所有游戏自带的关卡,玩家也可以使用关卡编辑器创建自定义关卡,自定义关卡数据将保存在 localStorage 中。

数值配置

一部分数值配置比较明显,多玩几遍原版游戏就可以找到规律,例如玩家的坦克数量、坦克升级过程、不同类型坦克子弹效果、击毁不同类型坦克的得分等。其他数值配置的获取较为繁琐,例如子弹飞行速度、坦克移动速度、爆炸效果各帧的持续时间,这一部分大都从原版游戏录像中获取。 该文件 中记录了一些我已经测量好的数值,可供参考。随着游戏的不断完善,该文件也会不断完善。

游戏场景

坦克大战中的不同场景的区分度很大,而同一场景的变化较小,对原版游戏中不同场景进行截图,复刻版根据这些截图进行开发即可。

二、展现

经过第一步之后,游戏的素材被封装成了相应的 React 组件或数据项,以方便后续使用,这一步将利用这些元素创建出游戏界面。坦克大战游戏包括了若干页面(游戏页面、标题页面、关卡选择页面、关卡列表页面、关卡编辑页面等),文件 app/App.tsx 中使用了 react-router 来管理这些页面组件,这样一来玩家也可以通过手动在地址栏上输入地址直接执行操作(例如直接开始某个关卡)。

React 的组件非常容易被组合,整个游戏的展现过程也是 react 组件不断组合的过程。下图是游戏中主要场景 BattleField 的结构,可以看出 BattleField 组件由许多不同的组件组合而成,游戏中的其他组件也类似,归根结底由第一步中的素材组合而成。

export class BattleField extends React.PureComponent {
  render() {
    return (
      <g className="battle-field">
        <rect width={13 * BLOCK_SIZE} height={13 * BLOCK_SIZE} fill="#000000" />
        <RiverLayer rivers={rivers} />
        <SteelLayer steels={steels} />
        <BrickLayer bricks={bricks} />
        <SnowLayer snows={snows} />
        <Eagle x={eagle.x} y={eagle.y} broken={eagle.broken} />
        <g className="bullet-layer">{bullets.map((b, i) => <Bullet key={i} bullet={b} />)}</g>
        <g className="tank-layer">
          {activeTanks.map(tank => <Tank key={tank.tankId} tank={tank} />)}
        </g>
        <ForestLayer forests={forests} />
        <g className="power-up-layer">
          {powerUps.map(p => <PowerUp key={p.powerUpId} powerUp={p} />)}
        </g>
      </g>
    )
  }
}

React 性能优化

复刻版中组件较多,组件变化频率快(理想情况下是每秒 60 帧),如果不对 react 渲染进行优化,整个游戏最终十分卡顿(5 帧/秒左右)。

优化一: 应用 React.PureComponent 来过滤掉不需要的 re-render。游戏运行时,只有一小部分的组件会不断更新(例如坦克和子弹),大部分的组件(例如游戏中的地形元素)保持不变。这些不怎么变化的组件,在很多时候,前后两次接收到的 props 是相等的(shallow-equal)。让组件继承自 React.PureComponent ,就可以跳过该组件大部分额外的 re-render 。经过该步优化后,整个游戏的帧率大幅上升,大部分情况下可以到达 60 FPS。对于那些一直在变化的组件(例如子弹等),应用 PureComponent 的收益很小,也许 React.Component 更为合适。不过我在实际编程中也没考虑那么多,全盘使用了 PureComponent。

优化二: 经过优化一之后游戏在 短时间内生成大量组件 的情况下仍会出现掉帧的现象,例如坦克爆炸效果出现的时候。优化一避免了组件更新时重复渲染,但无法优化组件加载时的初次渲染过程,当组件复杂的时候,组件初次渲染就会有较大的开销。 这篇文章中提到了使用离屏画布提升 canvas 性能 ,优化二的思路也是类似: 将组件渲染的内容保存到 SVG 图片中,下次渲染时直接使用准备好的图片。 游戏中的爆炸效果、地形元素等组件的内容较为固定,其内容保存为图片后可以被多次复用。该优化实现代码如下:( 完整版代码 )

import { renderToString } from 'react-dom/server'

const svgns = 'http://www.w3.org/2000/svg'
// imageKey 到 object-url 的映射,一个 imageKey 对应了一张保存好的图片
const cache = new Map()

class Image extends React.PureComponent {
  render() {
    const { imageKey, width, height, transform, children } = this.props
    if (!cache.has(imageKey)) {
      const open = `<svg xmlns="${svgns}" width="${width}" height="${height}">`
      const string = renderToString(<g>children</g>)
      const close = '</svg>'
      const markup = open + string + close
      // 使用 react-dom/server 来生成 SVG 图片
      const blob = new Blob([markup], { type: 'image/svg+xml' })
      const url = URL.createObjectURL(blob)
      cache.set(imageKey, url)
    }
    return <image transform={transform} href={cache.get(imageKey)} />
  }
}

// 其他地方像这样使用 <Image />
class OtherComponentUsingImage extends React.PureComponent {
  render() {
    return (
      <Image imageKey="Forest" transform="translate(32, 0)" width="16" height="16">
        {imageContent}
      </Image>
    )
  }
}

应用优化二之后,即使在坦克爆炸、关卡地图加载等情况下,游戏依然能保持流畅。

三、数据

该复刻版使用 Redux 来管理数据,数据结构使用来自 Immutable.js 的 Map、List 等。reducer 层级整体较为扁平,不同方面的数据由各自的 reducer 进行维护,root reducer 将多个子 reducer 合并起来。下面是整个游戏大致的数据结构, time 是整个游戏的时钟, game 记录了若干游戏状态(当前关卡名称、是否暂停、玩家的击杀统计等), players 记录了游戏中所有的玩家。除了上述三个字段,其他各个字段存放的数据都直接对应了 游戏场景中出现的内容 ,这点从字段名称中应该也能看出来。

// 整个游戏的数据结构
interface State {
  time: number
  game: GameRecord
  players: PlayersMap
  // 以下每个字段都对应了「场景中显示的内容」
  bullets: BulletsMap
  explosions: ExplosionsMap
  map: MapRecord
  tanks: TanksMap
  flickers: FlickersMap
  texts: TextsMap
  powerUps: PowerUpsMap
  scores: ScoresMap
  // other reducers...
}

该复刻版使用 TypeScript 来进行开发,所有数据结构都包含了静态类型,在 VSCode 中将鼠标悬停在变量上方就可以直接看到变量的类型。游戏还包含了许许多多其他类型的数据,这里不进行展开解释,感兴趣的同学可以直接查看 源代码 。Redux 中,我们需要使用 Action 来封装「对 state 的修改」,复刻版中的 action 列表可以查看 该文件 ,大部分 action 的含义可以直接从其命名中看出来,该文件中的 action 的抽象层级比较低,描述的内容较为简单,游戏中的某个事件往往需要使用多个 action 才能描述,这也是使用 redux-saga 的原因之一。

四、逻辑

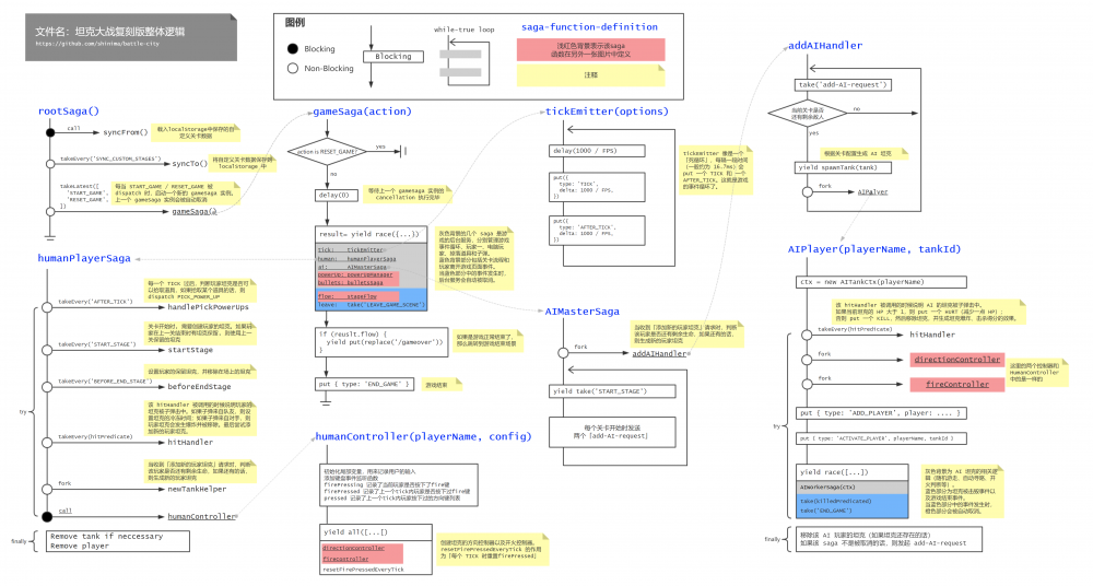
从上面 BattleField 的渲染代码中也可以看出,游戏的展现取决于游戏的数据,数据发生变化时,游戏会更新视图来反映最新的数据,而游戏逻辑的目标就是 根据用户输入和游戏规则维护 Store 中的游戏数据 。游戏的逻辑完全基于 redux-saga 实现,入口位于 app/sagas/index.ts 。游戏逻辑较为复杂,代码量很大,我画了一张 saga 的结构图用来帮助理解游戏逻辑,在这里也就不用文字来说明游戏逻辑了。

基于 React 的高质量坦克大战复刻版

在这里查看上图的高清版本 。上图中浅红色背景的 saga 在 另一张图片中 。

实现游戏逻辑比较重要的一点是,每一个 saga 实例都需要有明确的生命周期,这意味着我们需要回答下面这些问题:

  • 一个运行中的 saga 实例代表着什么?
    • 例如一个 humanPlayerSaga 实例代表「一个正在游戏中的人类玩家」;
    • 一个 humanController 实例代表「一个人类玩家的控制器」。
  • 什么时候创建 saga 实例?什么时候结束 saga 运行?
  • 一个 saga 实例运行之后可能会管理一些游戏元素(子弹/地形/坦克等),如果该 saga 实例被 cancel,那么需要执行哪些清理操作?(cancel 时的清理操作一般放在 finally block 中)
  • 一个 saga 实例运行时,可以保证哪些条件一定满足?
    • 例如 AIWorkerSaga 实例在运行时,可以保证该电脑玩家的坦克一直处于活跃状态(因为一旦电脑玩家的坦克被击毁, AIWorkerSaga 实例会立马被 cancel),这样在该 saga 内就不再需要判断坦克是否被击毁了。

五、电脑玩家逻辑

本复刻版中的 AI 目前还不是特别完善,和原版差别比较大,可能目前 AI 有些过强了。AI 仍然是基于 redux-saga 进行实现,大致模型可以认为是一个简单的分层状态机。复刻版对坦克控制(包括方向控制和开火控制)进行了抽象,人类玩家和电脑玩家拥有统一的控制器接口。该统一接口的抽象级别较低,只有三个指令:前进 / 转向 / 开火。类 AITankCtx 基于该统一接口实现了 moveTo 指令,上层逻辑使用 moveTo 指令可以使坦克移动到指定位置。不过 moveTo 指令只支持横向和纵向的移动,且无法判断障碍物。函数 followPath 基于 moveTo 实现了坦克路径跟随功能,方便上层逻辑实现 AI。总体来说,随着不断的封装,指令的抽象级别越来越高。

为了实现 AI 逻辑,复刻版还提供了很多计算环境信息的函数,例如「坦克可以移动到哪些位置?」、「哪些位置可以击中老鹰,如果可以的话,需要多少次开火?」,「电脑玩家坦克和人类玩家坦克的相对位置,如果一方开火的话是否能够直接击中另一方?」。当然复刻版还实现了基于 BFS 的寻路算法,用来寻找一条当前位置到目标位置的路径。

有了上述的准备工作之后,AI 逻辑的实现就轻松多了。本复刻版中定义了两种 AI 模式:

  1. wanderMode 瞎逛模式:在此模式下,AI 坦克会随机选取一个目标位置,使用寻路算法计算一条到目标位置的路径,然后使用 followPath 一直沿着该条路径进行移动。在路径跟随过程中,AI 坦克会根据坦克前方的游戏元素和一个随机值来决定是否开火。
  2. attachEagleMode 攻击老鹰模式:在此模式下,AI 坦克会选取一个能击中老鹰的目标位置,然后计算一条路径并进行「路径跟随」,到达目标位置之后坦克会向老鹰进行开火。

大部分时候 AI 坦克都会处于瞎逛模式,瞎逛久了的话会随机进入攻击老鹰模式,实际玩下来,我发现这样的 AI 效果还不错。

总结

有趣、折腾、把 redux-saga 用了个遍。希望你能喜欢。

PS 再给自己写的开源工具打个广告吧,如果你在用 Node.js 写爬虫,并觉得从 HTML 文档中抓取 JSON 很麻烦的话,可以试试 temme 选择器, 该选择器用法详见这篇文章 。

1

原文  https://qianduan.group/posts/5ace13b39fd64d5a7458a8c7
正文到此结束
Loading...