转载

ConcurrentHashMap基于JDK1.8源码剖析

前言

声明,本文用的是jdk1.8

前面章节回顾:

  • Collection总览
  • List集合就这么简单【源码剖析】
  • Map集合、散列表、红黑树介绍
  • HashMap就是这么简单【源码剖析】
  • LinkedHashMap就这么简单【源码剖析】
  • TreeMap就这么简单【源码剖析】

本篇 主要讲解ConCurrentHashMap ~

看这篇文章之前最好是有点数据结构的基础:

  • Java实现单向链表
  • 栈和队列就是这么简单
  • 二叉树就这么简单

当然了,如果讲得有错的地方还请大家多多包涵并不吝在评论去指正~

一、ConCurrentHashMap剖析

ConCurrentHashMap在初学的时候反正我是没有接触过的,不知道你们接触过了没有~

这个类听得也挺少的,在集合中是比较复杂的一个类了,它涉及到了一些多线程的知识点。

不了解或忘记多线程知识点的同学也不要怕,哪儿用到了多线程的知识点,我都会简单介绍一下,并给出对应的资料去阅读的~

好了,我们就来开始吧~

1.1初识ConCurrentHashMap

ConCurrentHashMap的 底层是:散列表+红黑树 ,与HashMap是一样的。

ConcurrentHashMap基于JDK1.8源码剖析

从前面的章节我们也可以发现:最快了解一下类是干嘛的,我们 看源码的顶部注释 就可以了!

我简单翻译了一下顶部的注释(我英文水平渣,如果有错的地方请多多包涵~欢迎在评论区下指正)

ConcurrentHashMap基于JDK1.8源码剖析

根据上面注释我们可以简单总结:

  • JDK1.8底层是 散列表+红黑树
  • ConCurrentHashMap支持 高并发 的访问和更新,它是 线程安全
  • 检索操作不用加锁,get方法是非阻塞的
  • key和value都不允许为null

1.2JDK1.7底层实现

上面指明的是JDK1.8底层是:散列表+红黑树,也就意味着,JDK1.7的底层跟JDK1.8是不同的~

JDK1.7的底层是:segments+HashEntry数组:

ConcurrentHashMap基于JDK1.8源码剖析

图来源:https://blog.csdn.net/panweiwei1994/article/details/78897275

  • Segment**继承了ReentrantLock**,每个片段都有了一个锁,叫做“ 锁分段

大概了解一下即可~

1.3有了Hashtable为啥需要ConCurrentHashMap

  • Hashtable是在 每个方法上都加上了Synchronized 完成同步,效率低下。
  • ConcurrentHashMap通过在 部分加锁 和**利用CAS算法**来实现同步。

1.4CAS算法和volatile简单介绍

在看ConCurrentHashMap源码之前,我们来简单讲讲CAS算法和volatile关键字

CAS(比较与交换,Compare and swap) 是一种有名的 无锁算法

CAS有 3个 操作数

  • 内存值V
  • 旧的预期值A
  • 要修改的新值B

当且仅当预期值A和内存值V相同时,将内存值V修改为B,否则什么都不做

  • 当多个线程尝试使用CAS同时更新同一个变量时,只有其中一个线程能更新变量的值( A和内存值V相同时,将内存值V修改为B) ,而其它线程都失败,失败的线程 并不会被挂起 ,而是被告知这次竞争中失败,并可以再次尝试 (否则什么都不做)

看了上面的描述应该就很容易理解了,先 比较 是否相等,如果相等则 替换 (CAS算法)

接下来我们看看 volatile关键字 ,在初学的时候也很少使用到volatile这个关键字。反正我没用到,而又经常在看Java相关面试题的时候看到它,觉得是一个挺神秘又很难的一个关键字。其实不然,还是挺容易理解的~

volatile经典总结: volatile仅仅用来保证该变量对所有线程的可见性,但不保证原子性

我们将其拆开来解释一下:

  • 保证 该变量对所有线程的可见性
    • 在多线程的环境下:当这个变量修改时, 所有的线程都会知道该变量被修改了 ,也就是所谓的“可见性”
  • 不保证原子性
    • 修改变量(赋值) 实质上 是在JVM中 分了好几步 ,而 在这几步内(从装载变量到修改),它是不安全的

如果没看懂或者想要深入了解其原理和可参考下列博文:

  • http://www.cnblogs.com/Mainz/p/3556430.html
  • https://www.cnblogs.com/Mainz/p/3546347.html
  • http://www.dataguru.cn/java-865024-1-1.html

1.5ConCurrentHashMap域

域对象有这么几个:

ConcurrentHashMap基于JDK1.8源码剖析

我们来简单看一下他们是什么东东:

ConcurrentHashMap基于JDK1.8源码剖析

初次阅读完之后,有的属性我也不太清楚它是干什么的,在 继续阅读之后可能就明朗了 ~

1.6ConCurrentHashMap构造方法

ConcurrentHashMap的构造方法有5个:

ConcurrentHashMap基于JDK1.8源码剖析

具体的实现是这样子的:

ConcurrentHashMap基于JDK1.8源码剖析

可以发现,在构造方法中有几处都调用了 tableSizeFor() ,我们来看一下他是干什么的:

点进去之后发现,啊,原来我看过这个方法,在HashMap的时候.....

ConcurrentHashMap基于JDK1.8源码剖析

它就是用来获取 大于参数且最接近2的整次幂的数 ...

赋值给sizeCtl属性也就说明了:这是下次扩容的大小~

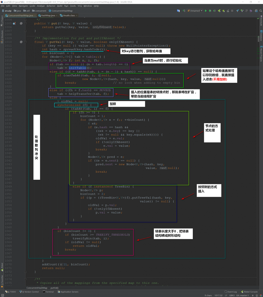
1.7put方法

终于来到了最核心的方法之一:put方法啦

我们先来 整体看一下 put方法干了什么事:

ConcurrentHashMap基于JDK1.8源码剖析

接下来,我们来看看初始化散列表的时候干了什么事: initTable()

ConcurrentHashMap基于JDK1.8源码剖析

  • 只让一个线程对散列表进行初始化

1.8get方法

从顶部注释我们可以读到,get方法是 不用加锁 的,是非阻塞的。

我们可以发现,Node节点是重写的,设置了volatile关键字修饰,致使它每次获取的都是 最新 设置的值

ConcurrentHashMap基于JDK1.8源码剖析

ConcurrentHashMap基于JDK1.8源码剖析

二、总结

上面简单介绍了ConcurrentHashMap的核心知识,还有很多知识点都没有提及到,作者的水平也不能将其弄懂~~有兴趣进入的同学可到下面的链接继续学习。

下面我来简单总结一下ConcurrentHashMap的核心要点:

  • 底层结构是散列表(数组+链表)+红黑树 ,这一点和HashMap是一样的。
  • Hashtable是将所有的方法进行同步,效率低下。而ConcurrentHashMap作为一个高并发的容器,它是通过 部分锁定+CAS算法来进行实现线程安全的 。CAS算法也可以认为是 乐观锁 的一种~
  • 在高并发环境下,统计数据(计算size...等等)其实是无意义的,因为在下一时刻size值就变化了。
  • get方法是非阻塞,无锁的。重写Node类,通过volatile修饰next来实现每次获取都是 最新 设置的值
  • ConcurrentHashMap的key和Value都不能为null

参考资料:

  • https://blog.csdn.net/u010723709/article/details/48007881
  • https://blog.csdn.net/melod_bc/article/details/54150679
  • https://blog.csdn.net/panweiwei1994/article/details/78897275
  • https://www.jianshu.com/p/e694f1e868ec

明天要是无意外的话,可能会写Set集合,敬请期待哦

文章的目录导航 : https://zhongfucheng.bitcron.com/post/shou-ji/wen-zhang-dao-hang

如果文章有错的地方欢迎指正,大家互相交流。习惯在微信看技术文章,想要获取更多的Java资源的同学,可以 关注微信公众号:Java3y 。为了大家方便,刚新建了一下 qq群:742919422 ,大家也可以去交流交流。谢谢支持了!希望能多介绍给其他有需要的朋友

原文  http://zhongfucheng.bitcron.com/post/javaji-chu/concurrenthashmapji-yu-jdk1.8yuan-ma-pou-xi
正文到此结束
Loading...