转载

Dubbo剖析:五 网络通信之请求发送与接收

注:文章中使用的 Dubbo 源码版本为2.5.4

零、文章目录

  • Consumer发送请求
  • Provider接收请求并发送响应
  • Consumer接收响应

一、Consumer发送请求

1.1 代码入口

在 Dubbo剖析:二 服务引用 中讲到,服务引用方根据引用接口 DemoService ,使用dubbo的代理工厂类 JavassistProxyFactory.getProxy() 创建出该接口的动态代理对象。

当用户想调用 DemoService 的相关方法时,实际是调用了代理对象的相关方法,从 InvokerInvocationHandler.invoke() 进入 Consumer 请求发送流程。

1.2 整体流程

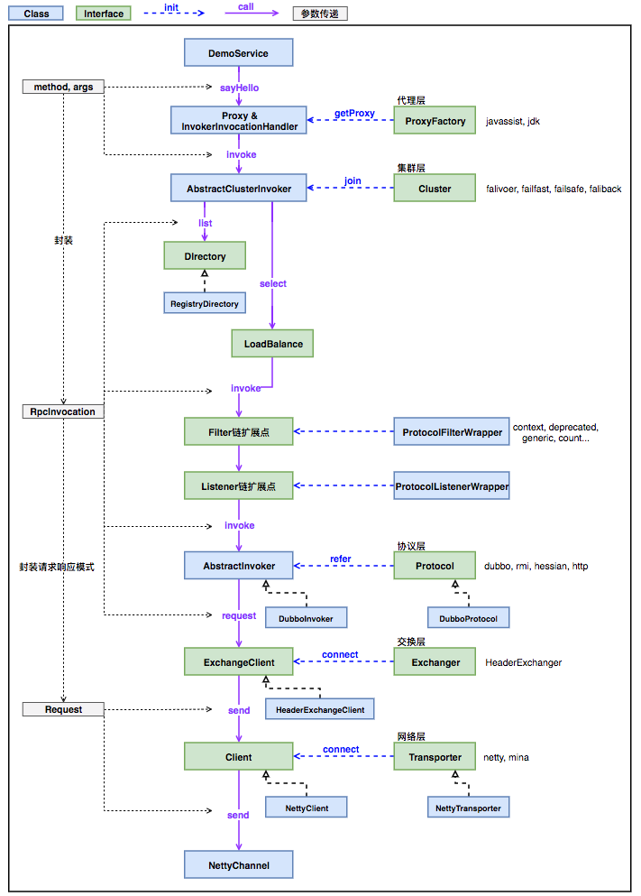
Dubbo剖析:五 网络通信之请求发送与接收

  • 上图从上往下展示了服务引用方发送一个RPC请求的关键步骤,经历了“代理层”、“集群层”、“过滤监听扩展点”、“调用协议层”、“信息交换层”、“网络传输层”。

  • 紫色实线条表示各层关键类的方法调用,蓝色虚线表示关键类的初始化过程。

1)代理执行(InvokerInvocationHandler.invoke):

  • 服务引用的过程中,由ReferenceConfig使用JavassistProxyFactory为引用接口创建了代理对象;
  • 服务引用方调用dubbo代理类DemoService.sayHello时,实际执行InvokerInvocationHandler.invoke()方法,即这是Consumer发送请求的起点;
  • InvokerInvocationHandler内包含一个Invoker,在JavassistProxyFactory.getProxy()过程中通过其构造器注入,该Invoker为一个集群路由功能的AbstractClusterInvoker;

2)集群容错+负载均衡(AbstractClusterInvoker.invoke):

  • 服务引用的过程中,由RegistryProtocol使用Cluster.join()创建集群Invoker,Cluster由ExtensionLoader.getExtensionLoader(Cluster.class).getExtension("mergeable")动态生成;
  • 集群Invoker根据负载均衡算法有多种不同实现类(failover、failfast、failsafe、failback),具体使用哪一种由对应的Cluster实现决定;
  • AbstractClusterInvoker通过Directory.list()方法获取请求路径对应的Invoker列表;
  • AbstractClusterInvoker再通过LoadBalance.select()方法从多个Invoker中选取一个做本次调用,即负载均衡算法(Random、RoundRobin、LeastActive);

3)Filter链扩展点(ProtocolFilterWrapper + ProtocolListenerWrapper):

  • 在ReferenceConfig进行服务引用的过程中,通过refProtocol.refer()创建Invoker对象;
  • refprotocol.refer()先后经过修饰类ProtocolFilterWrapper、ProtocolListenerWrapper,最后执行RegistryProtocol;ProtocolFilterWrapper和ProtocolListenerWrapper就是Dubbo引入的扩展点;
  • 扩展点对请求发送和接收的核心功能流程无影响,目的是以插件的方式进行一些辅助功能处理,这里不再进一步展开;

4)调用协议层执行(AbstractInvoker.invoke):

  • 经过集群路由和扩展点,现在将直接执行AbstractInvoker.invoke方法,开始真正的远程调用了;
  • 服务引用的过程中,由RegistryDirectory使用Protocol.refer()创建远程执行AbstractInvoker,Protocol默认采用default实现,即DubboProtocol;
  • AbstractInvoker有多种协议的具体实现(dubbo、rmi、hessian、http),具体使用哪一种协议由对应的Protocol实现决定,默认采用dubbo协议为DubboInvoker;
  • DubboInvoker中包含了ExchangeClient的引用,通过DubboInvoker的构造器注入;

5)交换层执行(ExchangeClient.request):

  • 远程执行Invoker通过其引用的ExchangeClient.request完成远程调用请求的发送并得到ResponseFuture,然后调用ResponseFuture.get()得到 远程调用结果Result ;
  • 服务引用的过程中,由DubboProtocol使用Exchanger.connect()创建ExchangeClient;
  • Exchanger的实现类为HeaderExchanger,由ExtensionLoader.getExtensionLoader(Exchanger.class).getExtension(type)动态生成;
  • ExchangeClient在Client的基础上封装了请求响应模式(其以Request、Response、ResponseFuture为核心,后续单独文章讲解),这也是交换层的核心功能;

6)网络层执行(Client.send):

  • 交换层ExchangeClient.request封装请求响应模式后,最终依赖网络层Client.send将请求消息通过网络发送给服务提供方;
  • 服务引用的过程中,由HeaderExchanger使用Transporter.connect()创建Client并完成初始连接操作,Client有多种网络层实现(netty、mina...),具体使用哪一种由对应的Transporter实现决定;
  • Transporter有多种网络层实现(netty、mina...),由ExtensionLoader.getExtensionLoader(Transporter.class).getAdaptiveExtension()动态生成,默认为NettyTransporter;
  • 最后,NettyClient使用其包含的底层NettyChannel完成网络消息发送的功能;

二、Provider接收请求并发送响应

2.1 代码入口

  • 在 Dubbo剖析:一 服务发布 中讲到,服务提供方通过NettyServer完成服务端创建及监听工作。
  • 在NettyServer的doOpen()阶段创建了网络事件处理器NettyHandler,当服务端收到客户端消息时,将触发NettyHandler的messageReceived()方法。

2.2 整体流程

!接收请求流程图

上图从上往下表示了服务提供方接收到一个网络请求时的处理步骤,经历了一个Handler处理器链,链中的每个Handler负责实现自己的处理功能。

1)Netty网络事件处理器(NettyHandler):

  • 继承自Netty的原生网络时间处理器实现类SimpleChannelHandler,定义了网络建连(channelConnected)、断连(channelDisconnected)、消息接收(messageReceived)、异常(exceptionCaught)等事件处理方法;
  • 维护了<ip:port, channel>的对应关系Map<String, Channel>channels,在网络建连/断连时进行相应put/remove操作,并暴露给NettyServer使用;
  • 接收到网络消息时,执行messageReceived()方法,将Netty的原生Channel转换为Dubbo封装的NettyChannel,并将事件传递给其包含的ChannelHandler处理;

2)复合消息处理器(MultiMessageHandler):

public void received(Channel channel, Object message) throws RemotingException {
        if (message instanceof MultiMessage) {
            MultiMessage list = (MultiMessage) message;
            for (Object obj : list) {
                handler.received(channel, obj);
            }
        } else {
            handler.received(channel, message);
        }
    }
  • 处理MultiMessage,将其拆分成多个Message处理;

3)心跳消息处理器(HeartbeatHandler):

  • 消息收发时重置当前通道的最新消息收发时间,用于配合HeaderExchangeServer和HeaderExchangeClient中的心跳检测任务HeartBeatTask;
  • 拦截并处理心跳请求/响应消息。对心跳请求消息,构建对应的心跳响应消息并通过Channel发送回去;对心跳响应消息,仅记录日志后返回,不做功能上的处理;

4)业务线程转换处理器(AllChannelHandler):

  • Dubbo通过该处理器完成了 IO线程 与 业务线程 的解耦!
  • 内部封装了业务线程池,默认使用FixedThreadPool;
public class FixedThreadPool implements ThreadPool {

    public Executor getExecutor(URL url) {
        String name = url.getParameter(Constants.THREAD_NAME_KEY, Constants.DEFAULT_THREAD_NAME);
        int threads = url.getParameter(Constants.THREADS_KEY, Constants.DEFAULT_THREADS);
        int queues = url.getParameter(Constants.QUEUES_KEY, Constants.DEFAULT_QUEUES);
        return new ThreadPoolExecutor(threads, threads, 0, TimeUnit.MILLISECONDS,
                queues == 0 ? new SynchronousQueue<Runnable>() :
                        (queues < 0 ? new LinkedBlockingQueue<Runnable>()
                                : new LinkedBlockingQueue<Runnable>(queues)),
                new NamedThreadFactory(name, true), new AbortPolicyWithReport(name, url));
    }

}

注意点:

a)线程池默认业务线程数为200

b)队列默认采用SynchronousQueue

  • 将接收到的网络消息事件封装成可执行任务ChannelEventRunnable,交由业务线程池处理;

5)业务解码处理器(DecodeHandler):

  • 进行业务请求响应的解码工作;
  • 对Request和Response中携带的消息体或结果体,如果其实现了Decodeable接口,则进行一次解码处理;

6)交换层请求响应处理器(HeaderExchangeHandler):

  • 交换层真正完成请求响应收发功能的处理器!
  • 将网络层Channel转换为交换层ExchangeChannel,为其增加了请求响应方法request();
  • 判断收到的网络消息类型,根据类型分别执行不同的处理逻辑;
if (message instanceof Request) {
                Request request = (Request) message;
                if (request.isEvent()) {
                    handlerEvent(channel, request);
                } else {
                    //case a: 请求响应模型的请求处理
                    if (request.isTwoWay()) {
                        Response response = handleRequest(exchangeChannel, request);
                        channel.send(response);
                    } 
                    //case b: 单向消息接收的处理
                    else {
                        handler.received(exchangeChannel, request.getData());
                    }
                }
            } else if (message instanceof Response) {
                //case c: 请求响应模型的响应处理
                handleResponse(channel, (Response) message);
            }

a)请求响应模型的Request消息:调用ExchangeHandlerAdapter.reply()获取执行结果Result -->

将本地执行结果Result封装成RPC响应Response --> 通过channel.send()发送RPC响应;

Response handleRequest(ExchangeChannel channel, Request req) throws RemotingException {
        Response res = new Response(req.getId(), req.getVersion());
        Object msg = req.getData();
        try {
            // 调用```ExchangeHandlerAdapter.reply()```获取执行结果```Result```
            Object result = handler.reply(channel, msg);
            res.setStatus(Response.OK);
            res.setResult(result);
        } catch (Throwable e) {
            res.setStatus(Response.SERVICE_ERROR);
            res.setErrorMessage(StringUtils.toString(e));
        }
        //将本地执行结果```Result```封装成RPC响应```Response```
        return res;
    }

b)单向请求消息的处理:调用ExchangeHandlerAdapter.received()处理请求消息,如果该消息是Invocation则执行reply()逻辑但不主动发送RPC响应Response;

public void received(Channel channel, Object message) throws RemotingException {
            if (message instanceof Invocation) {
                reply((ExchangeChannel) channel, message);
            } else {
                super.received(channel, message);
            }
        }

c)请求响应模型的Response消息:调用DefaultFuture.received()处理响应消息。

...注:请求响应模型(Request,Response,DufaultFuture)相关后续专门分析,此处不展开...

7)真正本地实现类方法的执行(ExchangeHandlerAdapter):

  • ExchangeHandlerAdapterDubboProtocol 创建,并实现了 reply() 方法;
  • reply() 方法,实际通过RPC调用参数 Invocation从DubboProtocol.exporterMap 中获取到对应的本地实现 DubboExporter --> 进而获取到对应的本地执行 AbstractProxyInvoker --> 最终通过 AbstractProxyInvoker.invoke() 方法,以反射的方式执行真正实现类的对应方法,完成RPC请求。

三、Consumer接收响应

整体流程与 Provider 接收请求” 一样,唯一的区别是在 交换层请求响应处理器( HeaderExchangeHandler )步骤中会执行 “分支c:请求响应模型的Response消息” ,将 Response 交由 DefaultFuture 处理。

原文  https://xiaozhuanlan.com/topic/1653789204
正文到此结束
Loading...