转载

Spring Security Oauth2 自定义OAuth2Exceptions

付出就要得到回报,这种想法是错的。

Spring Security Oauth2 自定义OAuth2Exceptions

前言

前言

在使用 Spring Security Oauth2 登录和鉴权失败时,默认返回的异常信息如下

{
  "error": "unauthorized",
  "error_description": "Full authentication is required to access this resource"
}

。它与我们自定义返回信息不一致,并且描述信息较少。那么如何自定义 Spring Security Oauth2 异常信息呢,下面我们简单实现以下。格式如下:

{
"error": "400",
"message": "坏的凭证",
"path": "/oauth/token",
"timestamp": "1527432468717"
}

自定义登录失败异常信息

新增CustomOauthException

  • 添加自定义异常类,指定 json 序列化方式
@JsonSerialize(using = CustomOauthExceptionSerializer.class)
public class CustomOauthException extends OAuth2Exception {
    public CustomOauthException(String msg) {
        super(msg);
    }
}

新增CustomOauthExceptionSerializer

  • 添加 CustomOauthException 的序列化实现
public class CustomOauthExceptionSerializer extends StdSerializer<CustomOauthException> {
    public CustomOauthExceptionSerializer() {
        super(CustomOauthException.class);
    }

    @Override
    public void serialize(CustomOauthException value, JsonGenerator gen, SerializerProvider provider) throws IOException {
        HttpServletRequest request = ((ServletRequestAttributes) RequestContextHolder.getRequestAttributes()).getRequest();

        gen.writeStartObject();
        gen.writeStringField("error", String.valueOf(value.getHttpErrorCode()));
        gen.writeStringField("message", value.getMessage());
//        gen.writeStringField("message", "用户名或密码错误");
        gen.writeStringField("path", request.getServletPath());
        gen.writeStringField("timestamp", String.valueOf(new Date().getTime()));
        if (value.getAdditionalInformation()!=null) {
            for (Map.Entry<String, String> entry : value.getAdditionalInformation().entrySet()) {
                String key = entry.getKey();
                String add = entry.getValue();
                gen.writeStringField(key, add);
            }
        }
        gen.writeEndObject();
    }
}

添加CustomWebResponseExceptionTranslator

– 添加 CustomWebResponseExceptionTranslator ,登录发生异常时制定 exceptionTranslator

public class CustomOauthExceptionSerializer extends StdSerializer<CustomOauthException> {
    public CustomOauthExceptionSerializer() {
        super(CustomOauthException.class);
    }

    @Override
    public void serialize(CustomOauthException value, JsonGenerator gen, SerializerProvider provider) throws IOException {
        HttpServletRequest request = ((ServletRequestAttributes) RequestContextHolder.getRequestAttributes()).getRequest();

        gen.writeStartObject();
        gen.writeStringField("error", String.valueOf(value.getHttpErrorCode()));
        gen.writeStringField("message", value.getMessage());
//        gen.writeStringField("message", "用户名或密码错误");
        gen.writeStringField("path", request.getServletPath());
        gen.writeStringField("timestamp", String.valueOf(new Date().getTime()));
        if (value.getAdditionalInformation()!=null) {
            for (Map.Entry<String, String> entry : value.getAdditionalInformation().entrySet()) {
                String key = entry.getKey();
                String add = entry.getValue();
                gen.writeStringField(key, add);
            }
        }
        gen.writeEndObject();
    }
}

修改MerryyouAuthorizationServerConfig

  • 指定自定义 customWebResponseExceptionTranslator
@Override
    public void configure(AuthorizationServerEndpointsConfigurer endpoints) throws Exception {
        endpoints.tokenStore(tokenStore)
                .authenticationManager(authenticationManager)
                .userDetailsService(userDetailsService);
        //扩展token返回结果
        if (jwtAccessTokenConverter != null && jwtTokenEnhancer != null) {
            TokenEnhancerChain tokenEnhancerChain = new TokenEnhancerChain();
            List<TokenEnhancer> enhancerList = new ArrayList();
            enhancerList.add(jwtTokenEnhancer);
            enhancerList.add(jwtAccessTokenConverter);
            tokenEnhancerChain.setTokenEnhancers(enhancerList);
            //jwt
            endpoints.tokenEnhancer(tokenEnhancerChain)
                    .accessTokenConverter(jwtAccessTokenConverter);
        }
        endpoints.exceptionTranslator(customWebResponseExceptionTranslator);
    }

自定义Token异常信息

添加AuthExceptionEntryPoint

  • 自定义 AuthExceptionEntryPoint 用于登录失败返回信息
public class AuthExceptionEntryPoint implements AuthenticationEntryPoint {


    @Override
    public void commence(HttpServletRequest request, HttpServletResponse response,
                         AuthenticationException authException)
            throws  ServletException {

        Map map = new HashMap();
        map.put("error", "401");
        map.put("message", authException.getMessage());
        map.put("path", request.getServletPath());
        map.put("timestamp", String.valueOf(new Date().getTime()));
        response.setContentType("application/json");
        response.setStatus(HttpServletResponse.SC_UNAUTHORIZED);
        try {
            ObjectMapper mapper = new ObjectMapper();
            mapper.writeValue(response.getOutputStream(), map);
        } catch (Exception e) {
            throw new ServletException();
        }
    }
}

添加CustomAccessDeniedHandler

  • 授权失败时时返回信息
@Slf4j
@Component("customAccessDeniedHandler")
public class CustomAccessDeniedHandler implements AccessDeniedHandler {

    @Autowired
    private ObjectMapper objectMapper;

    @Override
    public void handle(HttpServletRequest request, HttpServletResponse response, AccessDeniedException accessDeniedException) throws IOException, ServletException {
        response.setContentType("application/json;charset=UTF-8");
            Map map = new HashMap();
            map.put("error", "400");
            map.put("message", accessDeniedException.getMessage());
            map.put("path", request.getServletPath());
            map.put("timestamp", String.valueOf(new Date().getTime()));
            response.setContentType("application/json");
            response.setStatus(HttpServletResponse.SC_UNAUTHORIZED);
            response.getWriter().write(objectMapper.writeValueAsString(map));
    }
}

修改MerryyouResourceServerConfig

@Override
    public void configure(ResourceServerSecurityConfigurer resources) throws Exception {
        resources.authenticationEntryPoint(new AuthExceptionEntryPoint())
        .accessDeniedHandler(CustomAccessDeniedHandler);
    }

效果如下

登录异常

Spring Security Oauth2 自定义OAuth2Exceptions

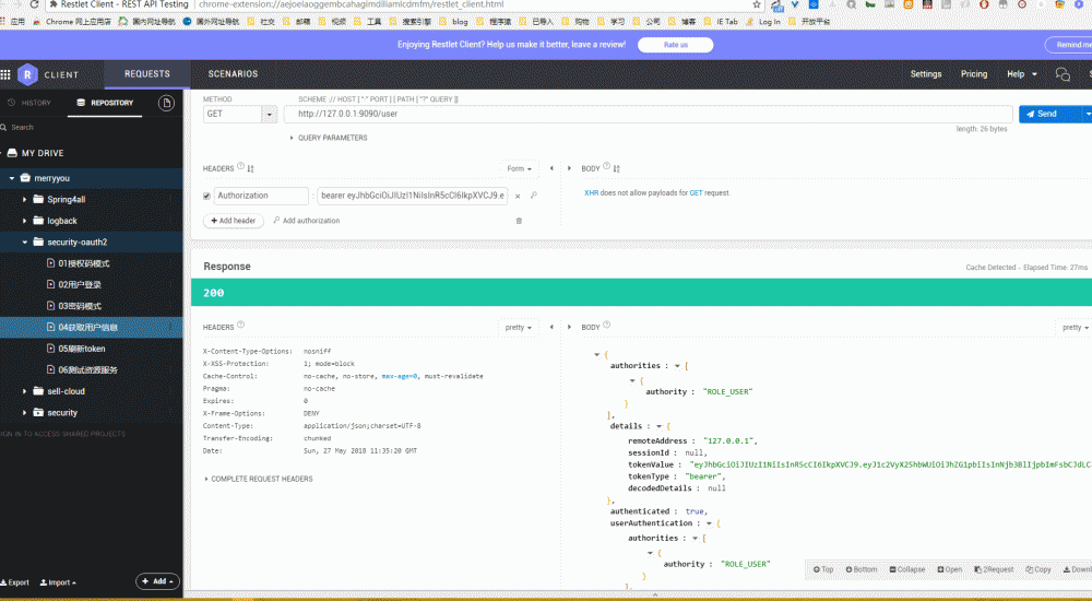
token异常

Spring Security Oauth2 自定义OAuth2Exceptions

禁止访问

Spring Security Oauth2 自定义OAuth2Exceptions

token失效

Spring Security Oauth2 自定义OAuth2Exceptions

代码下载

  • github: https://github.com/longfeizheng/security-oauth2
  • gitee: https://gitee.com/merryyou/security-oauth2
原文  https://longfeizheng.github.io/2018/05/27/Spring-Security-Oauth2-自定义token-Exception/
正文到此结束
Loading...