转载

Spring Cloud 源码学习之 Hystrix 工作原理

参考信息与文中链接请点击 阅读原文,感兴趣可移步PC端阅读,移动端阅读源码很不友好(截图字太小,贴代码排版太乱)。

本文学习了 Hystrix 工作原理及源码,关注点在整体处理流程,不涉及具体的实现细节。后续将逐渐写Metrics收集、断路器、隔离、请求缓存等,有兴趣可以关注奥。

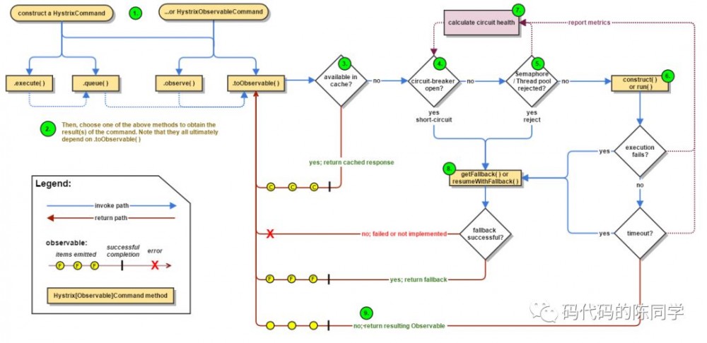
下面 流程图 来源于 Hystrix Wiki,展现了 Hystrix 工作原理,官方 Wiki 中对每一步都做了详细的描述,可以直接参考。

Spring Cloud 源码学习之 Hystrix 工作原理

文中源码基于 Spring Cloud  Finchley.SR1 、Spring Boot  2.0.6.RELEASE .

工作原理简述

当需要完成某项任务时,通过 Hystrix 将任务包裹起来,交由 Hystrix 来完成任务,从而享受 Hystrix 带来保护。这和古代镖局生意有点类似,将任务委托给镖局,以期安全完成任务。

上图展示了 Hystrix 完成任务的处理流程,下面对1到9步骤进行简述:

1.构建命令

Hystrix 提供了两个Command,  HystrixCommand  和  HystrixObservableCommand ,可以使用这两个对象来包裹待执行的任务。

例如使用  @HystrixCommand 注解标记方法,Hystrix 将利用AOP自动将目标方法包装成HystrixCommand来执行。

@HystrixCommand
public String hello() {
   ...
}

也可以继承HystrixCommand或HystrixObservableCommand来创建Command,例如:

public class MyCommand extends HystrixCommand {
 
   public MyCommand(HystrixCommandGroupKey group) {
       super(group);
   }
 
   @Override
   protected Object run() throws Exception {
       // 需要做的事情及需要返回的结果
       return null;
   }
}

任务委托给 Hystrix 后,Hystrix 可以应用自己的一系列保护机制,在执行用户任务的各节点(执行前、执行后、异常、超时等)做一系列的事情。

2.执行命令

有四种方式执行command。

  • R execute():同步执行,从依赖服务得到单一结果对象

  • Future  queue() :异步执行,返回一个 Future 以便获取执行结果,也是单一结果对象

  • Observable  observe() :hot observable,创建Observable后会订阅Observable,可以返回多个结果

  • Observable  toObservable() :cold observable,返回一个Observable,只有订阅时才会执行,可以返回多个结果

execute()的实现为  queue().get() ;  queue() 的实现为  toObservable().toBlocking().toFuture()

最后Obserable都由toObservable()来创建,本文的主要内容就是toObservable()。

// 利用queue()拿到Future, 执行 get()同步等待拿到执行结果
public R execute() {
   ...
   return queue().get();
}
 
// 利用toObservable()得到Observable最后转成Future
public Future<R> queue() {
   final Future<R> delegate = toObservable().toBlocking().toFuture();
   ...
}
 
// 利用toObservable()得到Observable并直接订阅它,立即执行命令
public Observable<R> observe() {
   ReplaySubject<R> subject = ReplaySubject.create();
   final Subscription sourceSubscription = toObservable().subscribe(subject);
   ...
}

3.检查缓存

第3到9步骤构成了 Hystrix 的保护能力,通过这一些列步骤来执行任务,从而起到保护作用。

如果启用了 Hystrix Cache,任务执行前将先判断是否有相同命令执行的缓存。如果有则直接返回缓存的结果;如果没有缓存的结果,但启动了缓存,将缓存本次执行结果以供后续使用。

4.检查断路器是否打开

断路器(circuit-breaker)和保险丝类似,保险丝在发生危险时将会烧断以保护电路,而断路器可以在达到我们设定的阀值时触发短路(比如请求失败率达到50%),拒绝执行任何请求。

如果断路器被打开,Hystrix 将不会执行命令,直接进入Fallback处理逻辑。

5.检查线程池/信号量情况

Hystrix 隔离方式有线程池隔离和信号量隔离。当使用Hystrix线程池时,Hystrix 默认为每个依赖服务分配10个线程,当10个线程都繁忙时,将拒绝执行命令。信号量同理。

6.执行具体的任务

通过 HystrixObservableCommand.construct()  或者  HystrixCommand.run()  来运行用户真正的任务。

7.计算链路健康情况

每次开始执行command、结束执行command以及发生异常等情况时,都会记录执行情况,例如:成功、失败、拒绝以及超时等情况,会定期处理这些数据,再根据设定的条件来判断是否开启断路器。

8.命令失败时执行 Fallback 逻辑

在命令失败时执行用户指定的 Fallback 逻辑。上图中的断路、线程池拒绝、信号量拒绝、执行执行、执行超时都会进入 Fallback 处理。

9.返回执行结果

原始结果将以Observable形式返回,在返回给用户之前,会根据调用方式的不同做一些处理。

下面是 Hystrix Return flow。

Spring Cloud 源码学习之 Hystrix 工作原理

源码学习

小故事

由于最终入口都是  toObservable() ,就从 AbstractCommand的  Observable<R> toObservable()  方法开始。

Hystrix 使用观察者模式, Observable 即被观察者,被观察者状态变更时,观察者可以做出各项响应。举个例子:大厅中一位演讲者正在分享,厅中有观众和工作人员,可能发生如下事情:

被观察者 事件            观察者
-----------------------------------
演讲者 分享到精彩处 -> 观众鼓掌
演讲者 讲的口干舌燥 -> 工作人员递上一瓶水
演讲者 放出自己的二维码 -> 观众扫描

因为 Hystrix 基于RxJava,RxJava 初次看会比较复杂。为了便于下文理解,可以将Observable理解为数据源、数据发射器,上面例子中,演讲者各种行为都可以抽象为数据源在发射数据,而各种接收者可以做出各种响应。

toObservable()

toObservable()主要源码如下:

public Observable<R> toObservable() {
   final AbstractCommand<R> _cmd = this;
   // 命令执行结束后的清理者
   final Action0 terminateCommandCleanup = new Action0() {...};
   // 取消订阅时处理者
   final Action0 unsubscribeCommandCleanup = new Action0() {...};
   // 重点:Hystrix 核心逻辑: 断路器、隔离
   final Func0<Observable<R>> applyHystrixSemantics = new Func0<Observable<R>>() {...};
   // 发射数据(OnNext表示发射数据)时的Hook
   final Func1<R, R> wrapWithAllOnNextHooks = new Func1<R, R>() {...};
   // 命令执行完成的Hook
   final Action0 fireOnCompletedHook = new Action0() {...};
 
   // 通过Observable.defer()创建一个Observable
   return Observable.defer(new Func0<Observable<R>>() {
       @Override
       public Observable<R> call() {
           final boolean requestCacheEnabled = isRequestCachingEnabled();
           final String cacheKey = getCacheKey();
 
           // 首先尝试从请求缓存中获取结果
           if (requestCacheEnabled) {
               HystrixCommandResponseFromCache<R> fromCache = (HystrixCommandResponseFromCache<R>) requestCache.get(cacheKey);
               if (fromCache != null) {
                   isResponseFromCache = true;
                   return handleRequestCacheHitAndEmitValues(fromCache, _cmd);
               }
           }
 
           // 使用上面的Func0:applyHystrixSemantics 来创建Observable
           Observable<R> hystrixObservable =
                   Observable.defer(applyHystrixSemantics)
                           .map(wrapWithAllOnNextHooks);
 
           Observable<R> afterCache;
 
           // 如果启用请求缓存,将Observable包装成HystrixCachedObservable并进行相关处理
           if (requestCacheEnabled && cacheKey != null) {
               HystrixCachedObservable<R> toCache = HystrixCachedObservable.from(hystrixObservable, _cmd);
               ...
           } else {
               afterCache = hystrixObservable;
           }
 
           // 返回Observable
           return afterCache
                   .doOnTerminate(terminateCommandCleanup)  
                   .doOnUnsubscribe(unsubscribeCommandCleanup)
                   .doOnCompleted(fireOnCompletedHook);
       }
   });
}

上面的代码可以换种思维方式来理解。平时开发时都是下面这种模式,按顺序不断的做事情,是一个很好的执行者。

public void methodA{
   try {
       // 1. 做第一件事情
       // 2. 调用methodB()做第二件事情
       // 3. 做第三件事情
       ...
   } catch (Exception e) {
       // 处理错误
   } finally {
       // 最后一定要做的事情
   }
}

用一张图来看  toObservable() 方法。这种方式是“军师型”,排兵布阵,先创造了各个处理者,然后创造被观察者,再设置Observable发生各种情况时由谁来处理,完全掌控全局。

Spring Cloud 源码学习之 Hystrix 工作原理

解释下Action0、Func1这种对象。Action、Func和Runnable、Callable类似,是一个可以被执行的实体。Action没有返回值,Action0…ActionN表示有0..N个参数,Action0就表示没有参数;Func有返值,0..N一样表示参数。

public interface Action0 extends Action {
   void call();
}
public interface Func1<T, R> extends Function {
   R call(T t);
}

下面用核心的  applyHystrixSemantics 来阐述一下。

// applyHystrixSemantics 是一个Func0(理解为执行实体或处理者),表示没有参数,返回值是Observable。
final Func0<Observable<R>> applyHystrixSemantics = new Func0<Observable<R>>() {
   // Func0 做的事情如下
   @Override
   public Observable<R> call() {
       // 如果未订阅,返回一个"哑炮" Observable, 即一个不会发射任何数据的Observable
       if (commandState.get().equals(CommandState.UNSUBSCRIBED)) {
           return Observable.never();
       }
       // 调用applyHystrixSemantics()来创建Observable
       return applyHystrixSemantics(_cmd);
   }
};

因此,当执行Func0: applyHystrixSemantics时,可以得到一个Observable。 toObservable() 大量代码在准备处理者(观察者),实际使用时是方法最后的  Observable.defer(new Func0<observable >(){…}</observable

Observable.defer

defer译为延迟,表示演讲者会等有观众来时才开始分享。Observable.defer() 就是说:必须有观察者订阅时, Observable 才开始发射数据。而defer()的参数是个Func0,是一个会返回Observable的执行实体。下面看看defer():

return Observable.defer(new Func0<Observable<R>>() {
   @Override
   public Observable<R> call() {
       // 再一次使用Observable.defer()技能,这次用的是applyHystrixSemantics这个Func0
       Observable<R> hystrixObservable =
               Observable.defer(applyHystrixSemantics)
                       .map(wrapWithAllOnNextHooks);
       ... // 此处忽略了请求缓存处理,上面已有提及
       Observable<R> afterCache;
       ...
       // 为Observable绑定几个特定事件的处理者,这都是上门创建的Action0
       return afterCache
               .doOnTerminate(terminateCommandCleanup)
               .doOnUnsubscribe(unsubscribeCommandCleanup)
               .doOnCompleted(fireOnCompletedHook);
   }
});

applyHystrixSemantics()

接着看applyHystrixSemantics这个Func0,Func0的call()中调用的是applyHystrixSemantics()函数。

// Semantics 译为语义, 应用Hystrix语义很拗口,其实就是应用Hystrix的断路器、隔离特性
private Observable<R> applyHystrixSemantics(final AbstractCommand<R> _cmd) {
   // 源码中有很多executionHook、eventNotifier的操作,这是Hystrix拓展性的一种体现。这里面啥事也没做,留了个口子,开发人员可以拓展
   executionHook.onStart(_cmd);
 
   // 判断断路器是否开启
   if (circuitBreaker.attemptExecution()) {
       // 获取执行信号
       final TryableSemaphore executionSemaphore = getExecutionSemaphore();
       final AtomicBoolean semaphoreHasBeenReleased = new AtomicBoolean(false);
       final Action0 singleSemaphoreRelease = new Action0() {...};
       final Action1<Throwable> markExceptionThrown = new Action1<Throwable>() {...};
 
       // 判断是否信号量拒绝
       if (executionSemaphore.tryAcquire()) {
           try {
               // 重点:处理隔离策略和Fallback策略
               return executeCommandAndObserve(_cmd)
                       .doOnError(markExceptionThrown)
                       .doOnTerminate(singleSemaphoreRelease)
                       .doOnUnsubscribe(singleSemaphoreRelease);
           } catch (RuntimeException e) {
               return Observable.error(e);
           }
       } else {
           return handleSemaphoreRejectionViaFallback();
       }
   }
   // 开启了断路器,执行Fallback
   else {
       return handleShortCircuitViaFallback();
   }
}

executeCommandAndObserve()

下面看 executeCommandAndObserve() 方法,处理隔离策略和各种Fallback.

private Observable<R> executeCommandAndObserve(final AbstractCommand<R> _cmd) {
   final HystrixRequestContext currentRequestContext = HystrixRequestContext.getContextForCurrentThread();
 
   final Action1<R> markEmits = new Action1<R>() {...};
   final Action0 markOnCompleted = new Action0() {...};
 
   // 利用Func1获取处理Fallback的 Observable
   final Func1<Throwable, Observable<R>> handleFallback = new Func1<Throwable, Observable<R>>() {
       @Override
       public Observable<R> call(Throwable t) {
           circuitBreaker.markNonSuccess();
           Exception e = getExceptionFromThrowable(t);
           executionResult = executionResult.setExecutionException(e);
           // 拒绝处理
           if (e instanceof RejectedExecutionException) {
               return handleThreadPoolRejectionViaFallback(e);
           // 超时处理    
           } else if (t instanceof HystrixTimeoutException) {
               return handleTimeoutViaFallback();
           } else if (t instanceof HystrixBadRequestException) {
               return handleBadRequestByEmittingError(e);
           } else {
               ...
               return handleFailureViaFallback(e);
           }
       }
   };
 
   final Action1<Notification<? super R>> setRequestContext ...
 
   Observable<R> execution;
   // 利用特定的隔离策略来处理
   if (properties.executionTimeoutEnabled().get()) {
       execution = executeCommandWithSpecifiedIsolation(_cmd)
               .lift(new HystrixObservableTimeoutOperator<R>(_cmd));
   } else {
       execution = executeCommandWithSpecifiedIsolation(_cmd);
   }
 
   return execution.doOnNext(markEmits)
           .doOnCompleted(markOnCompleted)
           // 绑定Fallback的处理者
           .onErrorResumeNext(handleFallback)
           .doOnEach(setRequestContext);
}

executeCommandWithSpecifiedIsolation()

接着看隔离特性的处理:executeCommandWithSpecifiedIsolation()

private Observable<R> executeCommandWithSpecifiedIsolation(final AbstractCommand<R> _cmd) {
   // 线程池隔离
   if (properties.executionIsolationStrategy().get() == ExecutionIsolationStrategy.THREAD) {
       // 再次使用 Observable.defer(), 通过执行Func0来得到Observable
       return Observable.defer(new Func0<Observable<R>>() {
           @Override
           public Observable<R> call() {
               // 收集metric信息
               metrics.markCommandStart(commandKey, threadPoolKey, ExecutionIsolationStrategy.THREAD);
               ...
               try {
                     ... // 获取真正的用户Task
                   return getUserExecutionObservable(_cmd);
               } catch (Throwable ex) {
                   return Observable.error(ex);
               }
               ...
           }
           // 绑定各种处理者
       }).doOnTerminate(new Action0() {...})
           .doOnUnsubscribe(new Action0() {...})
           // 绑定超时处理者
           .subscribeOn(threadPool.getScheduler(new Func0<Boolean>() {
           @Override
           public Boolean call() {
               return properties.executionIsolationThreadInterruptOnTimeout().get() && _cmd.isCommandTimedOut.get() == TimedOutStatus.TIMED_OUT;
           }
       }));
   }
   // 信号量隔离,和线程池大同小异,全部省略了
   else {
       return Observable.defer(new Func0<Observable<R>>() {...}
   }
}

getUserExecutionObservable()就不接着写了,可以自己看下,就是拿到用户真正要执行的任务。这个任务就是这样被Hystrix包裹着,置于层层防护之下。

倒过来看

上面方法层层调用,倒过来看,就是先创建一个Observable,然后绑定各种事件对应的处理者,如下图:

Spring Cloud 源码学习之 Hystrix 工作原理

各类doOnXXXX,表示发生XXX事件时做什么事情。

原文  https://mp.weixin.qq.com/s/LD3NwHYQDnkUcqrw3ApZZQ
正文到此结束
Loading...