转载

ThreadLocal之深度解读

微信公众号:如有问题或建议,请在下方留言;

最近更新:2019-01-12

前言

继上一篇文章《 Spring Cloud Netflix Zuul源码分析之请求处理篇 》中提到的RequestContext使用的两大神器之一:ThreadLocal,本文特此进行深入分析,为大家扫清知识障碍。

Hello World

在展开深入分析之前,咱们先来看一个官方示例:

出处来源于ThreadLocal类上的注释,其中main方法是笔者加上的。

 1import java.util.concurrent.atomic.AtomicInteger;
 2
 3public class ThreadId {
 4    // Atomic integer containing the next thread ID to be assigned
 5    private static final AtomicInteger nextId = new AtomicInteger(0);
 6
 7    // Thread local variable containing each thread's ID
 8    private static final ThreadLocal<Integer> threadId = new ThreadLocal<Integer>() {
 9        @Override
10        protected Integer initialValue() {
11            return nextId.getAndIncrement();
12        }
13    };
14
15    // Returns the current thread's unique ID, assigning it if necessary
16    public static int get() {
17        return threadId.get();
18    }
19
20    public static void main(String[] args) {
21        for (int i = 0; i < 5; i++) {
22            new Thread(new Runnable() {
23                @Override
24                public void run() {
25                    System.out.println("threadName=" + Thread.currentThread().getName() + ",threadId=" + ThreadId.get());
26                }
27            }).start();
28        }
29    }
30}
复制代码

运行结果如下:

1threadName=Thread-0,threadId=0
2threadName=Thread-1,threadId=1
3threadName=Thread-2,threadId=2
4threadName=Thread-3,threadId=3
5threadName=Thread-4,threadId=4
复制代码

我问 :看完这个例子,您知道ThreadLocal是干什么的了吗?

您答 :不知道,没感觉,一个hello world的例子,完全激发不了我的兴趣。

您问 :那个谁,你敢不敢举一个生产级的、工作中真实能用的例子?

我答 :得,您是"爷",您说啥我就做啥。还记得《 Spring Cloud Netflix Zuul源码分析之请求处理篇 》中提到的RequestContext吗?这就是一个生产级的运用啊。Zuul核心原理是什么?就是将请求放入过滤器链中经过一个个过滤器的处理,过滤器之间没有直接的调用关系,处理的结果都是存放在RequestContext里传递的,而这个RequestContext就是一个ThreadLocal类型的对象啊!!!

 1public class RequestContext extends ConcurrentHashMap<String, Object> {
 2
 3    protected static final ThreadLocal<? extends RequestContext> threadLocal = new ThreadLocal<RequestContext>() {
 4        @Override
 5        protected RequestContext initialValue() {
 6            try {
 7                return contextClass.newInstance();
 8            } catch (Throwable e) {
 9                throw new RuntimeException(e);
10            }
11        }
12    };
13
14    public static RequestContext getCurrentContext() {
15        if (testContext != null) return testContext;
16
17        RequestContext context = threadLocal.get();
18        return context;
19    }
20}
复制代码

以Zuul中前置过滤器DebugFilter为例:

 1public class DebugFilter extends ZuulFilter {
 2
 3    @Override
 4    public Object run() {
 5        // 获取ThreadLocal对象RequestContext
 6        RequestContext ctx = RequestContext.getCurrentContext();
 7        // 它是一个map,可以放入数据,给后面的过滤器使用
 8        ctx.setDebugRouting(true);
 9        ctx.setDebugRequest(true);
10        return null;
11    }
12
13}
复制代码

您问 :那说了半天,它到底是什么,有什么用,能不能给个概念?

我答

:能!必须能!!!

What is this

它是啥?它是一个支持泛型的java类啊,抛开里面的静态内部类ThreadLocalMap不说,其实它没几行代码,不信,您自己去看看。它用来干啥?类上注释说的很明白:

  • 它能让线程拥有了自己内部独享的变量
  • 每一个线程可以通过get、set方法去进行操作
  • 可以覆盖initialValue方法指定线程独享的值
  • 通常会用来修饰类里private static final的属性,为线程设置一些状态信息,例如user ID或者Transaction ID
  • 每一个线程都有一个指向threadLocal实例的弱引用,只要线程一直存活或者该threadLocal实例能被访问到,都不会被垃圾回收清理掉

爱提问的您,一定会有疑惑,demo里只是调用了ThreadLocal.get()方法,它如何实现这伟大的一切呢?这就是笔者下面要讲的内容,走着~~~

我有我的map

话不多说,我们来看get方法内部实现:

get()源码

 1public T get() {
 2    Thread t = Thread.currentThread();
 3    ThreadLocalMap map = getMap(t);
 4    if (map != null) {
 5        ThreadLocalMap.Entry e = map.getEntry(this);
 6        if (e != null) {
 7            @SuppressWarnings("unchecked")
 8            T result = (T)e.value;
 9            return result;
10        }
11    }
12    return setInitialValue();
13}
复制代码

逻辑很简单:

  • 获取当前线程内部的ThreadLocalMap
  • map存在则获取当前ThreadLocal对应的value值
  • map不存在或者找不到value值,则调用setInitialValue,进行初始化

setInitialValue()源码

 1private T setInitialValue() {
 2    T value = initialValue();
 3    Thread t = Thread.currentThread();
 4    ThreadLocalMap map = getMap(t);
 5    if (map != null)
 6        map.set(this, value);
 7    else
 8        createMap(t, value);
 9    return value;
10}
复制代码

逻辑也很简单:

  • 调用initialValue方法,获取初始化值【调用者通过覆盖该方法,设置自己的初始化值】
  • 获取当前线程内部的ThreadLocalMap
  • map存在则把当前ThreadLocal和value添加到map中
  • map不存在则创建一个ThreadLocalMap,保存到当前线程内部

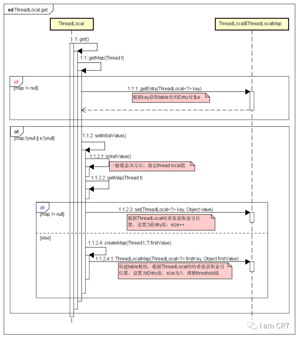
时序图

为了便于理解,笔者特地画了一个时序图,请看:

ThreadLocal之深度解读
get方法时序图

小结

至此,您能回答ThreadLocal的实现原理了吗?没错,map,一个叫做ThreadLocalMap的map,这是关键。每一个线程都有一个私有变量,是ThreadLocalMap类型。当为线程添加ThreadLocal对象时,就是保存到这个map中,所以线程与线程间不会互相干扰。总结起来,一句话:我有我的young,哦,不对,是我有我的map。弄清楚了这些,是不是使用的时候就自信了很多。但是,这是不是就意味着可以大胆的去使用了呢?其实,不尽然,有一个“大坑”在等着你。

神奇的remove

那个“大坑”指的就是因为ThreadLocal使用不当,会引发内存泄露的问题。笔者给出两段示例代码,来说明这个问题。

代码出处来源于Stack Overflow: stackoverflow.com/questions/1…

示例一:

 1public class MemoryLeak {
 2
 3    public static void main(String[] args) {
 4        new Thread(new Runnable() {
 5            @Override
 6            public void run() {
 7                for (int i = 0; i < 1000; i++) {
 8                    TestClass t = new TestClass(i);
 9                    t.printId();
10                    t = null;
11                }
12            }
13        }).start();
14    }
15
16    static class TestClass{
17        private int id;
18        private int[] arr;
19        private ThreadLocal<TestClass> threadLocal;
20        TestClass(int id){
21            this.id = id;
22            arr = new int[1000000];
23            threadLocal = new ThreadLocal<>();
24            threadLocal.set(this);
25        }
26
27        public void printId(){
28            System.out.println(threadLocal.get().id);
29        }
30    }
31}
复制代码

运行结果:

 10
 21
 32
 43
 5...省略...
 6440
 7441
 8442
 9443
10444
11Exception in thread "Thread-0" java.lang.OutOfMemoryError: Java heap space
12    at com.gentlemanqc.MemoryLeak$TestClass.<init>(MemoryLeak.java:33)
13    at com.gentlemanqc.MemoryLeak$1.run(MemoryLeak.java:16)
14    at java.lang.Thread.run(Thread.java:745)
复制代码

对上述代码稍作修改,请看:

 1public class MemoryLeak {
 2
 3    public static void main(String[] args) {
 4        new Thread(new Runnable() {
 5            @Override
 6            public void run() {
 7                for (int i = 0; i < 1000; i++) {
 8                    TestClass t = new TestClass(i);
 9                    t.printId();
10                    t.threadLocal.remove();
11                }
12            }
13        }).start();
14    }
15
16    static class TestClass{
17        private int id;
18        private int[] arr;
19        private ThreadLocal<TestClass> threadLocal;
20        TestClass(int id){
21            this.id = id;
22            arr = new int[1000000];
23            threadLocal = new ThreadLocal<>();
24            threadLocal.set(this);
25        }
26
27        public void printId(){
28            System.out.println(threadLocal.get().id);
29        }
30    }
31}
复制代码

运行结果:

10
21
32
43
5...省略...
6996
7997
8998
9999
复制代码

一个内存泄漏,一个正常完成,对比代码只有一处不同:t = null改为了t.threadLocal.remove();哇,神奇的remove!!!笔者先留个悬念,暂且不去分析原因。我们先来看看上述示例中涉及到的两个方法:set()和remove()。

set(T value)源码

1public void set(T value) {
2    Thread t = Thread.currentThread();
3    ThreadLocalMap map = getMap(t);
4    if (map != null)
5        map.set(this, value);
6    else
7        createMap(t, value);
8}
复制代码

逻辑很简单:

  • 获取当前线程内部的ThreadLocalMap
  • map存在则把当前ThreadLocal和value添加到map中
  • map不存在则创建一个ThreadLocalMap,保存到当前线程内部

remove源码

1public void remove() {
2    ThreadLocalMap m = getMap(Thread.currentThread());
3    if (m != null)
4     m.remove(this);
5}
复制代码

就一句话,获取当前线程内部的ThreadLocalMap,存在则从map中删除这个ThreadLocal对象。

小结

讲到这里,ThreadLocal最常用的四种方法都已经说完了,细心的您是不是已经发现,每一个方法都离不开一个类,那就是ThreadLocalMap。所以,要更好的理解ThreadLocal,就有必要深入的去学习这个map。

无处不在的ThreadLocalMap

还是老规矩,先来看看类上的注释,翻译过来就是这么几点:

  • ThreadLocalMap是一个自定义的hash map,专门用来保存线程的thread local变量
  • 它的操作仅限于ThreadLocal类中,不对外暴露
  • 这个类被用在Thread类的私有变量threadLocals和inheritableThreadLocals上
  • 为了能够保存大量且存活时间较长的threadLocal实例,hash table entries采用了WeakReferences作为key的类型
  • 一旦hash table运行空间不足时,key为null的entry就会被清理掉

我们来看下类的声明信息:

 1static class ThreadLocalMap {
 2
 3    // hash map中的entry继承自弱引用WeakReference,指向threadLocal对象
 4    // 对于key为null的entry,说明不再需要访问,会从table表中清理掉
 5    // 这种entry被成为“stale entries”
 6    static class Entry extends WeakReference<ThreadLocal<?>> {
 7        /** The value associated with this ThreadLocal. */
 8        Object value;
 9
10        Entry(ThreadLocal<?> k, Object v) {
11            super(k);
12            value = v;
13        }
14    }
15
16    /**
17     * The initial capacity -- MUST be a power of two.
18     */
19    private static final int INITIAL_CAPACITY = 16;
20
21    /**
22     * The table, resized as necessary.
23     * table.length MUST always be a power of two.
24     */
25    private Entry[] table;
26
27    /**
28     * The number of entries in the table.
29     */
30    private int size = 0;
31
32    /**
33     * The next size value at which to resize.
34     */
35    private int threshold; // Default to 0
36
37    /**
38     * Set the resize threshold to maintain at worst a 2/3 load factor.
39     */
40    private void setThreshold(int len) {
41        threshold = len * 2 / 3;
42    }
43
44    /**
45     * Construct a new map initially containing (firstKey, firstValue).
46     * ThreadLocalMaps are constructed lazily, so we only create
47     * one when we have at least one entry to put in it.
48     */
49    ThreadLocalMap(ThreadLocal<?> firstKey, Object firstValue) {
50        table = new Entry[INITIAL_CAPACITY];
51        int i = firstKey.threadLocalHashCode & (INITIAL_CAPACITY - 1);
52        table[i] = new Entry(firstKey, firstValue);
53        size = 1;
54        setThreshold(INITIAL_CAPACITY);
55    }
56}
复制代码

当创建一个ThreadLocalMap时,实际上内部是构建了一个Entry类型的数组,初始化大小为16,阈值threshold为数组长度的2/3,Entry类型为WeakReference,有一个弱引用指向ThreadLocal对象。

为什么Entry采用WeakReference类型?

Java垃圾回收时,看一个对象需不需要回收,就是看这个对象是否可达。什么是可达,就是能不能通过引用去访问到这个对象。(当然,垃圾回收的策略远比这个复杂,这里为了便于理解,简单给大家说一下)。

jdk1.2以后,引用就被分为四种类型:强引用、弱引用、软引用和虚引用。强引用就是我们常用的Object obj = new Object(),obj就是一个强引用,指向了对象内存空间。当内存空间不足时,Java垃圾回收程序发现对象有一个强引用,宁愿抛出OutofMemory错误,也不会去回收一个强引用的内存空间。而弱引用,即WeakReference,意思就是当一个对象只有弱引用指向它时,垃圾回收器不管当前内存是否足够,都会进行回收。反过来说,这个对象是否要被垃圾回收掉,取决于是否有强引用指向。ThreadLocalMap这么做,是不想因为自己存储了ThreadLocal对象,而影响到它的垃圾回收,而是把这个主动权完全交给了调用方,一旦调用方不想使用,设置ThreadLocal对象为null,内存就可以被回收掉。

内存溢出问题解答

至此,该做的铺垫都已经完成了,此时,我们可以来看看上面那个内存泄漏的例子。示例中执行一次for循环里的代码后,对应的内存状态:

ThreadLocal之深度解读
内存状态
  • t为创建TestClass对象返回的引用,临时变量,在一次for循环后就执行出栈了
  • thread为创建Thread对象返回的引用,run方法在执行过程中,暂时不会执行出栈

调用t=null后,虽然无法再通过t访问内存地址MemoryLeak

 1不能识别此Latex公式:
 2TestClass@538,但是当前线程依旧存活,可以通过thread指向的内存地址,访问到Thread对象,从而访问到ThreadLocalMap对象,访问到value指向的内存空间,访问到arr指向的内存空间,从而导致Java垃圾回收并不会回收int[1000000]@541这一片空间。那么随着循环多次之后,不被回收的堆空间越来越大,最后抛出java.lang.OutOfMemoryError: Java heap space。
 3
 4您问:那为什么调用t.threadLocal.remove()就可以呢?
 5
 6我答:这就得看remove方法里究竟做了什么了,请看:
 7
image

8 是不是恍然大悟?来看下调用 remove 方法之后的内存状态:

9

image

10 因为 remove 方法将referent和 value 都被设置为 null ,所以ThreadLocal@ 540 和Memory

复制代码

TestClass@538对应的内存地址都变成不可达,Java垃圾回收自然就会回收这片内存,从而不会出现内存泄漏的错误。

小结

呼应文章开头提到的《 Spring Cloud Netflix Zuul源码分析之请求处理篇 》,其中就有一个非常重要的类:ZuulServlet,它就是典型的ThreadLocal在实际场景中的运用案例。请看:

 1public void service(javax.servlet.ServletRequest servletRequest, javax.servlet.ServletResponse servletResponse) throws ServletException, IOException {
 2    try {
 3        init((HttpServletRequest) servletRequest, (HttpServletResponse) servletResponse);
 4        RequestContext context = RequestContext.getCurrentContext();
 5        context.setZuulEngineRan();
 6
 7        try {
 8            preRoute();
 9        } catch (ZuulException e) {
10            error(e);
11            postRoute();
12            return;
13        }
14        try {
15            route();
16        } catch (ZuulException e) {
17            error(e);
18            postRoute();
19            return;
20        }
21        try {
22            postRoute();
23        } catch (ZuulException e) {
24            error(e);
25            return;
26        }
27
28    } catch (Throwable e) {
29        error(new ZuulException(e, 500, "UNHANDLED_EXCEPTION_" + e.getClass().getName()));
30    } finally {
31        RequestContext.getCurrentContext().unset();
32    }
33}
复制代码

您有没有发现,一次HTTP请求经由前置过滤器、路由过滤器、后置过滤器处理完成之后,都会调用一个方法,没错,就是在finally里,RequestContext.getCurrentContext().unset()。走进RequestContext一看:

1public void unset() {
2    threadLocal.remove();
3}
复制代码

看到没有,神器的remove又出现了。讲到这里,您是否get到ThreadLocal正确的使用"姿势"呢?

ThreadLocalMap之番外篇

笔者之前写过关于TreeMap和HashMap的文章,凡是Map的实现,都有自己降低哈希冲突和解决哈希冲突的方法。在这里,ThreadLocalMap是如何处理的呢?请往下看。

如何降低哈希冲突

回顾ThreadLocalMap添加元素的源码:

  • 方式一:构造方法
1ThreadLocalMap(ThreadLocal<?> firstKey, Object firstValue) {
2    table = new Entry[INITIAL_CAPACITY];
3    int i = firstKey.threadLocalHashCode & (INITIAL_CAPACITY - 1);
4    table[i] = new Entry(firstKey, firstValue);
5    size = 1;
6    setThreshold(INITIAL_CAPACITY);
7}
复制代码
  • 方式二:set方法
 1private void set(ThreadLocal<?> key, Object value) {
 2
 3    Entry[] tab = table;
 4    int len = tab.length;
 5    int i = key.threadLocalHashCode & (len-1);
 6
 7    for (Entry e = tab[i];
 8         e != null;
 9         e = tab[i = nextIndex(i, len)]) {
10        ThreadLocal<?> k = e.get();
11
12        if (k == key) {
13            e.value = value;
14            return;
15        }
16
17        if (k == null) {
18            replaceStaleEntry(key, value, i);
19            return;
20        }
21    }
22
23    tab[i] = new Entry(key, value);
24    int sz = ++size;
25    if (!cleanSomeSlots(i, sz) && sz >= threshold)
26        rehash();
27}
复制代码

其中i就是ThreadLocal在ThreadLocalMap中存放的索引,计算方式为:key.threadLocalHashCode & (len-1)。我们先来看threadLocalHashCode是什么?

1private final int threadLocalHashCode = nextHashCode();
复制代码

也就是说,每一个ThreadLocal都会根据nextHashCode生成一个int值,作为哈希值,然后根据这个哈希值&(数组长度-1),从而获取到哈希值的低N位(以len为16,16-1保证低四位都是1,从而获取哈希值本身的低四位值),从而获取到在数组中的索引位置。那它是如何降低哈希冲突的呢?玄机就在于这个nextHashCode方法。

1private static AtomicInteger nextHashCode = new AtomicInteger();
2
3private static final int HASH_INCREMENT = 0x61c88647;
4
5private static int nextHashCode() {
6    return nextHashCode.getAndAdd(HASH_INCREMENT);
7}
复制代码

0x61c88647是什么?转化为十进制是1640531527。2654435769转换成int类型就是-1640531527。2654435769等于(根号5-1)/2乘以2的32次方。(根号5-1)/2是什么?是黄金分割数,近似为0.618。也就是说0x61c88647理解为一个黄金分割数乘以2的32次方。有什么好处?它可以神奇的保证nextHashCode生成的哈希值,均匀的分布在2的幂次方上,且小于2的32次方。来看例子:

 1public class ThreadLocalHashCodeTest {
 2
 3    private static AtomicInteger nextHashCode =
 4            new AtomicInteger();
 5
 6    private static final int HASH_INCREMENT = 0x61c88647;
 7
 8    private static int nextHashCode() {
 9        return nextHashCode.getAndAdd(HASH_INCREMENT);
10    }
11
12    public static void main(String[] args){
13        for (int i = 0; i < 16; i++) {
14            System.out.print(nextHashCode() & 15);
15            System.out.print(" ");
16        }
17        System.out.println();
18        for (int i = 0; i < 32; i++) {
19            System.out.print(nextHashCode() & 31);
20            System.out.print(" ");
21        }
22        System.out.println();
23        for (int i = 0; i < 64; i++) {
24            System.out.print(nextHashCode() & 63);
25            System.out.print(" ");
26        }
27    }
28}
复制代码

输出结果:

10 7 14 5 12 3 10 1 8 15 6 13 4 11 2 9 
216 23 30 5 12 19 26 1 8 15 22 29 4 11 18 25 0 7 14 21 28 3 10 17 24 31 6 13 20 27 2 9 
316 23 30 37 44 51 58 1 8 15 22 29 36 43 50 57 0 7 14 21 28 35 42 49 56 63 6 13 20 27 34 41 48 55 62 5 12 19 26 33 40 47 54 61 4 11 18 25 32 39 46 53 60 3 10 17 24 31 38 45 52 59 2 9 
复制代码

看见没有,元素索引值完美的散列在数组当中,并没有出现冲突。

如何解决哈希冲突

ThreadLocalMap采用黄金分割数的方式,大大降低了哈希冲突的情况,但是这种情况还是存在的,那如果出现,它是怎么解决的呢?请看:

 1private void set(ThreadLocal<?> key, Object value) {
 2
 3    Entry[] tab = table;
 4    int len = tab.length;
 5    int i = key.threadLocalHashCode & (len-1);
 6
 7    // 出现哈希冲突
 8    for (Entry e = tab[i];
 9         e != null;
10         e = tab[i = nextIndex(i, len)]) {
11        ThreadLocal<?> k = e.get();
12
13        // 如果是同一个对象,则覆盖value值
14        if (k == key) {
15            e.value = value;
16            return;
17        }
18
19        // 如果key为null,则替换它的位置
20        if (k == null) {
21            replaceStaleEntry(key, value, i);
22            return;
23        }
24
25        // 否则往后一个位置找,直到找到空的位置
26    }
27
28    tab[i] = new Entry(key, value);
29    int sz = ++size;
30    if (!cleanSomeSlots(i, sz) && sz >= threshold)
31        rehash();
32}
复制代码

当出现哈希冲突时,它的做法看是否是同一个对象或者是是否可以替换,否则往后移动一位,继续判断。

1private static int nextIndex(int i, int len) {
2    return ((i + 1 < len) ? i + 1 : 0);
3}
复制代码

扩容

通过set方法里的代码,我们知道ThreadLocalMap扩容有两个前提:

  • !cleanSomeSlots(i, sz)
  • size >= threshold

元素个数大于阈值进行扩容,这个很好理解,那么还有一个前提是什么意思呢?我们来看cleanSomeSlots()做了什么:

 1private boolean cleanSomeSlots(int i, int n) {
 2    boolean removed = false;
 3    Entry[] tab = table;
 4    int len = tab.length;
 5    do {
 6        i = nextIndex(i, len);
 7        Entry e = tab[i];
 8        if (e != null && e.get() == null) {
 9            n = len;
10            removed = true;
11            i = expungeStaleEntry(i);
12        }
13    } while ( (n >>>= 1) != 0);
14    return removed;
15}
复制代码

方法上注释写的很明白,从当前插入元素位置,往后扫描数组中的元素,判断是否是“stale entry”。在前面将ThreadLocalMap类声明信息的时候讲过,“stale entry”表示的是那些key为null的entry。cleanSomeSlots方法就是找到他们,调用expungeStaleEntry方法进行清理。如果找到,则返回true,否则返回false。

您问 :为什么扩容要看它的返回值呢?

我答

:因为一旦找到,就调用expungeStaleEntry方法进行清理。

 1private int expungeStaleEntry(int staleSlot) {
 2            Entry[] tab = table;
 3            int len = tab.length;
 4
 5    // expunge entry at staleSlot
 6    tab[staleSlot].value = null;
 7    tab[staleSlot] = null;
 8    size--;
 9
10    // 省略
11}
复制代码

看到没有,size会减一,那么添加元素导致size加1,cleanSomeSlots一旦找到,则会清理一个或者多个元素,size减去的最少为1,所以返回true,自然就没有必要再判断size是否大于等于阈值了。

好了,前提条件一旦满足,则调用rehash方法,此时还未扩容:

1private void rehash() {
2    // 先清理stale entry,会导致size变化
3    expungeStaleEntries();
4
5    // 如果size大于等于3/4阈值,则扩容
6    if (size >= threshold - threshold / 4)
7        resize();
8}
复制代码

哈哈,这里才是真正的扩容,要进行扩容:

  1. 当前插入元素的位置,往后没有需要清理的stale entry
  2. size大于等于阈值
  3. 清理掉stale entry之后,size大于等于3/4阈值

既然搞清楚了条件,那么满足后,又是如何扩容的呢?

 1private void resize() {
 2    Entry[] oldTab = table;
 3    int oldLen = oldTab.length;
 4    int newLen = oldLen * 2;
 5    // 新建一个数组,按照2倍长度扩容
 6    Entry[] newTab = new Entry[newLen];
 7    int count = 0;
 8
 9    for (int j = 0; j < oldLen; ++j) {
10        Entry e = oldTab[j];
11        if (e != null) {
12            ThreadLocal<?> k = e.get();
13            if (k == null) {
14                e.value = null; // Help the GC
15            } else {
16                // key不为null,重新计算索引位置
17                int h = k.threadLocalHashCode & (newLen - 1);
18                while (newTab[h] != null)
19                    h = nextIndex(h, newLen);
20                // 插入新的数组中索引位置
21                newTab[h] = e;
22                count++;
23            }
24        }
25    }
26
27    // 阈值为长度的2/3
28    setThreshold(newLen);
29    size = count;
30    table = newTab;
31}
复制代码

两倍长度扩容,重新计算索引,扩容的同时也顺便清理了key为null的元素,即stale entry,不再存入扩容后的数组中。

补充

不知您有没有注意到,ThreadLocalMap中出现哈希冲突时,它是线性探测,直到找到空的位置。这种效率是非常低的,那为什么Java大神们写代码时还要这么做呢?笔者认为取决于它采用的哈希算法,正因为nextHashCode(),保证了冲突出现的可能性很低。而且ThreadLocalMap在处理过程中非常注意清理"stale entry",及时释放出空余位置,从而降低了线性探测带来的低效。

总结

本文讲了这么多,主要是为了让大家明白ThreadLocal应该如何正确的使用,以及使用它背后的原理。后面番外篇,纯属兴趣部分,您可以对比之前笔者《HashMap之元素插入》里面的内容,发散思考。笔者深知水平有限,如有任何意见建议,还请您留言指出,感激不尽!!!最后,感谢大家一如既往的支持,祝近安,祁琛,2019年1月12日。

ThreadLocal之深度解读
原文  https://juejin.im/post/5c399c34e51d45517d2fa283
正文到此结束
Loading...