转载

spring aop 之链式调用

AOPAspect Orient Programming ),我们一般称为面向方面(切面)编程,作为面向对象的一种补充,用于处理系统中分布于各个模块的横切关注点,比如事务管理、日志、缓存等等。 Spring AOP 采用的是动态代理,在运行期间对业务方法进行增强,所以不会生成新类, Spring AOP 提供了对 JDK 动态代理的支持以及CGLib的支持。本章我们不关注 aop 代理类的实现,我简单实现一个指定次序的链式调用。

实现链式调用的

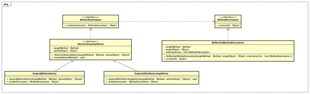
MethodInterceptor 定义拦截器链, MethodInvocation 递归进入下一个拦截器链中。类图如下:

spring aop 之链式调用
https://user-gold-cdn.xitu.io/2019/2/19/1690484302ab3847?w=2208&h=677&f=png&s=70538

MethodInterceptor

public interface MethodInterceptor {

    Object invoke(MethodInvocation invocation) throws Throwable;
}
复制代码

MethodInvocation

public interface MethodInvocation {

    Object proceed() throws Throwable;
}
复制代码

AbstractAspectJAdvice

抽象类,实现 MethodInterceptor

public abstract class AbstractAspectJAdvice implements MethodInterceptor{

    private Method adviceMethod;

    private Object adviceObject;

    public AbstractAspectJAdvice(Method adviceMethod, Object adviceObject) {
        this.adviceMethod = adviceMethod;
        this.adviceObject = adviceObject;
    }

    public Method getAdviceMethod() {
        return this.adviceMethod;
    }

    public void invokeAdviceMethod() throws Throwable {
        adviceMethod.invoke(adviceObject);
    }
}
复制代码

AspectJBeforeAdvice

前置通知

public class AspectJBeforeAdvice extends AbstractAspectJAdvice {

    public AspectJBeforeAdvice(Method method, Object adviceObject) {
        super(method, adviceObject);
    }

    @Override
    public Object invoke(MethodInvocation invocation) throws Throwable{
        this.invokeAdviceMethod();
        Object o = invocation.proceed();
        return o;
    }
}
复制代码

AspectJAfterReturningAdvice

后置通知

public class AspectJAfterReturningAdvice extends AbstractAspectJAdvice {

    public AspectJAfterReturningAdvice(Method method, Object adviceObject) {
        super(method, adviceObject);
    }

    @Override
    public Object invoke(MethodInvocation invocation) throws Throwable{
        Object o = invocation.proceed();
        this.invokeAdviceMethod();
        return o;
    }
}

复制代码

ReflectiveMethodInvocation

实现 MethodInvocationproceed() 方法递归实现链式调用。

public class ReflectiveMethodInvocation implements MethodInvocation {

    private final Object targetObject;

    private final Method targetMethod;

    private final List<MethodInterceptor> interceptorList;

    private int currentInterceptorIndex = -1;

    public ReflectiveMethodInvocation(Object targetObject, Method targetMethod, List<MethodInterceptor> interceptorList) {
        this.targetObject = targetObject;
        this.targetMethod = targetMethod;
        this.interceptorList = interceptorList;
    }

    @Override
    public Object proceed() throws Throwable {

        if (this.currentInterceptorIndex == this.interceptorList.size() - 1) {
            return invokeJoinPoint();
        }

        this.currentInterceptorIndex++;

        MethodInterceptor interceptor =
                this.interceptorList.get(this.currentInterceptorIndex);
        return interceptor.invoke(this);
    }

    private Object invokeJoinPoint() throws Throwable {

        return this.targetMethod.invoke(this.targetObject);
    }
}

复制代码

NioCoderService

模拟 service

public class NioCoderService {

    public void testAop() {
        System.out.println("http://niocoder.com/");
    }
}

复制代码

TransactionManager

模拟通知类

public class TransactionManager {
    public void start() {
        System.out.println("start tx");
    }

    public void commit() {
        System.out.println("commit tx");
    }

    public void rollback() {
        System.out.println("rollback tx");
    }

}

复制代码

ReflectiveMethodInvocationTest

beforeAdvice->afterReturningAdvice

测试类,测试通知

public class ReflectiveMethodInvocationTest {

    private AspectJBeforeAdvice beforeAdvice = null;

    private AspectJAfterReturningAdvice afterReturningAdvice = null;

    private NioCoderService nioCoderService;

    private TransactionManager tx;

    public void setUp() throws Exception {
        nioCoderService = new NioCoderService();
        tx = new TransactionManager();
        beforeAdvice = new AspectJBeforeAdvice(TransactionManager.class.getMethod("start"), tx);
        afterReturningAdvice = new AspectJAfterReturningAdvice(TransactionManager.class.getMethod("commit"), tx);
    }

    public void testMethodInvocation() throws Throwable {
        Method method = NioCoderService.class.getMethod("testAop");
        List<MethodInterceptor> interceptorList = new ArrayList<>();
        interceptorList.add(beforeAdvice);
        interceptorList.add(afterReturningAdvice);        

        ReflectiveMethodInvocation mi = new ReflectiveMethodInvocation(nioCoderService, method, interceptorList);

        mi.proceed();
    }


    public static void main(String[] args) throws Throwable {
        ReflectiveMethodInvocationTest reflectiveMethodInvocationTest = new ReflectiveMethodInvocationTest();
        reflectiveMethodInvocationTest.setUp();
        reflectiveMethodInvocationTest.testMethodInvocation();
    }
}
复制代码

输出:

start tx
http://niocoder.com/
commit tx
复制代码

时序图 beforeAdvice->afterReturningAdvice

spring aop 之链式调用
https://user-gold-cdn.xitu.io/2019/2/19/16904843029513d0?w=2586&h=2021&f=png&s=128819
spring aop 之链式调用
https://user-gold-cdn.xitu.io/2019/2/19/1690484302f456e8?w=1710&h=842&f=png&s=66348

afterReturningAdvice->beforeAdvice

修改 interceptorList 的顺序

public void testMethodInvocation() throws Throwable {
        Method method = NioCoderService.class.getMethod("testAop");
        List<MethodInterceptor> interceptorList = new ArrayList<>();
        interceptorList.add(afterReturningAdvice);
		 interceptorList.add(beforeAdvice);

        ReflectiveMethodInvocation mi = new ReflectiveMethodInvocation(nioCoderService, method, interceptorList);

        mi.proceed();
    }
复制代码

输出:

start tx
http://niocoder.com/
commit tx
复制代码
原文  https://juejin.im/post/5c6ba6eff265da2dbf5efd66
正文到此结束
Loading...