转载

CAS、原子操作类的应用与浅析及Java8对其的优化

前几天刷朋友圈的时候,看到一段话: 如果现在我是傻逼,那么我现在不管怎么努力,也还是傻逼,因为我现在的傻逼是由以前决定的,现在努力,是为了让以后的自己不再傻逼 。话糙理不糙,如果妄想现在努力一下,马上就不再傻逼,那是不可能的,需要积累,需要沉淀,才能慢慢的不再傻逼。

好了,鸡汤喝完。

今天我们的内容是CAS以及原子操作类应用与源码浅析,还会利用CAS来完成一个单例模式,还涉及到伪共享等。因为CAS是并发框架的基石,所以相当重要,这篇博客是一个长文,请做好准备。

说到CAS,不得不提到两个专业词语:悲观锁,乐观锁。我们先来看看什么是悲观锁,什么是乐观锁。

悲观锁,乐观锁

第一次看到悲观锁,乐观锁的时候,应该是在应付面试,看面试题的时候。有这么一个例子:如何避免多线程对数据库中的同一条记录进行修改。

悲观锁

如果是mysql数据库,利用for update关键字+事务。这样的效果就是当A线程走到for update的时候,会把指定的记录上锁,然后B线程过来,就只能等待,A线程修改完数据之后,提交事务,锁就被释放了,这个时候B线程终于可以继续做他的事情了。悲观锁往往是互斥的:只有我一个人可以进来,其他人都给我等着。这么做是相当影响性能的。

乐观锁

在数据表中加一个版本号的字段:version,这个字段不需要程序员手动维护,是数据库主动维护的,每次修改数据,version都会发生更改。

当version现在是1:

  1. A线程进来,读到version是1。
  2. B线程进来,读到version是1。
  3. A线程执行了更新的操作:update stu set name='codebear' where id=1 and version=1。成功。数据库主动把version改成了2。
  4. B线程执行了更新的操作:update stu set name='hello' where id=1 and version=1。失败。因为这个时候version字段已经不是1了。

乐观锁其实不能叫锁,它没有锁的概念。

在Java中,也有悲观锁,乐观锁的概念,悲观锁的典型代表就是Synchronized,而乐观锁的典型代表就是今天要说的CAS。而说CAS之前,先要说下原子操作类,因为CAS是原子操作类的基石,我们先要看看原子操作类的强大之处,从而产生探究CAS的兴趣。

原子操作类的应用

我们先来看看原子操作类的应用。在Java中提供了很多原子操作类,比如AtomicInteger,其中有一个自增方法,可以代替Synchronized。

public class Main {
    public static void main(String[] args) {
        Thread[] threads = new Thread[20];
        AtomicInteger atomicInteger = new AtomicInteger();
        for (int i = 0; i < 20; i++) {
            threads[i] = new Thread(() -> {
                for (int j = 0; j < 1000; j++) {
                    atomicInteger.incrementAndGet();
                }
            });
            threads[i].start();
        }
        join(threads);
        System.out.println("x=" + atomicInteger.get());
    }

    private static void join(Thread[] threads) {
        for (int i = 0; i < 20; i++) {
            try {
                threads[i].join();
            } catch (InterruptedException e) {
                e.printStackTrace();
            }
        }
    }
}
复制代码

运行结果:

这就是原子操作类的神奇之处了,在高并发的情况下,这种方法会比Synchronized更有优势,毕竟Synchronized关键字会让代码串行化,失去了多线程优势。

我们再来看个案例:

如果有一个需求,一个字段的初始值为0,开三个线程:

  1. 一个线程执行:当x=0,x修改为100
  2. 一个线程执行:当x=100,x修改为50
  3. 一个线程执行:当x=50,x修改为60
public static void main(String[] args) {
        AtomicInteger atomicInteger=new AtomicInteger();
        new Thread(() -> {
            if(!atomicInteger.compareAndSet(0,100)){
                System.out.println("0-100:失败");
            }
        }).start();

        new Thread(() -> {
            try {
                Thread.sleep(500);////注意这里睡了一会儿,目的是让第三个线程先执行判断的操作,从而让第三个线程修改失败
            } catch (InterruptedException e) {
                e.printStackTrace();
            }
            if(!atomicInteger.compareAndSet(100,50)){
                System.out.println("100-50:失败");
            }
        }).start();

        new Thread(() -> {
            if(!atomicInteger.compareAndSet(50,60)){
                System.out.println("50-60:失败");
            }
        }).start();

        try {
            Thread.sleep(1000);
        } catch (InterruptedException e) {
            e.printStackTrace();
        }
    }
复制代码

运行结果也是一样的:

CAS、原子操作类的应用与浅析及Java8对其的优化

这个例子好像没有什么意思啊,甚至有点无聊,为什么要举这个例子呢,因为在这里,我所调用的方法compareAndSet,首字母就是CAS,而且传递了两个参数,这两个参数是在原生CAS操作中必须要传递的,离原生的CAS操作更近一些。

既然原子操作类那么牛逼,我们很有必要探究下原子操作类的基石:CAS。

CAS

CAS的全称是Compare And Swap,即比较交换,当然还有一种说法:Compare And Set,调用原生CAS操作需要确定三个值:

  • 要更新的字段
  • 预期值
  • 新值

其中,要更新的字段(变量)有时候会被拆分成两个参数:1.实例 2.偏移地址。

也许你看到这里,会觉得云里雾里,不知道我在说什么,没关系,继续硬着头皮看下去。

我们先来看看compareAndSet的源码。

compareAndSet源码浅析

首先,调用这个方法需要传递两个参数,一个是预期值,一个是新值,这个预期值就相当于数据库乐观锁版本号的概念,新值就是我们希望修改的值(是值,不是字段)。我们来看看这个方法的内部实现:

public final boolean compareAndSet(int expect, int update) {
        return unsafe.compareAndSwapInt(this, valueOffset, expect, update);
    }
复制代码

调用了unsafe下的compareAndSwapInt方法,除了传递了我们传到此方法的两个参数之外,又传递了两个参数,这两个参数就是我上面说的实例和偏移地址,this代表是当前类的实例,即AtomicInteger类的实例,这个偏移地址又是什么鬼呢,说的简单点,就是确定我们需要修改的字段在实例的哪个位置。知道了实例,知道了我们的需要修改的字段是在实例的哪个位置,就可以确定这个字段了。不过,这个确定的过程不是在Java中做的,而是在更底层做的。

偏移地址是在本类的静态代码块中获得的:

private static final long valueOffset;

    static {
        try {
            valueOffset = unsafe.objectFieldOffset
                (AtomicInteger.class.getDeclaredField("value"));
        } catch (Exception ex) { throw new Error(ex); }
    }
复制代码

unsafe.objectFieldOffset接收的是Field类型的参数,得到的就是对应字段的偏移地址了,这里就是获得value字段在本类,即AtomicInteger中的偏移地址。

我们在来看看value字段的定义:

private volatile int value;
复制代码

volatile是为了保证内存的可见性。

大家肯定想一探究竟compareAndSwapInt和objectFieldOffset这两个方法中做了什么事情,很遗憾,个人水平有限,目前还没有能力去探究,只知道这种写法是JNI,会调用到C或者C++,最终会把对应的指令发送给CPU,这是可以保证 原子性 的。

我们可以看下这两个方法的定义:

public final native boolean compareAndSwapInt(Object var1, long var2, int var4, int var5);
public native long objectFieldOffset(Field var1);
复制代码

这两个方法被native标记了。

我们来为compareAndSwapInt方法做一个比较形象的解释:

当我们执行compareAndSwapInt方法,传入10和100,Java会和更底层进行通信:老铁,我给你了字段的所属实例和偏移地址,你帮我看下这个字段的值是不是10,如果是10的话,你就改成100,并且返回true,如果不是的话,不用修改,返回false把。

其中比较的过程就是compare,修改的值的过程就是swap,因为是把旧值替换成新值,所以我们把这样的操作称为CAS。

我们再来看看incrementAndGet的源码。

incrementAndGet源码浅析

public final int incrementAndGet() {
        return unsafe.getAndAddInt(this, valueOffset, 1) + 1;
    }
复制代码
public final int getAndAddInt(Object var1, long var2, int var4) {
        int var5;
        do {
            var5 = this.getIntVolatile(var1, var2);
        } while(!this.compareAndSwapInt(var1, var2, var5, var5 + var4));

        return var5;
    }
复制代码

incrementAndGet方法会调到用getAndAddInt方法,这里有三个参数:

  • var1:实例。
  • var2:偏移地址。
  • var4:需要自增的值,这里是1。

getAndAddInt方法内部有一个while循环,循环体内部根据实例和偏移地址获得对应的值,这里先称为A,再来看看while里面的判断内容,JDK和更底层进行通讯:嘿,我把实例和偏移地址给你,你帮我看下这个值是不是A,如果是的话,帮我修改成A+1,返回true,如果不是的话,返回false吧。

这里要思考一个问题:为什么需要while循环?

比如同时有两个线程执行到了getIntVolatile方法,拿到的值都是10,其中线程A执行native方法,修改成功,但是线程B就修改失败了啊,因为CAS操作是可以保证原子性的,所以线程B只能苦逼的再一次循环,这一次拿到的值是11,又去执行native方法,修改成功。

像这样的while循环,有一个高大上的称呼: CAS自旋

让我们试想一下,如果现在并发真的很高很高,会出现什么事情?大量的线程在进行CAS自旋,这太浪费CPU了吧。所以在Java8之后,对原子操作类进行了一定的优化,这个我们后面再说。

可能大家对于原子操作类的底层实现,还是比较迷茫,还是不知道unsafe下面的方法到底是什么意思,毕竟刚才只是简单的读了下代码,俗话说“ 纸上得来终觉浅,绝知此事要躬行 ”,所以我们需要自己调用下unsafe下面的方法,来加深理解。

Unsafe

Unsafe:不安全的,既然有这样的命名,说明这个类是比较危险的,Java官方也不推荐我们直接操作Unsafe类,但是毕竟现在是学习阶段,写写demo而已,只要不是发布到生产环境,又有什么关系呢?

Unsafe下面的方法还是比较多的,我们选择几个方法来看下,最终我们会利用这几个方法来完成一个demo。

objectFieldOffset:接收一个Field类型的数据,返回偏移地址。 compareAndSwapInt:比较交换,接收四个参数:实例,偏移地址,预期值,新值。 getIntVolatile:获得值,支持Volatile,接收两个参数:实例,偏移地址。

这三个方法在上面的源码浅析中,已经出现过了,也进行了一定的解释,这里再解释一下,就是为了加深印象,我在学习CAS的时候,也是反复的看博客,看源码,突然恍然大悟。我们需要用这三个方法来完成一个demo:写一个原子操作自增的方法,自增的值可以自定义,没错,这个方法上面我已经分析过了。下面直接放出代码:

public class MyAtomicInteger {

    private volatile int value;

    private static long offset;//偏移地址

    private static Unsafe unsafe;

    static {
        try {
            Field theUnsafeField = Unsafe.class.getDeclaredField("theUnsafe");
            theUnsafeField.setAccessible(true);
            unsafe = (Unsafe) theUnsafeField.get(null);
            Field field = MyAtomicInteger.class.getDeclaredField("value");
            offset = unsafe.objectFieldOffset(field);//获得偏移地址
        } catch (Exception e) {
            e.printStackTrace();
        }
    }

    public void increment(int num) {
        int tempValue;
        do {
            tempValue = unsafe.getIntVolatile(this, offset);//拿到值
        } while (!unsafe.compareAndSwapInt(this, offset, tempValue, value + num));//CAS自旋
    }

    public int get() {
        return value;
    }
}
复制代码
public class Main {
    public static void main(String[] args) {
        Thread[] threads = new Thread[20];
        MyAtomicInteger atomicInteger = new MyAtomicInteger();
        for (int i = 0; i < 20; i++) {
            threads[i] = new Thread(() -> {
                for (int j = 0; j < 1000; j++) {
                    atomicInteger.increment(1);
                }
            });
            threads[i].start();
        }
        for (int i = 0; i < threads.length; i++) {
            try {
                threads[i].join();
            } catch (InterruptedException e) {
                e.printStackTrace();
            }
        }
        System.out.println("x=" + atomicInteger.get());
    }
}
复制代码

运行结果:

CAS、原子操作类的应用与浅析及Java8对其的优化

你可能会有疑问,为什么需要用反射来获取theUnsafe,其实这是JDK为了保护我们,让我们无法方便的获得unsafe,如果我们和JDK一样来获得unsafe会报错:

@CallerSensitive
    public static Unsafe getUnsafe() {
        Class var0 = Reflection.getCallerClass();
        if (!VM.isSystemDomainLoader(var0.getClassLoader())) {
            throw new SecurityException("Unsafe");//如果我们也以getUnsafe来获得theUnsafe,会抛出异常
        } else {
            return theUnsafe;
        }
    }
复制代码

CAS与单例模式

对的,你没看错,我也没写错,用CAS也可以完成单例模式,虽然在正常开发中,不会有人用CAS来完成单例模式,但是对于学习,是检验是否学会CAS的一个很好的题目。

public class Singleton {
    private Singleton() {
    }

    private static AtomicReference<Singleton> singletonAtomicReference = new AtomicReference<>();

    public static Singleton getInstance() {
        while (true) {
            Singleton singleton = singletonAtomicReference.get();// 获得singleton
            if (singleton != null) {// 如果singleton不为空,就返回singleton
                return singleton;
            }
            // 如果singleton为空,创建一个singleton
            singleton = new Singleton();
            // CAS操作,预期值是NULL,新值是singleton
            // 如果成功,返回singleton
            // 如果失败,进入第二次循环,singletonAtomicReference.get()就不会为空了
            if (singletonAtomicReference.compareAndSet(null, singleton)) {
                return singleton;
            }
        }
    }
}
复制代码

注释写的已经比较清楚了,可以对着注释,再好好理解一下。

ABA

compareAndSet方法,上面已经写过一个demo,大家可以也试着分析下源码,我就不再分析了,我之所以要再次提到compareAndSet方法,是为了引出一个问题。

假设有三个步骤:

  1. 修改150为50
  2. 修改50为150
  3. 修改150为90

请仔细看,这三个步骤做的事情,一个变量刚开始是150,修改成了50,后来又被修改成了150!(又改回去了),最后如果这个变量是150,再改成90。这就是CAS中ABA的问题。

第三步,判断这个值是否是150,有两种不同的需求:

  • 没错啊,虽然这个值被修改了,但是现在被改回去了啊,所以第三步的判断是成立的。
  • 不对,这个值虽然是150,但是这个值曾经被修改过,所以第三步的判断是不成立的。

针对于第二个需求,我们可以用AtomicStampedReference来解决这个问题,AtomicStampedReference支持泛型,其中有一个stamp的概念。下面直接贴出代码:

public static void main(String[] args) {
        try {
            AtomicStampedReference<Integer> atomicStampedReference = new AtomicStampedReference<Integer>(150, 0);
            Thread thread1 = new Thread(() -> {
                Integer oldValue = atomicStampedReference.getReference();
                int stamp = atomicStampedReference.getStamp();
                if (atomicStampedReference.compareAndSet(oldValue, 50, 0, stamp + 1)) {
                    System.out.println("150->50 成功:" + (stamp + 1));
                }
            });
            thread1.start();

            Thread thread2 = new Thread(() -> {
                try {
                    Thread.sleep(1000);//睡一会儿,是为了保证线程1 执行完毕
                } catch (InterruptedException e) {
                    e.printStackTrace();
                }
                Integer oldValue = atomicStampedReference.getReference();
                int stamp = atomicStampedReference.getStamp();
                if (atomicStampedReference.compareAndSet(oldValue, 150, stamp, stamp + 1)) {
                    System.out.println("50->150 成功:" + (stamp + 1));
                }
            });
            thread2.start();

            Thread thread3 = new Thread(() -> {
                try {
                    Thread.sleep(2000);//睡一会儿,是为了保证线程1,线程2 执行完毕
                } catch (InterruptedException e) {
                    e.printStackTrace();
                }
                Integer oldValue = atomicStampedReference.getReference();
                int stamp = atomicStampedReference.getStamp();
                if (atomicStampedReference.compareAndSet(oldValue, 90, 0, stamp + 1)) {
                    System.out.println("150->90 成功:" + (stamp + 1));
                }
            });
            thread3.start();

            thread1.join();
            thread2.join();
            thread3.join();
            System.out.println("现在的值是" + atomicStampedReference.getReference() + ";stamp是" + atomicStampedReference.getStamp());
        } catch (Exception e) {
            e.printStackTrace();
        }
    }
复制代码

Java8对于原子操作类的优化

在进行incrementAndGet源码解析的时候,说到一个问题:在高并发之下,N多线程进行自旋竞争同一个字段,这无疑会给CPU造成一定的压力,所以在Java8中,提供了更完善的原子操作类:LongAdder。

我们简单的说下它做了下什么优化,它内部维护了一个数组Cell[]和base,Cell里面维护了value,在出现竞争的时候,JDK会根据算法,选择一个Cell,对其中的value进行操作,如果还是出现竞争,会换一个Cell再次尝试,最终把Cell[]里面的value和base相加,得到最终的结果。

因为其中的代码比较复杂,我就选择几个比较重要的问题,带着问题去看源码:

  1. Cell[]是何时被初始化的。
  2. 如果没有竞争,只会对base进行操作,这是从哪里看出来的。
  3. 初始化Cell[]的规则是什么。
  4. Cell[]扩容的时机是什么。
  5. 初始化Cell[]和扩容Cell[]是如何保证线程安全性的。

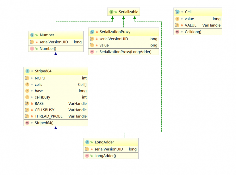
这是LongAdder类的UML图:

CAS、原子操作类的应用与浅析及Java8对其的优化

add方法:

public void add(long x) {
        Cell[] cs; long b, v; int m; Cell c;
        if ((cs = cells) != null || !casBase(b = base, b + x)) {//第一行
            boolean uncontended = true;
            if (cs == null || (m = cs.length - 1) < 0 ||//第二行
                (c = cs[getProbe() & m]) == null ||//第三行
                !(uncontended = c.cas(v = c.value, v + x)))//第四行
                longAccumulate(x, null, uncontended);//第五行
        }
    }
复制代码

第一行: ||判断,前者是判断cs=cells是否【不为空】,后者是判断CAS是否【不成功】 。 casBase做什么了?

final boolean casBase(long cmp, long val) {
        return BASE.compareAndSet(this, cmp, val);
}
复制代码

这个比较简单,就是调用compareAndSet方法,判断是否成功:

  • 如果当前没有竞争,返回true。
  • 如果当前有竞争,有线程会返回false。

再回到第一行,整体解释下这个判断:如果cell[]已经被初始化了,或者有竞争,才会进入到第二行代码。如果没有竞争,也没有初始化,就不会进入到第二行代码。

这就回答了第二个问题:如果没有竞争,只会对base进行操作,是从这里看出来的。

第二行代码: ||判断,前者判断cs是否【为NULL】,后者判断(cs的长度-1)是否【大于0】。这两个判断,应该都是判断Cell[]是否初始化的。如果没有初始化,会进入第五行代码。

第三行代码: 如果cell进行了初始化,通过【getProbe() & m】算法得到一个数字,判断cs[数字]是否【为NULL】,并且把cs[数字]赋值给了c,如果【为NULL】,会进入第五行代码。 我们需要简单的看下getProbe() 中做了什么:

static final int getProbe() {
        return (int) THREAD_PROBE.get(Thread.currentThread());
    }

    private static final VarHandle THREAD_PROBE;
复制代码

我们只要知道这个算法是根据THREAD_PROBE算出来的即可。

第四行代码: 对c进行了CAS操作,看是否成功,并且把返回值赋值给uncontended,如果当前没有竞争,就会成功,如果当前有竞争,就会失败,在外面有一个!(),所以CAS失败了,会进入第五行代码。需要注意的是,这里已经是对Cell元素进行操作了。

第五行代码: 这方法内部非常复杂,我们先看下方法的整体:

CAS、原子操作类的应用与浅析及Java8对其的优化

有三个if: 1.判断cells是否被初始化了,如果被初始化了,进入这个if。

这里面又包含了6个if,真可怕,但是在这里,我们不用全部关注,因为我们的目标是解决上面提出来的问题。

我们还是先整体看下:

CAS、原子操作类的应用与浅析及Java8对其的优化

第一个判断:根据算法,拿出cs[]中的一个元素,并且赋值给c,然后判断是否【为NULL】,如果【为NULL】,进入这个if。

if (cellsBusy == 0) {       // 如果cellsBusy==0,代表现在“不忙”,进入这个if
                        Cell r = new Cell(x);   //创建一个Cell
                        if (cellsBusy == 0 && casCellsBusy()) {//再次判断cellsBusy ==0,加锁,这样只有一个线程可以进入这个if
                            //把创建出来Cell元素加入到Cell[]
                            try {       
                                Cell[] rs; int m, j;
                                if ((rs = cells) != null &&
                                    (m = rs.length) > 0 &&
                                    rs[j = (m - 1) & h] == null) {
                                    rs[j] = r;
                                    break done;
                                }
                            } finally {
                                cellsBusy = 0;//代表现在“不忙”
                            }
                            continue;           // Slot is now non-empty
                        }
                    }
                    collide = false;
复制代码

这就对第一个问题进行了补充,初始化Cell[]的时候,其中一个元素是NULL,这里对这个为NULL的元素进行了初始化,也就是只有用到了这个元素,才去初始化。

第六个判断:判断cellsBusy是否为0,并且加锁,如果成功,进入这个if,对Cell[]进行扩容。

try {
                        if (cells == cs)        // Expand table unless stale
                            cells = Arrays.copyOf(cs, n << 1);
                    } finally {
                        cellsBusy = 0;
                    }
                    collide = false;
                    continue;  
复制代码

这就回答了第五个问题的一半:扩容Cell[]的时候,利用CAS加了锁,所以保证线程的安全性。

那么第四个问题呢?首先你要注意,最外面是一个for (;;)死循环,只有break了,才终止循环。

一开始collide为false,在第三个if中,对cell进行CAS操作,如果成功,就break了,所以我们需要假设它是失败的,进入第四个if,第四个if中会判断Cell[]的长度是否大于CPU核心数, 如果小于核心数,会进入第五个判断,这个时候collide为false,会进入这个if,把collide改为true,代表有冲突,然后跑到advanceProbe方法,生成一个新的THREAD_PROBE,再次循环。如果在第三个if中,CAS还是失败,再次判断Cell[]的长度是否大于核心数,如果小于核心数,会进入第五个判断,这个时候collide为true,所以不会进入第五个if中去了,这样就进入了第六个判断,进行扩容。是不是很复杂。

简单的来说,Cell[]扩容的时机是:当Cell[]的长度小于CPU核心数,并且已经两次Cell CAS失败了。

2.前面两个判断很好理解,主要看第三个判断:

final boolean casCellsBusy() {
        return CELLSBUSY.compareAndSet(this, 0, 1);
    }
复制代码

cas设置CELLSBUSY为1,可以理解为加了个锁,因为马上就要进行初始化了。

try {                           // Initialize table
                    if (cells == cs) {
                        Cell[] rs = new Cell[2];
                        rs[h & 1] = new Cell(x);
                        cells = rs;
                        break done;
                    }
                } finally {
                    cellsBusy = 0;
                }
复制代码

初始化Cell[],可以看到长度为2,根据算法,对其中的一个元素进行初始化,也就是此时Cell[]的长度为2,但是里面有一个元素还是NULL,现在只是对其中一个元素进行了初始化,最终把cellsBusy修改成了0,代表现在“不忙了”。

这就回答了 第一个问题:当出现竞争,且Cell[]还没有被初始化的时候,会初始化Cell[]。 第四个问题:初始化的规则是创建长度为2的数组,但是只会初始化其中一个元素,另外一个元素为NULL。 第五个问题的一半:在对Cell[]进行初始化的时候,是利用CAS加了锁,所以可以保证线程安全。

3.如果上面的都失败了,对base进行CAS操作。

如果大家跟着我一起在看源码,会发现一个可能以前从来也没有见过的注解:

CAS、原子操作类的应用与浅析及Java8对其的优化

这个注解是干什么的? Contended是用来解决伪共享的

好了,又引出来一个知识盲区,伪共享为何物。

伪共享

我们知道CPU和内存之间的关系:当CPU需要一个数据,会先去缓存中找,如果缓存中没有,会去内存找,找到了,就把数据复制到缓存中,下次直接去缓存中取出即可。

但是这种说法,并不完善,在缓存中的数据,是以 缓存行 的形式存储的,什么意思呢?就是一个缓存行可能不止一个数据。假如一个缓存行的大小是64字节,CPU去内存中取数据,会把临近的64字节的数据都取出来,然后复制到缓存。

这对于单线程,是一种优化。试想一下,如果CPU需要A数据,把临近的BCDE数据都从内存中取出来,并且放入缓存了,CPU如果再需要BCDE数据,就可以直接去缓存中取了。

但在多线程下就有劣势了,因为同一缓存行的数据,同时只能被一个线程读取,这就叫 伪共享 了。

有没有办法可以解决这问题呢?聪明的开发者想到了一个办法:如果缓存行的大小是64字节,我可以加上一些冗余字段来填充到64字节。

比如我只需要一个long类型的字段,现在我再加上6个long类型的字段作为填充,一个long占8字节,现在是7个long类型的字段,也就是56字节,另外对象头也占8个字节,正好64字节,正好够一个缓存行。

但是这种办法不够优雅,所以在Java8中推出了@jdk.internal.vm.annotation.Contended注解,来解决伪共享的问题。但是如果开发者想用这个注解, 需要添加 JVM 参数,具体参数我在这里就不说了,因为我没有亲测过。

这一章的篇幅相当长,几乎涵盖了CAS中大部分常见的问题。

并发框架,是非常难学的,因为在开发中,很少会真正用到并发方面的知识,但是并发对于提高程序的性能,吞吐量是非常有效的手段,所以并发是值得花时间去学习,去研究的。

原文  https://juejin.im/post/5c7a86d2f265da2d8e7101a1
正文到此结束
Loading...