转载

折腾Java设计模式之建造者模式

Separate the construction of a complex object from its representation, allowing the same construction process to create various representations.

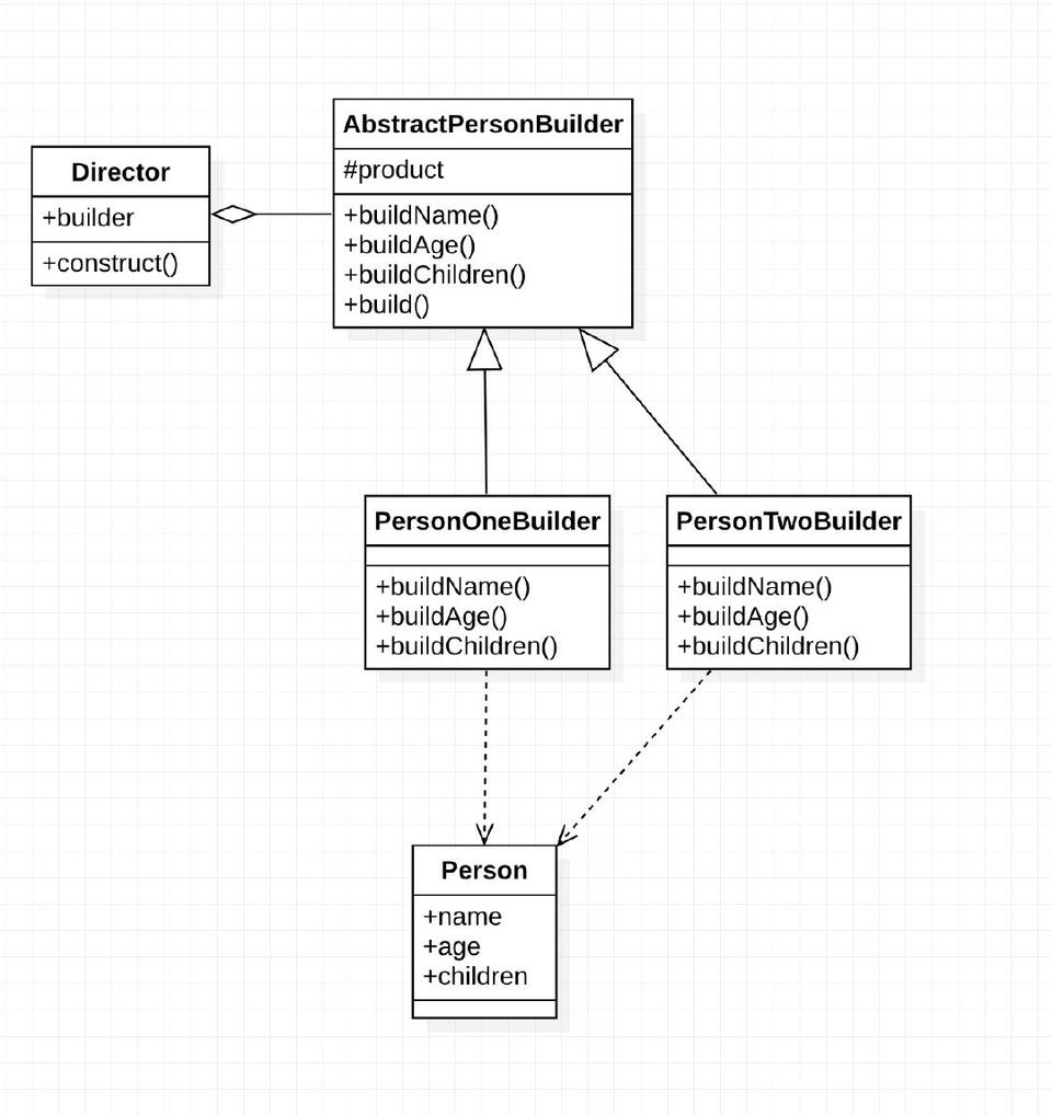
将复杂对象的构造与其表现分离,允许相同的构造过程用来创建不同的表现。通俗点就是,一个对象创建过程很复杂,我们将其每项元素创建过程抽离出来,通过相同的构造过程可以构造出不用的对象。还不懂可以看到如下的UML图。

建造者模式UML图

折腾Java设计模式之建造者模式

AbstractPersonBuilder 就是如上的相同的构造,而不同的表现就是此处的 PersonOneBuilderPersonTwoBuilder 两个相同方式的构造器,但是具体的实现是不一样而构造出不同的表现。所以就是相同的构造过程而构造出不同的对象。

建造者模式角色

抽象建造者( AbstractPersonBuilder 或者 Builder ):抽象类或者接口,复杂对象的属性的抽象方法,并不涉及具体的对象部件的创建;

具体建造者( PersonOneBuilderPersonTwoBuilder ):实现抽象建造者,针对不同的业务,具体化复杂对象的各部分的创建。 在建造过程完成后,提供产品的实例;

指挥者( Director ):调用具体建造者来创建复杂对象的各个部分,在指导者中不涉及具体产品的信息,只负责保证对象各部分完整创建或按某种顺序创建;

具体的产品( Person ):需创建的复杂对象;

建造者模式源码干货

源码地址: 请点击我

在这里我分为三种情况讲讲建造者模式,第一种是我们最原始的建造者模式来构建,第二种是我们在实体对象时会使用的,第三种是我们平常对实体对象最常规使用方法借助lombok。

第一种建造者模式

使用的真是上面按照角色来建造的方式,稍微比如下的两种方法负责点。

抽象建造者

public abstract class AbstractPersonBuilder {

    protected Person product = new Person();

    public abstract void buildName();

    public abstract void buildAge();

    public abstract void buildChildren();

    public Person build() {

        return product;
    }
}
复制代码

第一个具体建造者

public class PersonOneBuilder extends AbstractPersonBuilder {

    public void buildName() {
        product.setName("老one");
    }

    public void buildAge() {
        product.setAge(44);
    }

    public void buildChildren() {
        product.setChildren(Lists.newArrayList("小one"));
    }

}
复制代码

第二个具体建造者

public class PersonTwoBuilder extends AbstractPersonBuilder {

    public void buildName() {
        product.setName("老two");
    }

    public void buildAge() {
        product.setAge(55);
    }

    public void buildChildren() {
        product.setChildren(Lists.newArrayList("小two"));
    }

}
复制代码

Person类充当产品数据

public class Person {

    private String name;

    private int age;

    private List<String> children;

    @Override
    public String toString() {
        return "Person{" +
                "name='" + name + '/'' +
                ", age=" + age +
                ", children=" + children +
                '}';
    }

    public String getName() {
        return name;
    }

    public void setName(String name) {
        this.name = name;
    }

    public int getAge() {
        return age;
    }

    public void setAge(int age) {
        this.age = age;
    }

    public List<String> getChildren() {
        return children;
    }

    public void setChildren(List<String> children) {
        this.children = children;
    }
}
复制代码

指挥者,指定具体的建造者用来建造对象

public class Director {

    private AbstractPersonBuilder builder;

    public Director(AbstractPersonBuilder builder) {
        this.builder = builder;
    }

    public void setBuilder(AbstractPersonBuilder builder) {
        this.builder = builder;
    }

    public Person construct() {
        builder.buildName();
        builder.buildAge();
        builder.buildChildren();
        return builder.build();
    }
}
复制代码

示例

@Slf4j
public class Application {

    public static void main(String[] args) {
        Director director = new Director(new PersonOneBuilder());
        Person person = director.construct();
        log.info("person的信息:{}", person);

        director.setBuilder(new PersonTwoBuilder());
        person = director.construct();
        log.info("person的信息:{}", person);
    }
}
复制代码

结果:

折腾Java设计模式之建造者模式

第二种建造者模式

第二种方式比上面那种简单些,因为我们只指定了一种构造方式,并且还可以借用第三方工具IDEA+Plugins。

在IDEA中可以搜索

折腾Java设计模式之建造者模式

使用方法:

1.找到对应需要添加bulid的类通过自动生成快捷键可以查看到build

折腾Java设计模式之建造者模式

2.根据自己的风格可以定义bulid的名字,各个bulid方法的前缀以及包名,具体bulider如下代码中。

折腾Java设计模式之建造者模式

PersonBuilder用来Person的构建者

public final class PersonBuilder {
    private String name;
    private int age;
    private List<String> children;

    private PersonBuilder() {
    }

    public static PersonBuilder builder() {
        return new PersonBuilder();
    }

    public PersonBuilder withName(String name) {
        this.name = name;
        return this;
    }

    public PersonBuilder withAge(int age) {
        this.age = age;
        return this;
    }

    public PersonBuilder withChildren(List<String> children) {
        this.children = children;
        return this;
    }

    public Person build() {
        Person person = new Person();
        person.setName(name);
        person.setAge(age);
        person.setChildren(children);
        return person;
    }
}
复制代码

Person类充当产品数据

public class Person {

    private String name;

    private int age;

    private List<String> children;

    @Override
    public String toString() {
        return "Person{" +
                "name='" + name + '/'' +
                ", age=" + age +
                ", children=" + children +
                '}';
    }

    public String getName() {
        return name;
    }

    public void setName(String name) {
        this.name = name;
    }

    public int getAge() {
        return age;
    }

    public void setAge(int age) {
        this.age = age;
    }

    public List<String> getChildren() {
        return children;
    }

    public void setChildren(List<String> children) {
        this.children = children;
    }
}
复制代码

示例

@Slf4j
public class Application {

    public static void main(String[] args) {
        Person wang = PersonBuilder.builder()
                .withAge(40)
                .withName("老王")
                .withChildren(Lists.newArrayList("李一一", "吴老三"))
                .build();
        log.info("老王的信息:{}", wang);
    }
}
复制代码

结果如下:

折腾Java设计模式之建造者模式

第三种建造者模式

第三种模式相对来说就简单非常多,因为我们借用的是lombok的@Builder注解。lombok在18.2版本中引入了@SuperBulider注解用来解决@Builder类的继承不生效的问题。详细的使用阔以看我上篇文章 折腾Java设计模式之模板方法模式

@Data
@Builder
@NoArgsConstructor
@AllArgsConstructor
public class Person {

    private String name;

    private int age;

    private List<String> children;

}
复制代码
@Slf4j
public class Application {

    public static void main(String[] args) {
        Person wang = Person.builder()
                .age(40)
                .name("老王")
                .children(Lists.newArrayList("李一一", "吴老三"))
                .build();
        log.info("老王的信息:{}", wang);
    }
}
复制代码

结果:

折腾Java设计模式之建造者模式

总结

第二、三种模式在我们经常操作像对VO、DO、DTO对象时,常用如此定义。第一种标准的建造者模式,其实本身指挥者这个角色是不关心具体的产品实现的,相对于是一种解耦,对于如果新增一种建造者实现,可以方便扩展,符合开闭原则,但是无独有偶,实现了上述优点后,但是缺点也跟着来,新增了很多类,维护成本高,如果建造者内部发生变更,就不太适合建造者这种模式了。总体而言还是有很多使用场景的。像StringBulider其实也是一种。像之前在 spring-boot的spring-cache中的扩展redis缓存的ttl和key名 这篇文章中定义的RedisCacheManagerBuilder,以及我们常用的以后要讲的Feign的Builder等等。

欢迎关注

折腾Java设计模式之建造者模式
原文  https://juejin.im/post/5cb3dff46fb9a0689f4c20f8
正文到此结束
Loading...