转载

Gradle 的使用

gradle 工具类似于maven工具,但是gradle 减少了maven中的那种使用xml 中大量的配置文件来下载依赖的jar包。而gradle大大简化了,能够很快速的添加依赖。具体关于gradle的概念请移步,本文主要在于讲解如何在eclipse中使用Gradle。

首先在eclipse中下载Gradle插件

Gradle 的使用

下载Gradle到本地

使用该地址下载Gradle, http://services.gradle.org/distributions/

Gradle 的使用

下载Gradle-5.4.1-bin.zip 到本地之后,对该压缩包进行解压。接下来配置环境变量,把Gradle的路径环境变量中的path中。

Gradle 的使用

配置好环境变量之后,接下来我们在eclipse中添加本地gradle的路径。

Gradle 的使用

完成以上步骤,基本的环境已经搭建成功,那么接下来我们来测试一下如何使用Gradle来创建项目。

Gradle 的使用

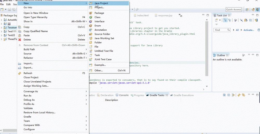
使用gradle来创建Javalibrary项目

Gradle 的使用

接着我们使用gradle来创建Web项目

Gradle 的使用

默认情况下,Gradle 创建的项目是Javalibrary项目,如果要创建web项目,则需要修改build.gradle配置文件。把build.gradle文件里的depends删掉,重新在depends中添加web项目需要的servelet3.0。修改后的配置文件如下:

plugins {

// Apply the java-library plugin to add support for Java Library

id 'war'

id 'org.gretty' version '2.2.0'//jetty插件,用于使用JettyRun来运行项目

}

repositories {

// Use jcenter for resolving your dependencies.

// You can declare any Maven/Ivy/file repository here.

jcenter()

}

dependencies {

providedCompile 'javax.servlet:javax.servlet-api:3.1.0'//servlet jar包依赖

// Use JUnit test framework

testImplementation 'junit:junit:4.12'

}

配置完成之后我们新建一个servlet类来测试一下,是否能够配置访问对应的servlet。

Gradle 的使用

在项目中新建一个TestServlet类,servlet的代码如下:

package org.gradle;

import java.io.IOException;

import javax.servlet.http.HttpServlet;

import javax.servlet.ServletException;

import javax.servlet.annotation.WebServlet;

import javax.servlet.http.HttpServletRequest;

import javax.servlet.http.HttpServletResponse;

@WebServlet(name = "TestServelet ", urlPatterns = {"hello"}, loadOnStartup = 1)

public class TestServelet  extends HttpServlet{

protected void doGet(HttpServletRequest request, HttpServletResponse response)

throws ServletException, IOException {

response.getWriter().print("Hello, World!");

}

protected void doPost(HttpServletRequest request, HttpServletResponse response)

throws ServletException, IOException {

String name = request.getParameter("name");

if (name == null) name = "World";

request.setAttribute("user", name);

request.getRequestDispatcher("response.jsp").forward(request, response);

}

}

在项目中新增一个src/main/webapp目录,在该目录新建一个index.html 以及response.jsp页面。 src/main/webapp/index.html 和src/main/webapp/response.jsp 页面代码如下。

index.html

<!DOCTYPE html>
<html>
<head>
<meta charset="UTF-8">
<title>Insert title here</title>
</head>
<body>
<p>Say <a href="hello">Hello</a></p> 

<form method="post" action="hello">  
  <h2>Name:</h2>
  <input type="text" id="say-hello-text-input" name="name" />
  <input type="submit" id="say-hello-button" value="Say Hello" />
</form>
</body>

</body>
</html>

response.jsp

<%@ page language="java" contentType="text/html; charset=ISO-8859-1"
    pageEncoding="ISO-8859-1"%>
<!DOCTYPE html PUBLIC "-//W3C//DTD HTML 4.01 Transitional//EN" "http://www.w3.org/TR/html4/loose.dtd">
<html>
<head>
<meta http-equiv="Content-Type" content="text/html; charset=ISO-8859-1">
<title>Insert title here</title>
</head>
<body>
<h2>Hello, ${user}!</h2>

</body>
</html>

接下来,我们通过jettyRun命令来启动一下,看看能不能运行。

Gradle 的使用

原文  http://www.cnblogs.com/Hackerman/p/10907586.html
正文到此结束
Loading...