转载

Spring IOC 容器启动流程分析

使用 Spring 时,XML 和注解是使用得最多的两种配置方式,虽然是两种完全不同的配置方式,但对于 IOC 容器来说,两种方式的不同主要是在 BeanDefinition 的解析上。而对于核心的容器启动流程,仍然是一致的。

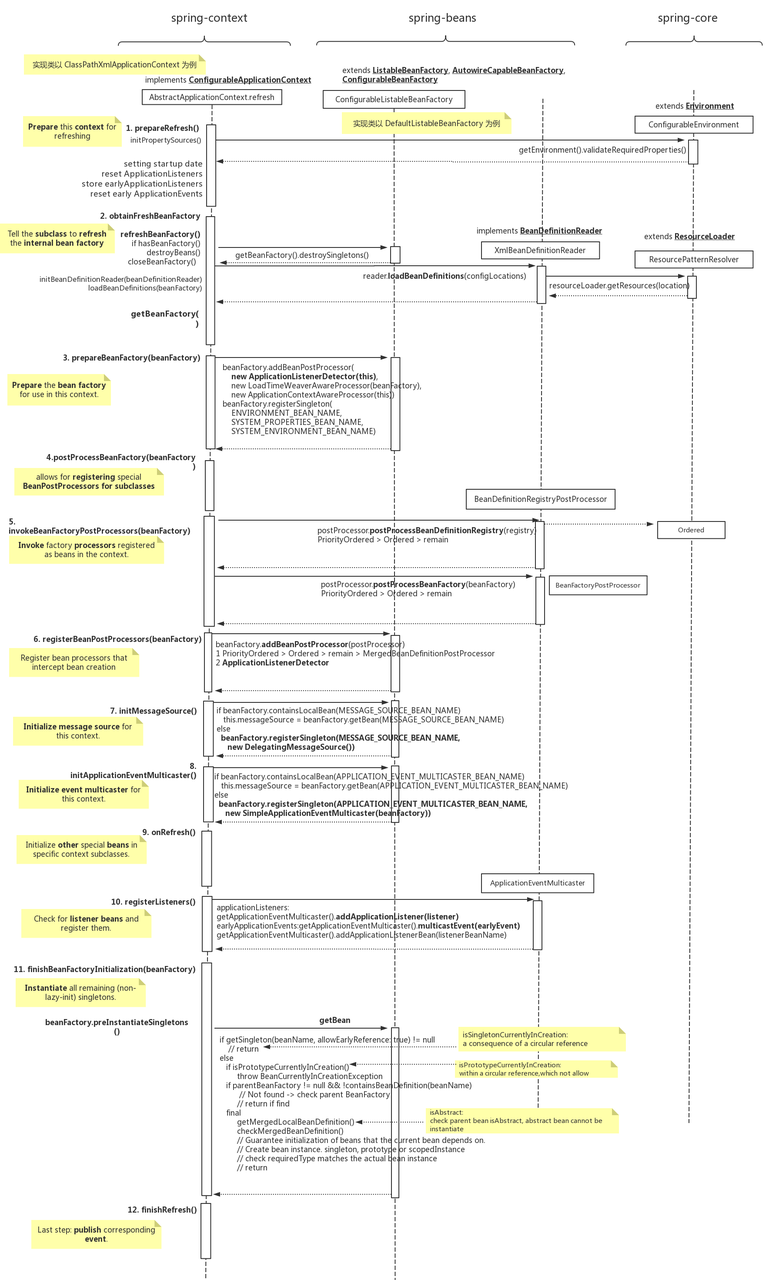
AbstractApplicationContextrefresh 方法实现了 IOC 容器启动的主要逻辑,启动流程中的关键步骤在源码中也可以对应到独立的方法。接下来以  AbstractApplicationContext 的实现类  ClassPathXmlApplicationContext 为主 ,并对比其另一个实现类 AnnotationConfigApplicationContext , 解读 IOC 容器的启动过程。

AbstractApplicationContext.refresh

@Override
	public void refresh() throws BeansException, IllegalStateException {
		synchronized (this.startupShutdownMonitor) {
			// Prepare this context for refreshing.
			prepareRefresh();

			// Tell the subclass to refresh the internal bean factory.
			ConfigurableListableBeanFactory beanFactory = obtainFreshBeanFactory();

			// Prepare the bean factory for use in this context.
			prepareBeanFactory(beanFactory);

			try {
				// Allows post-processing of the bean factory in context subclasses.
				postProcessBeanFactory(beanFactory);

				// Invoke factory processors registered as beans in the context.
				invokeBeanFactoryPostProcessors(beanFactory);

				// Register bean processors that intercept bean creation.
				registerBeanPostProcessors(beanFactory);

				// Initialize message source for this context.
				initMessageSource();

				// Initialize event multicaster for this context.
				initApplicationEventMulticaster();

				// Initialize other special beans in specific context subclasses.
				onRefresh();

				// Check for listener beans and register them.
				registerListeners();

				// Instantiate all remaining (non-lazy-init) singletons.
				finishBeanFactoryInitialization(beanFactory);

				// Last step: publish corresponding event.
				finishRefresh();
			}

			// ...
		}
	}

复制代码

ApplicationContext 和 BeanFactory 的关系

ClassPathXmlApplicationContext 和  AnnotationConfigApplicationContext 的继承树如下所示。两者都继承自  AbstractApplicationContext

Spring IOC 容器启动流程分析
ApplicationContext 继承树( 高清大图 )
Spring IOC 容器启动流程分析
BeanFactory 继承树( 高清大图 )

ApplicationContext 是 IOC 容器的承载体,而  BeanFactory 是操作这个容器的工具,两者关系紧密,相互协作。 refresh 方法实现了 ApplicationContextBeanFactory 相互协作的主要过程,不同之处主要在子类  AbstractRefreshableApplicationContextGenericApplicationContext 中实现,两者使用的 BeanFactory 都为 DefaultListableBeanFactoryDefaultListableBeanFactory 的定义如下:

DefaultListableBeanFactory :

public class DefaultListableBeanFactory extends AbstractAutowireCapableBeanFactory
		implements ConfigurableListableBeanFactory, BeanDefinitionRegistry, Serializable
复制代码

可见 DefaultListableBeanFactory 实现了  ConfigurableListableBeanFactory ,意味着是可配置,可遍历的,至于为什么可以,让我们继续往下寻找找答案。

BeanDefinition 的获取

DefaultListableBeanFactory 中使用 Map 结构保存所有的 BeanDefinition 信息:

DefaultListableBeanFactory :

private final Map<String, BeanDefinition> beanDefinitionMap = new ConcurrentHashMap<>(256);
复制代码

ClassPathXmlApplicationContext 中的解析

使用 BeanDefinitionDocumentReader (可参看  DefaultBeanDefinitionDocumentReader.processBeanDefinition 方法) 将 xml 中的 bean 解析为 BeanDefinition , 然后由 BeanDefinitionRegistry 注册到 BeanFactory 中。 入口: AbstractApplicationContext.refreshBeanFactory (在 refresh 中调用)

AnnotationConfigApplicationContext 中的解析

通过 BeanDefinitionScanner 扫描 Bean 声明,解析为 BeanDefinition 并由 BeanDefinitionRegistry 注册到 BeanFactory 中。 入口: AnnotationConfigApplicationContext 的构造函数。

为什么 ClassPathXmlApplicationContext 的入口是在 refreshBeanFactory 方法中 ?

AbstractApplicationContext.refreshBeanFactory 定义如下:

AbstractApplicationContext :

protected abstract void refreshBeanFactory() throws BeansException, IllegalStateException
复制代码

可见是一个抽象方法,具体实现在子类中。只有 "Refreshable" 的 BeanFactory 才会在该方法中实现具体操作,如  AbstractRefreshableApplicationContext :

AbstractRefreshableApplicationContext :

@Override
	protected final void refreshBeanFactory() throws BeansException {
		if (hasBeanFactory()) {
			destroyBeans();
			closeBeanFactory();
		}
		try {
			DefaultListableBeanFactory beanFactory = createBeanFactory();
			beanFactory.setSerializationId(getId());
			customizeBeanFactory(beanFactory);
			loadBeanDefinitions(beanFactory);
			synchronized (this.beanFactoryMonitor) {
				this.beanFactory = beanFactory;
			}
		}
		catch (IOException ex) {
			throw new ApplicationContextException("I/O error parsing bean definition source for " + getDisplayName(), ex);
		}
	}
复制代码

可见 AbstractRefreshableApplicationContext.``refreshBeanFactory 方法会检查 BeanFactory 是否已经存在( hasBeanFactory ),已经存在就先销毁所有的 Bean( destoryBeans )并关闭( closeBeanFactory ) BeanFactory ,然后再创建( createBeanFactory )新的。 而  GenericApplicationContext.refreshBeanFactory 中会检查是否为第一次调用,不是就抛出异常,不执行其他逻辑,即  GenericApplicationContext 不是 "Refreshable"的。

主流程分析

refresh 方法在  AbstractApplicationContext 中定义,其中的  obtainFreshBeanFactory 方法调用了 getBeanFactory 方法,该方法用于获取  BeanFactory ,这里为  DefaultListableBeanFactory ,接下来无特别说明,大部分的方法和变量都将取自  AbstractApplicationContext 和   DefaultListableBeanFactory

Spring IOC 容器启动流程分析
高清大图

BeanPostProcessor

BeanPostProcessor 接口让开发者在 IOC 容器对 Bean 进行实例化时收到回调( postProcessAfterInitialization 和  postProcessBeforeInitialization 方法)。spring 框架内部的许多通知( Aware )就是通过这个接口实现,如  ApplicationContextAwareProcessorServletContextAwareProcessor ,他们的实现会在  postProcessBeforeInitialization 方法中进行检查,若实现了特定接口,就会调用 Aware 的回调方法,给予通知:

ServletContextAwareProcessor :

@Override
	public Object postProcessBeforeInitialization(Object bean, String beanName) throws BeansException {
		if (getServletContext() != null && bean instanceof ServletContextAware) {
			((ServletContextAware) bean).setServletContext(getServletContext());
		}
		if (getServletConfig() != null && bean instanceof ServletConfigAware) {
			((ServletConfigAware) bean).setServletConfig(getServletConfig());
		}
		return bean;
	}
复制代码

postProcessBeanFactory 方法中,子类可以通过 beanFactory.addBeanPostProcessor 方法添加自己的 BeanPostProcessorbeanFactory 中,最终将保存到 BeanFactory 的  beanPostProcessors (实为 CopyOnWriteArrayList ) 中。 prepareBeanFactoryregisterBeanPostProcessors 方法是集中实例化并添加这些 Bean 的地方。

BeanFactoryPostProcessor 和 BeanDefinitionRegistryPostProcessor

从"BeanDefinition 的获取"的介绍可以知道 BeanDefinitionRegistry 用于将  BeanDefinition 注册到 BeanFactory 中, GenericApplicationContext 和  DefaultListableBeanFactory 都实现了该接口, GenericApplicationContext 中的实现直接调用了 beanFactory 的实现。

BeanFactoryPostProcessorBeanDefinitionRegistryPostProcessor 与  BeanPostProcessor 类似,但从他们的命名就可以看出,所针对的目标不同,分别是 BeanFactory 和  BeanDefinitionRegistry: 1 BeanFactoryPostProcessor 回调让开发者有机会在 BeanFactory 已经初始化好的情况下对 BeanFactory 的一些属性进行覆盖,或是对  beanDefinitionMap 中的  BeanDefinition 进行修改。 2 BeanDefinitionRegistryPostProcessor 则让开发者可以继续添加  BeanDefinitionBeanFactory 中。

具体逻辑在 invokeBeanFactoryPostProcessors 中实现,这里首先会将所有实现了 BeanFactoryPostProcessors 的 Bean 实例化,然后调用其回调方法( postProcessBeanDefinitionRegistry 或  postProcessBeanFactory 方法)。

对于这部分 Bean 的实例化和进行回调有一定的优先级规则。 PriorityOrdered 继承自 Ordered 接口,实现了  PriorityOrdered 的  BeanDefinitionRegistryPostProcessor 将最先被实例化并调用,然后同样的规则来回调实现了  BeanFactoryPostProcessor 的 Bean: PriorityOrdered > Ordered > 未实现 Ordered 的

registerBeanPostProcessors 方法中对 BeanPostProcessor 的实例化也有这样的优先级规则: PriorityOrdered > Ordered > 未实现 Ordered 的 > MergedBeanDefinitionPostProcessor

ApplicationEventMulticaster

initApplicationEventMulticaster 中会对  ApplicationEventMulticaster 进行初始化: 首先会检查是否已经有了 ApplicationEventMulticaster 的  BeanDefinition (在  beanDefinitionMap 中检查),有就让容器进行实例化,没有就使用框架默认的  ApplicationEventMulticaster (即 SimpleApplicationEventMulticaster ),先实例化,然后注册到容器中( MessageSourceinitMessageSource 方法中也是同样的方式进行初始化)。

事件的起始发送处将事件包装为 ApplicationEvent ,并通过  ApplicationEventPublisher 提交给  ApplicationEventMulticasterApplicationEventMulticaster 会将事件广播给  ApplicationListener ,处理最终的分发。

AbstractApplicationEventMulticaster 中的 applicationListeners( 实为 LinkedHashSet<ApplicationListener>) 变量保存了所有的广播接收者, registerListeners 方法会将所有的  ApplicationListener 添加到该集合中。

finishRefresh 方法中有一个对  ContextRefreshedEvent 事件的广播可以作为参考,最终事件会由  multicastEvent 方法处理:

SimpleApplicationEventMulticaster.multicastEvent

@Override
	public void multicastEvent(final ApplicationEvent event, @Nullable ResolvableType eventType) {
		ResolvableType type = (eventType != null ? eventType : resolveDefaultEventType(event));
		Executor executor = getTaskExecutor();
		for (ApplicationListener<?> listener : getApplicationListeners(event, type)) {
			if (executor != null) {
				executor.execute(() -> invokeListener(listener, event));
			}
			else {
				invokeListener(listener, event);
			}
		}
	}
复制代码

那么在我们自己的 Bean 中如何得到这个 ApplicationEventPublisher 呢? ApplicationContext 的定义如下:

ApplicationContext :

public interface ApplicationContext extends EnvironmentCapable, ListableBeanFactory, HierarchicalBeanFactory,
		MessageSource, ApplicationEventPublisher, ResourcePatternResolver {
复制代码

可见 ApplicationContext 继承了  ApplicationEventPublisher ,这就说明  AbstractApplicationContext 也是一个  ApplicationEventPublisher 。在我们自己的 Bean 中通过实现  ApplicationEventPublisherAware ,我们就能通过  setApplicationEventPublisher 回调得到  ApplicationEventPublisher

上面我们提到 spring 的许多 Aware 是通过  BeanPostProcessor 实现的, ApplicationEventPublisherAware 也不例外:

ApplicationContextAwareProcessor :

@Override
	@Nullable
	public Object postProcessBeforeInitialization(final Object bean, String beanName) throws BeansException {
		// ...
        if (bean instanceof Aware) {
			if (bean instanceof EnvironmentAware) {
				((EnvironmentAware) bean).setEnvironment(this.applicationContext.getEnvironment());
			}
			if (bean instanceof EmbeddedValueResolverAware) {
				((EmbeddedValueResolverAware) bean).setEmbeddedValueResolver(this.embeddedValueResolver);
			}
			if (bean instanceof ResourceLoaderAware) {
				((ResourceLoaderAware) bean).setResourceLoader(this.applicationContext);
			}
			if (bean instanceof ApplicationEventPublisherAware) {
				((ApplicationEventPublisherAware) bean).setApplicationEventPublisher(this.applicationContext);
			}
			if (bean instanceof MessageSourceAware) {
				((MessageSourceAware) bean).setMessageSource(this.applicationContext);
			}
			if (bean instanceof ApplicationContextAware) {
				((ApplicationContextAware) bean).setApplicationContext(this.applicationContext);
			}
		}
        // ...
	}
复制代码

IOC 容器在实例化我们的 Bean 时会调用 ApplicationContextAwareProcessor . postProcessBeforeInitialization 方法,该方法会检查我们的 Bean,我们的 Bean 如果实现了  ApplicationEventPublisherAware ,那么就会回调  setApplicationEventPublisher 方法将  applicationContext (即 ApplicationEventPublisher ) 传给我们,我们就能够发布事件。

BeanFactory.getBean

BeanFactory 的几个重载了的 getBean 方法是 Bean 最终进行实例化的地方, registerBeanPostProcessorsinvokeBeanFactoryPostProcessors 和  finishBeanFactoryInitialization 方法都调用了 getBean 方法对一些特定 Bean 进行了实例化。

finishBeanFactoryInitialization 中通过调用 BeanFactory 的  preInstantiateSingletons 对单例 Bean 进行实例化。 BeanFactory 和  BeanDefinition 都具有父子的概念,在子级找不到指定的 Bean 时将一直往上(父级)找,找到就进行实例化

总结

spring IOC 容器的启动步骤可总结如下: 1 初始化 ApplicationContext 环境属性的初始化和验证,启动时间记录和相关标记设置,应用事件和监听者的初始化。

2 准备好容器中的 BeanDefinition (eager-initializing beans) 对 BeanDefinition 的解析、扫描和注册, BeanDefinition 的扫描和注册大致可以分为 XML 和注解两种,两种方式各自使用的组件有所不同,该步骤的时间也可以在最前面。

3 初始化 BeanFactory 准备好 BeanFactory 以供 ApplicationContext 进行使用,对接下来将要使用到的 Bean 进行实例化,资源进行准备,属性进行设置。

4 注册 BeanPostProcessors BeanPostProcessors 是进行扩展的关键组件,需要在该步骤中进行注册,可分为两种类型: 一种是框架使用者提供的,用于特定业务功能的,另一种是框架开发者提供的,用于扩展框架功能。

5 调用 BeanDefinitionRegistryPostProcessor BeanDefinitionRegistryPostProcessor 是一种功能增强,可以在这个步骤添加新的  BeanDefinitionBeanFactory 中。

6 调用 BeanFactoryPostProcessor BeanFactoryPostProcessor 是一种功能增强,可以在这个步骤对已经完成初始化的 BeanFactory 进行属性覆盖,或是修改已经注册到 BeanFactory 的  BeanDefinition

7 初始化 MessageSource 和  ApplicationEventMulticaster MessageSource 用于处理国际化资源, ApplicationEventMulticaster 是应用事件广播器,用于分发应用事件给监听者。

8 初始化其他 Bean 和进行其他的的上下文初始化 主要用于扩展

9 注册 ApplicationListene 将  ApplicationListene 注册到 BeanFactory 中,以便后续的事件分发

10 实例化剩余的 Bean 单例 步骤 4 到 9 都对一些特殊的 Bean 进行了实例化,这里需要对所有剩余的单例 Bean 进行实例化

11 启动完成 资源回收,分发"刷新完成"事件。

原文  https://juejin.im/post/5d675a23f265da03d871d195
正文到此结束
Loading...