转载

Spring源码分析

Spring介绍

什么是Spring?

百度百科的介绍

Spring源码分析

Spring官方网址: http ://spring.io/

我们经常说的Spring其实指的是 Spring Framework (Spring 框架)

为什么学习Spring?

Spring源码分析

好处

Spring源码分析

耦合和内聚介绍

耦合性(Coupling),也叫耦合度,是对模块间关联程度的度量。

在软件工程中,耦合指的就是对象之间的依赖性。对象之间的耦合越高,维护成本越高。因此对象的设计应使类与架构之间的耦合最小。软件设计中通常用耦合度和内聚度作为衡量模块独立程度的标准。 划分模块的一个准则就是高内聚低耦合。

内聚标志一个模块内各个元素彼此结合的紧密程度,它是信息隐蔽和局部化概念的自然扩展。内聚是从功能角度来度量模块内的联系,一个好的内聚模块应当适当做一件好事。

内聚和耦合是密切相关的,同其他模块存在高耦合的模块意味着低内聚,而高内聚的模块意味着该模块同其他模块之间是低耦合。 在进行软件设计时,应力争做到高内聚,低耦合

Spring体系结构

Spring源码分析

Spring核心概念介绍

IoC( 核心中的核心 ):Inverse of Control,控制反转 。对象的创建权力由程序反转给Spring框架。

AOP:Aspect Oriented Programming,面向切面编程。在不修改目标对象的源代码情况下,增强IoC容器中Bean的功能。

DI:Dependency Injection,依赖注入。在Spring框架负责创建Bean对象时,动态的将依赖对象注入到Bean组件中!!

Spring容器:指的就是IoC容器。

Spring IoC原理分析

什么是IoC容器?

所谓的IoC容器就是指的是Spring中 Bean工厂 里面的Map存储结构( 存储了Bean的实例 )。

Spring框架中的工厂有哪些?

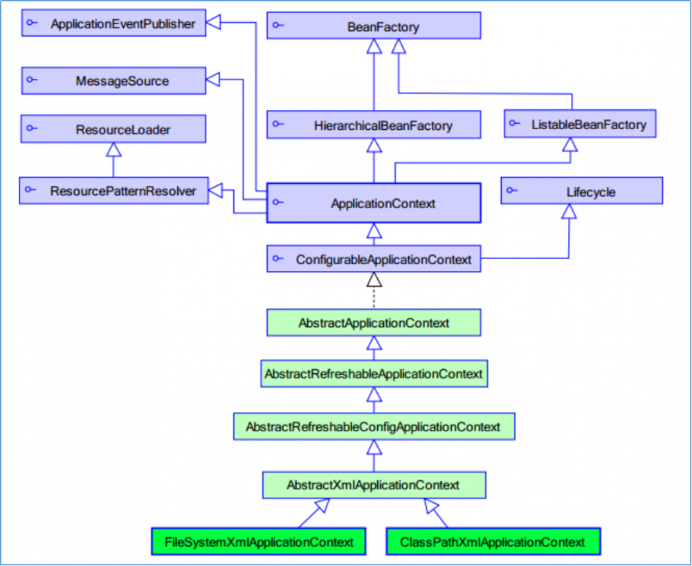
ApplicationContext 接口()

实现了BeanFactory接口

实现ApplicationContext接口的工厂,可以获取到容器中具体的Bean对象

BeanFactory 工厂( 是Spring架构早期的创建Bean对象的工厂接口 )

实现BeanFactory接口的工厂也可以获取到Bean对象

其实通过源码分析,不管是BeanFactory还是ApplicationContext,其实最终的底层BeanFactory都是 DefaultListableBeanFactory

ApplicationContext和BeanFactory的区别?

创建Bean对象的时机不同:

BeanFactory采取延迟加载,第一次getBean时才会初始化Bean。

ApplicationContext是加载完applicationContext.xml时,就创建具体的Bean对象的实例。( 只对BeanDefition中描述为时单例的Bean,才进行饿汉堡式加载 )

Spring源码分析

Spring源码分析

如何创建Web环境中的IoC容器?

创建方式

  • ApplicationContext接口常用实现类

ClassPathXmlApplicationContext:

它是从类的根路径下加载配置文件推荐使用这种

FileSystemXmlApplicationContext:

它是从磁盘路径上加载配置文件,配置文件可以在磁盘的任意位置。

AnnotationConfigApplicationContext:

当我们使用注解配置容器对象时,需要使用此类来创建Spring容器。它用来读取注解。

  • Java应用中创建IoC容器:(了解)

ApplicationContext context= new ClassPathXmlApplicationContext (xml路径);

  • Web应用中创建IoC容器:(重点)

web.xml中配置ContextLoaderListener接口,并配置ContextConfigLocation参数

web容器启动之后加载web.xml,此时加载 ContextLoaderListener 监听器( 实现了ServletContextListener接口,该接口的描述请见下面的《三类八种监听器》 )

ContextLoaderListener监听器会在web容器启动的时候,出发 ContextInitialized ()方法

ContextInitialized()方法会调用 initWebApplicationContext ()方法,该方法负责创建Spring容器( DefaultListableBeanFactory )

【Web三类八种监听器】

监听 域对象 的生命周期

ServletContextListener:

创建:服务器启动

销毁:服务器正常关闭

spring ContextLoaderListener(服务器启动时负责加载spring配置文件)

HttpSessionListener

创建:第一次访问request.getHttpSession()

销毁:调用invalidate();非法关闭;过期

ServletRequestListener

创建:每一次访问

销毁:相应结束

监听域对象的属性:(添加、删除、替换)

ServletContextAttributeListener

HttpSessionAttributeListener

ServletRequestAttributeListener

监听HttpSession中JavaBean的改变:

HttpSessionBindingListener(HttpSession和JavaBean对象的绑定和解绑)

HttpSessionActivationListener(HttpSession的序列化,活化,纯化)

源码分析

参考资料中的源码中的工程《Spring-sourcecode》

1.web服务器(tomcat)启动会加载web.xml(启动ContextLoaderListener监听器):

Spring源码分析

2.创建web环境中的Spring容器

Spring源码分析

3.ContextLoader类中创建Spring容器并初始化容器中的Bean实例

Spring源码分析

4.configureAndRefreshWebApplicationContext方法中调用初始化Bean的 refresh 方法

Spring源码分析

图示

该图主要是分析上面第三步骤中【创建Spring容器】的图示

Spring源码分析

IoC容器如何创建Bean对象?

源码分析

源码来源于 AbstractApplicationContext 类:

@Override
    public void refresh() throws BeansException, IllegalStateException {
        synchronized (this.startupShutdownMonitor) {
            // Prepare this context for refreshing.
            prepareRefresh();

              //1.创建真正的Spring容器(DefaultListableBeanFactory)
              //2.加载BeanDefition(描述要初始化的Bean的信息)
              //3.将BeanDefition注册到BeanDefitionRegistry
            // Tell the subclass to refresh the internal bean factory.
            ConfigurableListableBeanFactory beanFactory = obtainFreshBeanFactory();

            // Prepare the bean factory for use in this context.
            prepareBeanFactory(beanFactory);

            try {
                // Allows post-processing of the bean factory in context subclasses.
                postProcessBeanFactory(beanFactory);

                  //执行实现了BeanFactoryPostProcessor接口的Bean
                  //比如PropertyPlaceHolderConfigurer(context:property-placeholer)就是此处被调用的,替换掉BeanDefition中的占位符(${})中的内容
                // Invoke factory processors registered as beans in the context.
                invokeBeanFactoryPostProcessors(beanFactory);

                  //注册BeanPostProcessor(后置处理器)
                  //比如容器自动装载了一个AutowiredAnnotationBeanPostProcessor后置处理器(实现@Autowired注解功能)
                // Register bean processors that intercept bean creation.
                registerBeanPostProcessors(beanFactory);

                // Initialize message source for this context.
                initMessageSource();

                // Initialize event multicaster for this context.
                initApplicationEventMulticaster();

                // Initialize other special beans in specific context subclasses.
                onRefresh();

                // Check for listener beans and register them.
                registerListeners();

                  //初始化非懒加载方式的单例Bean实例
                // Instantiate all remaining (non-lazy-init) singletons.
                finishBeanFactoryInitialization(beanFactory);

                // Last step: publish corresponding event.
                finishRefresh();
            }

            catch (BeansException ex) {
                if (logger.isWarnEnabled()) {
                    logger.warn("Exception encountered during context initialization - " +
                            "cancelling refresh attempt: " + ex);
                }

                // Destroy already created singletons to avoid dangling resources.
                destroyBeans();

                // Reset 'active' flag.
                cancelRefresh(ex);

                // Propagate exception to caller.
                throw ex;
            }

            finally {
                // Reset common introspection caches in Spring's core, since we
                // might not ever need metadata for singleton beans anymore...
                resetCommonCaches();
            }
        }
    }

图示

Spring源码分析

Spring Ioc基于XML的使用

创建工程

环境准备

  • maven
  • jdk
  • spring
  • Eclipse

工程搭建

POM文件

<project xmlns="http://maven.apache.org/POM/4.0.0"
    xmlns:xsi="http://www.w3.org/2001/XMLSchema-instance"
    xsi:schemaLocation="http://maven.apache.org/POM/4.0.0 http://maven.apache.org/xsd/maven-4.0.0.xsd">
    <modelVersion>4.0.0</modelVersion>
    <groupId>com.kkb</groupId>
    <artifactId>spring</artifactId>
    <version>0.0.1-SNAPSHOT</version>

    <dependencies>
        <!-- spring 核心组件中的4个依赖 -->
        <dependency>
            <groupId>org.springframework</groupId>
            <artifactId>spring-core</artifactId>
            <version>5.0.7.RELEASE</version>
        </dependency>
        <dependency>
            <groupId>org.springframework</groupId>
            <artifactId>spring-context</artifactId>
            <version>5.0.7.RELEASE</version>
        </dependency>
        <dependency>
            <groupId>org.springframework</groupId>
            <artifactId>spring-beans</artifactId>
            <version>5.0.7.RELEASE</version>
        </dependency>
        <dependency>
            <groupId>org.springframework</groupId>
            <artifactId>spring-expression</artifactId>
            <version>5.0.7.RELEASE</version>
        </dependency>

         <!-- 单元测试Junit -->
        <dependency>
            <groupId>junit</groupId>
            <artifactId>junit</artifactId>
            <version>4.12</version>
        </dependency>
    </dependencies>

    <build>
        <plugins>
            <!-- 配置Maven的JDK编译级别 -->
            <plugin>
                <groupId>org.apache.maven.plugins</groupId>
                <artifactId>maven-compiler-plugin</artifactId>
                <version>3.2</version>
                <configuration>
                    <source>1.8</source>
                    <target>1.8</target>
                    <encoding>UTF-8</encoding>
                </configuration>
            </plugin>
        </plugins>
    </build>
</project>

Spring配置文件(只编写配置文件头)

<?xml version="1.0" encoding="UTF-8"?>
<beans xmlns="http://www.springframework.org/schema/beans"
    xmlns:xsi="http://www.w3.org/2001/XMLSchema-instance"
    xsi:schemaLocation="http://www.springframework.org/schema/beans
        http://www.springframework.org/schema/beans/spring-beans.xsd">

</beans>

具体实现

在Spring的XML配置文件中配置一个 bean标签 ,该标签最终会被加载为一个 BeanDefition 对象(描述对象信息)

思路:

编写UserService接口的实现类

将UserService实现类交给Spring IoC容器管理

从Spring IoC容器中获取UserService实现类

编写接口:UserService

Spring源码分析

编写实现类:UserServiceImpl

Spring源码分析

编写XML文件:applicationContext.xml

Spring源码分析

编写单元测试代码:TestSpring

Spring源码分析

bean标签详解

bean标签作用:

用于配置对象让Spring来创建

默认情况下它调用的是类中的无参构造函数。如果没有无参构造函数则不能创建成功。

bean标签属性:

id:给对象在 容器中 提供一个唯一标识。用于获取对象。

class:指定类的全限定类名。用于反射创建对象。默认情况下 调用无参构造函数

scope:指定对象的作用范围。

singleton默认值 ,单例的( 在整个容器中只有一个对象 )。

prototype :多例的。

request:web项目中,Spring创建一个Bean的对象,将对象存入到request域中。

session:web项目中,Spring创建一个Bean的对象,将对象存入到session域中。

global session:web项目中,应用在Portlet环境,如果没有Portlet环境那么globalSession相当于session。

init-method:指定类中的初始化方法名称。

destroy-method :指定类中销毁方法名称。比如DataSource的配置中一般需要指定destroy-method="close"。

bean的作用范围:

单例对象:scope=" singleton "

一个应用只有一个对象的实例。它的作用范围就是整个应用

生命周期:

对象出生:当应用加载,创建容器时,对象就被创建了。

对象活着:只要容器在,对象一直活着。

对象死亡:当应用卸载,销毁容器时,对象就被销毁了。

多例对象:scope=" prototype "

每次访问对象时,都会重新创建对象实例。

生命周期:

对象出生:当使用对象时,创建新的对象实例。

对象活着:只要对象在使用中,就一直活着。

对象死亡:当对象长时间不用时,被java的垃圾回收期回收了。

实例化bean的三种方式

第一种:使用默认无参构造函数(重点)

在默认情况下:它会根据默认无参构造函数来创建类对象。

如果bean中没有默认无参构造函数,将会创建失败

<bean id="userService" class="com.chenyanbin.spring.service.UserServiceImpl">

第二种:静态工厂(了解)

/**
* 模拟一个静态工厂,创建业务层实现类
*/
public class StaticFactory {
  public static UserService createUserService(){
    return new UserServiceImpl();
  }
}
<!--此种方法时:  
使用StaticFactory类中的静态方法createUserService创建对象,并存入Spring容器
id属性:指定bean的id,用于从容器中获取
class属性:指定静态工厂的全限定类名
factory-method属性:指定生产对象的静态方法
-->
<bean id="userService" class="com.chenyanbin.spring.factory.StaticFactory" factory-method="createUserService"></bean>

第三种:实例工厂(了解)

/**
*    模拟一个实例工厂,创建业务层实现类
*    此工厂创建对象,必须现有工厂实例对象,再调用方法
*/
public class InstanceFactory {
    public UserService createUserService(){
        return new UserServiceImpl();
    } 
}
<!--
此种方式是:
    先把工厂的创建交给spring来管理。
    然后在使用工厂的bean来调用里面的方法
        factory-ben属性:用于指定实例工厂bean的id。
        factory-method属性:用于指定实例工厂中创建对象的方法。
-->
<bean id="instanceFactory" class="com.chenyanbin.factory.InstanceFactory"></bean>
<bean id="userService" factory-bean="instanceFactory" factory-method="createUserService"></bean>

Spring DI(依赖注入)介绍

概述

什么是依赖?

依赖指的就是Bean实例中的属性

属性分为:简单类型(8种基本类型和String类型)的属性、POJO类型的属性、集合数组类型的属性。

什么是依赖注入

依赖注入:Dependency Injection。它是Spring框架核心IoC的具体实现。

为什么要进行依赖注入?

我们的程序在编写时,通过控制反转,把对象的创建交给了Spring,但是代码中不可能出现没有依赖的情况。

IoC解耦只是降低他们的依赖关系,但不会消除。例如:我们的业务层仍会调用持久层的方法。那这种业务层和持久层的依赖关系,在使用Spring之后,就让Spring来维护了。

简单的说,就是坐等框架把持久层对象传入业务层,而不用我们自己去获取。

依赖注入的方式(基于XML)

构造函数注入

顾名思义,就是使用类中的构造函数,给成员变量赋值。

注意,赋值的操作不是我们自己做的,而是通过配置的方式,让Spring框架来为我们注入。

具体代码如下:

public class UserServiceImpl implements UserService {
    private int id;
    private String name;
    
    public UserServiceImpl(int id, String name) {
        this.id = id;
        this.name = name;
    }
    @Override
    public void saveUser() {
        System.out.println("保存用户:id为"+id+",name为"+name+"   Service实现");
    }
}
<!--使用构造函数的方式,给Service中的属性传值要求:类中需要提供一个对应参数列表的构造函数。
        涉及的标签:constructor-arg
            index:指定参数在构造函数参数列表的索引位置
            name:指定参数在构造函数中的名称
            value:它能赋的值是基本数据类型和String类型
            ref:他能赋的值是其他bean类型,也就是说,必须得是在配置文件中配置过的bean
--> 
<bean id="userService" class="com.chenyanbin.spring.service.UserServiceImpl">
    <constructor-arg name="id" value="1"></constructor-arg>
    <constructor-arg name="name" value="zhangsan"></constructor-arg>
</bean>

set方法注入(重点)

set方法注入又分为 手动装配方式注入自动装配方式注入

手动装配方式(XML方式):bean标签的子标签 property需要在类中指定set方法

自动装配方式(注解方式):@Autowired注解、@Resource注解。

@Autowired:一部分功能是 查询实例 ,从spring容器中根据 类型 (java类)获取对应的实例。另一部分功能就是 赋值 ,将找到的实例,装配和另一个实例的属性值。( 注意事项:一个java类型在同一个spring容器中,只能有一个实例 )

@Resource:一部分功能是 查询实例 ,从spring容器中根据 Bean的名称 (Bean标签的名称)获取对应的实例。另一部分功能就是 赋值 ,将找到的实例,装配给另一个实例的属性值。

使用p名称空间注入数据(本质上还是调用set方法)

1.步骤一:需要先引入p名称空间

在schema的名称空间中加入该行:

xmlns:p="http://www.springframework.org/schema/p"

2.步骤二:使用p名称空间的语法

p:属性名=""
p:属性名-ref=""

3.步骤三:测试

<bean id="person" class="com.chenyanbin.spring.demo.Person" p:pname="隔壁老王" p:car2-ref="car2" />
<bean id="car2" class="com.chenyanbin.spring.demo.Car2" />

依赖注入不同类型的属性( 基于XML )

简单类型(value)

<bean id="userService" class="com.chenyanbin.spring.service.UserServiceImpl">
    <property name="id" value="1"></property>
    <property name="name" value="zhangsan"></property>
</bean>

引用类型(ref)

ref就是reference的缩写,是引用的意思

<bean id="userService" class="com.chenyanbin.spring.service.UserServiceImpl">
    <property name="userDao" ref="userDao"></property>
</bean>
<bean id="userDao" class="com.chenyanbin.spring.dao.UserDaoImpl"></bean>

集合类型(数组)

1.如果是数组或者List集合,注入配置文件的方式是一样的

<bean id="collectionBean" class="com.chenyanbin.demo5.CollectionBean">
    <property name="arrs">
        <list>
<!--如果集合内是简单类型,使用value子标签,如果是POJO类型,则使用bean标签-->
            <value>张三</value>
            <value>李四</value>
            <value>王五</value>
        </list>
    </property>
</bean>

2.如果是Set集合,注入的配置文件方式如下:

<property name="sets">
    <set>
<!--如果集合内是简单类型,使用value子标签,如果是POJO类型,则使用bean标签-->
        <value>哈哈</value>
        <value>喜喜</value>
    </set>
</property>

3.如果是Map集合,注入的配置方式如下

<property name="map">
    <map>
        <entry key="老王" value="18" />
        <entry key="王五" value="19" />
    </map>
</property>

4.如果是 Properties 集合的方式,注入的配置如下:

<property name="pro">
    <props>
        <prop key="userName">root</prop>
        <prop key="userPassword">123</prop>
    </props>
</property>

Spring IoC和DI基于注解使用

学习基于注解的IoC配置,大家脑海里首先得有一个认识,即 注解配置和xml配置要实现的功能都是一样的 ,都是要降低程序间的耦合。只是配置的形式不一样。

关于实际的开发中到底使用xml还是注解,每家公司有着不同的使用习惯。所以 这两种配置方式都需要掌握

在讲解注解配置时,采用上一章节的案例,把Spring的xml配置内容改为使用注解逐步实现。

IoC注解使用

第一步:Spring配置文件中,配置context:component-scan标签

Spring源码分析

第二步:类上面加上注解@Component,或者它的衍生注解 @Controller、@Service、@Repository

Spring源码分析

常用注解

IoC注解(创建对象)

相当于:<bean id="" class=""></bean>

@Component注解

作用:
    把资源让Spring来管理。相当于在XML中配置一个bean。
属性:
    value:指定bean的id。
如果不指定value属性,默认bean的id时当前类的类型。首字母小写。

@Controller、@Service、@Repository注解

他们三个注解都是针对@Component的衍生注解
他们的作用及属性都是一摸一样的。他们只不过是提供了更加明确的语义化。
    @Controller:一般用于表现层的注解。
    @Service:一般用于业务层的注解。
    @Repository:一般用于持久层的注解。
细节:如果注解中有且只有一个属性要赋值时,且名称是value,value在赋值是可以不写。

DI注解(依赖注入)

相当于:<property name="" ref="">

@Autowired

默认按 类型装配 (byType)

这个注解是spring自身的

默认情况下必须要求依赖对象必须存在,如果要允许null值,可以设置它的required属性为false,如: @Autowired(required=false)

如何我们想使用名称装配可以结合 @Qualifier注解 进行使用

@Qualifier

在自动按照类型注入的基础之上,再按照Bean的id注入。

它在给 字段注入 时不能独立使用, 必须和@Autowire一起使用 ;但是给方法参数注入时,可以单独使用。

@Resource

默认按照 名称 (byName)进行装配,名称可以通过name属性进行指定,如果没有指定name属性,当注解写在字段上时,默认取 字段名 进行按照名称查询,当找不到域名称匹配的bean时才按照 类型 进行装配。

但是需要注意的是,如果name属性一旦指定,就只会按照名称进行装配。

推荐使用@Resource注解,因为这个注解是属于J2EE的,减少了与spring的耦合。这样代码看起来就比较优雅。

相当于:<property name="" value="">

@Value

给基本类型和String类型注入值

可以使用占位符获取属性文件中的值。

@Value("${ name }") //name是properties文件中的key

改变作用范围

@Scope

相当于:<bean id="" class="" scope="" >

作用:

指定bean的作用范围

属性:

value:指定范围的值

取值: singleton prototype request session globalsession

和生命周期相关

相当于:<bean id="" class="" init-method="" destroy-method="" >

@PostConstruct和@PreDestroy

关于注解和XML的选择问题

注解的优势:

配置简单,维护方便(我们找到类,就相当于找到了对应的配置)。

XML的优势:

修改时,不用改源码。不涉及重新编译和部署。

Spring管理Bean方式的比较

Spring源码分析

Spring的纯注解配置

到这里,基于注解的IoC配置已经完成,但是大家都发现了一个问题:我们依然离不开spring的xml配置文件, 那么能不能不写这个applicationContext.xml,所有配置都用注解来实现呢?

需要注意以下,我们选择那种配置的原则是简化开发和配置方便,而非追求某种技术。

待改造的问题

想一想能不能将以下这些bean的配置都从xml中去掉,并且最终将xml也去掉。

如果可以,那么我们就可以脱离xml配置了。

  • 注解扫描配置(能不能去掉)
<!--开启注解并扫描指定包中带有注解的类-->
<context:component-scan base-package="com.chenyanbin.spring.service" />
  • 非自定义的Bean配置(比如:SqlSessionFactory和BasicDataSource配置)
<bean id="sqlSessionFactory" class="org.mybatis.spring.SqlSessionFactoryBean">
    <property name="dataSource" value="dataSource"></property>
</bean>
  • 去掉XML后,如何创建ApplicationContext
之前创建ApplicationContext都是通过读取XML文件进行创建的。
ApplicationContext context=new ClassPathXmlApplicationContext("beans.xml");

新的注解

@Configuration

介绍:

从Spring3.0,@Configuration用于定义 配置类 ,可 替换XML配置文件

相当于<beans>根标签

配置类 内部包含有一个或多个被 @Bean 注解的方法,这些方法将会被 AnnotationConfigApplicationContextAnnotationConfigWebApplicationContext 类进行扫描,并用于构建bean定义,初始化Spring容器。

属性:

value:用于指定配置类的字节码

示例代码:

    @Configuration
    public class SpringConfiguration {
        //spring容器初始化时,会调用配置类的无参构造函数
        public SpringConfiguration(){
            System.out.println(“容器启动初始化。。。”);
        }
    }

@Bean

介绍:

@Bean标注在方法上(返回某个实例的方法),等价于spring配置文件中的<bean>

作用:

注册bean对象

主要用来配置非自定义的bean,比如DruidDataSource、SqlSessionFactory

属性:

name:给当前@Bean注解方法创建的对象指定一个名称(即bean的id)。

如果不指定, 默认与标注的方法名相同

@Bean注解 默认作用域为单例singleton作用域 ,可通过@Scope("prototype")设置为原型作用域;

示例代码:

public class SpringConfiguration {
        //spring容器初始化时,会调用配置类的无参构造函数
        public SpringConfiguration(){
            System.out.println(“容器启动初始化。。。”);
    }
    @Bean
    @Scope(“prototype”)
    public UserService userService(){
        return new UserServiceImpl(1,“张三”);
    }
}

@ComponentScan

介绍:

相当于context:component-scan标签

组件扫描器,扫描@Component、@Controller、@Service、@Repository注解的类。

该注解是编写在类上面的, 一般配合@Configuration 注解一起使用。

属性:

basePackages:用于指定要扫描的包

value:和basePackages作用一样

示例代码:

Bean类(Service类):

@Service
public class UserServiceImpl implements UserService {
    @Override
    public void saveUser() {
        System.out.println("保存用户   Service实现");
    }
}

配置类:

@Configuration
@ComponentScan(basePackages="com.kkb.spring.service")
public class SpringConfiguration {

    public SpringConfiguration() {
        System.out.println("容器初始化...");
    }
    
//    @Bean
//    @Scope("prototype")
//    public UserService userService() {
//        return new UserServiceImpl(1,"张三");
//    }
}

@PropertySource

介绍

加载properties配置文件

编写在类上面

相当于 context:property-placeholder 标签

属性

value[]:用于指定properties文件路径,如果在类路径下,需要写上classpath

示例代码

配置类:

@Configuration
@PropertySource(“classpath:jdbc.properties”)
public class JdbcConfig {
    @Value("${jdbc.driver}")
    private String driver;
    @Value("${jdbc.url}")
    private String url;
    @Value("${jdbc.username}")
    private String username;
    @Value("${jdbc.password}")
    private String password;

/**
*创建一个数据源,并存入 spring 容器中
*@return
*/
@Bean(name="dataSource")
public DataSource createDataSource() {
    try {
        ComboPooledDataSource ds = new ComboPooledDataSource();                     
        ds.setDriverClass(driver);
        ds.setJdbcUrl(url); 
        ds.setUser(username); 
        ds.setPassword(password); 
        return ds;
    } catch (Exception e) {
        throw new RuntimeException(e);
    }
    }
}  

properties文件:

jdbc.driver=com.mysql.jdbc.Driver 
jdbc.url=jdbc:mysql:///spring
jdbc.username=root 
jdbc.password=root

问题:

当系统中有多个配置类时怎么办?想一想之前使用XML配置的时候时如何解决该问题的。

@Import

介绍

用来组合多个配置类

相当于spring配置文件中的 Import标签

在引入其他配置类时,可以不用再写@Configuration注解。当前,写上也没问题。

属性

value:用来指定其他配置类的字节码文件

示例代码

@Configuration
@ComponentScan(basePackages = "com.kkb.spring")
@Import({ JdbcConfig.class})
public class SpringConfiguration {
}


@Configuration
@PropertySource("classpath:jdbc.properties")
    public class JdbcConfig{
}

通过注解获取容器

  • Java应用(AnnotationConfigApplicationContext)
ApplicationContext context = new    AnnotationConfigApplicationContext(SpringConfiguration.class);
UserService service = context.getBean(UserService.class);
service.saveUser();
  • Web应用(AnnotationConfigWebApplicationContext)
<web-app>
    <context-param>
        <param-name>contextClass</param-name>
        <param-value>
            org.springframework.web.context.
            support.AnnotationConfigWebApplicationContext
        </param-value>
    </context-param>
    <context-param>
        <param-name>contextConfigLocation</param-name>
        <param-value>
            com.kkb.spring.test.SpringConfiguration
        </param-value>
    </context-param>
    <listener>
        <listener-class>
            org.springframework.web.context.ContextLoaderListener
        </listener-class>
    </listener>
</web-app>

Spring分模块开发

分模块开发场景描述

表现层:spring配置文件,只想管理表现层的Bean

业务层:spring配置文件,只想管理业务层的Bean,并且进行事务控制

持久层:spring配置文件,只想管理持久层的Bean,并且还有需要管理数据源的Bean

为了方便管理项目中不同层的Bean对象,一般都是将一个spring配置文件,分解为多个spring配置文件。

分解之后的spring配置文件如何一起被加载呢?

一种就是同时指定多个配置文件的地址一起加载

另一种就是:定义一个import.xml文件,通过import标签将其他多个spring配置文件导入到该文件中,tomcat启动时只需要加载import.xml就可以。

IoC和DI总结

@Autowired注解,它是如何生效的? AutowiredBeanPostProcessor类

IoC和DI使用

XML配置方式

注解+XML配置方式

@Component

@Controller

@Service

@Repository

@Autowired

@Resource

纯注解方式

@Configuration

@Bean

@ComponentScan

@PropertySource

@Import

Spring整合Junit

单元测试问题

在测试类中,每个测试方法都有以下两行代码:

ApplicationContext context = new ClassPathXmlApplicationContext("applicationContext.xml");
UserService service1 = context.getBean(UserService.class);

我们使用单元测试要测试的是业务问题,以上两端代码明显不是 业务代码

但是这两行代码的作用是获取容器,如果不写的话,直接会提示空指针异常。所以又不能轻易删掉。

解决思路分析

针对上述问题,我们需要的是程序能自动帮我们创建容器。一旦程序能自动为我们创建spring容器,我们就无需手动创建了,问题也就解决了。

但紧接的问题就是Juit它本身不认识spring,更无法帮助创建spring容器了,不过好在Junit给我们暴露一个注解( @RunWith ),可以让我们替换掉它的运行器。

这时,我们需要依靠 spring框架 ,因为 它提供了一个运行器 ,可以读取配置文件(或注解)来创建容器。我们只需告诉它配置文件在哪就行了。

具体实现

添加依赖

添加spring-test包即可

通过@RunWith注解,指定spring的运行器

Spring的运行器是SpringJunit4ClassRunner

通过@ContextConfiguration注解,指定spring运行器需要的配置文件路径

通过@Autowired注解给测试类中的变量注入数据

Spring源码分析

Spring AOP原理分析

AOP介绍

什么是AOP?

Spring源码分析

在软件业,AOP为Aspect Oriented Programming的缩写,意为:面向 切面 编程

AOP是一种编程范式,隶属于软工范畴,指导开发者如何组织程序结构

AOP最早由AOP联盟的组织提出的,制定了一套规范,spring将AOP思想引入到框架中,必须遵守AOP联盟的规范

通过预编译方式和 运行期动态代理 实现程序功能的统一维护的一种技术

AOP是OOP的延续,是软件开发中的一个热点,也是spring框架中的一个重要内容,是函数式编程的一种衍生范式

利用AOP可以对业务逻辑的各个部分进行隔离,从而使得业务逻辑各部分之间的耦合度降低,提高程序的可重用性,同时提高了开发的效率

AOP的作用及优势是什么?

作用:

AOP采用 横向抽取 机制,取代了 传统纵向继承体系 重复性代码(性能监视、事务管理、安全检查、缓存)

在程序运行期间,不修改源码对已有方法进行增强。

将业务逻辑和系统处理的代码( 关闭连接、事务管理、操作日志记录 )解耦。

优势:

  • 减少重复代码
  • 提高开发效率
  • 维护方便

Spring源码分析

Spring源码分析

AOP相关术语介绍

  1. Joinpoint(连接点):所谓连接点是指那些被拦截到的点。在spring中,这些点指的是方法,因为spring只支持类型的连接点
  2. Pointcut(切入点) :所谓切入点是指我们要对那些Joinpoint进行拦截的定义
  3. Advice(通知/增强) :所谓通知是指拦截到Joinpoint之后所要做的事情就是通知。通知分为前置通知,后置通知,异常通知,最终通知,环绕通知(切面要完成的功能)
  4. Introduction(引介):引介时一种特殊的通知在不修改类代码的前提下,Introduction可以在运行期为类动态地添加一些方法或Field
  5. Target(目标类) :代理的目标对象
  6. Weaving(织入):是指把增强应用到目标对象来创建新的代理对象的过程
  7. Proxy(代理) :一个类被AOP织入增强后,就产生一个结果代理类
  8. Aspect(切面) :是切入点和通知的结合,在以后的开发中编写和配置的

Spring源码分析

AOP实现指AspectJ(了解)

AspectJ是一个java实现的AOP框架,它能够对java代码进行AOP编译(一般在编译期进行),让java代码具有AspectJ的AOP功能(当然需要特殊的编译器)

可以这样说 AspectJ是目前实现AOP框架中最成熟 ,功能最丰富的语言,更幸运的是,AspectJ与java程序完全兼容,几乎是无缝关联,因此对于有java编程基础的工程师,上手和使用非常容易。

了解AspectJ应用到java代码的过程(这个过程称为织入),对于织入这个概念,可以简单理解为Aspect(切面)应用到目标函数(类)的过程。

对于这个过程,一般分为 动态织入和静态织入,动态织入的方式是在运行时动态将要增强的代码织入到目标类中 ,这样往往时通过 动态代理技术完成的 。如java JDK的动态代理(Proxy,底层通过反射实现)或者CGLIB的动态代理(底层通过继承实现),Spring AOP采用的就是基于运行时增强的代理技术。

AspectJ采用的就是静态织入的方式。AspectJ主要采用的是编译期织入,这个期间使用AspectJ的acj编译器(类似javac)把aspect类编译成class字节码后,在java目标类编译时织入,即先编译aspect类再编译目标类。

Spring源码分析

Spring AOP实现原理分析

Spring AOP是通过 动态代理技术 实现的,而动态代理是基于 反射 设计的。

动态代理技术的实现方式有两种:基于接口的JDK动态代理和基于继承的CGLib动态代理。

Spring源码分析

JDK动态代理

目标对象必须实现接口

使用Proxy类来生成代理对象的一些代码如下

 /**
     * 使用JDK的方式生成代理对象
     * @author Administrator
     */
    public class MyProxyUtils {
        public static UserService getProxy(final UserService service) {
            // 使用Proxy类生成代理对象
            UserService proxy = 
                 (UserService) Proxy.newProxyInstance(
                    service.getClass().getClassLoader(),
                    service.getClass().getInterfaces(), 
                    new InvocationHandler() {

                        // 代理对象方法一执行,invoke方法就会执行一次
                        public Object invoke(Object proxy, Method method, Object[] args) throws Throwable {
                            if("save".equals(method.getName())){
                                System.out.println("记录日志...");
                                // 开启事务
                            }
                            // 提交事务
                            // 让service类的save或者update方法正常的执行下去
                            return method.invoke(service, args);
                        }
                    });
            // 返回代理对象
            return proxy;
        }
    }

CGLib动态代理

目标对象不需要实现接口

底层是通过继承目标对象产生代理子对象(代理子对象中继承了目标对象的方法,并可以对该方法进行增强)

  public static UserService getProxy(){
        // 创建CGLIB核心的类
        Enhancer enhancer = new Enhancer();
        // 设置父类
        enhancer.setSuperclass(UserServiceImpl.class);
        // 设置回调函数
        enhancer.setCallback(new MethodInterceptor() {
            @Override
            public Object intercept(Object obj, Method method, Object[] args,
                    MethodProxy methodProxy) throws Throwable {
                if("save".equals(method.getName())){
                    // 记录日志
                    System.out.println("记录日志了...");
                }
                return methodProxy.invokeSuper(obj, args);
            }
        });
        // 生成代理对象
        UserService proxy = (UserService) enhancer.create();
        return proxy;
    }

Spring AOP使用

Spring AOP开发需要明确的事情

a、开发阶段(我们做的)

编写 核心业务代码(开发主线):大部分程序员来做,要求熟悉业务需求。

把公司代码抽取出来,制作成 通知 。(开发阶段最后在做):AOP编程人员来做。

在配置文件中,声明切入点与通知间的关系,即 切面 。:AOP编程人员来做。

b、运行阶段(Spring框架完成的)

Spring框架监控切入点方法的执行。一旦监控到切入点方法被运行,使用代理机制,动态创建目标对象的代理对象,根据通知类别,在代理对象的对应位置,将通知对应的功能织入,完成完整的代码逻辑运行。

编写目标类

编写接口和实现类(目标对象)

UserService接口

UserServiceImpl实现类

配置目标类,将目标类交给Spring IoC容器管理

Spring源码分析

基于AspectJ的XML实现

实现步骤

POM.XML

        <!-- 基于AspectJ的aop依赖 -->
        <dependency>
            <groupId>org.springframework</groupId>
            <artifactId>spring-aspects</artifactId>
            <version>5.0.7.RELEASE</version>
        </dependency>
        <dependency>
            <groupId>aopalliance</groupId>
            <artifactId>aopalliance</artifactId>
            <version>1.0</version>
        </dependency>

编写 通知 (增强类,一个普通的类)

Spring源码分析

配置通知,将通知类交给Spring IoC容器管理

Spring源码分析

配置AOP切面

Spring源码分析

切入点表达式

execution( [修饰符] 返回值 包名.类名.方法名(参数) )

execution:必须有

修饰符:可省略

返回值类型: 必须要 ,但是可以使用*通配符

包名:

多级包之间使用.分割

包名可以使用*代替,多级包名可以使用多个*代替

如果想省略中间的报名可以使用..

类名:

可以使用*代替

也可以写成*DaoImpl

方法名:

也可以使用*代替

也可以写成add*

参数:

参数使用*代替

如果有多个参数,可以使用..代替

Spring源码分析

通知类型

通知类型(五种):前置通知、后置通知、最终通知、环绕通知、异常抛出通知。

前置通知:

执行时机: 目标对象方法之前执行通知

配置文件:< aop:before method="before" pointcut-ref="myPointcut" />

应用场景:方法开始时可以进行校验

后置通知:

执行时机: 目标对象方法之后执行通知,有异常则不执行了

配置文件:< aop:after-returning method="afterReturning" pointcut-ref="myPointcut" />

应用场景:可以修改方法的返回值

最终通知:

执行时机: 目标对象方法之后执行通知,有没有异常都会执行

配置文件 :< aop:after method="after" pointcut-ref="myPointcut" />

应用场景:例如像释放资源

环绕通知

执行时机:目标对象方法之前和之后都会执行。

配置文件:< aop:around method="around" pointcut-ref="myPointcut" />

应用场景:事务、统计代码执行时机

异常抛出通知:

执行时机:在抛出异常后通知

配置文件:< aop:after-throwing method="afterThrowing" pointcut-ref="myPointcut" />

应用场景:包装异常

基于AspectJ的注解实现

实现步骤

编写 切面类 (注意不是 通知类 ,因为该类中可以指定 切入点 )

Spring源码分析

配置切面类

<context:component-scan back-package="com.chenyanbin.spring" />

开启AOP自动代理

Spring源码分析

环绕通知注解配置

@Around

作用:

把当前方法看成是环绕通知属性。

value:

用于指定切入点表达式,还可以指定切入点表达式的引用。

Spring源码分析

定义通用切入点

使用@PointCut注解在切面类中定义一个通用的切入点,其他通知可以引用该切入点

Spring源码分析

不使用XML的配置方式

@Configuration

@ComponentScan(basePackages="com.chenyanbin")

@EnableAspectJAutoProxy

public class SpringConfiguration{

}

Spring 应用之Spring JDBC实现

JdbcTemplate类的入门使用

POM.XML

    • MySQL数据库的驱动包
    • Spring-jdbc.jar
    • Spring-tx.jar

编写测试代码

    @Test
    public void run1(){
        // 创建连接池,先使用Spring框架内置的连接池
        DriverManagerDataSource dataSource = new DriverManagerDataSource();
        dataSource.setDriverClassName("com.mysql.jdbc.Driver");
        dataSource.setUrl("jdbc:mysql:///spring ");
        dataSource.setUsername("root");
        dataSource.setPassword("root");
        // 创建模板类
        JdbcTemplate jdbcTemplate = new JdbcTemplate(dataSource);
        // 完成数据的添加
        jdbcTemplate.update("insert into t_account values (null,?,?)", "测试",10000);
    }

Spring管理JdbcTemplate

步骤一:Spring管理内置的连接池

<bean id="dataSource" class="org.springframework.jdbc.datasource.DriverManagerDataSource">
    <property name="driverClassName" value="com.mysql.jdbc.Driver"/>
    <property name="url" value="jdbc:mysql:///spring_day03"/>
    <property name="username" value="root"/>
    <property name="password" value="root"/>
</bean>

步骤二:Spring管理模板类

<bean  id="jdbcTemplate" class="org.springframework.jdbc.core.JdbcTemplate">
    <property name="dataSource" ref="dataSource"/>
</bean>

步骤三:编写测试程序

    @RunWith(SpringJUnit4ClassRunner.class)
    @ContextConfiguration("classpath:applicationContext.xml")
    public class Demo2{
            @Resource(name="jdbcTemplate")
            private JdbcTemplate jdbcTemplate;

            @Test
            public void run(){
                jdbcTemplate.update("insert into t_account values (null,?,?)", "测试2",10000);
            }

    }

Spring管理第三方DataSource

    管理DBCP连接池
    * 先引入DBCP的2个jar包
        * com.springsource.org.apache.commons.dbcp-1.2.2.osgi.jar
        * com.springsource.org.apache.commons.pool-1.5.3.jar
        如果是maven环境,需要填写GAV坐标
    * 编写配置文件
        <bean id="dataSource" class="org.apache.commons.dbcp.BasicDataSource">
            <property name="driverClassName" value="com.mysql.jdbc.Driver"/>
            <property name="url" value="jdbc:mysql:///spring "/>
            <property name="username" value="root"/>
            <property name="password" value="root"/>
        </bean>

    管理C3P0连接池
    * 先引入C3P0的jar包
        * com.springsource.com.mchange.v2.c3p0-0.9.1.2.jar

    * 编写配置文件
        <bean id="dataSource" class="com.mchange.v2.c3p0.ComboPooledDataSource">
            <property name="driverClass" value="com.mysql.jdbc.Driver"/>
            <property name="jdbcUrl" value="jdbc:mysql:///spring"/>
            <property name="user" value="root"/>
            <property name="password" value="root"/>
        </bean>

使用JdbcTemplate完成增删改查操作

    增删改查的操作
    @RunWith(SpringJUnit4ClassRunner.class)
    @ContextConfiguration("classpath:applicationContext.xml")
    public class SpringDemo {

        @Resource(name="jdbcTemplate")
        private JdbcTemplate jdbcTemplate;

        @Test
        // 插入操作
        public void demo1(){
            jdbcTemplate.update("insert into account values (null,?,?)", "冠希",10000d);
        }

        @Test
        // 修改操作
        public void demo2(){
            jdbcTemplate.update("update account set name=?,money =? where id = ?", "思雨",10000d,5);
        }

        @Test
        // 删除操作
        public void demo3(){
            jdbcTemplate.update("delete from account where id = ?", 5);
        }

        @Test
        // 查询一条记录
        public void demo4(){
            Account account = jdbcTemplate.queryForObject("select * from account where id = ?", new BeanMapper(), 1);
            System.out.println(account);
        }

        @Test
        // 查询所有记录
        public void demo5(){
            List<Account> list = jdbcTemplate.query("select * from t_account", new BeanMapper());
            for (Account account : list) {
                System.out.println(account);
            }
        }
    }

    class BeanMapper implements RowMapper<Account>{
        public Account mapRow(ResultSet rs, int arg1) throws SQLException {
            Account account = new Account();
            account.setId(rs.getInt("id"));
            account.setName(rs.getString("name"));
            account.setMoney(rs.getDouble("money"));
            return account;
        }
    }

Spring dao开发之jdbcDaoSupport

1. 步骤一:创建WEB工程,引入需要的jar包
    * IOC的6个包
    * AOP的4个包
    * C3P0的1个包
    * MySQL的驱动包
    * JDBC的2个包
    * 整合JUnit测试包

2. 步骤二:引入配置文件
    * 引入配置文件
        * 引入log4j.properties

        * 引入applicationContext.xml
            <bean id="dataSource" class="com.mchange.v2.c3p0.ComboPooledDataSource">
                <property name="driverClass" value="com.mysql.jdbc.Driver"/>
                <property name="jdbcUrl" value="jdbc:mysql:///spring "/>
                <property name="user" value="root"/>
                <property name="password" value="root"/>
            </bean>

3. 步骤三:创建对应的包结构和类
    * com.kkb.demo1
        * AccountService
        * AccountServlceImpl
        * AccountDao
        * AccountDaoImpl

4. 步骤四:引入Spring的配置文件,将类配置到Spring中
    <bean id="accountService" class="com.kkb.demo1.AccountServiceImpl">
    </bean>

    <bean id="accountDao" class="com.kkb.demo1.AccountDaoImpl">
    </bean>

5. 步骤五:在业务层注入DAO ,在DAO中注入JDBC模板(强调:简化开发,以后DAO可以继承JdbcDaoSupport类)
    <bean id="accountService" class="com.kkb.demo1.AccountServiceImpl">
        <property name="accountDao" ref="accountDao"/>
    </bean>

    <bean id="accountDao" class="com.kkb.demo1.AccountDaoImpl">
        <property name="dataSource" ref="dataSource"/>
    </bean>

6. 步骤六:编写DAO和Service中的方法
    public class AccountDaoImpl extends JdbcDaoSupport implements AccountDao {
        public void outMoney(String out, double money) {
            this.getJdbcTemplate().update("update t_account set money = money = ? where name = ?", money,out);
        }
        public void inMoney(String in, double money) {
            this.getJdbcTemplate().update("update t_account set money = money + ? where name = ?", money,in);
        }
    }

7. 步骤七:编写测试程序.
    @RunWith(SpringJUnit4ClassRunner.class)
    @ContextConfiguration("classpath:applicationContext.xml")
    public class Demo1 {

        @Resource(name="accountService")
        private AccountService accountService;

        @Test
        public void run1(){
            accountService.pay("冠希", "美美", 1000);
        }
    }

Spring 应用之事务支持

事务回顾

事务:指的是逻辑上一组操作,组成这个事务的各个执行单元,要么一起成功,要么一起失败!

事务特性

  • 原子性
  • 一致性
  • 隔离性
  • 持久性

如果不考虑隔离性,引发安全性问题

  • 读问题
    • 脏读
    • 不可重复读
    • 虚读

如何解决安全性问题

读问题解决,设置数据库隔离级别

Spring 框架的事务管理相关的类和API

  1. PlatformTransactionManager 接口:平台事务管理器(真正管理事务的类)。该接口有具体的实现类,根据不同持久层框架,需要选择不同的实现类!
  2. TransactionDefinition接口:事务定义信息(事务的隔离级别,传播行为,超时,只读)
  3. TransactionStatus接口:事务的状态
  4. 总结:上述对象之间的关系,平台事务管理器真正管理事务对象,根据事务定义的信息 TransactionDefition 进行事务管理,在管理事务中产生一些状态,将状态记录到 TransactionStatus中
  5. PlaformTransactionManager接口中实现类和常用的方法
    • 接口的实现类
      • 如果使用的 Spring的JDBC模板或者MyBatis框架,需要选择 DataSourceTransactionManager 实现类
      • 如果使用的是Hibernate框架,需要选择 HibernateTransactionManager 实现类
    • 该接口的常用方法
      • void commit(TransactionStatus status)
      • TransactionStatus getTransaction(TransactionDefinition definition)
      • void rollback(TransactionStatus status)
  6. TransactionDefinition
    • 事务隔离级别的常量
        • static int ISOLATION_DEFAULT--采用数据库的默认隔离级别
        • static int ISOLATION_READ_UNCOMMITTED
        • static int ISOLATION_READ_COMMITTED
        • static int ISOLATION_REPEATABLE_READ
        • static int ISOLATION_SERIALIZABLE
    • 事务的传播行为常量(不用设置,使用默认值)
      • 先解释什么是事务的传播行为:解决的是业务层之间的方法调用
      • PROPAGATION_REQUIRED(默认值) --A中有事务,使用A中的事务,如果没有,B就会开启一个新的事务,将A包含进来.(保证A,B在同一个事务中),默认值
      • PROPAGATION_SUPPORTS --A中有事务,使用A中的事务。如果A中没有事务,那么B也不使用事务
      • PROPAGATION_MANDATORY --A中有事务,使用A中事务,如果A没有事务,抛出异常
      • PROPAGATION_REQUIRES_NEW --A中有事务,将A中的事务挂起,B创建一个新的事务。(保证A,B没有在一个事务中)
      • PROPAGATION_NOT_SUPPORTED --A中有事务,将A中的事务挂起
      • PROPAGATION_NEVER --A中有事务,抛出异常、
      • PROPAGATION_NESTED --嵌套事务,当A执行之后,就会在这个位置设置一个保存点,如果B没有问题,执行通过,如果B出现异常,运行客户根据需求回滚(选择回滚到保存点或者是最初始状态)

Spring 框架事务管理的分类

  1. Spring 的编程式事务管理(不推荐使用)
    • 通过手动编写代码的方式完成事务的管理(不推荐)
  2. Spring的声明式事务管理(底层采用AOP的技术)
    • 通过一段配置的方式完成事务的管理

编程式事务管理(了解)

1. 说明:Spring为了简化事务管理的代码:提供了模板类 TransactionTemplate,所以手动编程的方式来管理事务,只需要使用该模板类即可!!

2. 手动编程方式的具体步骤如下:
    1. 步骤一:配置一个事务管理器,Spring使用PlatformTransactionManager接口来管理事务,所以咱们需要使用到他的实现类!!
        <!-- 配置事务管理器 -->
        <bean id="transactionManager" class="org.springframework.jdbc.datasource.DataSourceTransactionManager">
            <property name="dataSource" ref="dataSource"/>
        </bean>

    2. 步骤二:配置事务管理的模板
        <!-- 配置事务管理的模板 -->
        <bean id="transactionTemplate" class="org.springframework.transaction.support.TransactionTemplate">
            <property name="transactionManager" ref="transactionManager"/>
        </bean>

    3. 步骤三:在需要进行事务管理的类中,注入事务管理的模板
        <bean id="accountService" class="com.itheima.demo1.AccountServiceImpl">
            <property name="accountDao" ref="accountDao"/>
            <property name="transactionTemplate" ref="transactionTemplate"/>
        </bean>

    4. 步骤四:在业务层使用模板管理事务:
        // 注入事务模板对象
        private TransactionTemplate transactionTemplate;
        public void setTransactionTemplate(TransactionTemplate transactionTemplate) {
            this.transactionTemplate = transactionTemplate;
        }

        public void pay(final String out, final String in, final double money) {
            transactionTemplate.execute(new TransactionCallbackWithoutResult() {

                protected void doInTransactionWithoutResult(TransactionStatus status) {
                    // 扣钱
                    accountDao.outMoney(out, money);
                    int a = 10/0;
                    // 加钱
                    accountDao.inMoney(in, money);
                }
            });
        }

声明式事务管理

声明式事务管理又分成两种方式

    • 基于AspectJ的XML方式(重点掌握)
    • 基于AspectJ的注解方式(重点掌握)

事务管理之基于AspectJ的XML方式(重点掌握)

准备转账环境

业务层:

AccountService

AccountServiceImpl

Spring源码分析

持久层

AccountDao

AccountDaoImpl

spring配置

Spring源码分析

单元测试代码:

Spring源码分析

配置事务管理的AOP

平台事务管理器:DataSourceTransactionManager

Spring源码分析

事务通知:<tx:advice id="" transaction-manager="" />

Spring源码分析

AoP配置

<aop:config>

<aop:advisor advice-ref="" pointcut="" />

</aop:config>

Spring源码分析

事务管理之基于AspectJ的注解方式(重点掌握)

Service类上或者方法上加注解:

类上加@Transactional:表示该类中所有方法都被事务管理

方法上加@Transactional:表示只有改方法被事务管理

开始事务注解:

Spring源码分析

原文  http://www.cnblogs.com/chenyanbin/p/11756034.html
正文到此结束
Loading...