转载

Spring循环依赖知多少?

结合Spring Bean加载流程,本文对Spring单例构造器循环依赖及Field循环依赖进行分析。对于构造器循环依赖,目前Spring是无法解决的;Field循环依赖,Spring通过提前暴露实例化Bean及缓存不同阶段的bean(三级缓存)进行依赖排除。网上也有不少一些关于这方面的文章,但作者想从缓存生命周期及多例Bean循环依赖这方面另辟蹊径,深入理解下Spring Ioc的精髓。这是第二篇博文,希望能养成梳理笔记的好习惯。

什么是循环依赖?

循环依赖,简单地说,就是循环引用,两个或者多个 bean 相互之间的持有对方,形成一个闭环。如,A 依赖 B,B 又依赖 A,它们之间形成了循环依赖,又或者是 A 依赖 B,B 依赖 C,C 又依赖 A。可以用一张简图描述这种依赖关系。

Spring循环依赖知多少?

怎么解决循环依赖?

Spring循环依赖的理论依据其实是Java基于引用传递,当我们获取到对象的引用时,对象的field或者或属性是可以延后设置的。接下来,将通过构造器循环依赖及Field循环依赖进行阐述。

Spring Bean加载流程

在分析循环依赖之前我们先回顾下Spring Bean加载的流程。

1)项目启动时创建ServletContext实例,将context-param中键值对值存入ServletContext中;

2)当创建Context LoaderListener时,由于监听器实现了ServletContextListener接口,而ServletContextListener提供了监听web容器启动时,初始化ServletContext后的事件监听及销毁ServletContext前的事件监听;因此,contextLoaderListener默认实现contextInitialized和contextDestroyed这两个方法;容器的初始化就是从contextInitialized开始的;

3)首先先创建WebApplicationContext的实例,如果配置了contextClass属性值,则代表配置了相应的WebApplicationContext容器实现类,如果没有配置,默认创建的实例对象是XmlWebApplicationContext;

4)通过contextConfigLocation获取容器加载的配置文件,循环遍历configLocation,调用AbstractBeanDefinitionReader的loadDefinitionBeans方法进行解析并注册,解析的过程主要有以下几个步骤:

  • 将xml转换为Document对象,最终调用DefaultBeanDefinitionDocumentReader中的parseBeanDefinitions方法;

  • 解析Document中的Node节点,如果是默认的bean标签直接注册(调用的是org.springframework.beans.factory.support.BeanDefinitionReaderUtils#registerBeanDefinition方法,如果是自定义的命名空间标签,获得命名空间后,拿到对应的NamespaceHandler(从spring中的jar包中的meta-inf/spring.handlers属性文件中获取),调用其parse方法进行解析;

  • 调用NamespaceHandler的init方法注册每个标签对应的解析器;

  • 根据标签名称获得对应的解析器,解析具体的标签; 解析注册这些步骤最终将解析所得的BeanDefinition放入一个map中,这时并没有进行注入。

5)实例化 入口是AbstractApplicationContext#finishBeanFactoryInitialization方法,以getBean方法为入口,先从缓存中获取,如果拿不到时,通过工厂方法或构造器实例化一个Bean,对于构造器我们可以指定构造参数。

6)依赖注入(populateBean) 装配bean依赖,项目中大都使用@Autowired注解,org.springframework.beans.factory.annotation.AutowiredAnnotationBeanPostProcessor#postProcessPropertyValues,这个过程可能进行递归进行依赖注入;最终通过反射将字段设置到bean中。

7)初始化:通过后置处理器完成对bean的一些设置,如判断否实现intializingBean,如果实现调用afterPropertiesSet方法,创建代理对象等;

8)最终将根上下文设置到servletContext属性中;

Spring bean的加载最主要的过程集中在5,6,7这三个步骤中,对应着createBean、populateBean及intializeBean这三个方法上,循环依赖产生在createBean和populateBean这两个方法中。

构造器循环依赖

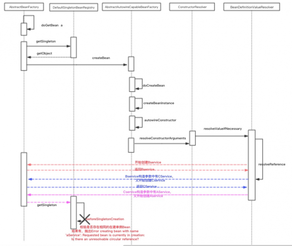
对于构造器循环依赖,其依赖产生在实例化Bean上,也就是在createBean这个方法。对于这种循环依赖Spring是没有办法解决的。

<bean id = "aService" class="com.yfty.eagle.service.AService">
	<constructor-arg index="0" ref="bService"/>
</bean>

<bean id = "bService" class="com.yfty.eagle.service.BService">
	<constructor-arg index="0" ref="cService"/>
</bean>

<bean id = "cService" class="com.yfty.eagle.service.CService">
	<constructor-arg index="0" ref="aService"/>
</bean>
复制代码

执行流程

Spring循环依赖知多少?
分析: 在解析xml中的bean元素生成BeanDefination对象时,constructor-arg节点,最终会被赋值到constructorArgumentValues这个Map中,作为构造函数入参。在创建AService时解析构造函数对象时,发现有BService的引用,此时创建BService,发现又有CService的引用,而CService又引用了AService。在实例化Bean时,会将beanName存入singletonsCurrentlyInCreation集合中,当发现重复时,即说明有循环依赖,抛出异常。 综上,对于构造器循环依赖,Spring也无法解决。
Spring循环依赖知多少?
/**
 * Callback before singleton creation.
 * <p>The default implementation register the singleton as currently in creation.
 * @param beanName the name of the singleton about to be created
 * @see #isSingletonCurrentlyInCreation
 */
protected void beforeSingletonCreation(String beanName) {
    if (!this.inCreationCheckExclusions.contains(beanName) && !this.singletonsCurrentlyInCreation.add(beanName)) {
    	throw new BeanCurrentlyInCreationException(beanName);
    }
}
复制代码

Field属性或Property循环依赖

在xml文件配置property属性或者使用@Autowired注解,其实这两种同属于一类。下面分析Spring是如何通过提前曝光机制+三级缓存来排除bean之间依赖的。

三级缓存

/** Cache of singleton objects: bean name --> bean instance */
一级缓存:维护着所有创建完成的Bean
private final Map<String, Object> singletonObjects = new ConcurrentHashMap<String, Object>(256);

/** Cache of early singleton objects: bean name --> bean instance */
二级缓存:维护早期暴露的Bean(只进行了实例化,并未进行属性注入)
private final Map<String, Object> earlySingletonObjects = new HashMap<String, Object>(16);

/** Cache of singleton factories: bean name --> ObjectFactory */
三级缓存:维护创建中Bean的ObjectFactory(解决循环依赖的关键)
private final Map<String, ObjectFactory<?>> singletonFactories = new HashMap<String, ObjectFactory<?>>(16);
复制代码

依赖排除

由Spring Bean创建的过程,首先Spring会尝试从缓存中获取,这个缓存就是指singletonObjects,主要调用的方法是getSingleton;如果缓存中没有,则调下Spring bean创建过程中,最重要的一个方法doCreateBean。

protected Object getSingleton(String beanName, boolean allowEarlyReference) {
   // 从一级缓存中获取
   Object singletonObject = this.singletonObjects.get(beanName);
   // 如果一级缓存没有,并且bean在创建中,会从二级缓存中获取
   if (singletonObject == null && isSingletonCurrentlyInCreation(beanName)) {
      synchronized (this.singletonObjects) {
         singletonObject = this.earlySingletonObjects.get(beanName);
         // 二级缓存不存在,并且允许从singletonFactories中通过getObject拿到对象
         if (singletonObject == null && allowEarlyReference) {
            ObjectFactory<?> singletonFactory = this.singletonFactories.get(beanName);
            // 三级缓存不为空,将三级缓存提升至二级缓存,并清除三级缓存
            if (singletonFactory != null) {
               singletonObject = singletonFactory.getObject();
               this.earlySingletonObjects.put(beanName, singletonObject);
               this.singletonFactories.remove(beanName);
            }
         }
      }
   }
   return (singletonObject != NULL_OBJECT ? singletonObject : null);
}
复制代码

分析:Spring首先从singletonObjects(一级缓存)中尝试获取,如果获取不到并且对象在创建中,则尝试从earlySingletonObjects(二级缓存)中获取,如果还是获取不到并且允许从singletonFactories通过getObject获取,则通过三级缓存获取,即通过singletonFactory.getObject()。如果获取到了,将其存入二级缓存,并清除三级缓存。

如果缓存中没有bean对象,那么Spring会创建Bean对象,将实例化的bean提前曝光,并且加入缓存中。

protected Object doCreateBean(final String beanName, final RootBeanDefinition mbd, final Object[] args)
            throws BeanCreationException {

    // Instantiate the bean.
    BeanWrapper instanceWrapper = null;
    ......
    if (instanceWrapper == null) {
        //这个是实例化Bean的方法,会调用构造方法,生成一个原始类型的Bean
        instanceWrapper = createBeanInstance(beanName, mbd, args);
    }
    
    // 提前曝光这个实例化的Bean,方便其他Bean使用
    boolean earlySingletonExposure = (mbd.isSingleton() && this.allowCircularReferences &&
            isSingletonCurrentlyInCreation(beanName));
            
    // 满足单例 + allowCircularReferences默认为true + bean在singletonsCurrentlyInCreation集合中时,earlySingletonExposure为true    
    if (earlySingletonExposure) {
        if (logger.isDebugEnabled()) {
            logger.debug("Eagerly caching bean '" + beanName +
                    "' to allow for resolving potential circular references");
        }
        // 将bean加入三级缓存中
        addSingletonFactory(beanName, new ObjectFactory<Object>() {
            @Override
            public Object getObject() throws BeansException {
                return getEarlyBeanReference(beanName, mbd, bean);
            }
        });
    }
    
    // Initialize the bean instance.
    Object exposedObject = bean;
    try {
        // 属性注入,这里可能发生循环依赖
        populateBean(beanName, mbd, instanceWrapper);
        if (exposedObject != null) {
            // 初始化bean 
            exposedObject = initializeBean(beanName, exposedObject, mbd);
        }
    }
      ............
      return exposedObject;
}
复制代码

分析:当通过无参构造,获得一个实例化bean时,Spring会将其提前曝光,即在实例化后注入属性前将其加入三级缓存中。下面以AService和BService相互依赖为例,说明依赖排除过程。

  • AService实例化后,在注入属性前提前曝光,将其加入三级缓存singletonFactories中,供其他bean使用;
  • AService通过populateBean注入BService,从缓存中获取BService,发现缓存中没有,开始创建BService实例;
  • BService实例也会在属性注入前提前曝光,加入三级缓存中,此时三级缓存中有AService和BService;
  • BService在进行属性注入时,发现有AService引用,此时,创建AService时,会先从缓存中获取AService(先从一级缓存中取,没有取到后,从二级缓存中取,也没有取到,这时,从三级缓存中取出),这时会清除三级缓存中的AService,将其将其加入二级缓存earlySingletonObjects中,并返回给BService供其使用;
  • BService在完成属性注入,进行初始化,这时会加入一级缓存,这时会清除三级缓存中的BService,此时,三级缓存为空,二级缓存中有AService,一级缓存中有BService;
  • BService初始化后注入AService中,AService进行初始化,将其加入一级缓存,清除二级缓存AService;

从上述分析可知,singletonFactories即三级缓存才是解决循环依赖的关键,它是一个桥梁。

Spring循环依赖知多少?

缓存生命周期

实例化的bean是何时加入缓存中,又是何时将其删除的,它们之间有什么区别呢?接下来,本文会一一作答。

  • 三级缓存

当earlySingletonExposure属性为true时,将beanFactory加入缓存;当通过getSingleton从三级缓存中取出实例化的原始bean时或者完成初始化后,并清除singletonFactories中bean的缓存。

  • 二级缓存

当earlySingletonExposure属性为true时,将beanFactory加入缓存,当通过getSingleton从三级缓存中取出实例化的原始bean时,此时,将获取的bean加入二级缓存。当完成bean初始化,将bean加入一级缓存后,清除二级缓存;

  • 一级缓存

当完成bean初始化,通过addSingleton将bean加入一级缓存singletonObjects中,并且这个缓存是常驻内存中的。

从上述分析可知,三级缓存和二级缓存是不共存的,且其在Spring完成初始化,都会被清除掉。

protected void addSingleton(String beanName, Object singletonObject) {
    synchronized (this.singletonObjects) {
	this.singletonObjects.put(beanName, (singletonObject != null ? singletonObject : NULL_OBJECT));
	this.singletonFactories.remove(beanName);
	this.earlySingletonObjects.remove(beanName);
	this.registeredSingletons.add(beanName);
    }
}
复制代码
原文  https://juejin.im/post/5dbb9fdef265da4d4c202483
正文到此结束
Loading...