转载

深入JavaWeb技术世界15:深入浅出Mybatis基本原理

本系列文章将整理到我在GitHub上的《Java面试指南》仓库,更多精彩内容请到我的仓库里查看

https://github.com/h2pl/Java-Tutorial

喜欢的话麻烦点下Star哈

文章首发于我的个人博客:

www.how2playlife.com

本文是微信公众号【Java技术江湖】的《走进JavaWeb技术世界》其中一篇,本文部分内容来源于网络,为了把本文主题讲得清晰透彻,也整合了很多我认为不错的技术博客内容,引用其中了一些比较好的博客文章,如有侵权,请联系作者。

该系列博文会告诉你如何从入门到进阶,从servlet到框架,从ssm再到SpringBoot,一步步地学习JavaWeb基础知识,并上手进行实战,接着了解JavaWeb项目中经常要使用的技术和组件,包括日志组件、Maven、Junit,等等内容,以便让你更完整地了解整个JavaWeb技术体系,形成自己的知识框架。为了更好地总结和检验你的学习成果,本系列文章也会提供每个知识点对应的面试题以及参考答案。

如果对本系列文章有什么建议,或者是有什么疑问的话,也可以关注公众号【Java技术江湖】联系作者,欢迎你参与本系列博文的创作和修订。

文末赠送8000G的Java架构师学习资料,需要的朋友可以到文末了解领取方式,资料包括Java基础、进阶、项目和架构师等免费学习资料,更有数据库、分布式、微服务等热门技术学习视频,内容丰富,兼顾原理和实践,另外也将赠送作者原创的Java学习指南、Java程序员面试指南等干货资源)

引言

在mybatis的基础知识中我们已经可以对mybatis的工作方式窥斑见豹(参考:《MyBatis————基础知识》)。

但是,为什么还要要学习mybatis的工作原理?因为,随着mybatis框架的不断发展,如今已经越来越趋于自动化,从代码生成,到基本使用,我们甚至不需要动手写一句SQL就可以完成一个简单应用的全部CRUD操作。

从原生mybatis到mybatis-spring,到mybatis-plus再到mybatis-plus-spring-boot-starter。spring在发展,mybatis同样在随之发展。

万变的外表终将迷惑人们的双眼,只要抓住核心我们永远不会迷茫!

工作原理原型图

用最直观的图,来征服你的心!

深入JavaWeb技术世界15:深入浅出Mybatis基本原理

工作原理解析

mybatis应用程序通过SqlSessionFactoryBuilder从mybatis-config.xml配置文件(也可以用Java文件配置的方式,需要添加@Configuration)中构建出SqlSessionFactory(SqlSessionFactory是线程安全的);

然后,SqlSessionFactory的实例直接开启一个SqlSession,再通过SqlSession实例获得Mapper对象并运行Mapper映射的SQL语句,完成对数据库的CRUD和事务提交,之后关闭SqlSession。

说明:SqlSession是单线程对象,因为它是非线程安全的,是持久化操作的独享对象,类似jdbc中的Connection,底层就封装了jdbc连接。

详细流程如下:

1、加载mybatis全局配置文件(数据源、mapper映射文件等),解析配置文件,MyBatis基于XML配置文件生成Configuration,和一个个MappedStatement(包括了参数映射配置、动态SQL语句、结果映射配置),其对应着<select | update | delete | insert>标签项。

2、SqlSessionFactoryBuilder通过Configuration对象生成SqlSessionFactory,用来开启SqlSession。

3、SqlSession对象完成和数据库的交互:

a、用户程序调用mybatis接口层api(即Mapper接口中的方法)

b、SqlSession通过调用api的Statement ID找到对应的MappedStatement对象

c、通过Executor(负责动态SQL的生成和查询缓存的维护)将MappedStatement对象进行解析,sql参数转化、动态sql拼接,生成jdbc Statement对象

d、JDBC执行sql。

e、借助MappedStatement中的结果映射关系,将返回结果转化成HashMap、JavaBean等存储结构并返回。

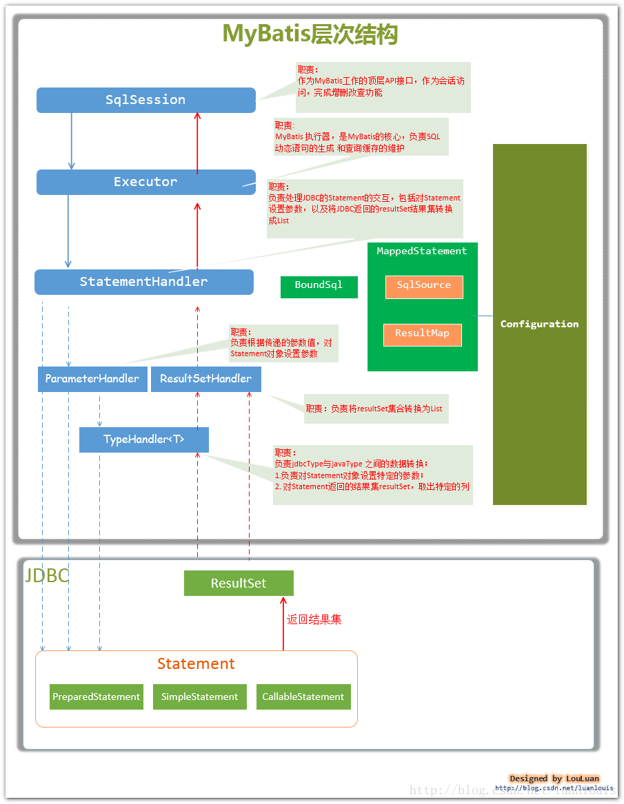
mybatis层次图:

深入JavaWeb技术世界15:深入浅出Mybatis基本原理

MyBatis框架及原理分析

MyBatis 是支持定制化 SQL、存储过程以及高级映射的优秀的持久层框架,其主要就完成2件事情:

  1. 封装JDBC操作
  2. 利用反射打通Java类与SQL语句之间的相互转换

MyBatis的主要设计目的就是让我们对执行SQL语句时对输入输出的数据管理更加方便,所以方便地写出SQL和方便地获取SQL的执行结果才是MyBatis的核心竞争力。

MyBatis的配置

MyBatis框架和其他绝大部分框架一样,需要一个配置文件,其配置文件大致如下:

<configuration>
    <settings>
        <setting name="cacheEnabled" value="true"/>
        <setting name="lazyLoadingEnabled" value="false"/>
        <!--<setting name="logImpl" value="STDOUT_LOGGING"/> <!– 打印日志信息 –>-->
    </settings>

    <typeAliases>
        <typeAlias type="com.luo.dao.UserDao" alias="User"/>
    </typeAliases>

    <environments default="development">
        <environment id="development">
            <transactionManager type="JDBC"/> <!--事务管理类型-->
            <dataSource type="POOLED">
                <property name="username" value="luoxn28"/>
                <property name="password" value="123456"/>
                <property name="driver" value="com.mysql.jdbc.Driver"/>
                <property name="url" value="jdbc:mysql://192.168.1.150/ssh_study"/>
            </dataSource>
        </environment>
    </environments>

    <mappers>
        <mapper resource="userMapper.xml"/>
    </mappers>
</configuration>

以上配置中,最重要的是数据库参数的配置,比如用户名密码等,如果配置了数据表对应的mapper文件,则需要将其加入到 节点下。

MyBatis的主要成员

  • Configuration MyBatis所有的配置信息都保存在Configuration对象之中,配置文件中的大部分配置都会存储到该类中
  • SqlSession 作为MyBatis工作的主要顶层API,表示和数据库交互时的会话,完成必要数据库增删改查功能
  • Executor MyBatis执行器,是MyBatis 调度的核心,负责SQL语句的生成和查询缓存的维护
  • StatementHandler 封装了JDBC Statement操作,负责对JDBC statement 的操作,如设置参数等
  • ParameterHandler 负责对用户传递的参数转换成JDBC Statement 所对应的数据类型
  • ResultSetHandler 负责将JDBC返回的ResultSet结果集对象转换成List类型的集合
  • TypeHandler 负责java数据类型和jdbc数据类型(也可以说是数据表列类型)之间的映射和转换
  • MappedStatement MappedStatement维护一条<select|update|delete|insert>节点的封装
  • SqlSource 负责根据用户传递的parameterObject,动态地生成SQL语句,将信息封装到BoundSql对象中,并返回
  • BoundSql 表示动态生成的SQL语句以及相应的参数信息

以上主要成员在一次数据库操作中基本都会涉及,在SQL操作中重点需要关注的是SQL参数什么时候被设置和结果集怎么转换为JavaBean对象的,这两个过程正好对应StatementHandler和ResultSetHandler类中的处理逻辑。

深入JavaWeb技术世界15:深入浅出Mybatis基本原理

(图片来自 《深入理解mybatis原理》 MyBatis的架构设计以及实例分析 )

参考文章

https://www.jianshu.com/p/e398435fc1c4

https://segmentfault.com/a/1190000015117926?utm_source=tag-newest#articleHeader4

https://blog.csdn.net/u014745069/article/details/80788127

https://blog.csdn.net/u014297148/article/details/78696096

https://blog.csdn.net/weixin_43184769/article/details/91126687

微信公众号

个人公众号:黄小斜

黄小斜是跨考软件工程的 985 硕士,自学 Java 两年,拿到了 BAT 等近十家大厂 offer,从技术小白成长为阿里工程师。

作者专注于 JAVA 后端技术栈,热衷于分享程序员干货、学习经验、求职心得和程序人生,目前黄小斜的CSDN博客有百万+访问量,知乎粉丝2W+,全网已有10W+读者。

黄小斜是一个斜杠青年,坚持学习和写作,相信终身学习的力量,希望和更多的程序员交朋友,一起进步和成长!

原创电子书:

关注微信公众号【黄小斜】后回复【原创电子书】即可领取我原创的电子书《菜鸟程序员修炼手册:从技术小白到阿里巴巴Java工程师》这份电子书总结了我2年的Java学习之路,包括学习方法、技术总结、求职经验和面试技巧等内容,已经帮助很多的程序员拿到了心仪的offer!

程序员3T技术学习资源:一些程序员学习技术的资源大礼包,关注公众号后,后台回复关键字 “资料” 即可免费无套路获取,包括Java、python、C++、大数据、机器学习、前端、移动端等方向的技术资料。

深入JavaWeb技术世界15:深入浅出Mybatis基本原理

技术公众号:Java技术江湖

如果大家想要实时关注我更新的文章以及分享的干货的话,可以关注我的微信公众号【Java技术江湖】

这是一位阿里 Java 工程师的技术小站。作者黄小斜,专注 Java 相关技术:SSM、SpringBoot、MySQL、分布式、中间件、集群、Linux、网络、多线程,偶尔讲点Docker、ELK,同时也分享技术干货和学习经验,致力于Java全栈开发!

(关注公众号后回复”Java“即可领取 Java基础、进阶、项目和架构师等免费学习资料,更有数据库、分布式、微服务等热门技术学习视频,内容丰富,兼顾原理和实践,另外也将赠送作者原创的Java学习指南、Java程序员面试指南等干货资源)

Java工程师必备学习资源:一些Java工程师常用学习资源,关注公众号后,后台回复关键字 “Java” 即可免费无套路获取。

深入JavaWeb技术世界15:深入浅出Mybatis基本原理

原文  https://how2playlife.com/2019/10/26/走进JavaWeb技术世界/深入JavaWeb技术世界15:深入浅出Mybatis基本原理/
正文到此结束
Loading...