转载

SpringMVC加载流程

这节介绍SpringMVC,SpringMVC是一种基于Java的实现MVC设计模式的请求驱动类型的轻量级Web框架。本章会介绍相关概念,流程,再从源码进行讲解。

1. MVC

MVC(Model View Controller)是一种软件设计的框架模式,它采用模型(Model)-视图(View)-控制器(controller)的方法把业务逻辑、数据与界面显示分离。MVC框架模式是一种复合模式,MVC的三个核心部件分别是

  • Model(模型):所有的用户数据、状态以及程序逻辑,独立于视图和控制器
  • View(视图):呈现模型,类似于Web程序中的界面,视图会从模型中拿到需要展现的状态以及数据,对于相同的数据可以有多种不同的显示形式(视图)
  • Controller(控制器):负责获取用户的输入信息,进行解析并反馈给模型,通常情况下一个视图具有一个控制器

2. SpringMVC流程

基本上大家都会在网上看到这张图:

SpringMVC加载流程

这个图描述了SpringMVC处理一个Http请求的基本流程,对应的流程为:

  • 用户发送请求至前端控制器DispatcherServlet。
  • DispatcherServlet收到请求调用HandlerMapping处理器映射器。
  • 处理器映射器找到具体的处理器(可以根据xml配置、注解进行查找),生成处理器对象及处理器拦截器(如果有则生成)一并返回给DispatcherServlet。
  • DispatcherServlet调用HandlerAdapter处理器适配器。
  • HandlerAdapter经过适配调用具体的处理器(Controller,也叫后端控制器)。
  • Controller执行完成返回ModelAndView。
  • HandlerAdapter将controller执行结果ModelAndView返回给DispatcherServlet。
  • DispatcherServlet将ModelAndView传给ViewReslover视图解析器。
  • ViewReslover解析后返回具体View.
  • DispatcherServlet根据View进行渲染视图(即将模型数据填充至视图中)。
  • DispatcherServlet响应用户。

还有大家都会接触到的demo:

web.xml

<?xml version="1.0" encoding="UTF-8"?>
<web-app xmlns="http://xmlns.jcp.org/xml/ns/javaee"
         xmlns:xsi="http://www.w3.org/2001/XMLSchema-instance"
         xsi:schemaLocation="http://xmlns.jcp.org/xml/ns/javaee http://xmlns.jcp.org/xml/ns/javaee/web-app_4_0.xsd"
         version="4.0">
    <context-param>
        <param-name>contextConfigLocation</param-name>
        <param-value>/WEB-INF/applicationContext.xml</param-value>
    </context-param>
    <listener>
        <listener-class>org.springframework.web.context.ContextLoaderListener</listener-class>
    </listener>
    <servlet>
        <servlet-name>dispatcher</servlet-name>
        <servlet-class>org.springframework.web.servlet.DispatcherServlet</servlet-class>
        <load-on-startup>1</load-on-startup>
    </servlet>
    <servlet-mapping>
        <servlet-name>dispatcher</servlet-name>
        <url-pattern>/*</url-pattern>
    </servlet-mapping>
</web-app>

在applicationContext.xml,指定包的扫描访问并添加标签

<context:component-scan base-package="xxx" />

<mvc:annotation-driven />

添加Controller

import org.springframework.web.bind.annotation.RequestMapping;
import org.springframework.web.bind.annotation.RestController;

@RestController
public class HelloController {
    @RequestMapping("/hello")
    public String excute() {
        return "hello";
    }
}

上面表示的意思为:

  • 开启ContextLoaderListener加载Spring根Context,对应的配置文件为applicationContext.xml
  • 开启DispatcherServlet监听/*下的所有请求,加载WebContext,对应的配置文件为dispatcher-servlet.xml
  • 指定扫描包路径,并开启mvc注解支持
  • 添加对应的Controller,使用@RestController标记为Controller对象并使用@RequestMapping标记处理的请求路径

3. SpringMVC加载流程

SpringMVC的加载是依赖Servlet切入的,主要依赖两个技术点:Listener和Servlet。

3.1. ContextLoaderListener的加载

从web.xml中可以知道,ContextLoaderListener依赖于Servlet的Listener技术。Listener是在servlet2.3中加入的,主要用于对session、request、context等进行监控。使用Listener需要实现相应的接口。触发Listener事件的时候,tomcat会自动调用相应的Listener的方法。常用的监听接口包括:

  • HttpSessionListener:监听session的创建和销毁。
  • ServletRequestListener:监听request的创建和销毁
  • ServletContextListener:监听context的创建和销毁。

这里主要使用了ServletContextListener,用于在Servlet初始化前执行自定义动作。

ContextLoaderListener的定义如下:

public class ContextLoaderListener extends ContextLoader implements ServletContextListener {
    public ContextLoaderListener() {
    }
    
    public ContextLoaderListener(WebApplicationContext context) {
        super(context);
    }
    
    @Override
    public void contextInitialized(ServletContextEvent event) {
        initWebApplicationContext(event.getServletContext());
    }
    
    @Override
    public void contextDestroyed(ServletContextEvent event) {
        closeWebApplicationContext(event.getServletContext());
        ContextCleanupListener.cleanupAttributes(event.getServletContext());
    }
}

该类继承了ContextLoader,并通过contextInitialized方法执行了初始化(传入ServletContext),通过contextDestroyed方法进行资源销毁回收。重点看ContextLoader方法。

ContextLoader在初始化时,会先执行内部的一个静态代码块:

private static final Properties defaultStrategies;

static {
    try {
        ClassPathResource resource = new ClassPathResource(DEFAULT_STRATEGIES_PATH, ContextLoader.class);
        defaultStrategies = PropertiesLoaderUtils.loadProperties(resource);
    }
    catch (IOException ex) {
        throw new IllegalStateException("Could not load 'ContextLoader.properties': " + ex.getMessage());
    }
}

这一步会加载classpath下的配置文件ContextLoader.properties,该文件将作为默认配置用于初始化Properties对象defaultStrategies。

3.1.1. contextInitialized

contextInitialized方法的主要内容如下:

SpringMVC加载流程

过程为:

(1) 判断当前Context是否已经初始化过

通过判断ServletContext中是否存在key为org.springframework.web.context.ROOT的值

  • 初始化WebApplicationContext:从ContextLoader.properties中查找WebApplicationContext的具体实现,如下:

    org.springframework.web.context.WebApplicationContext=org.springframework.web.context.support.XmlWebApplicationContext

即XmlWebApplicationContext,然后初始化该类

(2) 配置并刷新该XMLWebApplicationContext

XMLWebApplicationContext继承简图如下:

SpringMVC加载流程

层级比较明显,本身也是一个RefreshableConfigApplicationContext(具体内容可以看往期内容)。其父类保存了ServletContext和ServletConfig两个Web Context相关的对象,其本身也维持了一些默认属性,如

DEFAULT_CONFIG_LOCATION = "/WEB-INF/applicationContext.xml";

这个属性就是默认的Spring配置文件的路径。

需要指出的是XMLWebApplicationContext重写了父类的loadBeanDefinitions方法

@Override
protected void loadBeanDefinitions(DefaultListableBeanFactory beanFactory) throws BeansException, IOException {
    // Create a new XmlBeanDefinitionReader for the given BeanFactory.
    XmlBeanDefinitionReader beanDefinitionReader = new XmlBeanDefinitionReader(beanFactory);

    // Configure the bean definition reader with this context's
    // resource loading environment.
    beanDefinitionReader.setEnvironment(getEnvironment());
    beanDefinitionReader.setResourceLoader(this);
    beanDefinitionReader.setEntityResolver(new ResourceEntityResolver(this));

    // Allow a subclass to provide custom initialization of the reader,
    // then proceed with actually loading the bean definitions.
    initBeanDefinitionReader(beanDefinitionReader);
    loadBeanDefinitions(beanDefinitionReader);
}

protected void loadBeanDefinitions(XmlBeanDefinitionReader reader) throws IOException {
    String[] configLocations = getConfigLocations();
    if (configLocations != null) {
        for (String configLocation : configLocations) {
            reader.loadBeanDefinitions(configLocation);
        }
    }
}
    
@Override
protected String[] getDefaultConfigLocations() {//Tip:返回配置文件路径
    if (getNamespace() != null) {
        return new String[] {DEFAULT_CONFIG_LOCATION_PREFIX + getNamespace() + DEFAULT_CONFIG_LOCATION_SUFFIX};
    }
    else {
        return new String[] {DEFAULT_CONFIG_LOCATION};
    }
}

这里用了XmlBeanDefinitionReader来解析Bean定义,且指定了配置文件的加载逻辑,getConfigLocations方法:如果父类的configLocations不为空,则返回该值,否则返回getDefaultConfigLocations的值。而getDefaultConfigLocations方法逻辑为:如果存在命名空间,则返回/WEB_INF/namespace.xml作为配置文件,否则返回/WEB-INF/applicationContext.xml。对应上面的demo,将返回配置中的文件(同默认值相同)。

XMLWebApplicationContext的初始化步骤为:

  • 读取contextId配置,进行设置
  • 读取contextConfigLocation配置,使用指定的配置文件,若没有则使用上面提到的默认配置文件DEFAULT_CONFIG_LOCATION
  • 加载contextInitializerClasses指定的class,用于在context刷新前执行自定义处理
  • 调用XMLWebApplicationContext的refresh方法

(3)标记已经初始化

通过将该根Context存在ServletContext中,并设置值为org.springframework.web.context.ROOT,用于第(1)步的判断

3.1.2. contextDestroyed

销毁过程比较简单,首先调用WebApplicationContext的close方法销毁该Context,然后移除ServletContex中的org.springframework.web.context.ROOT属性值,最后清除ServletContext中所有org.springframework.开头的属性值。

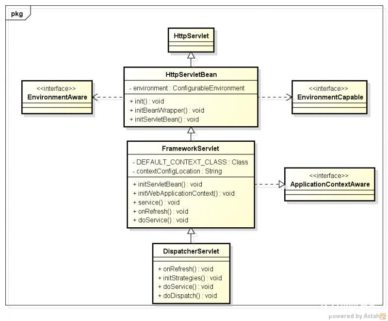
3.2. DispatcherServlet的加载

同ContextLoaderListener类似,DispatcherServlet依赖于Servlet进行扩展。DispatcherServlet的结构如下:

SpringMVC加载流程

如上,DispatcherServlet继承自HttpServlet,并重写了doService方法,用于处理http请求,其中:

3.2.1. HttpServletBean

在HttpServlet的继承上增加了ConfigurableEnvironment属性,用于存放Servlet的配置项。通过重写init方法,在初始化时将servlet配置项添加到上下文环境变量中,并在该方法中开放了initBeanWrapper和initServletBean方法给子类。

3.2.2. FrameworkServlet

基于Servlet实现的Web框架,每个Servlet内部都对应一个XmlWebApplicationContext对象,且namespace格式为ServletName-servlet。上面说了在没显示设定配置文件路径的情况下,且存在namespace时,会使用/WEB-INF/namespace.xml作为Spring配置文件,对应到demo即为/WEB-INF/dispatcher-servlet.xml。FrameworkServlet重写了父类的intServletBean方法,对XmlWebApplicationContext的初始化工作。Servlet在初始化XmlWebApplicationContext时,会尝试从ServletContext中获取根Context(上面提到的,会将根Ccontext放到ServletContext中以标记已经初始化过)并设置为当前Context的父Context,然后再按照雷士根Contextde 的初始化过程对其进行初始化。不同的是,会在refresh前开放口子进行扩展,包括:

  • 对内通过重写子类的postProcessWebApplicationContext方法
  • 对外通过加载并执行globalInitializerClasses中配置的ApplicationContextInitializer类

FrameworkServlet还重写了父类的各doXXX方法,都交给processService方法,以处理Http请求。processService最终委托给了doService方法。

3.2.3. DispatchdrServlet

是SpringMVC处理Http请求的主要实现,主要完成了两件事:

3.1. 重写了onRefresh方法

初始化时设置了众多默认处理策略,包括:文件处理策略、HandlerMapping处理策略、HandlerAdapter处理策略、HandlerException处理策略、View解析策略等。SpringMVC在处理Http的每个步骤上,都提供了类似filter的机制,每个步骤都能够注册多个策略处理器,按照顺序选择出能够处理当前请求的策略并交给其处理。而大部分的默认策略来至于spring-mvc模块下的org/springframework/web/servlet/DispatcherServlet.properties文件,如下:

SpringMVC加载流程

下面为本人demo(SpringBoot)运行时DispatcherServlet各属性以及注册的各策略的情况

SpringMVC加载流程

主要关注handlerMappings中的RequestMappingHandlerMapping和handlerAdapters中的RequestMappingHandlerAdapter。这两个都不是在DispatcherServlet.properties文件中指定的,而是在开启<mvc:annotation-driven />后自动注册的,这个后面会介绍。

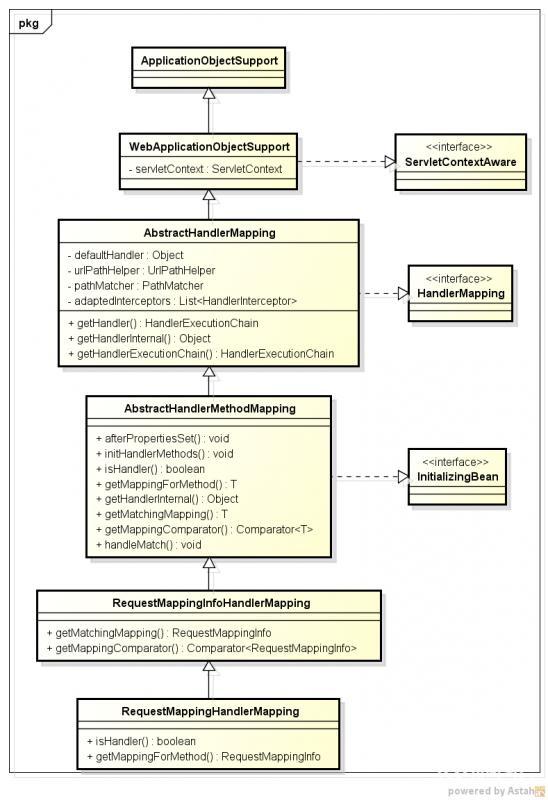
3.1.1 RequestMappingHandlerMapping初始化

RequestMappingHandlerMapping主要用于查找@RequestMapping注解的handler,其继承关系如下:

SpringMVC加载流程

  • AbstractHandlerMapping:实现了HandlerMapping接口,提供了获取handler的主要实现。getHandler方法的实现为,将具体handler的查找委托给了子类的getHandlerInternal方法,然后跟当前请求路径相关的interceptor一起包装为一个HandlerExecutionChain返回。interceptor为所有实现了MappedInterceptor接口的bean,会在AbstractHandlerMapping初始化的时候遍历上下文进行查找。
  • AbstractHandlerMethodMapping:在AbstractHandlerMapping的基础上,主要提供了根据请求查找对应handler method的实现,即getHandlerInternal方法。该类会在初始化时遍历上下文中所有的Bean,然后符合条件的Bean(通过isHandler方法),遍历当前Bean符合条件的方法(通过getMappingForMethod方法),每个方法都有一个对应的path,称为lookUpPath。getHandlerInternal实现上也是通过请求的HttpServletRequest得到对应的lookUpPath,然后从内存缓存中获取对应的handler。
  • RequestMappingHandlerMapping:@RequestMapping的实现,主要实现了 isHandler和getMappingForMethod。

    • isHandler:判断是否出现@Controller注解或者@RequestMapping注解
    • getMappingForMethod:根据@RequestMapping注解返回RequestMappingInfo实例。

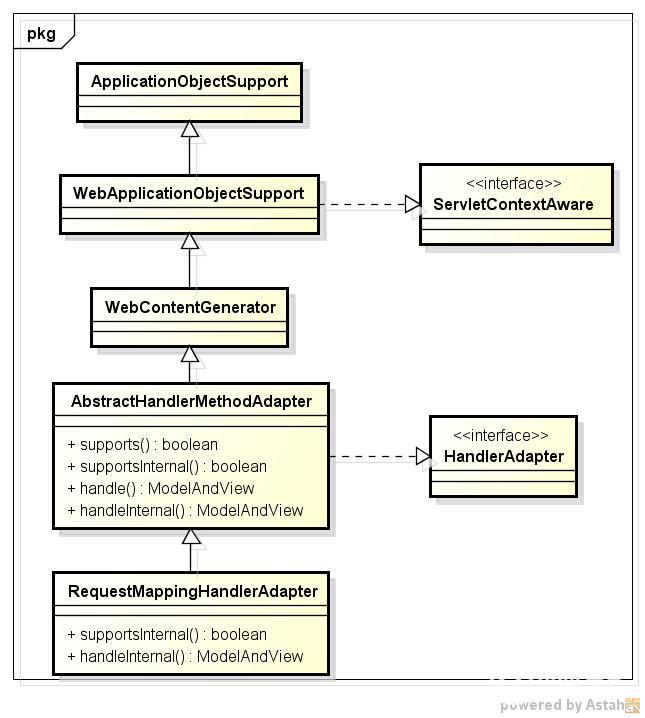
3.1.2 RequestMappingHandlerAdapter初始化

RequestMappingHandlerAdapter主要完成HandlerMethod的执行,,其继承关系如下:

SpringMVC加载流程

  • AbstractHandlerMethodAdapter:用于判断是否支持Handler的执行,需要传入的handler是否为HandlerMethod实例,同时将handler的执行委托给子类的handleInternal方法。
  • RequestMappingHandlerAdapter:真正执行handler对应的Method对象,会调用各种resolvers解析参数,用于在反射时作为入参传入;调用各种converter用于对结果进行加工等操作。

3.2. 重写doService方法

实现了Http请求的处理过程,具体流程如下图,即开头提及的SpringMVC处理Http请求的过程,前面已经介绍过流程,这里不再赘述。

SpringMVC加载流程

3.3. mvc:annotation-driven

按照之前说的,先看resource/META-INF/spring.handlers文件,这个配置在spring-webmvc模块下,内容为:

http/://www.springframework.org/schema/mvc=org.springframework.web.servlet.config.MvcNamespaceHandler

支持的标签如下:

SpringMVC加载流程

annotation-driven的解析类为:AnnotationDrivenBeanDefinitionParser,该类主要自动做了如下动作:

  • 注入了RequestMappingHandlerMapping和BeanNameUrlHandlerMapping两个HandlerMapping实现
  • 注入了RequestMappingHandlerAdapter、HttpRequestHandlerAdapter和SimpleControllerHandlerAdapter三个HandlerAdapter实现。需要指出的是对于RequestMappingHandlerAdapter,如果没有配置message-converters标签指定消息处理器的话,会根据classpath中存在的包自动注入处理器,包括:

    • ByteArrayHttpMessageConverter
    • StringHttpMessageConverter
    • ResourceHttpMessageConverter
    • SourceHttpMessageConverter
    • AllEncompassingFormHttpMessageConverter
    • 如果存在com.rometools.rome.feed.WireFeed类,则增加AtomFeedHttpMessageConverter、RssChannelHttpMessageConverter
    • 如果存在com.fasterxml.jackson.dataformat.xml.XmlMapper类,则增加MappingJackson2XmlHttpMessageConverter
    • 如果存在javax.xml.bind.Binder类,则增加Jaxb2RootElementHttpMessageConverter
    • 如果存在com.fasterxml.jackson.databind.ObjectMapper和com.fasterxml.jackson.core.JsonGenerator,则增加MappingJackson2HttpMessageConverter
    • 如果存在com.google.gson.Gson,则增加GsonHttpMessageConverter
  • 注入了ExceptionHandlerExceptionResolver用于实现@ExceptionHandler注解、注入了ResponseStatusExceptionResolver用于实现@ResponseStatus和DefaultHandlerExceptionResolver
  • 注入了AntPathMatcher和UrlPathHelper用于路径解析

上面介绍了SpringMVC大体流程的实现,当然还有很多细节没有进行说明,如@Param,HttpServletRequest等各种参数的解析和注入,响应结果转为json等各种结果的加工,详细内容可以根据上面介绍再进行深入。

4. WebApplicationInitializer

Servlet3.0+提供了ServletContainerInitializer接口,用于在web容器启动时为提供给第三方组件机会做一些初始化的工作,例如注册servlet或者filtes等。

每个框架要使用ServletContainerInitializer就必须在对应的jar包的META-INF/services 目录创建一个名为javax.servlet.ServletContainerInitializer的文件,文件内容指定具体的ServletContainerInitializer实现类。spring-web模块下便存在该配置:

SpringMVC加载流程

内容为:

org.springframework.web.SpringServletContainerInitializer

SpringServletContainerInitializer的主要功能是加载classpath下的所有WebApplicationInitializer实现类(非接口、非抽象类),按照@Order进行排序后依次执行WebApplicationInitializer的onStartup方法。

spring-web模块提供的抽象类实现AbstractContextLoaderInitializer能够不用web.xml配置增加RootContext;提供的抽象类实现AbstractDispatcherServletInitializer能够不用web.xml配置增加DispatcherServlet。当然更重要的实现是SpringBoot中的实现,这个后续介绍SpringBoot时再提。

更多原创内容请搜索微信公众号:啊驼(doubaotaizi)

原文  https://segmentfault.com/a/1190000021518149
正文到此结束
Loading...