转载

Java 并发编程 ② - 线程生命周期与状态流转

前言

往期文章:

  • Java 并发编程基础 ① - 线程

继上一篇结尾讲的,这一篇文章主要是讲线程的生命周期以及状态流转。主要内容有:

  • Java 中对线程状态的定义,与操作系统线程状态的对比
  • 线程状态的流转图
  • 如何自己验证状态的流转

一、Java 线程的状态

先来谈一谈Java 中线程的状态。在 java.lang.Thread.State 类是 Thread 的内部枚举类,在里面定义了Java 线程的 六个状态 ,-注释信息也非常的详细。

public enum State {
        
        /**
         * Thread state for a thread which has not yet started.
         * 初始态,代表线程刚创建出来,但是还没有 start 的状态
         */
        NEW,

        /**
         * Thread state for a runnable thread.  A thread in the runnable
         * state is executing in the Java virtual machine but it may
         * be waiting for other resources from the operating system
         * such as processor.
         * 
         * 运行态,代表线程正在运行或者等待操作系统资源,如CPU资源
         */
        RUNNABLE,

        /**
         * Thread state for a thread blocked waiting for a monitor lock.
         * A thread in the blocked state is waiting for a monitor lock
         * to enter a synchronized block/method or
         * reenter a synchronized block/method after calling
         * {@link Object#wait() Object.wait}.
         * 
         * 阻塞态,代表线程正在等待一个监视器锁(即我们常说的synchronized)
         * 或者是在调用了Object.wait之后被notify()重新进入synchronized代码块
         */
        BLOCKED,

        /**
         * Thread state for a waiting thread.
         * A thread is in the waiting state due to calling one of the
         * following methods:
         * <ul>
         *   <li>{@link Object#wait() Object.wait} with no timeout</li>
         *   <li>{@link #join() Thread.join} with no timeout</li>
         *   <li>{@link LockSupport#park() LockSupport.park}</li>
         * </ul>
         *
         * <p>A thread in the waiting state is waiting for another thread to
         * perform a particular action.
         *
         * For example, a thread that has called <tt>Object.wait()</tt>
         * on an object is waiting for another thread to call
         * <tt>Object.notify()</tt> or <tt>Object.notifyAll()</tt> on
         * that object. A thread that has called <tt>Thread.join()</tt>
         * is waiting for a specified thread to terminate.
         * 
         * 等待态,调用以下方法会进入等待状态:
         * 1. 调用不会超时的Object.wait()方法
         * 2. 调用不会超时的Thread.join()方法
         * 3. 调用不会超时的LockSupport.park()方法
         */
        WAITING,

        /**
         * Thread state for a waiting thread with a specified waiting time.
         * A thread is in the timed waiting state due to calling one of
         * the following methods with a specified positive waiting time:
         * <ul>
         *   <li>{@link #sleep Thread.sleep}</li>
         *   <li>{@link Object#wait(long) Object.wait} with timeout</li>
         *   <li>{@link #join(long) Thread.join} with timeout</li>
         *   <li>{@link LockSupport#parkNanos LockSupport.parkNanos}</li>
         *   <li>{@link LockSupport#parkUntil LockSupport.parkUntil}</li>
         * </ul>
         * 
         * 超时等待态,在调用了以下方法后会进入超时等待状态
         * 1. Thread.sleep()方法后
         * 2. Object.wait(timeout)方法
         * 3. Thread.join(timeout)方法
         * 4. LockSupport.parkNanos(nanos)方法
         * 5. LockSupport.parkUntil(deadline)方法
         */
        TIMED_WAITING,

        /**
         * Thread state for a terminated thread.
         * The thread has completed execution.
         * 
         * 终止态,代表线程已经执行完毕
         */
        TERMINATED;
    }

关于上面JDK源码中对于 BLOCKED 状态的注释,这里有一点需要补充的,就是如果是线程调用了 Object.wait(timeout) 方法进入 TIMED_WAITING 状态之后,如果是因为超过指定时间,脱离 TIMED_WAITING 状态,如果接下去线程是要重新进入 synchronize 代码块的话,也是会先进入等待队列,变成 BLOCKED 状态,然后请求监视器锁资源。

1.1 操作系统中的线程状态

再来看,操作系统层面,线程存在五类状态,状态的流转关系可以参考下面的这张图。

Java 并发编程 ② - 线程生命周期与状态流转

可以看到,Java 中所说的线程状态和操作系统层面的线程状态是不太一样的。

  • Java 中的 RUNNABLE 其实包含了OS中的 RUNNINGREADY
  • Java 中的 WATINGTIMED_WATINGBLOCKED 其实是对OS中 WAITING 状态的一个更细致的划分

THread.State 源码中也写了这么一句话:

These states are virtual machine states which do not reflect any operating system thread states.

这些状态只是线程在虚拟机中的状态,并不反映操作系统的线程状态。

对于这两个层面对比,你需要知道的是, Java的线程状态是服务于监控的 。从这个角度来考虑的话,把底层OS中的 RUNNINGREADY 状态映射上来也没多大意义,因此,统一成为 RUNNABLE 状态是不错的选择,而对WATING状态更细致的划分,也是出于这么一个考虑。

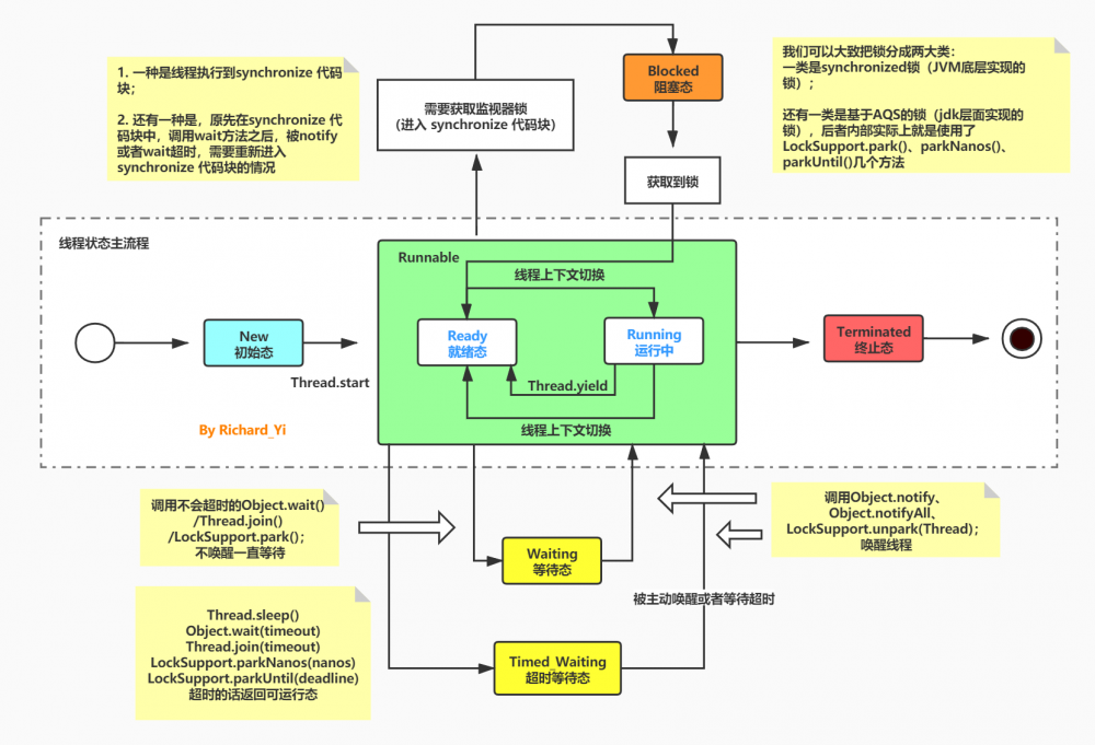
二、状态流转图

Java 并发编程 ② - 线程生命周期与状态流转

图很详细,结合前面的内容一起食用,这里就不多说啥了。

三、测试

这里演示一下,如何在IDEA 上面来验证上述的状态流转。有疑问或者有兴趣的读者可以按照同样的方法来验证。

我这里想要用代码验证下面的情况,

就是如果是线程1调用了 Object.wait(timeout) 方法进入 TIMED_WAITING 状态之后,如果是因为超过指定时间,脱离 TIMED_WAITING 状态,如果接下去线程是要重新进入 synchronize 代码块的话,也是会先进入等待队列,变成 BLOCKED 状态,然后请求监视器锁资源。

public class ThreadLifeTempTest {

    public static void main(String[] args) {
        Object object = new Object();

        new Thread(()->{
            synchronized (object) {
                try {
                    System.out.println("thread1 waiting");
                    // 等待10s,进入Timed_Waiting
                    // 10s 后会进入Blocked,获取object的监视器锁
                    object.wait(10000);
                    System.out.println("thread1 after waiting");
                } catch (InterruptedException e) {
                    e.printStackTrace();
                }
            }
        }, "Thread1").start();

        new Thread(()->{
            synchronized (object) {
                try {
                    // sleep也不会释放锁,所以thread1 不会获取到锁
                    Thread.sleep(10000000);
                } catch (InterruptedException e) {
                    e.printStackTrace();
                }
            }
        }, "Thread2").start();
    }
}

使用 IDEA的RUN模式运行代码 ,然后点击左边的一个摄像头按钮(dump thread),查看各线程的状态。

Java 并发编程 ② - 线程生命周期与状态流转

在Thread 1 等待 10s中时,dump的结果:Thread 1和Thread 2都处于 TIMED_WAITING 状态,

"Thread2" #13 prio=5 os_prio=0 tid=0x0000000020196800 nid=0x65b8 waiting on condition [0x0000000020afe000]
   java.lang.Thread.State: TIMED_WAITING (sleeping)
	at java.lang.Thread.sleep(Native Method)
	at main.java.concurrent.thread.ThreadLifeTempTest.lambda$main$1(ThreadLifeTempTest.java:33)
	- locked <0x000000076b71c748> (a java.lang.Object)
	at main.java.concurrent.thread.ThreadLifeTempTest$$Lambda$2/1096979270.run(Unknown Source)
	at java.lang.Thread.run(Thread.java:748)

"Thread1" #12 prio=5 os_prio=0 tid=0x0000000020190800 nid=0x25fc in Object.wait() [0x00000000209ff000]
   java.lang.Thread.State: TIMED_WAITING (on object monitor)
	at java.lang.Object.wait(Native Method)
	- waiting on <0x000000076b71c748> (a java.lang.Object)
	at main.java.concurrent.thread.ThreadLifeTempTest.lambda$main$0(ThreadLifeTempTest.java:21)
	- locked <0x000000076b71c748> (a java.lang.Object)
	at main.java.concurrent.thread.ThreadLifeTempTest$$Lambda$1/1324119927.run(Unknown Source)
	at java.lang.Thread.run(Thread.java:748)

在Thread 1 等待 10s之后,Thread 1重新进入 synchronize 代码块,进入等待队列,变成 BLOCKED 状态

"Thread2" #13 prio=5 os_prio=0 tid=0x0000000020196800 nid=0x65b8 waiting on condition [0x0000000020afe000]
   java.lang.Thread.State: TIMED_WAITING (sleeping)
	at java.lang.Thread.sleep(Native Method)
	at main.java.concurrent.thread.ThreadLifeTempTest.lambda$main$1(ThreadLifeTempTest.java:33)
	- locked <0x000000076b71c748> (a java.lang.Object)
	at main.java.concurrent.thread.ThreadLifeTempTest$$Lambda$2/1096979270.run(Unknown Source)
	at java.lang.Thread.run(Thread.java:748)

"Thread1" #12 prio=5 os_prio=0 tid=0x0000000020190800 nid=0x25fc waiting for monitor entry [0x00000000209ff000]
   java.lang.Thread.State: BLOCKED (on object monitor)
	at java.lang.Object.wait(Native Method)
	- waiting on <0x000000076b71c748> (a java.lang.Object)
	at main.java.concurrent.thread.ThreadLifeTempTest.lambda$main$0(ThreadLifeTempTest.java:21)
	- locked <0x000000076b71c748> (a java.lang.Object)
	at main.java.concurrent.thread.ThreadLifeTempTest$$Lambda$1/1324119927.run(Unknown Source)
	at java.lang.Thread.run(Thread.java:748)

参考

  • https://juejin.im/post/5da9d85b518825374b6a1300
原文  https://ricstudio.top/archives/java-concurrent-2-thread-life-cycle
正文到此结束
Loading...