转载

一口气说出 6种,@Transactional注解的失效场景

整理了一些Java方面的架构、面试资料(微服务、集群、分布式、中间件等),有需要的小伙伴可以关注公众号【程序员内点事】,无套路自行领取

  • 一口气说出 9种 分布式ID生成方式,面试官有点懵了
  • 面试总被问分库分表怎么办?你可以这样怼他
  • 3万字总结,Mysql优化之精髓

  • 基于 Java 实现的人脸识别功能(附源码)
  • 9种分布式ID生成之美团(Leaf)实战

引言

昨天公众号粉丝咨询了一个问题,说自己之前面试被问 @Transactional 注解哪些场景下会失效,一时语塞致使面试失败。所以今天简单的和大家分享一下 @Transactional 相关的知识。

@Transactional 注解相信大家并不陌生,平时开发中很常用的一个注解,它能保证方法内多个数据库操作要么同时成功、要么同时失败。使用 @Transactional 注解时需要注意许多的细节,不然你会发现 @Transactional 总是莫名其妙的就失效了。

一、事务

事务管理在系统开发中是不可缺少的一部分, Spring 提供了很好事务管理机制,主要分为 编程式事务声明式事务 两种。

编程式事务:是指在代码中手动的管理事务的提交、回滚等操作,代码侵入性比较强,如下示例:

try {
    //TODO something
     transactionManager.commit(status);
} catch (Exception e) {
    transactionManager.rollback(status);
    throw new InvoiceApplyException("异常失败");
}

声明式事务:基于 AOP 面向切面的,它将具体业务与事务处理部分解耦,代码侵入性很低,所以在实际开发中声明式事务用的比较多。声明式事务也有两种实现方式,一是基于 TXAOP 的xml配置文件方式,二种就是基于@Transactional注解了。

@Transactional
    @GetMapping("/test")
    public String test() {
    
        int insert = cityInfoDictMapper.insert(cityInfoDict);
    }

二、@Transactional介绍

1、@Transactional注解可以作用于哪些地方?

@Transactional 可以作用在 接口类方法

  • 作用于类:当把@Transactional 注解放在类上时,表示所有该类的 public 方法都配置相同的事务属性信息。

  • 作用于方法 :当类配置了@Transactional,方法也配置了@Transactional,方法的事务会覆盖类的事务配置信息。
  • 作用于接口:不推荐这种使用方法,因为一旦标注在Interface上并且配置了Spring AOP 使用CGLib动态代理,将会导致@Transactional注解失效

@Transactional
@RestController
@RequestMapping
public class MybatisPlusController {
    @Autowired
    private CityInfoDictMapper cityInfoDictMapper;
    
    @Transactional(rollbackFor = Exception.class)
    @GetMapping("/test")
    public String test() throws Exception {
        CityInfoDict cityInfoDict = new CityInfoDict();
        cityInfoDict.setParentCityId(2);
        cityInfoDict.setCityName("2");
        cityInfoDict.setCityLevel("2");
        cityInfoDict.setCityCode("2");
        int insert = cityInfoDictMapper.insert(cityInfoDict);
        return insert + "";
    }
}

2、@Transactional注有哪些属性?

propagation属性

propagation 代表事务的传播行为,默认值为 Propagation.REQUIRED ,其他的属性信息如下:

  • Propagation.REQUIRED :如果当前存在事务,则加入该事务,如果当前不存在事务,则创建一个新的事务。 ( 也就是说如果A方法和B方法都添加了注解,在默认传播模式下,A方法内部调用B方法,会把两个方法的事务合并为一个事务

  • Propagation.SUPPORTS :如果当前存在事务,则加入该事务;如果当前不存在事务,则以非事务的方式继续运行。

  • Propagation.MANDATORY :如果当前存在事务,则加入该事务;如果当前不存在事务,则抛出异常。

  • Propagation.REQUIRES_NEW :重新创建一个新的事务,如果当前存在事务,暂停当前的事务。 ( 当类A中的 a 方法用默认 Propagation.REQUIRED 模式,类B中的 b方法加上采用 Propagation.REQUIRES_NEW 模式,然后在 a 方法中调用 b方法操作数据库,然而 a方法抛出异常后,b方法并没有进行回滚,因为 Propagation.REQUIRES_NEW 会暂停 a方法的事务 )

  • Propagation.NOT_SUPPORTED :以非事务的方式运行,如果当前存在事务,暂停当前的事务。

  • Propagation.NEVER :以非事务的方式运行,如果当前存在事务,则抛出异常。

  • Propagation.NESTED :和 Propagation.REQUIRED 效果一样。

isolation 属性

isolation :事务的隔离级别,默认值为 Isolation.DEFAULT

  • Isolation.DEFAULT:使用底层数据库默认的隔离级别。
  • Isolation.READ_UNCOMMITTED
  • Isolation.READ_COMMITTED
  • Isolation.REPEATABLE_READ
  • Isolation.SERIALIZABLE

timeout 属性

timeout :事务的超时时间,默认值为 -1。如果超过该时间限制但事务还没有完成,则自动回滚事务。

readOnly 属性

readOnly :指定事务是否为只读事务,默认值为 false;为了忽略那些不需要事务的方法,比如读取数据,可以设置 read-only 为 true。

rollbackFor 属性

rollbackFor :用于指定能够触发事务回滚的异常类型,可以指定多个异常类型。

noRollbackFor属性**

noRollbackFor :抛出指定的异常类型,不回滚事务,也可以指定多个异常类型。

二、@Transactional失效场景

接下来我们结合具体的代码分析一下哪些场景下,@Transactional 注解会失效。

1、@Transactional 应用在非 public 修饰的方法上

如果 Transactional 注解应用在非 public 修饰的方法上,Transactional将会失效。

一口气说出 6种,@Transactional注解的失效场景

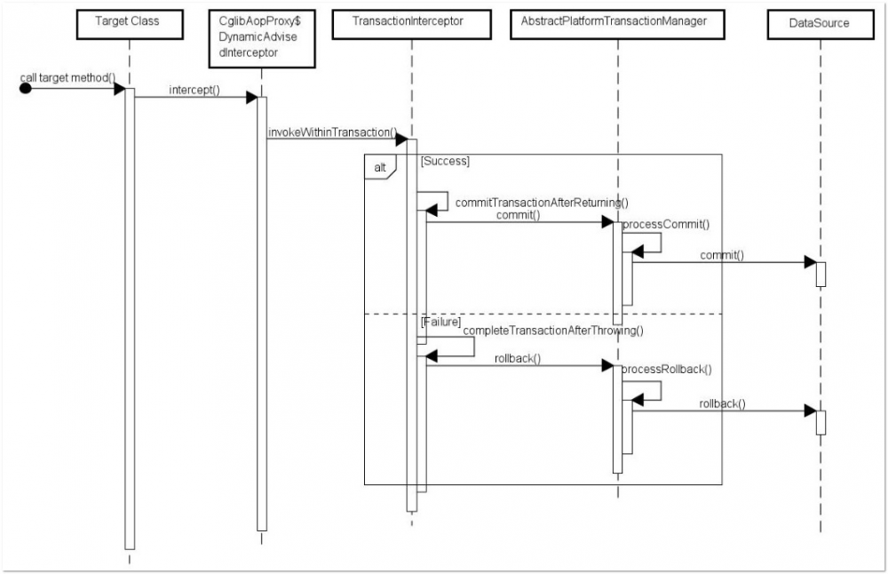
之所以会失效是因为在Spring AOP 代理时,如上图所示 TransactionInterceptor (事务拦截器)在目标方法执行前后进行拦截, DynamicAdvisedInterceptor (CglibAopProxy 的内部类)的 intercept 方法或 JdkDynamicAopProxy 的 invoke 方法会间接调用 AbstractFallbackTransactionAttributeSourcecomputeTransactionAttribute 方法,获取Transactional 注解的事务配置信息。

protected TransactionAttribute computeTransactionAttribute(Method method,
    Class<?> targetClass) {
        // Don't allow no-public methods as required.
        if (allowPublicMethodsOnly() && !Modifier.isPublic(method.getModifiers())) {
        return null;
}

此方法会检查目标方法的修饰符是否为 public,不是 public则不会获取@Transactional 的属性配置信息。

注意: protectedprivate 修饰的方法上使用 @Transactional 注解,虽然事务无效,但不会有任何报错,这是我们很容犯错的一点。

2、@Transactional 注解属性 propagation 设置错误

这种失效是由于配置错误,若是错误的配置以下三种 propagation,事务将不会发生回滚。

TransactionDefinition.PROPAGATION_SUPPORTS :如果当前存在事务,则加入该事务;如果当前没有事务,则以非事务的方式继续运行。

TransactionDefinition.PROPAGATION_NOT_SUPPORTED :以非事务方式运行,如果当前存在事务,则把当前事务挂起。

TransactionDefinition.PROPAGATION_NEVER :以非事务方式运行,如果当前存在事务,则抛出异常。

3、@Transactional 注解属性 rollbackFor 设置错误

rollbackFor 可以指定能够触发事务回滚的异常类型。Spring默认抛出了未检查 unchecked 异常(继承自 RuntimeException 的异常)或者 Error 才回滚事务;其他异常不会触发回滚事务。如果在事务中抛出其他类型的异常,但却期望 Spring 能够回滚事务,就需要指定 rollbackFor 属性。

一口气说出 6种,@Transactional注解的失效场景

// 希望自定义的异常可以进行回滚
@Transactional(propagation= Propagation.REQUIRED,rollbackFor= MyException.class

若在目标方法中抛出的异常是 rollbackFor 指定的异常的子类,事务同样会回滚。Spring源码如下:

private int getDepth(Class<?> exceptionClass, int depth) {
        if (exceptionClass.getName().contains(this.exceptionName)) {
            // Found it!
            return depth;
}
        // If we've gone as far as we can go and haven't found it...
        if (exceptionClass == Throwable.class) {
            return -1;
}
return getDepth(exceptionClass.getSuperclass(), depth + 1);
}

4、同一个类中方法调用,导致@Transactional失效

开发中避免不了会对同一个类里面的方法调用,比如有一个类Test,它的一个方法A,A再调用本类的方法B(不论方法B是用public还是private修饰),但方法A没有声明注解事务,而B方法有。则外部调用方法A之后,方法B的事务是不会起作用的。这也是经常犯错误的一个地方。

那为啥会出现这种情况?其实这还是由于使用 Spring AOP 代理造成的,因为只有当事务方法被当前类以外的代码调用时,才会由 Spring 生成的代理对象来管理。

//@Transactional
    @GetMapping("/test")
    private Integer A() throws Exception {
        CityInfoDict cityInfoDict = new CityInfoDict();
        cityInfoDict.setCityName("2");
        /**
         * B 插入字段为 3的数据
         */
        this.insertB();
        /**
         * A 插入字段为 2的数据
         */
        int insert = cityInfoDictMapper.insert(cityInfoDict);

        return insert;
    }

    @Transactional()
    public Integer insertB() throws Exception {
        CityInfoDict cityInfoDict = new CityInfoDict();
        cityInfoDict.setCityName("3");
        cityInfoDict.setParentCityId(3);

        return cityInfoDictMapper.insert(cityInfoDict);
    }

5、异常被你的 catch“吃了”导致@Transactional失效

这种情况是最常见的一种@Transactional注解失效场景,

@Transactional
    private Integer A() throws Exception {
        int insert = 0;
        try {
            CityInfoDict cityInfoDict = new CityInfoDict();
            cityInfoDict.setCityName("2");
            cityInfoDict.setParentCityId(2);
            /**
             * A 插入字段为 2的数据
             */
            insert = cityInfoDictMapper.insert(cityInfoDict);
            /**
             * B 插入字段为 3的数据
             */
            b.insertB();
        } catch (Exception e) {
            e.printStackTrace();
        }
    }

如果B方法内部抛了异常,而A方法此时try catch了B方法的异常,那这个事务还能正常回滚吗?

答案:不能!

会抛出异常:

org.springframework.transaction.UnexpectedRollbackException: Transaction rolled back because it has been marked as rollback-only

因为当 ServiceB 中抛出了一个异常以后, ServiceB 标识当前事务需要 rollback 。但是 ServiceA 中由于你手动的捕获这个异常并进行处理, ServiceA 认为当前事务应该正常 commit 。此时就出现了前后不一致,也就是因为这样,抛出了前面的 UnexpectedRollbackException 异常。

spring 的事务是在调用业务方法之前开始的,业务方法执行完毕之后才执行 commit or rollback ,事务是否执行取决于是否抛出 runtime异常 。如果抛出 runtime exception 并在你的业务方法中没有catch到的话,事务会回滚。

在业务方法中一般不需要catch异常,如果非要catch一定要抛出 throw new RuntimeException() ,或者注解中指定抛异常类型 @Transactional(rollbackFor=Exception.class) ,否则会导致事务失效,数据commit造成数据不一致,所以有些时候try catch反倒会画蛇添足。

6、数据库引擎不支持事务

这种情况出现的概率并不高,事务能否生效数据库引擎是否支持事务是关键。常用的MySQL数据库默认使用支持事务的 innodb 引擎。一旦数据库引擎切换成不支持事务的 myisam ,那事务就从根本上失效了。

总结

@Transactional 注解的看似简单易用,但如果对它的用法一知半解,还是会踩到很多坑的。

今天就说这么多,如果本文对您有一点帮助,希望能得到您一个点赞:+1:哦

您的认可才是我写作的动力!

小福利:

通过合法手段,获取到一些极客付费课程 ,嘘~, 免费 送给小伙伴们。关注公众号回复【 极客 】自行领取

一口气说出 6种,@Transactional注解的失效场景
原文  http://www.cnblogs.com/chengxy-nds/p/12523241.html
正文到此结束
Loading...