转载

你离黑客的距离,就差这 20 个神器了 | 原力计划

你离黑客的距离,就差这 20 个神器了 | 原力计划

你离黑客的距离,就差这 20 个神器了 | 原力计划

作者 | 编程技术宇宙

责编 | 王晓曼

出品 | CSDN博客

在不少电影电视剧中,主角的身边都有这么一位电脑高手:他们分分钟可以黑进反派的网络,攻破安全防线,破解口令密码,拿到重要文件。他们的电脑屏幕上都是一些看不懂的图形和数字,你能看懂的就只有那个进度条,伴随着紧张的BGM,慢慢的向100%靠近······

你离黑客的距离,就差这 20 个神器了 | 原力计划

上面的场景和套路是不是很眼熟?

影视作品中的黑客当然有夸张和戏剧化的表现,不过,现实世界中的黑客也有一套他们的工具库,轩辕君梳理了常用的20个工具。有了他们,你也能化身电脑高手,成为那个瞩目的焦点。

以下分系统终端侧和网络侧两个方向,分别介绍10款常用的黑客工具。

- OllyDbg
- WinDbg
- IDA
- APIMonitor
- PCHunter
- ProcExp
- ProcMon
- dex2jar
- jd-gui
- Mimikatz

- WireShark
- Fiddler
- nmap
- netcat
- Nessus
- SQLMap
- hydra
- shodan
- zoomeye
- metasploit

你离黑客的距离,就差这 20 个神器了 | 原力计划

系统终端

系统终端侧的工具主要用于程序逆向分析、破解等用途。

你离黑客的距离,就差这 20 个神器了 | 原力计划

OllyDbg

调试工具,简称OD,其名头在圈子里也算得上是顶流了。其黑客风的交互界面,丰富便捷的调试功能成为软件破解爱好者的首选利器。

你离黑客的距离,就差这 20 个神器了 | 原力计划

你离黑客的距离,就差这 20 个神器了 | 原力计划

WinDbg

也是一款调试工具,微软出品,必属精品?与上面的OD不同,它的界面就要朴素无华许多(当然如果你愿意折腾,比如像我,也能自定义配置出黑客风的界面)。WinDbg没有浮华的外表,但有强大的内核。自带了一套强大的调试命令,习惯了GUI调试工具的朋友初期可能不习惯,但时间久了之后绝对爱不释手。

你离黑客的距离,就差这 20 个神器了 | 原力计划

WinDbg最特色的是结合VMWare虚拟机可以进行内核驱动程序调试,也能用于学习操作系统内核,是驱动玩家必备神器。

你离黑客的距离,就差这 20 个神器了 | 原力计划

IDA

IDA绝对是圈子中顶流中的顶流,强大的反汇编引擎和源代码级的函数构建插件,是程序逆向分析必不可少的强大工具。

你离黑客的距离,就差这 20 个神器了 | 原力计划

函数调用执行流图形模式:

你离黑客的距离,就差这 20 个神器了 | 原力计划

支持Windows、Linux、OSX等多操作系统以及x86、x64、ARM甚至Java字节码等多种指令集的分析。

源码级自动构建:

你离黑客的距离,就差这 20 个神器了 | 原力计划

你离黑客的距离,就差这 20 个神器了 | 原力计划

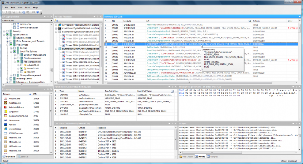
APIMonitor

这款工具的知名度比起上面几位要低调不少,这是一款用来监控目标进程的函数调用情况的工具,你可以监控任意你想要监控的进程,查看他们调用了哪些关键系统函数,以及对应的参数和返回值,有了它,目标程序的一切活动尽在掌握。

你离黑客的距离,就差这 20 个神器了 | 原力计划

你离黑客的距离,就差这 20 个神器了 | 原力计划

ProcMon

APIMonitor是指定监控对象进行监控,那如果监控目标不明确,想找出干坏事的进程该怎么办呢?

ProcMon则能派上用场,它通过驱动程序加载到操作系统内核,实现对全系统的整体监控,所有进程的行为都逃不过它的法眼(这话有点绝对,还是有办法逃过的),是检测主机活动的常用工具。

你离黑客的距离,就差这 20 个神器了 | 原力计划

你离黑客的距离,就差这 20 个神器了 | 原力计划

ProcExp

Windows自带的任务管理器功能太弱,这是一款全新增强版的任务管理器,全称ProcessExplorer。和上面的ProcMon师出同门,是兄弟软件,常常配套使用。

它可以帮助你看到系统所有活动进程以及这些进程包含的所有线程、加载的动态库模块,打开的文件,网络连接等等信息。

你离黑客的距离,就差这 20 个神器了 | 原力计划

你离黑客的距离,就差这 20 个神器了 | 原力计划

PCHunter

这是一款国产软件,其前身是Xuetur。是一款Windows操作系统上监控系统安全的瑞士军刀。

你离黑客的距离,就差这 20 个神器了 | 原力计划

你离黑客的距离,就差这 20 个神器了 | 原力计划

PCHunter可以帮助你杀掉任务管理器干不掉的进程,查看隐藏的进程、驱动程序,查看有没有键盘记录器等木马程序,有没有恶意程序在篡改内核代码等等。

你离黑客的距离,就差这 20 个神器了 | 原力计划

Dex2jar

这是一款用于Android平台程序逆向分析的工具,从名字中可以看出,通过它,可以将Android的APK包中的可执行程序dex文件转换成jar包。

你离黑客的距离,就差这 20 个神器了 | 原力计划

你离黑客的距离,就差这 20 个神器了 | 原力计划

Jd-Gui

转换成Jar包之后,怎么看Java源代码呢,接下来是Jd-Gui出场的时刻,通过它,实现Java字节码的反编译到源代码,其可读性还是非常高的。

你离黑客的距离,就差这 20 个神器了 | 原力计划

你离黑客的距离,就差这 20 个神器了 | 原力计划

Mimikatz

当你的电脑被黑客攻破以后,为了以后能经常“光顾”,他们通常会获取你的用户名与密码,用户名很容易获取,但电脑密码呢?

国外的牛人开发的这款Mimikatz就可以做到,在你的电脑上执行后,将会在电脑内存中找出你的密码,是不是很可怕?

你离黑客的距离,就差这 20 个神器了 | 原力计划

你离黑客的距离,就差这 20 个神器了 | 原力计划

网络

网络部分的工具就更厉害了,接入网络意味着你的活动半径迈出了自己的电脑,可以去到更为广阔的空间。

你离黑客的距离,就差这 20 个神器了 | 原力计划

WireShark

WireShark的大名应该很多人都听过,即便在非安全行业,作为一个普通的后端开发工程师,掌握网络数据抓包也是一项基础技能。

你离黑客的距离,就差这 20 个神器了 | 原力计划

WireShark就是一款强大的抓包工具,支持你能想到的几乎所有通信协议的字段解码。通过它,网络中流淌的数据将无所遁形,一目了然。

你离黑客的距离,就差这 20 个神器了 | 原力计划

Fiddler

Fiddler同样也是一款抓包工具,与WireShark这样的纯抓包分析不同,Fiddler更偏向基于HTTP协议的Web流量。对HTTP协议的解码支持做得更好,在交互上也更易用。

你离黑客的距离,就差这 20 个神器了 | 原力计划

另外,Fiddler还有一项重要的功能就是可以搭建代理,常用于分析加密的HTTPS流量。

你离黑客的距离,就差这 20 个神器了 | 原力计划

你离黑客的距离,就差这 20 个神器了 | 原力计划

Nmap

网络渗透之前很重要的一环就是要进行信息搜集,了解渗透目标开启了什么服务,软件是什么版本,拿到了这些信息才能制定接下来选择什么样的漏洞进行攻击。

Nmap就是这样一款知名的网络扫描工具,在Linux下以命令行形式调用,另外还有一个可视化界面的Zenmap,通过发起网络数据包探测,分析得出目标的信息。

你离黑客的距离,就差这 20 个神器了 | 原力计划

你离黑客的距离,就差这 20 个神器了 | 原力计划

Netcat

Netcat号称网络工具中的瑞士军刀,功能强大,是网络渗透最最常用的工具。

Netcat命令简写nc,通过它,你可以:

  • 端口扫描

  • 网络通信

  • 文件传输

  • 加密传输

  • 硬盘克隆

  • 远程控制

  • ······

总之,瑞士军刀,绝不会让你失望,是你工(zhuang)作(bi)的极好帮手!

你离黑客的距离,就差这 20 个神器了 | 原力计划

Nessus

Nessus号称是世界上最流行的漏洞扫描工具,内置丰富的漏洞特征库,图形化的界面降低了操作难度。

你离黑客的距离,就差这 20 个神器了 | 原力计划

扫描结果:

你离黑客的距离,就差这 20 个神器了 | 原力计划

你离黑客的距离,就差这 20 个神器了 | 原力计划

SQLMap

SQL注入是web服务器程序最常出现的漏洞,发起SQL注入攻击的工具也非常多。SQLMap就是其中一款,其丰富的参数提供了强大的注入能力。

你离黑客的距离,就差这 20 个神器了 | 原力计划

不过由于其命令行操作,不如一些傻瓜式的可视化工具来的容易上手。

你离黑客的距离,就差这 20 个神器了 | 原力计划

Hydra

Hydra,这个名字应该很眼熟吧,没错,它就是漫威宇宙中的九头蛇。名字听上去就很霸气,这是一款自动化爆破的工具,支持众多协议,包括POP3,SMB,RDP,SSH,FTP,POP3,Telnet,MYSQL等等服务,一般的弱口令,Hydra都能轻松拿下。

你离黑客的距离,就差这 20 个神器了 | 原力计划

你离黑客的距离,就差这 20 个神器了 | 原力计划

Metasploit

Metasploit是网络渗透使用最多最广的工具。说它是工具某种意义上来说不太准确,它更像是一个平台,一个车间,一个提供了众多工具的操作空间,通过它,你可以完成涵盖信息搜集、探测扫描、漏洞攻击、数据传输等几乎完整的黑客攻击过程。

你离黑客的距离,就差这 20 个神器了 | 原力计划

你离黑客的距离,就差这 20 个神器了 | 原力计划

你离黑客的距离,就差这 20 个神器了 | 原力计划

你离黑客的距离,就差这 20 个神器了 | 原力计划

Shodan

这是一款号称互联网上最可怕的“搜索引擎”。注意它和百度、谷歌搜索普通互联网内容不同,它搜索的目标是计算机、手机、摄像头、打印机等等看得见摸得着的网络设备。

你离黑客的距离,就差这 20 个神器了 | 原力计划

随便搜一个H3C结果:

你离黑客的距离,就差这 20 个神器了 | 原力计划

再随便点击一个IP结果进去:

你离黑客的距离,就差这 20 个神器了 | 原力计划

Shodan的中文译名是“撒旦”,不断的在爬取整个互联网的信息,进而分析接入网络的这些设备。

你离黑客的距离,就差这 20 个神器了 | 原力计划

Zoomeye

借鉴于Shodan的思路,国内的知道创宇公司也做了一个类似的产品: 钟馗之眼 ,英文名称 Zoomeye

你离黑客的距离,就差这 20 个神器了 | 原力计划

在Zoomeye,你可以搜索任意一个IP地址,网址或者别的信息,它将告诉你这个IP背后的信息:这个IP在世界上哪个地方?拥有这个IP的是一台什么样的主机?

我们拿Github举例,看看GitHub服务器的分布情况:

你离黑客的距离,就差这 20 个神器了 | 原力计划

看得出来,服务器主要是在美国,选择第一个点进去:

你离黑客的距离,就差这 20 个神器了 | 原力计划

地理位置、开放的端口服务都告诉你了。

你离黑客的距离,就差这 20 个神器了 | 原力计划

结语

工具都是好工具,但是切不可用于不正当用途,尤其是现在网络安全法的出台,再也不能像以前随随便便拿起工具就东扫西扫,一不小心就是面向监狱编程了。

声明:本文仅限技术交流。

版权声明:本文为CSDN博主「编程技术宇宙」的原创文章,遵循CC 4.0 BY-SA版权协议,转载请附上原文出处链接及本声明。

原文链接:

https://blog.csdn.net/xuanyuan_fsx/article/details/105831401

你离黑客的距离,就差这 20 个神器了 | 原力计划

更多精彩推荐

更多精彩推荐

☞如何告别“芯繁魂乱”难题?这个 OS 来支招!

☞零基础物联网开发,踩坑无数,得到这份宝典 | 原力计划

深度剖析数据库国产化迁移之路

我佛了!用KNN实现验证码识别,又 Get 到一招

你点的每个“在看”,我都认真当成了喜欢

原文  http://mp.weixin.qq.com/s?__biz=MjM5MjAwODM4MA==&mid=2650747008&idx=3&sn=05402b09e5addd3fb8b92d41f00eaeb7
正文到此结束
Loading...