转载

Dubbo RPC在consumer端是如何跑起来的

戳蓝字「TopCoder 」关注我们哦!

Dubbo RPC在consumer端是如何跑起来的

Dubbo作为一款高性能Java RPC框架,RPC是其最重要的流程之一。 Dubbo RPC涉及到consumer端和provider端的流程,本文主要分析consumer端的RPC流程实现,包括集群容错、dubbo路由、负载均衡、Filter处理链、DubboInvoker和RPC结果返回等流程。

在分析dubbo consumer端的RPC实现之前,首先来看下dubbo的整体架构,有个整体概念。

dubbo架构

dubbo架构图如下:

Dubbo RPC在consumer端是如何跑起来的

  • 注册中心负责服务地址的注册与查找,相当于目录服务,服务提供者和消费者只在启动时与注册中心交互,注册中心不转发请求,压力较小;

  • 监控中心负责统计各服务调用次数,调用时间等,统计先在内存汇总后每分钟一次发送到监控中心服务器,并以报表展示;

  • 服务提供者向注册中心注册其提供的服务,并汇报调用时间到监控中心,此时间不包含网络开销;

  • 服务消费者向注册中心获取服务提供者地址列表,并根据负载算法直接调用提供者,同时汇报调用时间到监控中心,此时间包含网络开销;

  • 注册中心,服务提供者,服务消费者三者之间均为长连接(默认情况下分别只有1个长连接,因为consume和provider网络连接都使用了IO复用,性能上还是OK的),监控中心除外;

  • 注册中心通过长连接感知服务提供者的存在,服务提供者宕机,注册中心将立即推送事件通知消费者(这里dubbo和spring cloud是不一样的,(spring cloud) eureka中consumer是有一个刷新线程来定时从eureka注册中心拉取服务信息,因为eureka没有通知机制,而dubbo中的zookeeper有Watcher通知机制);

  • 注册中心和监控中心全部宕机,不影响已运行的提供者和消费者,消费者在本地缓存了提供者列表;

  • 注册中心和监控中心都是可选的,服务消费者可以直连服务提供者;

注意,dubbo服务调用连接是长连接,dubbo服务调用是小数据量的通信,针对每一次RPC通信,都会生成一个唯一的id来标识,这样就能区分出一次RPC请求对应的RPC响应了。

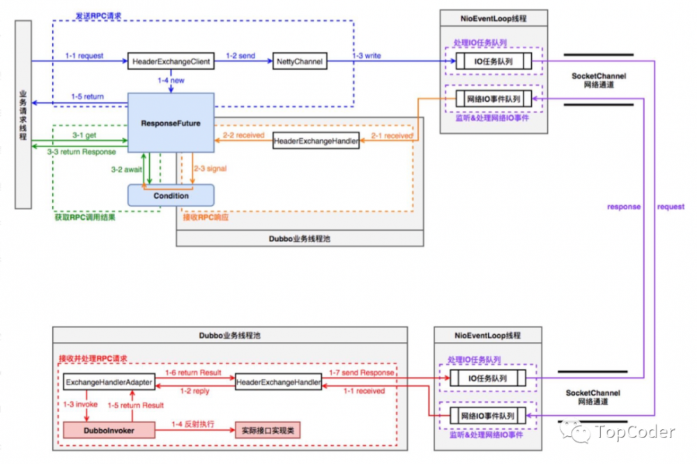
RPC流程

由于RPC流程涉及consumer和provider端,先来看一下在二者之间RPC流程的线程模型图,有个初步认识:

Dubbo RPC在consumer端是如何跑起来的

consumer端的Dubbo业务线程池,可以是cached或者fixed类型的线程池,该线程的业务逻辑主要是读取返回结果,然后响应对应defaultFuture,默认是cached类型线程池。线程池配置可以通过SPI方式来配置。provider端的Dubbo业务线程池,默认是fixed类型线程池。

RPC流程图

Dubbo RPC在consumer端是如何跑起来的

以如下consumer端代码为例开始进行讲解:

DemoService demoService = (DemoService) context.getBean("demoService"); // get remote service proxy
while (true) {
    try {
        String hello = demoService.sayHello("world"); // call remote method
        System.out.println(hello); // get result
        System.in.read();
    } catch (Throwable throwable) {
        throwable.printStackTrace();
    }
}

当consumer端调用一个 @Reference 的RPC服务,在consumer端的cluster层首先从 Driectory 中获取invocation对应的invokerList,经过 Router 过滤符合路由策略的invokerList,然后执行 LoadBalance ,选择出某个Invoker,最后进行RPC调用操作。

Dubbo RPC在consumer端是如何跑起来的

调用某个Invoker(经过cluter之后)进行RPC时,依次会经过Filter、DubboInvoker、HeaderExchangeClient,将RPC消息类RPCInvocation传递到netty channel.eventLoop中。

最后由netty Channel经过Serializer之后将RPC请求发送给provider端。

集群容错

从上面的RPC执行流程看出,一个重要的流程是集群容错 Cluster ,Dubbo提供了多种容错方案,默认模式为Failover Cluster,也就是失败重试。目前dubbo支持的集群容错策略如下:

  • Failover Cluster:失败重试,当服务消费方调用服务提供者失败后,会自动切换到其他服务提供者服务器进行重试,这通常用于读操作或者具有幂等的写操作。dubbo默认重试2次,可通过配置retries属性来设置重试次数,retries支持接口和方法级别配置。

  • Failfast Cluster:快速失败,当服务消费方调用服务提供者失败后,立即报错,也就是只调用一次。通常,这种模式用于非幂等性的写操作。

  • Failsafe Cluster:安全失败,当服务消费者调用服务出现异常时,直接忽略异常,异常返回null。这种模式通常用于写入审计日志等操作。

  • Failback Cluster:失败自动恢复,当服务消费端调用服务出现异常后,在后台记录失败的请求,并按照一定的策略后期再进行重试。这种模式通常用于消息通知操作。

  • Forking Cluster:并行调用,当消费方调用一个接口方法后,Dubbo Client会并行调用多个服务提供者的服务,只要其中有一个成功即返回。这种模式通常用于实时性要求较高的读操作,但需要浪费更多服务资源。可以通过forks设置并行数,注意这种很容易造成写放大,对服务端性能要求较高。

  • Broadcast Cluster:广播调用,当消费者调用一个接口方法后,Dubbo Client会逐个调用所有服务提供者,任意一台服务器调用异常则这次调用就标志失败。这种模式通常用于通知所有提供者更新缓存或日志等本地资源信息。

Directory

Directory是RPC服务类的目录服务,一个服务接口对应一个Directory实例,比如 com.xxx.xx.dubbo.api.HelloService 就是一个服务接口。

public interface Directory<T> extends Node {
    Class<T> getInterface();
    List<Invoker<T>> list(Invocation invocation) throws RpcException;
}

Directory有2个实现类,一个是 StaticDirectory ,一个是 RegistryDirectory 。前者是静态类型,其内部的Invocation在初始化时就已确定 (public StaticDirectory(URL url, List<Invoker<T>> invokers, List<Router> routers) ,运行过程中不再变化;后者是动态类型,实现了接口NotifyListener,notify时动态更新invokers。Directory的重点在于 list(invocation)和notify 更新机制, list(invocation) 就是获取invokerList过程。

Router

Router是RPC的路由策略,通过Directory获取到 invokerList 之后,会执行对应的路由策略。Dubbo的默认路由策略是MockInvokersSelector。Dubbo路由策略接口是Router,其有3个实现类,Router的作用就是根据invocation和invokerList,选择出符合路由策略的invokerList。

Dubbo RPC在consumer端是如何跑起来的

LoadBalance

LoadBalance是RPC的负载均衡策略,通过Directory获取到invokerList并且执行对应的路由策略之后,就会执行LoadBalance(负载均衡)了。

@SPI(RandomLoadBalance.NAME)
public interface LoadBalance {
    /**
     * select one invoker in list.
     */
    @Adaptive("loadbalance")
    <T> Invoker<T> select(List<Invoker<T>> invokers, URL url, Invocation invocation) throws RpcException;
}

Dubbo RPC在consumer端是如何跑起来的

  • RandomLoadBalance:随机选择,Dubbo的默认策略,如果Invoker的weiget都一样,则就是标准的随机策略;如果不一样,那就是按照权重比例的随机策略。

  • RoundRobinLoadBalance:轮询策略,如果Invoker的weiget都一样,则就是标准的轮询策略;如果不一样,那就是按照权重比例的轮询策略,这里的处理机制和有权重的RandomLoadBalance是类似的。比如有2个Invoker,第一个weight为1,第二个weight为2,则一个轮询周期内,第一个会轮询1次,第二个会轮询2次。

  • LeastActiveLoadBalance:最少活跃数,最少活跃数策略使慢的提供者收到更少请求,因为越慢的提供者的调用前后计数差会越大。初始时针对一次RPC调用(具体是到method)各个Invoker的active都为0,这时随机选择。对某个Invoker进行RPC时,其对应的active+1,当RPC结束时其对应的active-1。当各个Invoker的active不一致时,选择最少的那个Invoker进行调用。当各个Invoker的active一致时,也就是随机策略,如果weight不一致,则按照权重比例的随机策略。

  • ConsistentHashLoadBalance:一致性hash,相同参数的请求总是发到同一提供者。当某一台提供者挂时,原本发往该提供者的请求,基于虚拟节点(默认虚拟节点160个),平摊到其它提供者,不会引起剧烈变动。算法参见:http://en.wikipedia.org/wiki/Consistent_hashing,缺省只对第一个参数 Hash,如果要修改,可自行配置。

Filter处理

filter处理机制使用的是调用链模式,启动流程中会初始化该filter链,对应逻辑是 ProtocolFilterWrapper.buildInvokerChain() 方法,filter链默认包括几个filter,依次是ConsumerContextFilter(设置上下文信息)、FutureFilter(执行某些hook方法)和MonitorFilter(monitor RPC统计信息)等。

DubboInvoker

DubboInvoker的主要逻辑就是从provider的长连接中选择某个连接,然后根据不同的策略(同步/异步/单向)来进行操作。

// DubboInvoker
protected Result doInvoke(final Invocation invocation) throws Throwable {
    RpcInvocation inv = (RpcInvocation) invocation;
    final String methodName = RpcUtils.getMethodName(invocation);
    inv.setAttachment(Constants.PATH_KEY, getUrl().getPath());
    inv.setAttachment(Constants.VERSION_KEY, version);

    ExchangeClient currentClient;
    if (clients.length == 1) {
        // consumer和provider默认保持一个长连接
        currentClient = clients[0];
    } else { // 如果有多个长连接,则使用轮训方式选择某个连接
        currentClient = clients[index.getAndIncrement() % clients.length];
    }
    try {
        // 默认isAsync为false,isOneWay为false
        boolean isAsync = RpcUtils.isAsync(getUrl(), invocation);
        boolean isAsyncFuture = RpcUtils.isReturnTypeFuture(inv);
        boolean isOneway = RpcUtils.isOneway(getUrl(), invocation);
        int timeout = getUrl().getMethodParameter(methodName, Constants.TIMEOUT_KEY, Constants.DEFAULT_TIMEOUT);
        if (isOneway) {
            // 单向发送,不管结果,在日志收集中可能会用到该模式
            boolean isSent = getUrl().getMethodParameter(methodName, Constants.SENT_KEY, false);
            currentClient.send(inv, isSent);
            RpcContext.getContext().setFuture(null);
            return new RpcResult();
        } else if (isAsync) {
            // 异步模式,真正的RPC结果处理在ResponseCallback中来做,
            // ResponseCallback在FutureAdapter中设置
            ResponseFuture future = currentClient.request(inv, timeout);
            // For compatibility
            FutureAdapter<Object> futureAdapter = new FutureAdapter<>(future);
            RpcContext.getContext().setFuture(futureAdapter);

            Result result;
            if (isAsyncFuture) {
                // register resultCallback, sometimes we need the async result being processed by the filter chain.
                result = new AsyncRpcResult(futureAdapter, futureAdapter.getResultFuture(), false);
            } else {
                result = new SimpleAsyncRpcResult(futureAdapter, futureAdapter.getResultFuture(), false);
            }
            return result;
        } else {
            // 同步模式,带超时时间,默认1s
            RpcContext.getContext().setFuture(null);
            return (Result) currentClient.request(inv, timeout).get();
        }
    } catch (TimeoutException e) {
    } catch (RemotingException e) {
    }
}

注意,dubbo 2.7版本的DubboInvoker.doInvoke流程已和上述流程不太一样了,不过实现思路是类似的。

最后会调用channel.writeAndFlush,之后的流程就是netty channel内部的处理流程了,这部分暂可不关注,只需要知道后续流程会走到我们设定的NettyHandler中对应的方法中,比如channel.write就会走到NettyHandler.writeRequested方法中逻辑,也就是针对RPC请求数据进行序列化操作。

数据序列化操作是由netty ChannelHandler来处理的,对应的初始化逻辑如下:

bootstrap.handler(new ChannelInitializer() {
    @Override
    protected void initChannel(Channel ch) throws Exception {
        NettyCodecAdapter adapter = new NettyCodecAdapter(getCodec(), getUrl(), NettyClient.this);
        ch.pipeline()//.addLast("logging",new LoggingHandler(LogLevel.INFO))//for debug
                .addLast("decoder", adapter.getDecoder())
                .addLast("encoder", adapter.getEncoder()) // encoder编码
                    .addLast("handler", nettyClientHandler);
    }
});

在consumer与provider建立连接之后,initChannel是会添加对应的encoder、decoder。

RPC结果处理

接收到provider端返回的RPC结果进行反序列化之后,就该将结果数据提交到consuemr端dubbo业务线程池了,如下所示:

// NettyClientHandler msg是Response类型
public void channelRead(ChannelHandlerContext ctx, Object msg) throws Exception {
    NettyChannel channel = NettyChannel.getOrAddChannel(ctx.channel(), url, handler);
    try {
        handler.received(channel, msg);
    } finally {
        NettyChannel.removeChannelIfDisconnected(ctx.channel());
    }
}

// .. -> AllChannelHandler
public void received(Channel channel, Object message) throws RemotingException {
    // 响应结果反序列化后,就会提交任务给DubboClientHandler线程池(cexecutor.execute(new ChannelEventRunnable(channel, handler, ChannelState.DISCONNECTED))),
    // 进行后续的结果处理操作
    ExecutorService cexecutor = getExecutorService();
    cexecutor.execute(new ChannelEventRunnable(channel, handler, ChannelState.RECEIVED, message));
}

DubboClientHandler线程池里的逻辑比较简单,首先根据response.getId()获取从FUTURES(Map )中获取该次通信对应的DefaultFuture,将response设置到DefaultFuture中并唤醒等待的线程。

// HeaderExchangeHandler
public static void received(Channel channel, Response response) {
    try {
        DefaultFuture future = FUTURES.remove(response.getId());
        if (future != null) {
            future.doReceived(response);
        }
    } finally {
        CHANNELS.remove(response.getId());
    }
}

当唤醒在DefaultFuture阻塞的线程(也就是业务线程)之后,也就是以下代码返回了:

DubboInvoker.doInvoke return (Result) currentClient.request(inv, timeout).get();

获取到Response之后,就获取到了provider返回结果,也就是整个RPC的consumer端流程结束了。

小结

dubbo RPC流程基本上可以说是比较完备了,比如集群容错、请求路由、负载均衡、序列化等等,这些能力其实就是微服务调用的通用能力,比如SpringCloud中也是需要这一套能力的。这种通用能力能否下放,让业务应用更加纯粹的专注于业务呢?

解决方案是有的,那就是近两年比较流行的service mesh概念,其增加了SideCar代理,将服务调用中涉及到的通用服务治理能力放到SideCar代理中完成,让开发者更加专注于业务逻辑试下,而非dubbo或者SpringCloud这种框架级实现的服务治理。

原文  http://mp.weixin.qq.com/s?__biz=MzIwNTI2ODY5OA==&mid=2649938976&idx=1&sn=99c94272197e71e4a01d0de7f0dd4bb6
正文到此结束
Loading...