转载

啃碎并发(七):深入分析Synchronized原理

前言

记得开始学习Java的时候,一遇到多线程情况就使用synchronized,相对于当时的我们来说synchronized是这么的神奇而又强大,那个时候我们赋予它一个名字“同步”,也成为了我们解决多线程情况的百试不爽的良药。但是, 随着学习的进行我们知道在JDK1.5之前synchronized是一个重量级锁,相对于j.u.c.Lock,它会显得那么笨重,以至于我们认为它不是那么的高效而慢慢摒弃它

不过, 随着Javs SE 1.6对synchronized进行的各种优化后,synchronized并不会显得那么重了 。下面来一起探索synchronized的基本使用、实现机制、Java是如何对它进行了优化、锁优化机制、锁的存储结构等升级过程。

1 基本使用

Synchronized是Java中解决并发问题的一种最常用的方法,也是最简单的一种方法。 Synchronized的作用主要有三个

啃碎并发(七):深入分析Synchronized原理

从语法上讲, Synchronized可以把任何一个非null对象作为"锁" ,在HotSpot JVM实现中,锁有个专门的名字: 对象监视器(Object Monitor)

Synchronized总共有三种用法:

啃碎并发(七):深入分析Synchronized原理

注意,synchronized 内置锁 是一种 对象锁(锁的是对象而非引用变量)作用粒度是对象 ,可以用来实现对 临界资源的同步互斥访问 ,是 可重入 的。 其可重入最大的作用是避免死锁 ,如:

啃碎并发(七):深入分析Synchronized原理

2 同步原理

数据同步需要依赖锁,那锁的同步又依赖谁? synchronized给出的答案是在软件层面依赖JVM,而j.u.c.Lock给出的答案是在硬件层面依赖特殊的CPU指令

当一个线程访问同步代码块时, 首先是需要得到锁才能执行同步代码,当退出或者抛出异常时必须要释放锁 ,那么它是如何来实现这个机制的呢?我们先看一段简单的代码:

啃碎并发(七):深入分析Synchronized原理

查看反编译后结果:

啃碎并发(七):深入分析Synchronized原理

反编译结果

1.monitorenter:每个对象都是一个监视器锁(monitor)。当monitor被占用时就会处于锁定状态,线程执行monitorenter指令时尝试获取monitor的所有权,过程如下:

啃碎并发(七):深入分析Synchronized原理

2.monitorexit:执行monitorexit的线程必须是objectref所对应的monitor的所有者。 指令执行时,monitor的进入数减1,如果减1后进入数为0,那线程退出monitor,不再是这个monitor的所有者 。其他被这个monitor阻塞的线程可以尝试去获取这个 monitor 的所有权。

啃碎并发(七):深入分析Synchronized原理

通过上面两段描述,我们应该能很清楚的看出Synchronized的实现原理, Synchronized的语义底层是通过一个monitor的对象来完成,其实wait/notify等方法也依赖于monitor对象 ,这就是为什么只有在同步的块或者方法中才能调用wait/notify等方法, 否则会抛出java.lang.IllegalMonitorStateException的异常的原因

再来看一下同步方法:

啃碎并发(七):深入分析Synchronized原理

查看反编译后结果:

啃碎并发(七):深入分析Synchronized原理

反编译结果

从编译的结果来看,方法的同步并没有通过指令 _**monitorenter**_ _monitorexit_ 来完成(理论上其实也可以通过这两条指令来实现),不过相对于普通方法,其常量池中多了 **_ACC_SYNCHRONIZED_** 标示符。 JVM就是根据该标示符来实现方法的同步的

啃碎并发(七):深入分析Synchronized原理

两种同步方式本质上没有区别,只是方法的同步是一种隐式的方式来实现,无需通过字节码来完成。 两个指令的执行是JVM通过调用操作系统的互斥原语mutex来实现,被阻塞的线程会被挂起、等待重新调度 ,会导致“用户态和内核态”两个态之间来回切换,对性能有较大影响。

3 同步概念

3.1 Java对象头

在JVM中,对象在内存中的布局分为三块区域: 对象头、实例数据和对齐填充 。如下图所示:

啃碎并发(七):深入分析Synchronized原理

啃碎并发(七):深入分析Synchronized原理

Synchronized用的锁就是存在Java对象头里的,那么什么是Java对象头呢?Hotspot虚拟机的对象头主要包括两部分数据: Mark Word(标记字段)、Class Pointer(类型指针) 。其中 Class Pointer是对象指向它的类元数据的指针 ,虚拟机通过这个指针来确定这个对象是哪个类的实例, Mark Word用于存储对象自身的运行时数据,它是实现轻量级锁和偏向锁的关键 。 Java对象头具体结构描述如下:

啃碎并发(七):深入分析Synchronized原理

Java对象头结构组成

Mark Word用于存储对象自身的运行时数据,如:哈希码(HashCode)、GC分代年龄、锁状态标志、线程持有的锁、偏向线程 ID、偏向时间戳等。下图是Java对象头 无锁状态下Mark Word部分的存储结构 (32位虚拟机):

啃碎并发(七):深入分析Synchronized原理

Mark Word存储结构

对象头信息是与对象自身定义的数据无关的额外存储成本,但是考虑到虚拟机的空间效率, Mark Word被设计成一个非固定的数据结构以便在极小的空间内存存储尽量多的数据,它会根据对象的状态复用自己的存储空间 ,也就是说, Mark Word会随着程序的运行发生变化,可能变化为存储以下4种数据

啃碎并发(七):深入分析Synchronized原理

Mark Word可能存储4种数据

在64位虚拟机下, Mark Word是64bit大小的 ,其存储结构如下:

啃碎并发(七):深入分析Synchronized原理

64位Mark Word存储结构

对象头的最后两位存储了锁的标志位, 01是初始状态,未加锁 ,其对象头里存储的是对象本身的哈希码,随着锁级别的不同,对象头里会存储不同的内容。 偏向锁存储的是当前占用此对象的线程ID而轻量级则存储指向线程栈中锁记录的指针 。从这里我们可以看到,“锁”这个东西, 可能是个锁记录+对象头里的引用指针 (判断线程是否拥有锁时将线程的锁记录地址和对象头里的指针地址比较), 也可能是对象头里的线程ID (判断线程是否拥有锁时将线程的ID和对象头里存储的线程ID比较)。

啃碎并发(七):深入分析Synchronized原理

HotSpot虚拟机对象头Mark Word

3.2 对象头中Mark Word与线程中Lock Record

在线程进入同步代码块的时候, 如果此同步对象没有被锁定,即它的锁标志位是01,则虚拟机首先在当前线程的栈中创建我们称之为“锁记录(Lock Record)”的空间,用于存储锁对象的Mark Word的拷贝 ,官方把这个拷贝称为Displaced Mark Word。 整个Mark Word及其拷贝至关重要

Lock Record是线程私有的数据结构,每一个线程都有一个可用Lock Record列表,同时还有一个全局的可用列表。 每一个被锁住的对象Mark Word都会和一个Lock Record关联(对象头的MarkWord中的Lock Word指向Lock Record的起始地址),同时Lock Record中有一个Owner字段存放拥有该锁的线程的唯一标识(或者 object mark word ),表示该锁被这个线程占用 。如下图所示为Lock Record的内部结构:

啃碎并发(七):深入分析Synchronized原理

3.3 监视器(Monitor)

任何一个对象都有一个Monitor与之关联,当且一个Monitor被持有后,它将处于锁定状态。Synchronized在JVM里的实现都是 基于进入和退出Monitor对象来实现方法同步和代码块同步 ,虽然具体实现细节不一样,但是都可以通过成对的MonitorEnter和MonitorExit指令来实现。

啃碎并发(七):深入分析Synchronized原理

那什么是Monitor?可以把它理解为 一个同步工具 ,也可以描述为 一种同步机制 ,它通常被 描述为一个对象

与一切皆对象一样,所有的Java对象是天生的Monitor,每一个Java对象都有成为Monitor的潜质, 因为在Java的设计中 ,每一个Java对象自打娘胎里出来就带了一把看不见的锁,它叫做内部锁或者Monitor锁

也就是通常说Synchronized的对象锁,MarkWord锁标识位为10,其中指针指向的是Monitor对象的起始地址。在Java虚拟机(HotSpot)中, Monitor是由ObjectMonitor实现的 ,其主要数据结构如下(位于HotSpot虚拟机源码ObjectMonitor.hpp文件,C++实现的):

啃碎并发(七):深入分析Synchronized原理

ObjectMonitor中有两个队列, _WaitSet 和 _EntryList ,用来保存ObjectWaiter对象列表( 每个等待锁的线程都会被封装成ObjectWaiter对象 ), _owner指向持有ObjectMonitor对象的线程 ,当多个线程同时访问一段同步代码时:

啃碎并发(七):深入分析Synchronized原理

同时, Monitor对象存在于每个Java对象的对象头Mark Word中(存储的指针的指向),Synchronized锁便是通过这种方式获取锁的 ,也是为什么Java中任意对象可以作为锁的原因, 同时notify/notifyAll/wait等方法会使用到Monitor锁对象,所以必须在同步代码块中使用

监视器Monitor有两种同步方式: 互斥与协作 。多线程环境下线程之间如果需要共享数据,需要解决互斥访问数据的问题, 监视器可以确保监视器上的数据在同一时刻只会有一个线程在访问

什么时候需要协作? 比如:

啃碎并发(七):深入分析Synchronized原理

啃碎并发(七):深入分析Synchronized原理

如上图所示,一个线程通过1号门进入Entry Set(入口区),如果在入口区没有线程等待,那么这个线程就会获取监视器成为监视器的Owner,然后执行监视区域的代码。如果在入口区中有其它线程在等待,那么新来的线程也会和这些线程一起等待。线程在持有监视器的过程中,有两个选择, 一个是正常执行监视器区域的代码 ,释放监视器,通过5号门退出监视器; 还有可能等待某个条件的出现 ,于是它会通过3号门到Wait Set(等待区)休息,直到相应的条件满足后再通过4号门进入重新获取监视器再执行。

注意:

啃碎并发(七):深入分析Synchronized原理

4 锁的优化

从JDK5引入了现代操作系统新增加的CAS原子操作( JDK5中并没有对synchronized关键字做优化,而是体现在J.U.C中,所以在该版本concurrent包有更好的性能 ),从JDK6开始,就对synchronized的实现机制进行了较大调整, 包括使用JDK5引进的CAS自旋之外,还增加了自适应的CAS自旋、锁消除、锁粗化、偏向锁、轻量级锁这些优化策略 。由于此关键字的优化使得性能极大提高,同时语义清晰、操作简单、无需手动关闭,所以推荐在允许的情况下尽量使用此关键字,同时在性能上此关键字还有优化的空间。

锁主要存在四种状态,依次是: 无锁状态、偏向锁状态、轻量级锁状态、重量级锁状态 ,锁可以从偏向锁升级到轻量级锁,再升级的重量级锁。 但是锁的升级是单向的,也就是说只能从低到高升级,不会出现锁的降级

啃碎并发(七):深入分析Synchronized原理

4.1 自旋锁

线程的阻塞和唤醒需要CPU从用户态转为核心态,频繁的阻塞和唤醒对CPU来说是一件负担很重的工作,势必会给系统的并发性能带来很大的压力。同时我们发现在许多应用上面, 对象锁的锁状态只会持续很短一段时间,为了这一段很短的时间频繁地阻塞和唤醒线程是非常不值得的

所以引入自旋锁,何谓自旋锁?

啃碎并发(七):深入分析Synchronized原理

自旋锁适用于锁保护的临界区很小的情况,临界区很小的话,锁占用的时间就很短。自旋等待不能替代阻塞,虽然它可以避免线程切换带来的开销,但是它占用了CPU处理器的时间。 如果持有锁的线程很快就释放了锁,那么自旋的效率就非常好,反之,自旋的线程就会白白消耗掉处理的资源 ,它不会做任何有意义的工作,典型的占着茅坑不拉屎,这样反而会带来性能上的浪费。所以说, 自旋等待的时间(自旋的次数)必须要有一个限度,如果自旋超过了定义的时间仍然没有获取到锁,则应该被挂起

自旋锁在JDK 1.4.2中引入,默认关闭,但是可以使用-XX:+UseSpinning开开启, 在JDK1.6中默认开启 。同时自旋的默认次数为10次, 可以通过参数-XX:PreBlockSpin来调整

如果通过参数-XX:PreBlockSpin来调整自旋锁的自旋次数,会带来诸多不便。假如将参数调整为10,但是系统很多线程都是等你刚刚退出的时候就释放了锁(假如多自旋一两次就可以获取锁),是不是很尴尬。 于是JDK1.6引入自适应的自旋锁,让虚拟机会变得越来越聪明

4.2 适应性自旋锁

JDK 1.6引入了更加聪明的自旋锁,即自适应自旋锁。 所谓自适应就意味着自旋的次数不再是固定的,它是由前一次在同一个锁上的自旋时间及锁的拥有者的状态来决定 。那它如何进行适应性自旋呢?

啃碎并发(七):深入分析Synchronized原理

有了自适应自旋锁,随着程序运行和性能监控信息的不断完善,虚拟机对程序锁的状况预测会越来越准确,虚拟机会变得越来越聪明。

4.3 锁消除

为了保证数据的完整性,在进行操作时需要对这部分操作进行同步控制, 但是在有些情况下,JVM检测到不可能存在共享数据竞争,这是JVM会对这些同步锁进行锁消除

啃碎并发(七):深入分析Synchronized原理

如果不存在竞争,为什么还需要加锁呢?所以锁消除可以节省毫无意义的请求锁的时间。变量是否逃逸,对于虚拟机来说需要使用数据流分析来确定,但是对于程序员来说这还不清楚么?在明明知道不存在数据竞争的代码块前加上同步吗?但是有时候程序并不是我们所想的那样?虽然没有显示使用锁,但是在使用一些JDK的内置API时,如StringBuffer、Vector、HashTable等,这个时候会存在隐形的加锁操作。比如StringBuffer的append()方法,Vector的add()方法:

啃碎并发(七):深入分析Synchronized原理

在运行这段代码时, JVM可以明显检测到变量vector没有逃逸出方法vectorTest()之外 ,所以JVM可以大胆地将vector内部的加锁操作消除。

4.4 锁粗化

在使用同步锁的时候,需要让同步块的作用范围尽可能小—仅在共享数据的实际作用域中才进行同步,这样做的目的是 为了使需要同步的操作数量尽可能缩小,如果存在锁竞争,那么等待锁的线程也能尽快拿到锁

在大多数的情况下,上述观点是正确的。 但是如果一系列的连续加锁解锁操作,可能会导致不必要的性能损耗,所以引入锁粗话的概念

啃碎并发(七):深入分析Synchronized原理

如上面实例:

啃碎并发(七):深入分析Synchronized原理

4.5 偏向锁

偏向锁是JDK6中的重要引进,因为HotSpot作者经过研究实践发现, 在大多数情况下,锁不仅不存在多线程竞争,而且总是由同一线程多次获得 ,为了让线程获得锁的代价更低,引进了偏向锁。

偏向锁是在单线程执行代码块时使用的机制,如果在多线程并发的环境下(即线程A尚未执行完同步代码块,线程B发起了申请锁的申请),则一定会转化为轻量级锁或者重量级锁。

在JDK5中偏向锁默认是关闭的,而到了JDK6中偏向锁已经默认开启。如果并发数较大同时同步代码块执行时间较长,则被多个线程同时访问的概率就很大,就可以使用参数-XX:-UseBiasedLocking来禁止偏向锁(但这是个JVM参数,不能针对某个对象锁来单独设置)。

引入偏向锁主要目的是: 为了在没有多线程竞争的情况下尽量减少不必要的轻量级锁执行路径 。因为轻量级锁的加锁解锁操作是需要依赖多次CAS原子指令的, 而偏向锁只需要在置换ThreadID的时候依赖一次CAS原子指令 (由于一旦出现多线程竞争的情况就必须撤销偏向锁,所以偏向锁的撤销操作的性能损耗也必须小于节省下来的CAS原子指令的性能消耗)。

啃碎并发(七):深入分析Synchronized原理

那么偏向锁是如何来减少不必要的CAS操作呢?首先我们看下无竞争下锁存在什么问题:

啃碎并发(七):深入分析Synchronized原理

CAS为什么会引入本地延迟?这要从SMP(对称多处理器)架构说起,下图大概表明了SMP的结构:

啃碎并发(七):深入分析Synchronized原理

SMP(对称多处理器)架构

啃碎并发(七):深入分析Synchronized原理

而CAS的全称为Compare-And-Swap,是一条CPU的原子指令,其作用是让CPU比较后原子地更新某个位置的值,经过调查发现, 其实现方式是基于硬件平台的汇编指令,就是说CAS是靠硬件实现的,JVM只是封装了汇编调用 ,那些AtomicInteger类便是使用了这些封装后的接口。

例如:Core1和Core2可能会同时把主存中某个位置的值Load到自己的L1 Cache中, 当Core1在自己的L1 Cache中修改这个位置的值时,会通过总线,使Core2中L1 Cache对应的值“失效”,而Core2一旦发现自己L1 Cache中的值失效(称为Cache命中缺失)则会通过总线从内存中加载该地址最新的值,大家通过总线的来回通信称为“Cache一致性流量” ,因为总线被设计为固定的“通信能力”, 如果Cache一致性流量过大,总线将成为瓶颈 。而当Core1和Core2中的值再次一致时,称为“Cache一致性”, 从这个层面来说,锁设计的终极目标便是减少Cache一致性流量

而CAS恰好会导致Cache一致性流量,如果有很多线程都共享同一个对象,当某个Core CAS成功时必然会引起总线风暴, 这就是所谓的本地延迟,本质上偏向锁就是为了消除CAS,降低Cache一致性流量

Cache一致性:

啃碎并发(七):深入分析Synchronized原理

**

Cache一致性流量的例外情况:

**

啃碎并发(七):深入分析Synchronized原理

NUMA(Non Uniform Memory Access Achitecture)架构:

啃碎并发(七):深入分析Synchronized原理

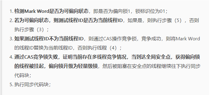
所以,当一个线程访问同步块并获取锁时,会在对象头和栈帧中的锁记录里存储锁偏向的线程ID,以后该线程进入和退出同步块时不需要花费CAS操作来争夺锁资源, 只需要检查是否为偏向锁、锁标识为以及ThreadID即可,处理流程如下:

啃碎并发(七):深入分析Synchronized原理

偏向锁的释放采用了 一种只有竞争才会释放锁的机制,线程是不会主动去释放偏向锁,需要等待其他线程来竞争 。偏向锁的撤销需要 等待全局安全点 (这个时间点是上没有正在执行的代码)。其步骤如下:

啃碎并发(七):深入分析Synchronized原理

啃碎并发(七):深入分析Synchronized原理

偏向锁的获取和释放过程

4.6 轻量级锁

引入轻量级锁的主要目的是 在没有多线程竞争的前提下,减少传统的重量级锁使用操作系统互斥量产生的性能消耗 。当关闭偏向锁功能或者多个线程竞争偏向锁导致偏向锁升级为轻量级锁,则会尝试获取轻量级锁,其步骤如下:

1.在线程进入同步块时, 如果同步对象锁状态为无锁状态(锁标志位为“01”状态,是否为偏向锁为“0”),虚拟机首先将在当前线程的栈帧中建立一个名为锁记录(Lock Record)的空间,用于存储锁对象目前的Mark Word的拷贝 ,官方称之为 Displaced Mark Word。此时线程堆栈与对象头的状态如下图所示:

啃碎并发(七):深入分析Synchronized原理

轻量级锁CAS操作之前线程堆栈与对象的状态

2.拷贝对象头中的Mark Word复制到锁记录(Lock Record)中;

3.拷贝成功后, 虚拟机将使用CAS操作尝试将对象Mark Word中的Lock Word更新为指向当前线程Lock Record的指针,并将Lock record里的owner指针指向object mark word 。如果更新成功,则执行步骤(4),否则执行步骤(5);

4.如果这个更新动作成功了,那么当前线程就拥有了该对象的锁,并且对象Mark Word的锁标志位设置为“00”,即表示此对象处于轻量级锁定状态,此时线程堆栈与对象头的状态如下图所示:

啃碎并发(七):深入分析Synchronized原理

轻量级锁CAS操作之后线程堆栈与对象的状态

5. 如果这个更新操作失败了,虚拟机首先会检查对象Mark Word中的Lock Word是否指向当前线程的栈帧 ,如果是,就说明当前线程已经拥有了这个对象的锁,那就可以直接进入同步块继续执行。 否则说明多个线程竞争锁,进入自旋执行(3),若自旋结束时仍未获得锁,轻量级锁就要膨胀为重量级锁,锁标志的状态值变为“10”,Mark Word中存储的就是指向重量级锁(互斥量)的指针,当前线程以及后面等待锁的线程也要进入阻塞状态

轻量级锁的释放也是通过CAS操作来进行的,主要步骤如下:

啃碎并发(七):深入分析Synchronized原理

对于轻量级锁,其性能提升的依据是 “对于绝大部分的锁,在整个生命周期内都是不会存在竞争的” ,如果打破这个依据则除了互斥的开销外,还有额外的CAS操作, 因此在有多线程竞争的情况下,轻量级锁比重量级锁更慢

啃碎并发(七):深入分析Synchronized原理

轻量级锁的获取和释放过程

1.为什么升级为轻量锁时要把对象头里的Mark Word复制到线程栈的锁记录中呢?

啃碎并发(七):深入分析Synchronized原理

2.为什么会尝试CAS不成功以及什么情况下会不成功?

啃碎并发(七):深入分析Synchronized原理

此处,如何理解“轻量级”? “轻量级”是相对于使用操作系统互斥量来实现的传统锁而言的 。但是,首先需要强调一点的是, 轻量级锁并不是用来代替重量级锁的,它的本意是在没有多线程竞争的前提下,减少传统的重量级锁使用产生的性能消耗

4.7 重量级锁

Synchronized是通过对象内部的一个叫做 监视器锁(Monitor)来实现的但是监视器锁本质又是依赖于底层的操作系统的Mutex Lock来实现的。而操作系统实现线程之间的切换这就需要从用户态转换到核心态,这个成本非常高,状态之间的转换需要相对比较长的时间 ,这就是为什么Synchronized效率低的原因。因此,这种依赖于操作系统Mutex Lock所实现的锁我们称之为 “重量级锁”

4.8 重量级锁、轻量级锁和偏向锁之间转换

啃碎并发(七):深入分析Synchronized原理

重量级锁、轻量级锁和偏向锁之间转换

啃碎并发(七):深入分析Synchronized原理

Synchronized偏向锁、轻量级锁及重量级锁转换流程

5 锁的优劣

各种锁并不是相互代替的, 而是在不同场景下的不同选择 ,绝对不是说重量级锁就是不合适的。 每种锁是只能升级,不能降级,即由偏向锁->轻量级锁->重量级锁 ,而这个过程就是开销逐渐加大的过程。

啃碎并发(七):深入分析Synchronized原理

在第3种情况下进入同步代码块就 要做偏向锁建立、偏向锁撤销、轻量级锁建立、升级到重量级锁,最终还是得靠重量级锁来解决问题,那这样的代价就比直接用重量级锁要大不少了 。所以使用哪种技术,一定要看其所处的环境及场景, 在绝大多数的情况下,偏向锁是有效的,这是基于HotSpot作者发现的“大多数锁只会由同一线程并发申请”的经验规律

啃碎并发(七):深入分析Synchronized原理

锁的优劣

原文  https://segmentfault.com/a/1190000023150863
正文到此结束
Loading...