转载

java8实战学习总结1

java8实战学习

1. lambda表达式

1.1 什么是lambda表达式

1.2 什么样的场景能使用lambda表达式

1.3 lambda表达式实现一个接口的四种写法

2. 函数式编程

2.1 什么是函数式编程

2.2 什么是命令式编程

2.3 什么是函数式接口 FunctionalInterface

2.4 什么是 default 方法

2.5 default方法的意义

2.6 java8内置的常用函数式接口

(1). Predicate<T>

断言 -> 输入T, 输出 boolean

(2). Consumer<T>

消费一个输入 -> 输入T, 不输出(void)

(3). Supplier<T>

生产一个输出 -> 不输入, 输出T

(4). Function<T, R>

输入T, 输出R的函数

(5). UnaryOperator<T>

一元函数: 输入1个输出 1个: 类型都是T

(6). BinaryOperatior<T>

二元函数: 输入2个输出1个: 类型都是T

(7). BiFunction<T, U, R>

输入两个输出一个: 输入 T, U 输出 R, 常用于 reduce/sort等操作,

2.7 方法引用

(1). 静态方法的方法引用

(2). 实例方法的方法引用

(3). 构造方法的方法引用

2.8. 变量引用和隐式final

为何内部类使用外部变量要是final的

3. stream流式编程

3.1. 外部迭代和内部迭代

(1). 什么是外部迭代

(2). 什么是内部迭代

3.2. 中间操作/终止操作/惰性求值

(1). 什么是中间操作?

返回还是流stream的操作, 就是中间操作, 例如 map操作

map

flatMap

distinct

limit

skip

filter

peek

sorted

(1.1) 有状态操作

有前后顺序依赖关系的操作, 比如

distinct (前后不能相同)

sorted (前后顺序要求)

limit / skip (截取前面的/跳过前面的)

(1.2) 无状态操作

无前后依赖关系的操作:

map / mapToInt / flatMap / flatMapToInt
filter

peek

(2). 什么是终止操作?

返回一个结果的(求和/汇总)等, 例如 sum/max/min/avg等

forEach

collect

reduce

toArray

min/max/count

findAny

findFirst

allMatch

anyMatch

noneMatch

(1.1) 短路操作

findFirst
findAny
allMatch
anyMatch
noneMatch

(1.2) 非短路操作

forEach

forEachOrdered 并行流中保证顺序的

collect
toArray

reduce 输入: BinaryOperator<T>

min
max

count

(3). 什么是惰性求值?

如果没有终止操作, 中间的操作动作都不会实际执行, 这就是惰性求值;

3.3 stream流的创建

(1) 集合

collection.stream

collection.parallelStream

(2) 数组

array.stream

Stream.of

(3). 数字

IntStream

IntStream.range

IntStream.rangeClosed

LongStream

LongStream.range

LongStream.rangeClosed

Random

Random.longs

Random.ints

Random.doubles

(4).自己创建

Stream.generate

Stream.iterate

3.4 并行流

(1). parallel()

(2). 并行流默认使用的线程池

ForkJoinPool.commonPool

(3). 自定义线程池

如何自定义线程池, 并使用到流并行时?

3.5 收集器 collect

(1). 收集对象的属性列表为一个新集合

collect(Collectors.toList())

(2). 统计信息汇总

IntSummaryStatistics ageSumStats = students.stream().collect(Collectors.summarizingInt(Student::getAge))

(3). 分块:使用断言(一分为二)

Map<Boolean, List<Student>> genders = students.stream().collect(Collectors.partitioningBy(s->s.getGender() == Gender.MALE))

(4). 分组:使用属性(一分为N, 类似sql groupby)

Map<Grade, List<Student>> grades = students.stream().collect(Collectors.groupingBy(Student::getGrade))

(5). 分组并汇总计数

Map<Grade, Long> gradeCount = students.stream().collect(Collectors.groupingBy(Student::getGrade, Collectors.counting()));

counting()可以替换为同类的max/min/avg等

(6). 小结

Collectors.toList()

Collectors.toCollection()

Collectors.summarizingInt(x)

Collectors.partitioningBy(x)

Collectors.groupingBy(x)

Collectors.counting()

3.6 stream运行机制

(1). 链式调用

所有操作链式调用, 1个元素只迭代一次;

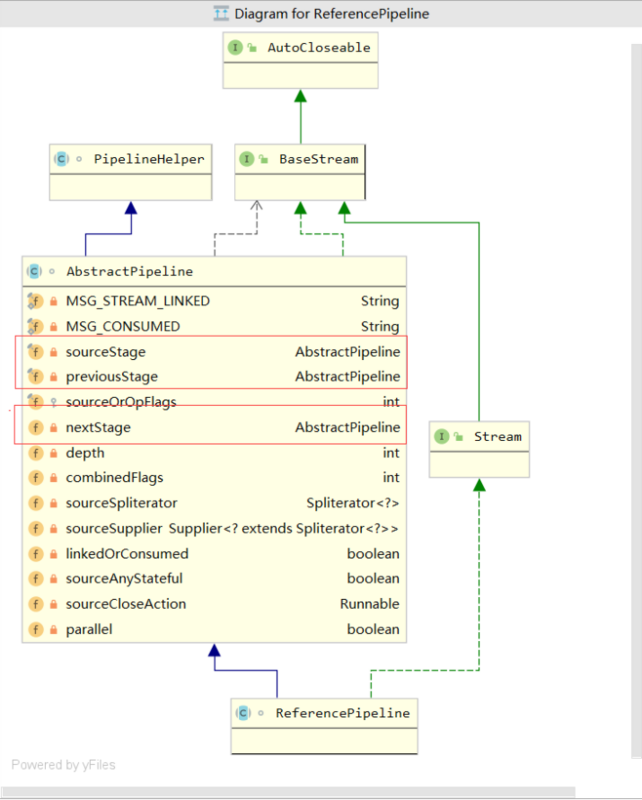
(2). 属性sourceStage

每一个中间操作返回一个新的stream流, 流内有一个属性: sourceStage; 指向同一个地方: 即 链表的头 Head

(3). Head -> nextStage -> nextStage -> null

stream接口的实现类

java.util.stream.AbstractPipeline
java.util.stream.ReferencePipeline

属性: sourceStage --> ReferencePipeline$Head

java8实战学习总结1

(4). 无状态操作运行机制

完全链式调用: s1.a操作完->s1.b

(5). 有状态操作运行机制

public void testStream() {
    Random r = new Random();
    Stream.generate(() -> r.nextInt()).limit(500)
            .peek(s -> System.out.println("peek: " + s)) // 1
            .filter(s -> {  // 2
                System.out.println("filter: " + s);
                return s > 1000000;
            })
            .sorted((i1, i2) -> { // 3.
                System.out.println("排序:" + i1 + ", " + i2);
                return i1.compareTo(i2);
            })
            .peek(s -> System.out.println("peek2:" + s)) //4.
            .count(); 
}

1,2 都是无状态操作; 3是有状态操作; 4是无状态操作

3的有状态操作会截断 1, 2的无状态操作;

本来是1, 2的链式调用: s1.a->s1.b->s1.c 现在会变成: s1.a() ->s2.a() -> s1.b() ->s2.b()

output: 无sorted: 可以看到 纯无状态操作是纯链式: peek->filter->peek2

peek: 2047843427
filter: 2047843427
peek2:2047843427
peek: -1210662664
filter: -1210662664
peek: 835825054
filter: 835825054
peek2:835825054
peek: 2068471207
filter: 2068471207
peek2:2068471207
peek: -1139851578
filter: -1139851578
peek: -885776051
filter: -885776051
peek: 481902862
filter: 481902862
peek2:481902862
peek: 684461691
filter: 684461691
peek2:684461691
peek: 1417449012
filter: 1417449012
peek2:1417449012
peek: -40633821
filter: -40633821

output: 有sorted: 可以看到后面的无状态操作peek2被有状态的sorted打断, 变成: peek->filter... peek->filter 排序all, peek2 all

peek: -607778068
filter: -607778068
peek: 50926402
filter: 50926402
peek: -774310924
filter: -774310924
peek: 342023904
filter: 342023904
peek: 26606322
filter: 26606322
peek: 693727663
filter: 693727663
peek: -334751306
filter: -334751306
peek: -960784614
filter: -960784614
peek: 522967780
filter: 522967780
peek: -2144851449
filter: -2144851449
排序:342023904, 50926402
排序:26606322, 342023904
排序:26606322, 342023904
排序:26606322, 50926402
排序:693727663, 50926402
排序:693727663, 342023904
排序:522967780, 342023904
排序:522967780, 693727663
peek2:26606322
peek2:50926402
peek2:342023904
peek2:522967780
peek2:693727663

1, 2还是链式调用; 中间的3执行完后, 隔断了4, 所以4不会和1,2承续链式调用, 而是单独执行;

(6) 并行操作: parallel()

在4后加5: parallel():

sorted() 有状态操作不会并行; 1,2,4都会使用 ForkJoinPool线程池并行执行:

@Test
public void testStream() {
    Random r = new Random();
    long count = Stream.generate(() -> r.nextInt()).limit(10)
            .peek(s -> System.out.println(Thread.currentThread().getName() + " peek: " + s)) // 1
            .filter(s -> {  // 2
                System.out.println(Thread.currentThread().getName() + " filter: " + s);
                return s > 1000000;
            })
            .sorted((i1, i2) -> { // 3.
                System.out.println(Thread.currentThread().getName() + " 排序:" + i1 + ", " + i2);
                return i1.compareTo(i2);
            })
            .peek(s -> System.out.println(Thread.currentThread().getName() + " peek2:" + s)) //4.
            .parallel()
            .count();
    System.out.println(count);
}
ForkJoinPool.commonPool-worker-1 peek: -1644694686
ForkJoinPool.commonPool-worker-1 filter: -1644694686
ForkJoinPool.commonPool-worker-1 peek: 1524371421
ForkJoinPool.commonPool-worker-1 filter: 1524371421
ForkJoinPool.commonPool-worker-1 peek: -1937453784
ForkJoinPool.commonPool-worker-1 filter: -1937453784
ForkJoinPool.commonPool-worker-1 peek: 991114309
ForkJoinPool.commonPool-worker-1 filter: 991114309
ForkJoinPool.commonPool-worker-1 peek: -109655961
ForkJoinPool.commonPool-worker-1 filter: -109655961
ForkJoinPool.commonPool-worker-1 peek: 878490064
ForkJoinPool.commonPool-worker-1 filter: 878490064
ForkJoinPool.commonPool-worker-1 peek: 2031919515
ForkJoinPool.commonPool-worker-1 filter: 2031919515
ForkJoinPool.commonPool-worker-1 peek: -1855129379
ForkJoinPool.commonPool-worker-1 filter: -1855129379
ForkJoinPool.commonPool-worker-1 peek: 1897985020
ForkJoinPool.commonPool-worker-1 filter: 1897985020
ForkJoinPool.commonPool-worker-1 peek: 352116584
ForkJoinPool.commonPool-worker-1 filter: 352116584
main 排序:991114309, 1524371421
main 排序:878490064, 991114309
main 排序:2031919515, 878490064
main 排序:2031919515, 991114309
main 排序:2031919515, 1524371421
main 排序:1897985020, 1524371421
main 排序:1897985020, 2031919515
main 排序:352116584, 1524371421
main 排序:352116584, 991114309
main 排序:352116584, 878490064
ForkJoinPool.commonPool-worker-6 peek2:991114309
main peek2:1524371421
ForkJoinPool.commonPool-worker-3 peek2:352116584
ForkJoinPool.commonPool-worker-2 peek2:2031919515
ForkJoinPool.commonPool-worker-7 peek2:1897985020
ForkJoinPool.commonPool-worker-4 peek2:878490064
6

结论: 有状态的并行操作"不一定"并行 为啥是"不一定"?

因为官方并未明说, 但是观察下来, 是非并行的!

3.7 小结链式调用原理:

  1. stream链式调用原理: ReferencePipeline
  2. 每个中间操作产生一个流(新的流)
  3. 新流和原流的关系: 新流内有个sourceStage->指向原流的Head节点(ReferencePipeline$Head)
  4. 链式调用的维护: ReferencePipeline中的 nextStage -> nextStage -> null来维护链;

3.8 小结2

  1. 有状态操作 破坏链式调用
  2. 并行操作中有状态操作不一定并行, 如排序!
原文  https://segmentfault.com/a/1190000023219874
正文到此结束
Loading...