作者声明:本人只在 简书 和个人博客中发表文章,转载需联系本人取得同意!读者阅读时若出现排版混乱、广告等影响阅读体验说明不是原文,建议到简书或本人博客中阅读原文以取得更好的阅读体验。
最近在项目中遇到了这样的需求:需要在特定的其他应用之上悬浮自己的UI交互(拖动、输入等复杂的UI交互),和九游的浮窗类似,不过我们的比九游的体验更好,我们越过了很多授权的限制。
很多人都知道如何去实现一个简单的浮窗,但是却很少有人去深入的研究背后的流程机制,由于项目中浮窗交互比较复杂,遇到了些坑查看了很多资料,故总结浮窗涉及到的知识点:
本章我们来研究第一个问题:浮窗为何会浮。 浮窗之所以叫浮窗,是因为它能悬浮于应用或者桌面窗口之上,能脱离Activity而存在。为了研究其中区别,我们先来看看我们最熟悉的Activity是怎么显示出来的。
要弄清这个问题答案,我们先从Activity的setContentView()这个方法的源码开始找起,在Activity中看到setCententView的源码:
public void setContentView(int layoutResID) { getWindow().setContentView(layoutResID); initWindowDecorActionBar(); } getWindow是返回返回Activity的mWindow变量,指向一个Window的对象,Window是一个抽象类,这里返回的是PhoneWindow对象(PhoneWindow是Window的子类),PhoneWindow中有一个DecorView对象,decorView成员,这是一个FrameLayout,setContentView的子布局最终会添加到decorView中,这个decorView就是当前窗口的根视图,这个根视图是如何最终被绘制出来的?在ActivityThread中有这样一段代码:
l.type = WindowManager.LayoutParams.TYPE_BASE_APPLICATION; l.softInputMode |= forwardBit; if (a.mVisibleFromClient) { a.mWindowAdded = true; wm.addView(decor, l); } 这个decorView,最终会被WindowManager.addView添加到绘制系统中,并类型是WindowManager.LayoutParams.TYPE_BASE_APPLICATION,这个参数决定了要绘制的窗口的z轴层次,为了避免思维栈过深,这里就不贴出详细的源码跟踪过程了,直接给结论。
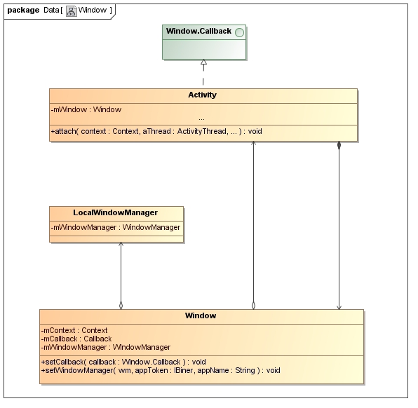
先来看看Activity和window的关系:
再来window和View的关系:
Activity窗口显示过程:
说Activity是怎么显示出来的,其实是说Activity管理的View是怎么显示出来的。最后再来总结一下:
一、Activity通过setContentView设置的视图是添加到PhoneWindow的根视图decor中。
二、Window是一个抽象的概念,Window关了了一个View(根视图),最终被WindowManager管理的还是一个View(根视图)和它的LayoutParams,视图绘制刷新都是通过WindowManager(WindowManagerGlobal)与WindowManagerServiceIPC交互调用底层绘制的。
三、Activity是四大组件中唯一和窗体紧密联系的组件(这是为什么会有初学者把Activity直接理解为绘制界面的原因),所有掌管的视图只不过是一种window和Dialog、Toast、墙纸所掌管的Window类型不一样。
上面讲到Activity的显示过程其实已经揭示了通用界面的显示过程,浮窗的显示过程更为简单:
做过浮窗的同学应该都明白了,为啥浮窗能脱离Activity而显示,本质上我们是把一个View交给WindowManager来管理了,LayoutParams.type类型决定了这个View显示窗口的类型,不同类型显示的窗口层次(z轴)是不一样的。大方面来讲可以分为应用窗口(APPLICATION_WINDOW)、子窗口(SUB_WINDOW)、系统窗口(SYSTEM_WINDOW)三种类型,应用窗口z轴范围是1~99,子窗口的范围是1001~1999,系统窗口是(2000~2999),所以要实现浮动窗口我们只能在系统窗口范围中实现。
| 类型 | 常量范围 | 子类 | 常量值 | 说明 | 例子 |
| APPLICATION_WINDOW | 1~99 | TYPE_BASE_APPLICATION | 1 | ||
| TYPE_APPLICATION | 2 | 应用窗口 | 大部分的应用程序窗口 | ||
| TYPE_APPLICATION_STARTING | 3 | 应用程序的Activity显示之前由系统显示的窗口 | |||
| LAST_APPLICATION_WINDOW | 99 | ||||
| SUB_WINDOW | 1000~1999 | FIRST_SUB_WINDOW | 1000 | ||
| TYPE_APPLICATION_PANEL | 1000 | 显示在母窗口之上,遮挡其下面的应用窗口。 | |||
| TYPE_APPLICATION_MEDIA | 1001 | 显示在母窗口之下,如果应用窗口不挖洞,即不可见。 | SurfaceView,在小窗口显示时设为MEDIA, 全屏显示时设为PANEL | ||
| TYPE_APPLICATION_SUB_PANEL | 1002 | ||||
| TYPE_APPLICATION_ATTACHED_DIALOG | 1003 | ||||
| TYPE_APPLICATION_MEIDA_OVERLAY | 1004 | 用于两个SurfaceView的合成,如果设为MEDIA,则上面的SurfaceView 挡住下面的SurfaceView | |||
| SYSTEM_WINDOW | 2000~2999 | TYPE_STATUS_BAR | 2000 | 顶部的状态栏 | |
| TYPE_SEARCH_BAR | 2001 | 搜索窗口,系统中只能有一个搜索窗口 | |||
| TYPE_PHONE | 2002 | 电话窗口 | |||
| TYPE_SYSTEM_ALERT | 2003 | 警告窗口,在所有其他窗口之上显示 | 电量不足提醒窗口 | ||
| TYPE_KEYGUARD | 2004 | 锁屏界面 | |||
| TYPE_TOAST | 2005 | 短时的文字提醒小窗口 | |||
| TYPE_SYSTEM_OVERLAY | 2006 | 没有焦点的浮动窗口 | |||
| TYPE_PRIORITY_PHONE | 2007 | 紧急电话窗口,可以显示在屏保之上 | |||
| TYPE_SYSTEM_DIALOG | 2008 | 系统信息弹出窗口 | 比如SIM插上后弹出的运营商信息窗口 | ||
| TYPE_KEYGUARD_DIALOG | 2009 | 跟KeyGuard绑定的弹出对话框 | 锁屏时的滑动解锁窗口 | ||
| TYPE_SYSTEM_ERROR | 2010 | 系统错误提示窗口 | ANR 窗口 | ||
| TYPE_INPUT_METHOD | 2011 | 输入法窗口,会挤占当前应用的空间 | |||
| TYPE_INPUT_METHOD_DIALOG | 2012 | 弹出的输入法窗口,不会挤占当前应用窗口空间,在其之上显示 | |||
| TYPE_WALLPAPER | 2013 | 墙纸 | |||
| TYPE_STATUS_BAR_PANEL | 2014 | 从状态条下拉的窗口 | |||
| TYPE_SECURE_SYSTEM_OVERLAY | 2015 | 只有系统用户可以创建的OVERLAY窗口 | |||
| TYPE_DRAG | 2016 | 浮动的可拖动窗口 | 360安全卫士的浮动精灵 | ||
| TYPE_STATUS_BAR_PANEL | 2017 | ||||
| TYPE_POINTER | 2018 | 光标 | |||
| TYPE_NAVIGATION_BAR | 2019 | ||||
| TYPE_VOLUME_OVERLAY | 2020 | 音量调节窗口 | |||
| TYPE_BOOT_PROGRESS | 2021 | 启动进度,在所有窗口之上 | |||
| TYPE_HIDDEN_NAV_CONSUMER | 2022 | 隐藏的导航栏 | |||
| TYPE_DREAM | 2023 | 屏保动画 | |||
| TYPE_NAVIGATION_BAR_PANEL | 2024 | Navigation bar 弹出的窗口 | 比如说应用收集栏 | ||
| TYPE_UNIVERSAL_BACKGROUND | 2025 | ||||
| TYPE_DISPLAY_OVERLAY | 2026 | 用于模拟第二显示设备 | |||
| TYPE_MAGNIFICATION | 2027 | 用于放大局部 | |||
| TYPE_RECENTS_OVERLAY | 2028 | 当前应用窗口,多用户情况下只显示在用户节目 |
到这里我们对Android系统的窗口层次有个大致的了解了,Activity是Android应用的四大组件之一,描述的是应用的活动状态和周期,受ActivityManagerService的管理;Window/View是图形窗口的抽象模型,描述的是窗口的绘制信息,受WindowManagerService的管理;Activity聚合Window来和图形窗口产生联系。文章旨在理解一下Android窗体系统的一个雏形,能力有限不能详细跟踪整个窗口体系的源码,有兴趣的可以自己深入,下一篇文章:《越过授权使用浮窗》。