转载

一步步开发自己的博客 .NET版(9、从model first替换成code first 问题记录)

为什么要改用code first

用过code first的基本上都不会再想用回model first或是db first(谁用谁知道)。不要问我为什么不一开始就直接使用code first,因为那个时候我还不会( 甚至还把model first当成了code first )。

因为工作中使用的就是code first,且越用越习惯,越用越喜欢。

原因如果:

  • 再也用为每次生成那个笨重的edmx文件性急了
  • 再也不用当心保存tt文件而丢失特性、注销、扩展方法了
  • 再也不用为了使用微软的验证插件非得写Metadata文件了
  • 再也不用为了扩展tt文件生成的实体类去写(partial)部分类了。
  • 再也不用为了生成满足自己需要的实体而去修改那些坑爹的tt文件里面的语法代码了(如:默认每个实体继承一个父类)
  • 再也不用为了查找edmx文件打不开,去编辑庞大的edmx文件中找那些坑爹的错误了。
  • 等等还有些暂时没想到的....

说改就改

修改前实体:db first(由tt文件生成)

一步步开发自己的博客 .NET版(9、从model first替换成code first 问题记录)

修改后实体:code first(完全手写)

一步步开发自己的博客 .NET版(9、从model first替换成code first 问题记录)

然后把实体更新到数据库对应的表结构。执行命令Enable-Migrations

遇到问题:

一步步开发自己的博客 .NET版(9、从model first替换成code first 问题记录)

The EntityFramework package is not installed on project ''.(原因:因为没有选择“默认项目”)

继续问题:

一步步开发自己的博客 .NET版(9、从model first替换成code first 问题记录)

The project 'Blogs.Model' failed to build.(原因:没有建一个继承于DbContext的类)

一步步开发自己的博客 .NET版(9、从model first替换成code first 问题记录)

ok,提示已经启用迁移。

然后我们执行命令:Add-Migration blogs

一步步开发自己的博客 .NET版(9、从model first替换成code first 问题记录)

异常: 从数据库中获取提供程序信息时出错。这可能是 Entity Framework 使用的连接字符串不正确导致的。有关详细信息,请查看内部异常并确保连接字符串正确。

我的乖乖,我非常确定我们字符串链接是正确的啊。

最后确定忘记给数据连接上下文在构造函数中传入配置文件的数据库链接名。

一步步开发自己的博客 .NET版(9、从model first替换成code first 问题记录)

   public BlogDbContext()             : base("HiBlogsTest")         {         } 

再执行(Add-Migration blogs),再出错:

一步步开发自己的博客 .NET版(9、从model first替换成code first 问题记录)

异常:无法加载指定的元数据资源。(百度之,原来是链接字符串有问题。 http://www.cnblogs.com/chengxiaohui/articles/2106765.html )

  <add name="HiBlogsTest" connectionString="metadata=res://*/Model1.csdl|res://*/Model1.ssdl|res://*/Model1.msl;provider=System.Data.SqlClient;          provider connection string="          data source=.;          initial catalog=HiBlogsTest;          user id=sa;          password=123qwe;          MultipleActiveResultSets=True;          App=EntityFramework"" providerName="System.Data.EntityClient" /> 

改成:(那一堆csdl、ssdl、msl什么都不要了,就留个简单的链接。干净)

 <add name="HiBlogsTest" connectionString="Data Source=.;Initial Catalog=HiBlogsTest;User ID=sa;Password=123qwe;" providerName="System.Data.SqlClient" /> 

ok,终于没有看见红色的字了。

一步步开发自己的博客 .NET版(9、从model first替换成code first 问题记录)

且看到了一个自动生成的blogs文件。且不管,看看数据库是否有表结构。

一步步开发自己的博客 .NET版(9、从model first替换成code first 问题记录)

空空如也。(屁都没看到一个)(原因:BlogDbContext上下文中没有添加实体,没有告诉程序要生成哪些实体到数据库)

给BlogDbContext类添加数据代码:

   public class BlogDbContext : DbContext     {         public BlogDbContext()             : base("HiBlogsTest")         {         }                public DbSet<BlogInfo> BlogInfos { get; set; }         public DbSet<BlogComment> BlogComments { get; set; }         public DbSet<BlogReadInfo> BlogReadInfos { get; set; }         public DbSet<BlogTag> BlogTags { get; set; }         public DbSet<BlogType> BlogTypes { get; set; }         public DbSet<BlogUser> BlogUsers { get; set; }         public DbSet<BlogUserInfo> BlogUserInfos { get; set; }     } 

然后执行 :Add-Migration blogs 再执行 update-database

一步步开发自己的博客 .NET版(9、从model first替换成code first 问题记录)

终于看到表数据了。

有了表还不行,我们还没有主外键。

修改BlogDbContext如下:

  public class BlogDbContext : DbContext     {         public BlogDbContext()             : base("HiBlogsTest")         {         }          protected override void OnModelCreating(DbModelBuilder modelBuilder)         {             base.OnModelCreating(modelBuilder);              var entityBlogUser = modelBuilder.Entity<BlogUser>();              entityBlogUser.HasMany(p => p.BlogInfos).WithRequired(t => t.BlogUser)             .Map(m => m.MapKey("BlogUserId"));                         entityBlogUser.HasRequired(p => p.BlogUserInfo).WithRequiredPrincipal(t => t.BlogUser)             .Map(m => m.MapKey("BlogUserId"));               entityBlogUser.HasMany(p => p.BlogTags).WithRequired(t => t.BlogUser)             .Map(m => m.MapKey("BlogUserId"));              entityBlogUser.HasMany(p => p.BlogTypes).WithRequired(t => t.BlogUser)             .Map(m => m.MapKey("BlogUserId"));              entityBlogUser.HasMany(p => p.BlogComments).WithRequired(t => t.BlogUser)             .Map(m => m.MapKey("BlogUserId"));              var entityBlogInfo = modelBuilder.Entity<BlogInfo>();              entityBlogInfo.HasMany(p => p.BlogTags).WithMany(t => t.BlogInfos)            .Map(m => m.ToTable("BlogInfo_BlogTag"));              entityBlogInfo.HasMany(p => p.BlogTypes).WithMany(t => t.BlogInfos)             .Map(m => m.ToTable("BlogInfo_BlogType"));              entityBlogInfo.HasMany(p => p.BlogComments).WithRequired(t => t.BlogInfo)               .Map(m => m.MapKey("BlogInfoId"));              entityBlogInfo.HasMany(p => p.BlogReadInfos).WithRequired(t => t.BlogInfo)              .Map(m => m.MapKey("BlogInfoId"));          }           public DbSet<BlogInfo> BlogInfos { get; set; }         public DbSet<BlogComment> BlogComments { get; set; }         public DbSet<BlogReadInfo> BlogReadInfos { get; set; }         public DbSet<BlogTag> BlogTags { get; set; }         public DbSet<BlogType> BlogTypes { get; set; }         public DbSet<BlogUser> BlogUsers { get; set; }         public DbSet<BlogUserInfo> BlogUserInfos { get; set; }     }  View Code

然后重新命令:Add-Migration blogs 再执行 update-database

一步步开发自己的博客 .NET版(9、从model first替换成code first 问题记录)

又见错误:

将 FOREIGN KEY 约束 'FK_dbo.BlogInfo_dbo.BlogUser_BlogUserId' 引入表 'BlogInfo' 可能会导致循环或多重级联路径。请指定 ON DELETE NO ACTION 或 ON UPDATE NO ACTION,或修改其他 FOREIGN KEY 约束。无法创建约束。请参阅前面的错误消息。

于是,一个一个的外键删掉,又一个个的来建。终于发现:( 下图是数据库关系图,mssql生成的

一步步开发自己的博客 .NET版(9、从model first替换成code first 问题记录)

百度之:(原来是为了约束联级删除数据做的约束。实在话,还没玩过联级删除了,说明这个需求应该不是很常用。找个方法禁用可否?)

直接加一个.WillCascadeOnDelete(false)就可以了。( http://www.cnblogs.com/chear/archive/2012/11/09/2762145.html )

  public class BlogDbContext : DbContext     {         public BlogDbContext()             : base("HiBlogsTest")         {         }          protected override void OnModelCreating(DbModelBuilder modelBuilder)         {             base.OnModelCreating(modelBuilder);              var entityBlogUser = modelBuilder.Entity<BlogUser>();              entityBlogUser.HasMany(p => p.BlogInfos).WithRequired(t => t.BlogUser)             .Map(m => m.MapKey("BlogUserId")).WillCascadeOnDelete(false);             //与上面等效             //modelBuilder.Entity<BlogInfo>().HasRequired(p => p.BlogUser).WithMany(t => t.BlogInfos)                //以BlogUser为主表(BlogUserInfo为从表,建立外键)             entityBlogUser.HasRequired(p => p.BlogUserInfo).WithRequiredPrincipal(t => t.BlogUser)             .Map(m => m.MapKey("BlogUserId")).WillCascadeOnDelete(false);             //等效于HasRequired(p => ).WithOptional(i => );              ////以BlogUserInfo为主表(BlogUser为从表,建立外键)             //modelBuilder.Entity<BlogUser>().HasRequired(p => p.BlogUserInfo).WithRequiredDependent(t => t.BlogUser)              //.Map(m => m.MapKey("BlogUserId")).WillCascadeOnDelete(false);             //等效于 HasOptional(p => ).WithRequired(i => );               entityBlogUser.HasMany(p => p.BlogTags).WithRequired(t => t.BlogUser)             .Map(m => m.MapKey("BlogUserId")).WillCascadeOnDelete(false);              entityBlogUser.HasMany(p => p.BlogTypes).WithRequired(t => t.BlogUser)             .Map(m => m.MapKey("BlogUserId")).WillCascadeOnDelete(false);              entityBlogUser.HasMany(p => p.BlogComments).WithRequired(t => t.BlogUser)             .Map(m => m.MapKey("BlogUserId")).WillCascadeOnDelete(false);              var entityBlogInfo = modelBuilder.Entity<BlogInfo>();              entityBlogInfo.HasMany(p => p.BlogTags).WithMany(t => t.BlogInfos)            .Map(m => m.ToTable("BlogInfo_BlogTag"));              entityBlogInfo.HasMany(p => p.BlogTypes).WithMany(t => t.BlogInfos)             .Map(m => m.ToTable("BlogInfo_BlogType"));              entityBlogInfo.HasMany(p => p.BlogComments).WithRequired(t => t.BlogInfo)               .Map(m => m.MapKey("BlogInfoId")).WillCascadeOnDelete(false);              entityBlogInfo.HasMany(p => p.BlogReadInfos).WithRequired(t => t.BlogInfo)              .Map(m => m.MapKey("BlogInfoId")).WillCascadeOnDelete(false);          }           public DbSet<BlogInfo> BlogInfos { get; set; }         public DbSet<BlogComment> BlogComments { get; set; }         public DbSet<BlogReadInfo> BlogReadInfos { get; set; }         public DbSet<BlogTag> BlogTags { get; set; }         public DbSet<BlogType> BlogTypes { get; set; }         public DbSet<BlogUser> BlogUsers { get; set; }         public DbSet<BlogUserInfo> BlogUserInfos { get; set; }     }  View Code

然后重新命令:Add-Migration blogs 再执行 update-database

一步步开发自己的博客 .NET版(9、从model first替换成code first 问题记录)

完美,表结构过来了。表关系过来了。(接下来就是该代码了,因为表名做了小的改动,字段也做了少许调整所以改的东西还真不少。整整改了一天时间。)

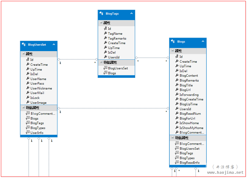
现在回过头来想想,之前是先model first之后小许改动就用的db first。以前怎么没有遇到过( 将 FOREIGN KEY 约束 'FK_dbo.BlogInfo_dbo.BlogUser_BlogUserId' 引入表 'BlogInfo' 可能会导致循环或多重级联路径。请指定 ON DELETE NO ACTION 或 ON UPDATE NO ACTION,或修改其他 FOREIGN KEY 约束。
无法创建约束。请参阅前面的错误消息。 )这个错误。好奇心驱使,觉得看看以前的代码的edmx是怎么管理这种关系的。

一步步开发自己的博客 .NET版(9、从model first替换成code first 问题记录)

很惊奇的发现,完全没有问题。于是,不死心看看数据库里面是不是有什么蹊跷。

一步步开发自己的博客 .NET版(9、从model first替换成code first 问题记录)

一步步开发自己的博客 .NET版(9、从model first替换成code first 问题记录)

搜噶,原来如此。通过model first生成的主外键关系默认就没有设计联级删除,而code first默认设置就是联级删除。

以上内容,都是我胡说八道。谢谢您的阅读,希望对您有那么一点点作用。

Hi-Blogs源码地址: http://git.oschina.net/zhaopeiym/Hi-Blogs

最近因为工作实在太慢,开源博客长久没有更新。今天突然来回翻了好几遍,发现半年前的自己写的代码是如此的不堪入目。

今天仅仅只是把db first改成了code first,发霉的代码我还得找个时间好好重构重构。

首发地址: http://www.cnblogs.com/zhaopei/p/5540532.html

原文  http://www.cnblogs.com/zhaopei/p/5540532.html
正文到此结束
Loading...