转载

粗浅看 Tomcat系统架构分析

Tomcat的结构很复杂,但是Tomcat也非常的模块化,找到了Tomcat最核心的模块,就抓住了Tomcat的 七寸

整体结构

Tomcat 总体结构图

粗浅看 Tomcat系统架构分析

从上图中可以看出Tomcat的心脏是两个组件:Connector 和 Container,关于这两个组件将在后面详细介绍。Connector 组件是可以被替换,这样可以提供给服务器设计者更多的选择,因为这个组件是如此重要,不仅跟服务器的设计的本身,而且和不同的应用场景也十分相关,所以一个Container 可以选择对应多个Connector。多个Connector和一个Container 就形成了一个Service,Service 的概念大家都很熟悉了,有了Service 就可以对外提供服务了,但是Service还要一个生存的环境,必须要有人能够给她生命、掌握其生死大权,那就非Server莫属了。所以整个Tomcat的生命周期由Server控制。

以Service  作为“婚姻”

我们将 Tomcat 中 Connector、Container 作为一个整体比作一对情 侣的话,Connector主要负责对外交流,可以比作为 Boy,Container 主要处理 Connector 接受的请求,主要是处理内部事务,可以比作为 Girl。那么这个 Service就是连接这对男女的结婚证了。是Service将它们连接在一起,共同组成一个家庭。当然要组成一个家庭还要很多其它的元素。

说白了,Service 只是在Connector 和 Container外面多包一层,把它们组装在一起,向外面提供服务,一个Service可以设置多个Connector,但是只能有一个 Container 容器。这个 Service 接口的 方法列表如下:

①Service接口

粗浅看 Tomcat系统架构分析

从 Service接口中定义的方法中可以看出,它主要是为了关联Connector和 Container,同时会初始化它下面的其它组件,注意接 口中它并没有规定一定要控制它下面的组件的生命周期。所有组件的 生命周期在一个 Lifecycle 的接口中控制,这里用到了一个重要的设 计模式,关于这个接口将在后面介绍。

Tomcat 中 Service接口的标准实现类是StandardService它不仅实现了 Service 借口同时还实现了 Lifecycle 接口,这样它就可以控 制它下面的组件的生命周期了。StandardService 类结构图如下:

②StandardService的类结构图

粗浅看 Tomcat系统架构分析

从上图中可以看出除了 Service接口的方法的实现以及控制组件生命周期的 Lifecycle 接口的实现,还有几个方法是用于在事件监听的 方法的实现,不仅是这个 Service 组件,Tomcat 中其它组件也同样 有这几个方法,这也是一个典型的 设计模式 ,将在后面介绍。

下面看一下 StandardService 中主要的几个方法实现的代码,下面是setContainer和addConnector 方法的源码:

③StandardService. SetContainer

public void setContainer(Container container) {

Container oldContainer = this.container;

if ((oldContainer != null) && (oldContainer instanceof Engine))

((Engine) oldContainer).setService(null);

this.container = container;

if ((this.container != null) && (this.container instanceof Engine))

((Engine)  this.container).setService(this);

if (started && (this.container != null) && (this.container instanceof Lifecycle))

{

try {

((Lifecycle) this.container).start();

} catch (LifecycleException e) {

;

}

}

synchronized (connectors) {

for (int i = 0; i < connectors.length; i++)

connectors[i].setContainer(this.container);

}

if (started && (oldContainer != null) && (oldContainer instanceof Lifecycle)) {

try {

((Lifecycle)  oldContainer).stop();

} catch (LifecycleException e) {

;

}

}

support.firePropertyChange("container", oldContainer, this.container);
—————————————————————————————
}

这段代码很简单,其实就是先判断当前的这个 Service 有没有已经关 联了 Container,如果已经关联了,那么去掉这个关联关系 —— oldContainer.setService(null)。如果这个oldContainer 已经被启动 了,结束它的生命周期。然后再替换新的关联、再初始化并开始这个新的 Container 的生命周期。最后将这个过程通知感兴趣的事件监听程序。这里值得注意的地方就是,修改Container 时要将新的 Container关联到每个Connector,还好Container 和 Connector 没有双向关联,不然这个关联关系将会很难维护。

④StandardService. addConnector

public void addConnector(Connector connector) {

synchronized (connectors) {

connector.setContainer(this.container);

connector.setService(this);

Connector results[] = new Connector[connectors.length + 1];

System.arraycopy(connectors, 0, results, 0, connectors.length);

results[connectors.length] = connector;

connectors = results;

if (initialized) {

try {

connector.initialize();

} catch (LifecycleException e) {

e.printStackTrace(System.err);

}

}

if (started && (connector instanceof Lifecycle)) {

try {

((Lifecycle) connector).start();

} catch (LifecycleException e) {

;

}

}

support.firePropertyChange("connector", null, connector);

}

}

上面是 addConnector 方法,这个方法也很简单,首先是设置关联关 系,然后是初始化工作,开始新的生命周期。这里值得一提的是,注 意 Connector 用的是数组而不是 List集合,这个从性能角度考虑可 以理解,有趣的是这里用了数组但是并没有向我们平常那样,一开始 就分配一个固定大小的数组,它这里的实现机制是:重新创建一个当 前大小的数组对象,然后将原来的数组对象 copy 到新的数组中,这 种方式实现了类似的动态数组的功能,这种实现方式,值得我们以后 拿来借鉴。

最新的 Tomcat6 中 StandardService也基本没有变化,但是从Tomcat5 开始Service、Server 和容器类都继承了MBeanRegistration接口,Mbeans 的管理更加合理。

以 Server  为“居”

前面说一对情侣因为 Service 而成为一对夫妻,有了能够组成一个家 庭的基本条件,但是它们还要有个实体的家,这是它们在社会上生存 之本,有了家它们就可以安心的为人民服务了,一起为社会创造财富。

Server要完成的任务很简单,就是要能够提供一个接口让其它程序能够访问到这个Service 集合、同时要维护它所包含的所有 Service 的生命周期,包括如何初始化、如何结束服务、如何找到别人要访问的 Service。还有其它的一些次要的任务,如您住在这个地方要向当 地政府去登记啊、可能还有要配合当地公安机关日常的安全检查什么 的。

Server的类结构图如下:

①Server的类结构图

粗浅看 Tomcat系统架构分析

它的标准实现类 StandardServer 实现了上面这些方法,同时也实现 了Lifecycle、MbeanRegistration 两个接口的所有方法,下面主要看 一下 StandardServer重要的一个方法 addService的实现:

②StandardServer.addService

public void addService(Service service) {

service.setServer(this);

synchronized (services) {

Service results[] = new Service[services.length + 1];

System.arraycopy(services, 0, results, 0, services.length);

results[services.length] = service;

services = results;

if (initialized) {

try {

service.initialize();

} catch (LifecycleException e) {

e.printStackTrace(System.err);

}

}

if (started && (service instanceof Lifecycle)) {

try {

((Lifecycle) service).start();

} catch (LifecycleException e) {

;

}

}

support.firePropertyChange("service", null, service);

}

}

从上面第一句就知道了 Service和 Server是相互关联的,Server也是和 Service 管理 Connector 一样管理它,也是将 Service 放在 一个数组中,后面部分的代码也是管理这个新加进来的 Service 的生 命周期。Tomcat6 中也是没有什么变化的。

组件的生命线“Lifecycle”

前面一直在说 Service 和 Server 管理它下面组件的生命周期,那它 们是如何管理的呢?

Tomcat 中组件的生命周期是通过Lifecycle 接口来控制的,组件只 要继承这个接口并实现其中的方法就可以统一被拥有它的组件控制 了,这样一层一层的直到一个最高级的组件就可以控制 Tomcat 中 所有组件的生命周期,这个最高的组件就是 Server,而控制Server的是 Startup,也就是您启动和关闭Tomcat。

下面是 Lifecycle 接口的类结构图:

①Lifecycle类结构图

粗浅看 Tomcat系统架构分析

除了控制生命周期的 Start 和 Stop 方法外还有一个监听机制,在生命周期开始和结束的时候做一些额外的操作。这个机制在其它的框架中也被使用,如在Spring 中。关于这个设计模式会在后面介绍。

Lifecycle接口的方法的实现都在其它组件中,就像前面中说的,组件的生命周期由包含它的父组件控制,所以它的 Start 方法自然就是调用它下面的组件的 Start 方法,Stop 方法也是一样。如在 Server 中 Start 方法就会调用Service组件的 Start方法,Server 的 Start方法代码如下:

②StandardServer.Start

public void start() throws LifecycleException {

if (started) {

log.debug(sm.getString("standardServer.start.started"));

return;

}

lifecycle.fireLifecycleEvent(BEFORE_START_EVENT,  null);

lifecycle.fireLifecycleEvent(START_EVENT,  null);

started = true;

synchronized (services) {

for (int i = 0; i < services.length; i++) {

if (services[i] instanceof Lifecycle)

((Lifecycle) services[i]).start();

}

}

lifecycle.fireLifecycleEvent(AFTER_START_EVENT, null);

}

监听的代码会包围Service组件的启动过程,就是简单的循环启动所有Service组件的Start方法,但是所有Service必须要实现Lifecycle接口,这样做会更加灵活。

Server的 Stop 方法代码如下:

③StandardServer.Stop

public void stop() throws LifecycleException {

if (!started)

return;

lifecycle.fireLifecycleEvent(BEFORE_STOP_EVENT, null);

lifecycle.fireLifecycleEvent(STOP_EVENT,  null);

started = false;

for (int i = 0; i < services.length; i++) {

if (services[i] instanceof Lifecycle)

((Lifecycle) services[i]).stop();

}

lifecycle.fireLifecycleEvent(AFTER_STOP_EVENT, null);

}

它所要做的事情也和Start方法差不多。

Connector组件

Connector组件是Tomcat中两个核心组件之一,它的主要任务是负责接收浏览器的发过来的tcp连接请求,创建个Request 和处理这个请求并把产生的Request 和 Response对象传给处理这个请求的线程,处理这个请求的线程就是Container 组件要做的事了。

由于这个过程比较复杂,大体的流程可以用下面的顺序图来解释:

①Connector处理一次请求顺序图

粗浅看 Tomcat系统架构分析

Tomcat5 中默认的 Connector 是 Coyote,这个 Connector 是可以选择替换的。Connector 最重要的功能就是接收连接请求然后分配线 程让 Container 来处理这个请求,所以这必然是多线程的,多线程的处理是 Connector 设计的核心。Tomcat5将这个过程更加细化,它将 Connector划分成 Connector、Processor、Protocol, 另外Coyote也定义自己的Request 和 Response对象。

下面主要看一下 Tomcat 中如何处理多线程的连接请求,先看一下Connector的主要类图:

② Connector的主要类图

粗浅看 Tomcat系统架构分析

看一下HttpConnector的Start 方法:

③HttpConnector.Start

public void start() throws LifecycleException {

if (started)

throw new LifecycleException

(sm.getString("httpConnector.alreadyStarted"));

threadName = "HttpConnector[" + port + "]";

lifecycle.fireLifecycleEvent(START_EVENT,  null);

started = true;

threadStart();

while (curProcessors < minProcessors) {

if ((maxProcessors > 0) && (curProcessors >= maxProcessors))

break;

HttpProcessor processor = newProcessor();

recycle(processor);

}

}

threadStart()执行就会进入等待请求的状态,直到一个新的请求到来才会激活它继续执行,这个激活是在HttpProcessor 的 assign 方法中,这个方法是代码如下 :

④ HttpProcessor.assign

synchronized void assign(Socket socket) {

while (available) {

try {

wait();

} catch (InterruptedException e) {

—————————————————————————————
}

}

this.socket = socket;

available = true;

notifyAll();

if ((debug >= 1) && (socket != null))

log(" An incoming request is being assigned");

}

创建 HttpProcessor 对象是会把 available 设为 false,所以当请求 到来时不会进入 while循环,将请求的socket 赋给当期处理的 socket,并将 available设为true,当 available设为true 是 HttpProcessor的 run方法将被激活,接下去将会处理这次请求。

Run方法代码如下:

⑤HttpProcessor.Run

public void run() {

while (!stopped) {

Socket socket = await();

if (socket == null)

continue;

try {

process(socket);

} catch (Throwable t) {

log("process.invoke", t);

}

connector.recycle(this);

}

—————————————————————————————
synchronized (threadSync) {

threadSync.notifyAll();

}

}

解析 socket 的过程在 process 方法中,process 方法的代码片段如 下:

⑥HttpProcessor.process

private void process(Socket socket) {

boolean ok = true;

boolean finishResponse = true;

SocketInputStream input = null;

OutputStream output = null;

try {

input = new SocketInputStream(socket.getInputStream(),connector.getBufferSize());
} catch (Exception e) {

log("process.create", e);

ok = false;

}

keepAlive = true;

while (!stopped && ok && keepAlive) {

finishResponse = true;

try {

request.setStream(input);

request.setResponse(response);

output = socket.getOutputStream();

response.setStream(output);

response.setRequest(request);

((HttpServletResponse)  response.getResponse())

—————————————————————————————
.setHeader("Server", SERVER_INFO);

} catch (Exception e) {

log("process.create", e);

ok = false;

}

try {

if (ok) {

parseConnection(socket);

parseRequest(input, output);

if (!request.getRequest().getProtocol().startsWith("HTTP/0"))

parseHeaders(input);

if (http11) {

ackRequest(output);

if  (connector.isChunkingAllowed())

response.setAllowChunking(true);

}

}

try {

((HttpServletResponse)  response).setHeader

("Date",  FastHttpDateFormat.getCurrentDate());

if (ok) {

connector.getContainer().invoke(request, response);

}

}

try {

shutdownInput(input);

socket.close();

} catch (IOException e) {

;

} catch (Throwable e) {

log("process.invoke", e);

}

socket = null;

}

当 Connector将 socket 连接封装成 request 和 response 对象后 接下来的事情就交给Container 来处理了。

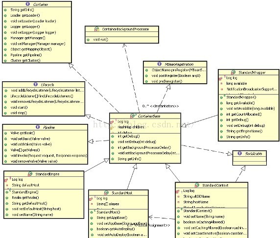
Servlet容器“Container”

Container是容器的父接口,所有子容器都必须实现这个接口,Container容器的设计用的是典型的责任链的设计模式,它有四个子 容器组件构成,分别是:Engine、Host、Context、Wrapper,这四个组件不是平行的,而是父子关系,Engine包含 Host,Host 包含 Context,Context 包含 Wrapper。通常一个 Servlet class 对应一个 Wrapper,如果有多个 Servlet 就可以定义多个 Wrapper,如果有多 个 Wrapper 就要定义一个更高的Container 了,如 Context, Context 通常就是对应下面这个配置:

①Server.xml

<Context

path="/library"

docBase="D:/projects/library/deploy/target/library.war"

reloadable="true"

/>

②容器的总体设计

Context 还可以定义在父容器Host中,Host 不是必须的,但是要运行 war 程序,就必须要 Host,因为 war 中必有 web.xml 文件, 这个文件的解析就需要 Host 了,如果要有多个 Host 就要定义一个 top 容器 Engine 了。而 Engine 没有父容器了,一个 Engine 代表 一个完整的 Servlet 引擎。

那么这些容器是如何协同工作的呢?先看一下它们之间的关系图:

  四个容器的关系图

粗浅看 Tomcat系统架构分析

当 Connector接受到一个连接请求时,将请求交给Container, Container是如何处理这个请求的?这四个组件是怎么分工的,怎么 把请求传给特定的子容器的呢?又是如何将最终的请求交给 Servlet处理。下面是这个过程的时序图:

②Engine和Host  处理请求的时序图

粗浅看 Tomcat系统架构分析

这里看到了 Valve 是不是很熟悉,没错 Valve 的设计在其他框架中 也有用的,同样Pipeline的原理也基本是相似的,它是一个管道,Engine和 Host都会执行这个 Pipeline,您可以在这个管道上增加 任意的 Valve,Tomcat 会挨个执行这些Valve,而且四个组件都会 有自己的一套 Valve 集合。您怎么才能定义自己的Valve 呢?在server.xml 文件中可以添加,如给 Engine 和 Host 增加一个 Valve如下:

③Server.xml

<Engine defaultHost="localhost" name="Catalina">

<Valve   className="org.apache.catalina.valves.RequestDumperValve"/>

………

<Host appBase="webapps" autoDeploy="true" name="localhost" unpackWARs="true"

xmlNamespaceAware="false"  xmlValidation="false">

<Valve   className="org.apache.catalina.valves.FastCommonAccessLogValve"

directory="logs" prefix="localhost_access_log." suffix=".txt"

pattern="common" resolveHosts="false"/>

…………

</Host>

</Engine>

StandardEngineValve和 StandardHostValve是 Engine和 Host的默认的 Valve,它们是最后一个Valve 负责将请求传给它们的子 容器,以继续往下执行。

前面是 Engine和 Host容器的请求过程,下面看Context 和Wrapper 容器时如何处理请求的。下面是处理请求的时序图:

④Context 和wrapper  的处理请求时序图

粗浅看 Tomcat系统架构分析

从 Tomcat5 开始,子容器的路由放在了 request 中,request 中保 存了当前请求正在处理的 Host、Context 和 wrapper。

③Engine 容器

Engine容器比较简单,它只定义了一些基本的关联关系,接口类图如下:

①Engine 接口的类结构

粗浅看 Tomcat系统架构分析

它的标准实现类是StandardEngine,这个类注意一点就是 Engine没有父容器了,如果调用 setParent 方法时将会报错。添加子容器也 只能是 Host 类型的,代码如下:

②StandardEngine. addChild

public void addChild(Container child) {

if (!(child instanceof Host))

throw new IllegalArgumentException

(sm.getString("standardEngine.notHost"));

super.addChild(child);

}

public void setParent(Container container) {

throw new IllegalArgumentException

(sm.getString("standardEngine.notParent"));

}

它的初始化方法也就是初始化和它相关联的组件,以及一些事件的监听。

④Host容器

Host是 Engine 的字容器,一个Host在 Engine中代表一个虚拟主机,这个虚拟主机的作用就是运行多个应用,它负责安装和展开这些应用,并且标识这个应用以便能够区分它们。它的子容器通常是Context,它除了关联子容器外,还有就是保存一个主机应该有的信 息。

①Host 相关的类图

粗浅看 Tomcat系统架构分析

从上图中可以看出除了所有容器都继承的ContainerBase外, StandardHost还实现了Deployer 接口,上图清楚的列出了这个接口的主要方法,这些方法都是安装、展开、启动和结束每个web application。

Deployer 接口的实现是 StandardHostDeployer,这个类实现了的最要的几个方法,Host可以调用这些方法完成应用的部署等。

⑤Context容器

Context 代表 Servlet 的 Context,它具备了 Servlet 运行的基本环 境,理论上只要有Context 就能运行Servlet 了。简单的 Tomcat可以没有 Engine 和 Host。

Context 最重要的功能就是管理它里面的Servlet实例,Servlet 实 例在 Context 中是以Wrapper 出现的,还有一点就是 Context 如 何才能找到正确的Servlet 来执行它呢?Tomcat5以前是通过一 个 Mapper 类来管理的,Tomcat5 以后这个功能被移到了request 中,在前面的时序图中就可以发现获取子容器都是通过request 来分配的。

Context 准备 Servlet 的运行环境是在 Start 方法开始的,这个方法 的代码片段如下:

①StandardContext.start

public synchronized void start() throws LifecycleException {

………

if( !initialized ) {

try {

init();

} catch( Exception ex ) {

throw new LifecycleException("Error initializaing ", ex);

}

}

………

lifecycle.fireLifecycleEvent(BEFORE_START_EVENT,   null);

setAvailable(false);

setConfigured(false);

boolean ok = true;

File configBase = getConfigBase();

if (configBase != null) {

if (getConfigFile() == null) {

File file = new File(configBase, getDefaultConfigFile());

setConfigFile(file.getPath());

try {

File appBaseFile = new File(getAppBase());

if (!appBaseFile.isAbsolute()) {

appBaseFile = new File(engineBase(), getAppBase());

}

String appBase = appBaseFile.getCanonicalPath();

String basePath =

(new  File(getBasePath())).getCanonicalPath();

if (!basePath.startsWith(appBase)) {

Server server = ServerFactory.getServer();

((StandardServer)  server).storeContext(this);

}

} catch (Exception e) {

log.warn("Error storing config file", e);

}

} else {

try {

String canConfigFile =  (new File(getConfigFile())).getCanonicalPath();
if (!canConfigFile.startsWith (configBase.getCanonicalPath())) {

File file = new File(configBase, getDefaultConfigFile());

if (copy(new File(canConfigFile), file)) {

—————————————————————————————
setConfigFile(file.getPath());

}

}

} catch (Exception e) {

log.warn("Error setting config file", e);

}

}

}
………

Container children[] = findChildren();

for (int i = 0; i < children.length; i++) {

if (children[i] instanceof Lifecycle)

((Lifecycle)  children[i]).start();

}

if (pipeline instanceof Lifecycle)

((Lifecycle) pipeline).start();

………

}

它主要是设置各种资源属性和管理组件,还有非常重要的就是启动子容器和 Pipeline。

我们知道 Context 的配置文件中有个 reloadable 属性,如下面配置:

②Server.xml

<Context

path="/library"

—————————————————————————————
docBase="D:/projects/library/deploy/target/library.war"

reloadable="true"

/>

当这个 reloadable 设为 true 时,war被修改后 Tomcat 会自动的重新加载这个应用。如何做到这点的呢? 这个功能是在StandardContext的 backgroundProcess 方法中实现的,这个方法的代码如下:

③StandardContext. backgroundProcess

public void backgroundProcess() {

if (!started) return;

count = (count + 1) % managerChecksFrequency;

if ((getManager() != null) && (count == 0)) {

try {

getManager().backgroundProcess();

} catch ( Exception x ) {

log.warn("Unable to perform background process on manager",x);

}

}

if (getLoader() != null) {

if (reloadable && (getLoader().modified())) {

try {

Thread.currentThread().setContextClassLoader

(StandardContext.class.getClassLoader());

reload();

} finally {

if (getLoader() != null) {

Thread.currentThread().setContextClassLoader

(getLoader().getClassLoader());

}

}

}

if (getLoader() instanceof WebappLoader) {

((WebappLoader)  getLoader()).closeJARs(false);

}

}

}

它会调用 reload 方法,而 reload方法会先调用 stop方法然后再调用 Start 方法,完成Context 的一次重新加载。可以看出执行reload方法的条件是reloadable 为 true 和应用被修改,那么这个backgroundProcess 方法是怎么被调用的呢?

这个方法是在 ContainerBase 类中定义的内部类ContainerBackgroundProcessor被周期调用的,这个类是运行在一个后台线程中,它会周期的执行 run 方法,它的 run 方法会周期调 用所有容器的 backgroundProcess 方法,因为所有容器都会继承ContainerBase类,所以所有容器都能够在backgroundProcess 方 法中定义周期执行的事件。

⑥Wrapper容器

Wrapper 代表一个Servlet,它负责管理一个 Servlet,包括的 Servlet的装载、初始化、执行以及资源回收。Wrapper是最底层的 容器,它没有子容器了,所以调用它的addChild 将会报错。

Wrapper 的实现类是 StandardWrapper,StandardWrapper 还实现 了拥有一个 Servlet初始化信息的ServletConfig,由此看出 StandardWrapper 将直接和Servlet的各种信息打交道。

下面看一下非常重要的一个方法loadServlet,代码片段如下:

①StandardWrapper.loadServlet

public synchronized Servlet loadServlet() throws ServletException {

………

Servlet servlet;

try {

………

ClassLoader classLoader = loader.getClassLoader();

………

Class classClass = null;

………

servlet = (Servlet) classClass.newInstance();

if ((servlet instanceof ContainerServlet) &&

(isContainerProvidedServlet(actualClass)  ||

((Context)getParent()).getPrivileged() )) {

((ContainerServlet)  servlet).setWrapper(this);

}

classLoadTime=(int) (System.currentTimeMillis() -t1);

try {

instanceSupport.fireInstanceEvent(InstanceEvent.BEFORE_INIT_EVENT,servlet);

if( System.getSecurityManager() != null) {

Class[] classType = new Class[]{ServletConfig.class};

Object[] args = new Object[]{((ServletConfig)facade)};

SecurityUtil.doAsPrivilege("init",servlet,classType,args);

} else {

servlet.init(facade);

}

if ((loadOnStartup >= 0) && (jspFile != null)) {

………

if( System.getSecurityManager() != null) {

Class[] classType = new Class[]{ServletRequest.class,

ServletResponse.class};

Object[] args = new Object[]{req, res};

SecurityUtil.doAsPrivilege("service",servlet,classType,args);

} else {

servlet.service(req, res);

}

}

instanceSupport.fireInstanceEvent(InstanceEvent.AFTER_INIT_EVENT,servlet);

………

return servlet;

}

它基本上描述了对Servlet 的操作,当装载了Servlet后就会调用Servlet的 init方法,同时会传一个StandardWrapperFacade对象给Servlet,这个对象包装了StandardWrapper,ServletConfig 与它们的关系图如下:

②ServletConf 与StandardWrapperFacade、StandardWrapper的关系

粗浅看 Tomcat系统架构分析

Servlet可以获得的信息都在StandardWrapperFacade封装,这些信息又是在StandardWrapper 对象中拿到的。所以 Servlet 可以通 过 ServletConfig 拿到有限的容器的信息。

当 Servlet 被初始化完成后,就等着 StandardWrapperValve 去调用 它的 service 方法了,调用 service 方法之前要调用 Servlet 所有的 filter。

Tomcat中其它组件

Tomcat 还有其它重要的组件,如安全组件security、logger 日 志组件、session、mbeans、naming 等其它组件。这些组件共同为Connector和 Container 提供必要的服务。

业务思想

关于Tomcat服务器的了解,算是很长时间的了解了,很好用。本博文中关于Tomcat系统架构的学习和总结,算是个人的理解,写一写总结总感觉很有必要,收获颇多。多加使用,方感颇深。大家有什么好的理解,欢迎交流!

原文  http://www.importnew.com/21112.html
正文到此结束
Loading...