转载

spring Ioc原理(2)

从具体实例分析Spring初始化流程

在博客中Spring初识中,我们介绍了Spring进行Bean管理的实例,我们简单回顾一下。在BookService中的代码首先新建ClassPathXmlApplicationContext实例,随后通过该实例的getBean()方法获取对象的实例。本篇博客中,我们直接从ClassPathXmlApplicationContext类入手详解Spring的初识化流程。

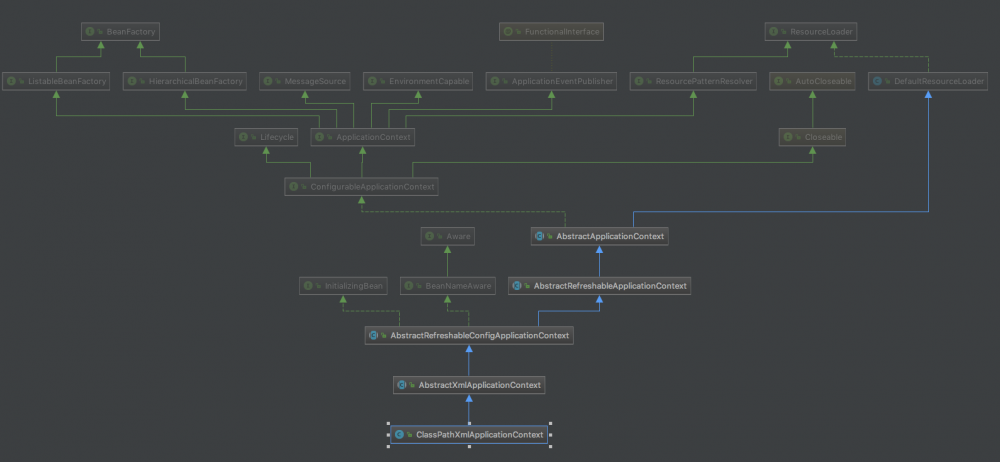
##ClassPathXmlApplicationContext类的继承关系

我们在IDEA中通过快捷键”Shift+option+command+U”就能看到类的继承关系图。

spring Ioc原理(2)

我们可以看出来,ClassPathXmlApplicationContext的继承关系为ClassPathXmlApplicationContext<-AbstractApplicationContext<-AbstractRefreshableConfigApplicationContext<-AbstractRefreshableApplicationContext<-AbstractApplicationContext

我们暂且记住这条继承线,后面的文章中能够用到。

##ClassPathXmlApplicationContext初始化流程

在前面的博客中,我们是通过如下的代码创建实例:

ApplicationContext ctx = new ClassPathXmlApplicationContext("IOCBean1.xml");

核心代码:

public ClassPathXmlApplicationContext(String configLocation) throws BeansException {
        this(new String[] {configLocation}, true, null);
}

该构造方法调用了同名构造方法:

public ClassPathXmlApplicationContext(
            String[] configLocations, boolean refresh, @Nullable ApplicationContext parent)
            throws BeansException {

        super(parent);
        setConfigLocations(configLocations);
        if (refresh) {
            refresh();
        }
    }

这个方法分为两个核心步骤

1、设置配置文件的位置
2、如果refresh标志设置为true,调用refresh方法。

下面我们重点分析refresh()方法。源代码如下:

public void refresh() throws BeansException, IllegalStateException {
    synchronized (this.startupShutdownMonitor) {
        // Prepare this context for refreshing.
        prepareRefresh();

        // Tell the subclass to refresh the internal bean factory.
        ConfigurableListableBeanFactory beanFactory = obtainFreshBeanFactory();

        // Prepare the bean factory for use in this context.
        prepareBeanFactory(beanFactory);

        try {
            // Allows post-processing of the bean factory in context subclasses.
            postProcessBeanFactory(beanFactory);

            // Invoke factory processors registered as beans in the context.
            invokeBeanFactoryPostProcessors(beanFactory);

            // Register bean processors that intercept bean creation.
            registerBeanPostProcessors(beanFactory);

            // Initialize message source for this context.
            initMessageSource();

            // Initialize event multicaster for this context.
            initApplicationEventMulticaster();

            // Initialize other special beans in specific context subclasses.
            onRefresh();

            // Check for listener beans and register them.
            registerListeners();

            // Instantiate all remaining (non-lazy-init) singletons.
            finishBeanFactoryInitialization(beanFactory);

            // Last step: publish corresponding event.
            finishRefresh();
        }

        catch (BeansException ex) {
            if (logger.isWarnEnabled()) {
                logger.warn("Exception encountered during context initialization - " +
                        "cancelling refresh attempt: " + ex);
            }

            // Destroy already created singletons to avoid dangling resources.
            destroyBeans();

            // Reset 'active' flag.
            cancelRefresh(ex);

            // Propagate exception to caller.
            throw ex;
        }

        finally {
            // Reset common introspection caches in Spring's core, since we
            // might not ever need metadata for singleton beans anymore...
            resetCommonCaches();
        }
    }
}

总体而言,refresh方法的核心流程如下:

1、prepareRefresh  ---准备refresh,设置标志位
2、obtainFreshFactory  ---提取bean信息,注册Bean
3、prepareBeanFactory  ---设置bean加载器
4、postProcessBeanFactory   ---留待子类的自定义实现
5、invokeBeanFactoryPostProcessors  ---调用BeanFactoryPostProcess
6、registerBeanPostProcessors  ---注册BeanPostProcess实现类
7、initMessageSource  ---国际化
8、initApplicationEventMulticaster  ---初始化ApplicationContext广播类
9、onRefresh  ---钩子方法,子类中进行特殊的Bean
10、registerListeners  ---注册监听器
11、finishBeanFactoryInitialization  ---初始化所有单例的实例
12、finishRefresh  ---初始化完成

这里我们主要看的方法,分别为prepareRefresh,obtainFreshFactory,invokeBeanFactoryPostProcessors,finishBeanFactoryInitialization

prepareRefresh

protected void prepareRefresh() {
    this.startupDate = System.currentTimeMillis();
    this.closed.set(false);
    this.active.set(true);

    if (logger.isDebugEnabled()) {
        logger.debug("Refreshing " + this);
    }

    // Initialize any placeholder property sources in the context environment
    initPropertySources();

    // Validate that all properties marked as required are resolvable
    // see ConfigurablePropertyResolver#setRequiredProperties
    getEnvironment().validateRequiredProperties();

    // Allow for the collection of early ApplicationEvents,
    // to be published once the multicaster is available...
    this.earlyApplicationEvents = new LinkedHashSet<>();
}

该方法的核心就是设置一些标志位,包括closed以及active,这两个属性都设置为AtomicBoolean。

obtainFreshFactory

接下来我们来看obtainFreshFactory方法,其代码如下:

protected ConfigurableListableBeanFactory obtainFreshBeanFactory() {
    refreshBeanFactory();
    return getBeanFactory();
}

这个方法有两个核心流程:

1、refreshBeanFactory 
2、返回BeanFactory,类型为ConfigurableListableBeanFactory

对于当前类AbstractApplicationContext,refreshBeanFactory为接口方法,需要依赖子类的实现,我们下渗一层看到AbstractRefreshableApplicationContext类的对应方法

protected final void refreshBeanFactory() throws BeansException {
    if (hasBeanFactory()) {
        destroyBeans();
        closeBeanFactory();
    }
    try {
        DefaultListableBeanFactory beanFactory = createBeanFactory();
        beanFactory.setSerializationId(getId());
        customizeBeanFactory(beanFactory);
        loadBeanDefinitions(beanFactory);
        synchronized (this.beanFactoryMonitor) {
            this.beanFactory = beanFactory;
        }
    }
    catch (IOException ex) {
        throw new ApplicationContextException("I/O error parsing bean definition source for " + getDisplayName(), ex);
    }
}

这个方法中,主要的逻辑为:

1、判断是否存在BeanFactory,如果有的话销毁当前的BeanFactory。
2、创建新的 BeanFactory,加载 Bean 定义、注册 Bean 等等。

对于ApplicationContext,虽然他继承了BeanFactory但是并不能理解为其实现类,其内部有一个BeanFactory实例,对于BeanFactory(DefaultListableBeanFactory)的相关操作均委托给这个实例进行,然而为何要初始化这个类的实例呢,我们再一次回到继承图上,这次我们把目光聚焦在BeanFactory上

spring Ioc原理(2)

我们可以看到,BeanFactory的直接接口有三个,分别为ListableBeanFactory,HierarchicalBeanFactory,AutowireCapableBeanFactory,而对于这三个接口,ConfigurableListableBeanFactory则直接继承了这三个接口,对于AutowireCapableBeanFactory有一个直接实现类,AbstractAutowireCapableBeanFactory。然而这个实现类并不具有ConfigurableListableBeanFactory的属性。而DefaultListableBeanFactory既直接实现了ConfigurableListableBeanFactory,同时实现了ConfigurableListableBeanFactory,具有了上述BeanFactory的所有属性,因此ApplicationContext选择了使用这个类的实例来进行BeanFactory的相关操作。

这篇文章先讲到这里,下一篇中将详细介绍BeanFactory的一个核心数据结构BeanDefination,然后将继续介绍Spring的初始化流程以及Bean的创建流程。

谢谢你请我吃糖果

原文  https://bryantchang.github.io/2018/08/04/spring3/
正文到此结束
Loading...