转载

Small Spring系列二:BeanFactory(二)

愿君多采撷,此物最相思。

Small Spring系列二:BeanFactory(二)

概述

在 Small Spring系列一:BeanFactory(一) 中,我们用 DefaultBeanFactory 读取 bean.xlm 中的 bean 信息,并且也实现了 BeanFactorygetBean() 方法。但是实现的方式有些不友好,本章,我们将优化和完善 BeanFactory

问题

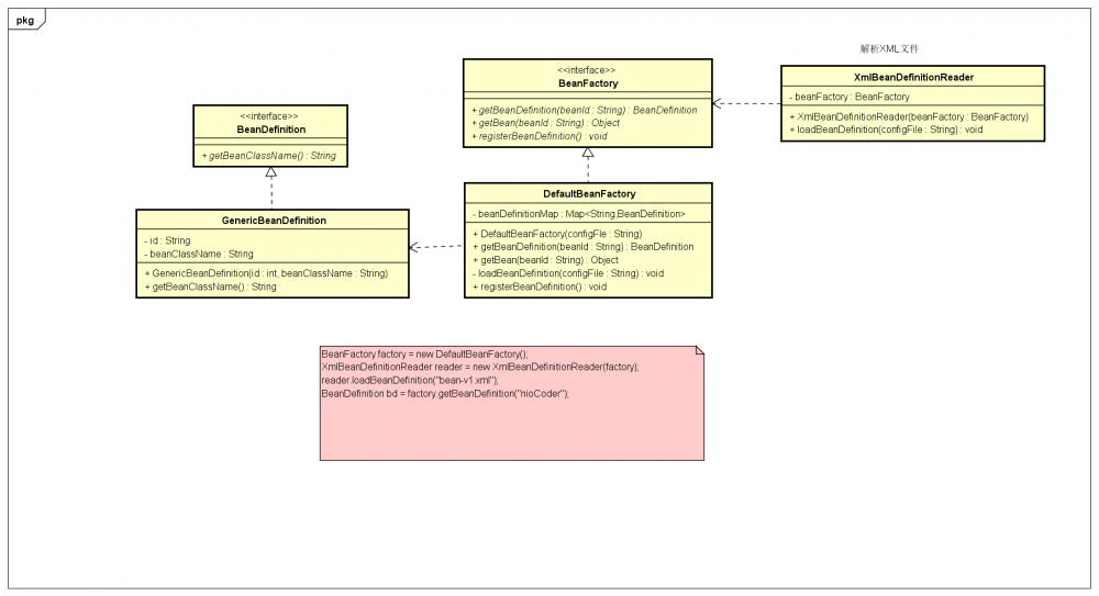
你会发现在 DefaultBeanFactory 中存在读取 bean.xml 和反射创建对象两种操作,这不符合设计模式的 单一职责 。因此我们新增加一个 XmlBeanDefinitionReader 来读取 bean.xml 。但解析的 BeanDefinition 如何交给 BeanFactory 处理呢?这里我们可以在 BeanFactory 接口中增加 registerBeanDefinition(String beanID, BeanDefinition bd) 方法,将 XmlBeanDefinitionReader 解析的 BeanDefinition 注册到 BeanFactory 中。(此时 XmlBeanDefinitionReader 中需要持有一个 BeanFactory 的实例)。类图如下: Small Spring系列二:BeanFactory(二)

BeanFactory

/**
 * 创建bean的实例
 * @author zhenglongfei
 */
public interface BeanFactory {

    /**
     * 获取bean的定义
     * @param beanId
     * @return
     */
    BeanDefinition getBeanDefinition(String beanId);

    /**
     * 获取bean的实例
     * @param beanId
     * @return
     */
    Object getBean(String beanId);

    /**
     * 注册 BeanDefinition
     * @param beanID
     * @param bd
     */
    void registerBeanDefinition(String beanID, BeanDefinition bd);
}

增加registerBeanDefinition(String beanID, BeanDefinition bd)方法

DefaultBeanFactory

/**
 * BeanFactory的默认实现类
 *
 * @author zhenglongfei
 */
public class DefaultBeanFactory implements BeanFactory {

    /**
     * 存放BeanDefinition
     */
    private final Map<String, BeanDefinition> beanDefinitionMap = new ConcurrentHashMap<>();

    @Override
    public BeanDefinition getBeanDefinition(String beanId) {
        return this.beanDefinitionMap.get(beanId);
    }

    @Override
    public Object getBean(String beanId) {
        BeanDefinition bd = this.getBeanDefinition(beanId);
        if (bd == null) {
            throw new BeanCreationException("BeanDefinition does not exist");
        }
        ClassLoader cl = ClassUtils.getDefaultClassLoader();

        String beanClassName = bd.getBeanClassName();
        try {
            // 使用反射创建bean的实例,需要对象存在默认的无参构造方法
            Class<?> clz = cl.loadClass(beanClassName);
            return clz.newInstance();
        } catch (Exception e) {
            throw new BeanCreationException("Bean Definition does not exist");
        }
    }

    @Override
    public void registerBeanDefinition(String beanID, BeanDefinition bd) {
        this.beanDefinitionMap.put(beanID, bd);
    }
}

去除loadBeanDefinition方法

XmlBeanDefinitionReader

读取解析 bean.xml 文件

/**
 * @author zhenglongfei
 */
public class XmlBeanDefinitionReader {

    private static final String ID_ATTRIBUTE = "id";

    private static final String CLASS_ATTRIBUTE = "class";

    BeanFactory beanFactory;

    public XmlBeanDefinitionReader(BeanFactory beanFactory) {
        this.beanFactory = beanFactory;
    }

    /**
     * 具体解析bean.xml的方法 使用dom4j
     *
     * @param configFile
     */
    public void loadBeanDefinition(String configFile) {
        ClassLoader cl = ClassUtils.getDefaultClassLoader();
        try (InputStream is = cl.getResourceAsStream(configFile)) {
            SAXReader reader = new SAXReader();
            Document doc = reader.read(is);

            Element root = doc.getRootElement();
            Iterator<Element> elementIterator = root.elementIterator();
            while (elementIterator.hasNext()) {
                Element ele = elementIterator.next();
                String id = ele.attributeValue(ID_ATTRIBUTE);
                String beanClassName = ele.attributeValue(CLASS_ATTRIBUTE);
                BeanDefinition bd = new GenericBeanDefinition(id, beanClassName);
                this.beanFactory.registerBeanDefinition(id, bd);
            }
        } catch (Exception e) {
            throw new BeanDefinitionStoreException("IOException parsing XML document", e);
        }
    }
}

持有BeanFactory实例,解析bean.xml之后调用registerBeanDefinition(id, bd)将BeanDefinition注册到BeanFactory中

BeanFactoryTest

修改测试类

/**
 * BeanFactory 测试类
 */
public class BeanFactoryTest {

    /**
     * 测试获取bean
     */
    @Test
    public void testGetBean() {
        BeanFactory factory = new DefaultBeanFactory();
        XmlBeanDefinitionReader reader = new XmlBeanDefinitionReader(factory);
        reader.loadBeanDefinition("bean-v1.xml");
        BeanDefinition bd = factory.getBeanDefinition("nioCoder");

        assertEquals("com.niocoder.service.v1.NioCoderService", bd.getBeanClassName());

        NioCoderService nioCoderService = (NioCoderService) factory.getBean("nioCoder");

        assertNotNull(nioCoderService);
    }

    /**
     * 测试无效的bean
     */
    @Test
    public void testInvalidBean() {
        BeanFactory factory = new DefaultBeanFactory();
        XmlBeanDefinitionReader reader = new XmlBeanDefinitionReader(factory);
        reader.loadBeanDefinition("bean-v1.xml");
        try {
            factory.getBean("invalidBean");
        } catch (BeanCreationException e) {
            return;
        }

        Assert.fail("expect BeanCreationException ");
    }

    /**
     * 测试无效的xml
     */
    @Test
    public void testInvalidXML() {
        try {
            BeanFactory factory = new DefaultBeanFactory();
            XmlBeanDefinitionReader reader = new XmlBeanDefinitionReader(factory);
            reader.loadBeanDefinition("bean.xml");
        } catch (BeanDefinitionStoreException e) {
            return;
        }

        Assert.fail("expect BeanDefinitionStoreException ");
    }
}

使用XmlBeanDefinitionReader读取bean.xml

代码下载

  • github: https://github.com/longfeizheng/small-spring/tree/20190916_BeanFactory_v2_1

优化1.0

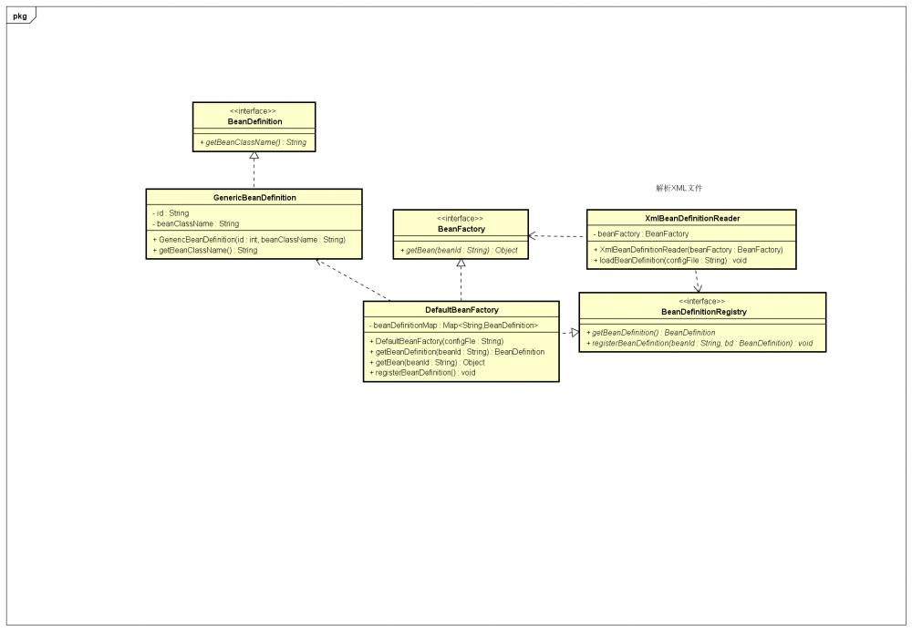
我们再来重新审视一下 BeanFactory 接口中的方法,它现在除了 getBean(String beanId) 方法之外,还有 getBeanDefinition(String beanId)registerBeanDefinition(String beanID, BeanDefinition bd)registerBeanDefinition() 是用于 XmlBeanDefinitionReader 使用的, XmlBeanDefinitionReader 持有 BeanFactory 的实例,那么它也会知道 BeanFactorygetBean() 方法,并且 BeanFactory 我们只想用它来获取 bean 的实例,不想对外暴露太多,所以我们新增一个 BeanDefinitionRegistry 接口来注册和获取 BeanDefinition 。类图如下 Small Spring系列二:BeanFactory(二)

BeanFactory

/**
 * 创建bean的实例
 * @author zhenglongfei
 */
public interface BeanFactory {

    /**
     * 获取bean的实例
     * @param beanId
     * @return
     */
    Object getBean(String beanId);
}

只保留getBean方法

BeanDefinitionRegistry

/**
 * 注册BeanDefinition接口
 *
 * @author zhenglongfei
 */
public interface BeanDefinitionRegistry {

    /**
     * 获取beanDefinition
     *
     * @param beanId
     * @return
     */
    BeanDefinition getBeanDefinition(String beanId);

    /**
     * 注册beanDefinition
     *
     * @param beanId
     * @param bd
     */
    void registerBeanDefinition(String beanId, BeanDefinition bd);
}

把原先BeanFactory中getBeanDefinition()和registerBeanDefinition()提取到BeanDefinitionRegistry接口中

DefaultBeanFactory

public class DefaultBeanFactory implements BeanFactory, BeanDefinitionRegistry{
  ... ...
}

实现了BeanDefinitionRegistry接口

XmlBeanDefinitionReader

public class XmlBeanDefinitionReader{
	......
	 BeanDefinitionRegistry registry;

    public XmlBeanDefinitionReader(BeanDefinitionRegistry registry) {
        this.registry = registry;
    }

	public void loadBeanDefinition(String configFile){
		... ...
		this.registry.registerBeanDefinition(id, bd);
	}
}

由BeanFactory变成BeanDefinitionRegistry实例

代码下载

  • github: https://github.com/longfeizheng/small-spring/tree/20190916_BeanFactory_v2_2

优化2.0.1

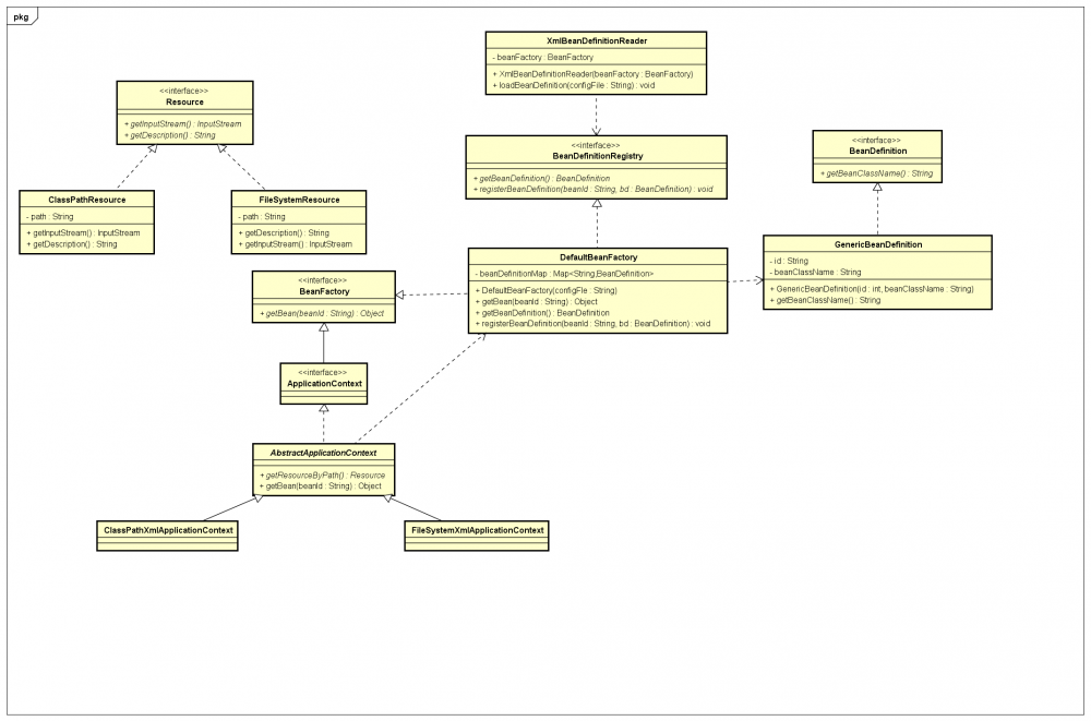
观察一下测试类 BeanFactoryTest ,当我们每次使用 BeanFactory 获取实例时,都需要使用到 XmlBeanDefinitionReaderloadBeanDefinition 方法。这有一些麻烦,我们该如何封装一下呢?这里我们新增一个 ApplicationContext 接口来封装这些操作。但由于配置文件的不确定性,有的可能存在 classpath 目录下,有的可能存在磁盘的目录下,又或者内存,网络等等。这里我们就简单的实现从 classpath 和磁盘目录两种情况。对应的 ClassPathXmlApplicationContextFileSystemXmlApplicationContext 。由于 ClassPathXmlApplicationContextFileSystemXmlApplicationContext 都需要读取文件,所以我们提取出来一个 Resource 接口,类图如下: Small Spring系列二:BeanFactory(二)

Resource

/**
 * 抽取一个资源接口
 *
 * @author zhenglongfei
 */
public interface Resource {

    /**
     * 获取一个流
     * @return
     * @throws IOException
     */
    InputStream getInputStream() throws IOException;

    /**
     * 获取文件的描述
     * @return
     */
    String getDescription();
}

提取一个获取资源的接口

ClassPathResource

public class ClassPathResource implements Resource {

    private String path;

    public ClassPathResource(String path) {
        this.path = path;
    }

    @Override
    public InputStream getInputStream() throws IOException {
        InputStream is = ClassUtils.getDefaultClassLoader().getResourceAsStream(this.path);
        if (is == null) {
            throw new FileNotFoundException(path + " cannot be opened");
        }
        return is;
    }

    @Override
    public String getDescription() {
        return this.path;
    }
}

从classpath下获取资源

FileSystemResource

public class FileSystemResource implements Resource {

    private String path;
    private File file;

    public FileSystemResource(String path) {
        this.path = path;
        this.file = new File(path);
    }

    @Override
    public InputStream getInputStream() throws IOException {
        return new FileInputStream(this.file);
    }

    @Override
    public String getDescription() {
        return this.file.getAbsolutePath();
    }
}

从磁盘目录下获取资源

XmlBeanDefinitionReader

public class XmlBeanDefinitionReader {
......
    public void loadBeanDefinition(Resource resource) {
        try (InputStream is = resource.getInputStream()) {
            SAXReader reader = new SAXReader();
            Document doc = reader.read(is);

            Element root = doc.getRootElement();
            Iterator<Element> elementIterator = root.elementIterator();
            while (elementIterator.hasNext()) {
                Element ele = elementIterator.next();
                String id = ele.attributeValue(ID_ATTRIBUTE);
                String beanClassName = ele.attributeValue(CLASS_ATTRIBUTE);
                BeanDefinition bd = new GenericBeanDefinition(id, beanClassName);
                this.registry.registerBeanDefinition(id, bd);
            }
        } catch (Exception e) {
            throw new BeanDefinitionStoreException("IOException parsing XML document", e);
        }
    }
......
}

将参数修改为Resource

ApplicationContext

public interface ApplicationContext extends BeanFactory {
}

用于封装读取和解析bean.xml操作的接口

ClassPathXmlApplicationContext

public class ClassPathXmlApplicationContext implements ApplicationContext {

    private DefaultBeanFactory factory = null;

    public ClassPathXmlApplicationContext(String configFile) {
        factory = new DefaultBeanFactory();
        XmlBeanDefinitionReader reader = new XmlBeanDefinitionReader(factory);
        Resource resource = new ClassPathResource(configFile);
        reader.loadBeanDefinition(resource);
    }

    @Override
    public Object getBean(String beanId) {
        return factory.getBean(beanId);
    }
}

从classpath下读取 bean.xml

FileSystemXmlApplicationContext

public class FileSystemXmlApplicationContext implements ApplicationContext {

    private DefaultBeanFactory factory = null;

    public FileSystemXmlApplicationContext(String configFile) {
        factory = new DefaultBeanFactory();
        XmlBeanDefinitionReader reader = new XmlBeanDefinitionReader(factory);
        Resource resource = new FileSystemResource(configFile);
        reader.loadBeanDefinition(resource);
    }

    @Override
    public Object getBean(String beanId) {
        return factory.getBean(beanId);
    }
}

从系统磁盘目录读取文件

ApplicationContextTest

public class ApplicationContextTest {

    @Test
    public void testGetBeanFromClassPathContext() {
        ApplicationContext context = new ClassPathXmlApplicationContext("bean-v1.xml");
        NioCoderService nioCoderService = (NioCoderService) context.getBean("nioCoder");
        Assert.assertNotNull(nioCoderService);
    }

    @Test
    public void testGetBeanFromFileSystemContext() {
        ApplicationContext context = new FileSystemXmlApplicationContext("src/test/resources/bean-v1.xml");
        NioCoderService nioCoderService = (NioCoderService) context.getBean("nioCoder");
        Assert.assertNotNull(nioCoderService);
    }
}

测试ClassPathXmlApplicationContext和FileSystemXmlApplicationContext

代码下载

  • github: https://github.com/longfeizheng/small-spring/tree/20190916_BeanFactory_v2_3

优化2.0.2

重复代码时万恶之源。在 ClassPathXmlApplicationContextFileSystemXmlApplicationContext 的 的构造方法中有冗余代码,因此我们可以考虑使用 模板方法 来处理一下。类图如下: Small Spring系列二:BeanFactory(二)

AbstractApplicationContext

public abstract class AbstractApplicationContext implements ApplicationContext {

    private DefaultBeanFactory factory = null;

    public AbstractApplicationContext(String configFile) {
        factory = new DefaultBeanFactory();
        XmlBeanDefinitionReader reader = new XmlBeanDefinitionReader(factory);
        Resource resource = this.getResourceByPath(configFile);
        reader.loadBeanDefinition(resource);
    }

    /**
     * 具体由子类实现
     *
     * @param configFile
     * @return
     */
    protected abstract Resource getResourceByPath(String configFile);

    @Override
    public Object getBean(String beanId) {
        return factory.getBean(beanId);
    }
}

新增AbstractApplicationContext抽象类,里面增加getResourceByPath抽象方法

ClassPathXmlApplicationContext

public class ClassPathXmlApplicationContext extends AbstractApplicationContext {


    public ClassPathXmlApplicationContext(String configFile) {
        super(configFile);
    }

    @Override
    protected Resource getResourceByPath(String configFile) {
        return new ClassPathResource(configFile);
    }
}

返回ClassPathResource

FileSystemXmlApplicationContext

public class FileSystemXmlApplicationContext extends AbstractApplicationContext {

    public FileSystemXmlApplicationContext(String configFile) {
        super(configFile);
    }

    @Override
    protected Resource getResourceByPath(String configFile) {
        return new FileSystemResource(configFile);
    }
}

返回FileSystemResource

代码下载

  • github: https://github.com/longfeizheng/small-spring/tree/20190916_BeanFactory_v2_4

优化3.0

至此已经完成了增加 BeanDefinitionRegistry 实现接口单一职责, ApplicationContext 封装 bean.xml 的解析和实例化。接下来我们来处理 scope 的问题。这里我们只是简单区分一下一个 bean 是否单例。为了实现接口细粒度化,我们新增 SingletonBeanRegistry 来区分一个bean是否单例。类图如下:

Small Spring系列二:BeanFactory(二)

BeanDefinition

public interface BeanDefinition {

    /**
     * 单例
     */
    String SCOPE_SINGLETON = "singleton";
    /**
     * 多例
     */
    String SCOPE_PROTOTYPE = "prototype";
    /**
     * 默认为空即单例模式
     */
    String SCOPE_DEFAULT = "";

    /**
     * 是否为单例
     *
     * @return
     */
    boolean isSingleton();

    /**
     * 是否为多例
     *
     * @return
     */
    boolean isPrototype();

    /**
     * 获取scope配置
     *
     * @return
     */
    String getScope();

    /**
     * 设置scope
     *
     * @param scope
     */
    void setScope(String scope);

    /**
     * 获取bean.xml中 bean的全名 如 "com.niocoder.service.v1.NioCoderService"
     *
     * @return
     */
    String getBeanClassName();
}

单例多例为bean的属性,所以需要修该BeanDefinition

GenericBeanDefinition

public class GenericBeanDefinition implements BeanDefinition {

    private String id;
    private String beanClassName;
    private boolean singleton = true;
    private boolean prototype = false;
    private String scope = SCOPE_DEFAULT;

    public GenericBeanDefinition(String id, String beanClassName) {
        this.id = id;
        this.beanClassName = beanClassName;
    }

    @Override
    public boolean isSingleton() {
        return this.singleton;
    }

    @Override
    public boolean isPrototype() {
        return this.prototype;
    }

    @Override
    public String getScope() {
        return scope;
    }

    @Override
    public void setScope(String scope) {
        this.scope = scope;
        this.singleton = SCOPE_SINGLETON.equals(scope) || SCOPE_DEFAULT.equals(scope);
        this.prototype = SCOPE_PROTOTYPE.equals(scope);
    }

    @Override
    public String getBeanClassName() {
        return this.beanClassName;
    }
}

修改BeanDefinition的实现

XmlBeanDefinitionReader

public class XmlBeanDefinitionReader {
    public void loadBeanDefinition(Resource resource) {
      ......
                if (ele.attribute(SCOPE_ATTRIBUTE) != null) {
                    bd.setScope(ele.attributeValue(SCOPE_ATTRIBUTE));
                }
                this.registry.registerBeanDefinition(id, bd);
           ......
    }
}

如果bean.xml中配置scope属性则设置scope

SingletonBeanRegistry

public interface SingletonBeanRegistry {

    /**
     * singlebean 注册
     *
     * @param beanName
     * @param singletonObject
     */
    void registerSingleton(String beanName, Object singletonObject);


    /**
     * 获取singlebean
     *
     * @param beanName
     * @return
     */
    Object getSingleton(String beanName);
}

表示bean 为singleton的接口

DefaultSingletonBeanRegistry

public class DefaultSingletonBeanRegistry implements SingletonBeanRegistry {

    private final Map<String, Object> singletonObjects = new ConcurrentHashMap<>(64);

    @Override
    public void registerSingleton(String beanName, Object singletonObject) {

        Assert.notNull(beanName, "'beanName' must not be null");

        Object oldObject = this.singletonObjects.get(beanName);
        if (oldObject != null) {
            throw new IllegalStateException("Could not register object [" + singletonObject +
                    "] under bean name '" + beanName + "': there is already object [" + oldObject + "] bound");
        }
        this.singletonObjects.put(beanName, singletonObject);
    }

    @Override
    public Object getSingleton(String beanName) {
        return this.singletonObjects.get(beanName);
    }
}

SingletonBeanRegistry的实现类

DefaultBeanFactory

public class DefaultBeanFactory extends DefaultSingletonBeanRegistry implements BeanFactory, BeanDefinitionRegistry {
	......
	 @Override
    public Object getBean(String beanId) {

        BeanDefinition bd = this.getBeanDefinition(beanId);
        if(bd == null){
            return null;
        }

        if(bd.isSingleton()){
            Object bean = this.getSingleton(beanId);
            if(bean == null){
                bean = createBean(bd);
                this.registerSingleton(beanId, bean);
            }
            return bean;
        }
        return createBean(bd);
    }

    private Object createBean(BeanDefinition bd) {
        ClassLoader cl = ClassUtils.getDefaultClassLoader();
        String beanClassName = bd.getBeanClassName();
        try {
            Class<?> clz = cl.loadClass(beanClassName);
            // 使用反射创建bean的实例,需要对象存在默认的无参构造方法
            return clz.newInstance();
        } catch (Exception e) {
            throw new BeanCreationException("create bean for "+ beanClassName +" failed",e);
        }
    }
......
}

getBean时判断是否为singleton

BeanFactoryTest

public class BeanFactoryTest {
	......
	   /**
     * 测试获取bean
     */
    @Test
    public void testGetBean() {

        reader.loadBeanDefinition(new ClassPathResource("bean-v1.xml"));
        BeanDefinition bd = factory.getBeanDefinition("nioCoder");

        assertTrue(bd.isSingleton());
        assertFalse(bd.isPrototype());
        assertEquals(BeanDefinition.SCOPE_DEFAULT, bd.getScope());
        assertEquals("com.niocoder.service.v1.NioCoderService", bd.getBeanClassName());

        NioCoderService nioCoderService = (NioCoderService) factory.getBean("nioCoder");
        assertNotNull(nioCoderService);

        NioCoderService nioCoderService1 = (NioCoderService) factory.getBean("nioCoder");
        assertTrue(nioCoderService.equals(nioCoderService1));
    }
	......
}

测试默认的bean getBean时判断是否为singleton

代码下载

  • github: https://github.com/longfeizheng/small-spring/tree/20190916_BeanFactory_v2_5

代码下载

  • github: https://github.com/longfeizheng/small-spring
原文  http://niocoder.com/2019/01/16/Small-Spring系列二-BeanFactory(二)/
正文到此结束
Loading...