转载

Small Spring系列八:aop (一)

路漫漫其修远兮 吾将上下而求索。

Small Spring系列八:aop (一)

概述

我们终于不辱使命完成了 Spring 的注解注入,接下来我们要实现更为关键 aop 部分,在这开始之前你需要了解什么事 aop 以及 aop 的常用术语,参考 链接

准备工作

bean-v5.xml

我们使用 xml 配置的方式实现aop

<?xml version="1.0" encoding="UTF-8"?>
<!-- 增加namespace-->
<beans xmlns="http://www.springframework.org/schema/beans"
       xmlns:context="http://www.springframework.org/schema/context"
       xmlns:aop="http://www.springframework.org/schema/aop">

    <!-- 扫描哪个包下面的文件 -->
    <context:component-scan base-package="com.niocoder.dao.v5,com.niocoder.service.v5">

    </context:component-scan>

    <!-- 模拟 TransactionManager-->
    <bean id="tx" class="com.niocoder.tx.TransactionManager"/>

    <!-- aop 配置-->
    <aop:config>
        <!-- aop 核心配置 依赖tx-->
        <aop:aspect ref="tx">
            <!-- 切入点配置 包下面的placeOrder 方法-->
            <aop:pointcut id="placeOrder"
                          expression="execution(* com.niocoder.service.v5.*.placeOrder(..))"/>
            <!-- 通知配置,-->
            <aop:before pointcut-ref="placeOrder" method="start"/>
            <aop:after-returning pointcut-ref="placeOrder" method="commit"/>
            <aop:after-throwing pointcut-ref="placeOrder" method="rollback"/>
        </aop:aspect>

    </aop:config>
</beans>

AccountDao

package com.niocoder.dao.v5;

import com.niocoder.stereotype.Component;

@Component
public class AccountDao {
}

ItemDao

package com.niocoder.dao.v5;

import com.niocoder.stereotype.Component;

@Component
public class ItemDao {
}

NioCoderService

新增 placeOrder 方法用于测试 aop , MessageTracker 用于测试 TransactionManager 是否执行。

package com.niocoder.service.v5;

import com.niocoder.beans.factory.Autowired;
import com.niocoder.dao.v5.AccountDao;
import com.niocoder.dao.v5.ItemDao;
import com.niocoder.stereotype.Component;
import com.niocoder.util.MessageTracker;

@Component("nioCoder")
public class NioCoderService {

    @Autowired
    AccountDao accountDao;

    @Autowired
    ItemDao itemDao;

    public NioCoderService() {

    }

    public AccountDao getAccountDao() {
        return accountDao;
    }

    public ItemDao getItemDao() {
        return itemDao;
    }

    public void placeOrder() {
        System.out.println("place order");
        MessageTracker.addMsg("place order");
    }
}

MessageTracker

工具类用于记录 msg

package com.niocoder.util;

import java.util.ArrayList;
import java.util.List;

/**
 * 记录msg
 */
public class MessageTracker {
    private static List<String> MESSAGES = new ArrayList<>();

    public static void addMsg(String msg) {
        MESSAGES.add(msg);
    }

    public static void clearMsgs() {
        MESSAGES.clear();
    }

    public static List<String> getMsgs() {
        return MESSAGES;
    }

}

TransactionManager

模拟事务的执行。

package com.niocoder.tx;

import com.niocoder.util.MessageTracker;
import org.junit.Before;

/**
 * 用于测试AOP顺序
 */
public class TransactionManager {
    @Before
    public void setUp() {
        MessageTracker.clearMsgs();
    }

    public void start() {
        System.out.println("start tx");
        MessageTracker.addMsg("start tx");
    }

    public void commit() {
        System.out.println("commit tx");
        MessageTracker.addMsg("commit tx");
    }

    public void rollback() {
        System.out.println("rollback tx");
    }
}

Pointcut

<aop:pointcut id="placeOrder"
                          expression="execution(* com.niocoder.service.v5.*.placeOrder(..))"/>

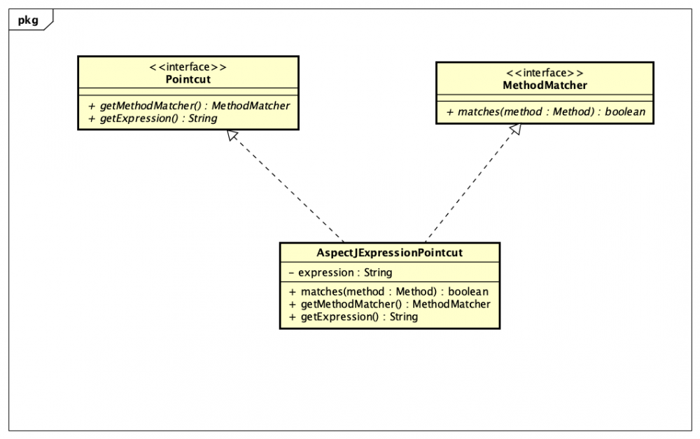
我们先从最简单的 Pointcut 开始,很明显我们需要一个类来表达这个概念。当给定一个类的方法,判断该方法是否符合 pointcut 的表达式。设计类图如下: Small Spring系列八:aop (一)

关于 expression 表达式的解析,我们使用 org.aspectj.aspectjweaver 来实现。所以需要在 pom.xml 中添加依赖

<dependency>
            <groupId>org.aspectj</groupId>
            <artifactId>aspectjweaver</artifactId>
            <version>1.8.13</version>
        </dependency>

MethodMatcher

给定一个类的方法,判断是否匹配。

package com.niocoder.aop;

import java.lang.reflect.Method;

public interface MethodMatcher {

    /**
     * 给定一个方法判断是否匹配
     *
     * @param method
     * @return
     */
    boolean matches(Method method /*,Class<?> targetClass*/);
}

Pointcut

获取 expressionMethodMatcher

package com.niocoder.aop;

public interface Pointcut {

    /**
     * 获取MethodMatcher 判断方法时候匹配
     *
     * @return
     */
    MethodMatcher getMethodMatcher();

    /**
     * 获取expression表达式
     *
     * @return
     */
    String getExpression();
}

AspectJExpressionPointcut

实现 MethodMatcherPointcut ,使用 aspectj 实现。

package com.niocoder.aop.aspectj;

import com.niocoder.aop.MethodMatcher;
import com.niocoder.aop.Pointcut;
import com.niocoder.util.ClassUtils;
import com.niocoder.util.StringUtils;
import org.aspectj.weaver.reflect.ReflectionWorld;
import org.aspectj.weaver.tools.*;

import java.lang.reflect.Method;
import java.util.HashSet;
import java.util.Set;


public class AspectJExpressionPointcut implements Pointcut, MethodMatcher {
    private static final Set<PointcutPrimitive> SUPPORTED_PRIMITIVES = new HashSet<PointcutPrimitive>();

    static {
        SUPPORTED_PRIMITIVES.add(PointcutPrimitive.EXECUTION);
        SUPPORTED_PRIMITIVES.add(PointcutPrimitive.ARGS);
        SUPPORTED_PRIMITIVES.add(PointcutPrimitive.REFERENCE);
        SUPPORTED_PRIMITIVES.add(PointcutPrimitive.THIS);
        SUPPORTED_PRIMITIVES.add(PointcutPrimitive.TARGET);
        SUPPORTED_PRIMITIVES.add(PointcutPrimitive.WITHIN);
        SUPPORTED_PRIMITIVES.add(PointcutPrimitive.AT_ANNOTATION);
        SUPPORTED_PRIMITIVES.add(PointcutPrimitive.AT_WITHIN);
        SUPPORTED_PRIMITIVES.add(PointcutPrimitive.AT_ARGS);
        SUPPORTED_PRIMITIVES.add(PointcutPrimitive.AT_TARGET);
    }

    /**
     * 条件表达式 即 expression="execution(* com.niocoder.service.v5.*.placeOrder(..))"
     */
    private String expression;

    private PointcutExpression pointcutExpression;

    private ClassLoader pointcutClassLoader;

    public AspectJExpressionPointcut() {

    }

    @Override
    public MethodMatcher getMethodMatcher() {
        return this;
    }

    @Override
    public String getExpression() {
        return this.expression;
    }

    public void setExpression(String expression) {
        this.expression = expression;
    }

    @Override
    public boolean matches(Method method/*, Class<?> targetClass*/) {

        // 判断是否设置条件表达式
        checkReadyToMatch();

        // 根据传入的method 返回shadowatch
        ShadowMatch shadowMatch = getShadowMatch(method);

        // 判断是否匹配
        if (shadowMatch.alwaysMatches()) {
            return true;
        }

        return false;
    }

    private ShadowMatch getShadowMatch(Method method) {

        ShadowMatch shadowMatch = null;
        try {
            shadowMatch = this.pointcutExpression.matchesMethodExecution(method);
        } catch (ReflectionWorld.ReflectionWorldException ex) {

            throw new RuntimeException("not implemented yet");
        }
        return shadowMatch;
    }

    private void checkReadyToMatch() {
        if (getExpression() == null) {
            throw new IllegalStateException("Must set property 'expression' before attempting to match");
        }
        if (this.pointcutExpression == null) {
            this.pointcutClassLoader = ClassUtils.getDefaultClassLoader();
            this.pointcutExpression = buildPointcutExpression(this.pointcutClassLoader);
        }
    }

    private PointcutExpression buildPointcutExpression(ClassLoader classLoader) {

        PointcutParser parser = PointcutParser
                .getPointcutParserSupportingSpecifiedPrimitivesAndUsingSpecifiedClassLoaderForResolution(
                        SUPPORTED_PRIMITIVES, classLoader);

        return parser.parsePointcutExpression(replaceBooleanOperators(getExpression()),
                null, new PointcutParameter[0]);
    }


    private String replaceBooleanOperators(String pcExpr) {
        String result = StringUtils.replace(pcExpr, " and ", " && ");
        result = StringUtils.replace(result, " or ", " || ");
        result = StringUtils.replace(result, " not ", " ! ");
        return result;
    }
}

PointcutTest

测试 Pointcut

public class PointcutTest {

    @Test
    public void testPointCutTest() throws Exception {
        String expression = "execution(* com.niocoder.service.v5.*.placeOrder(..))";
        AspectJExpressionPointcut pc = new AspectJExpressionPointcut();
        pc.setExpression(expression);

        MethodMatcher mm = pc.getMethodMatcher();

        {
            Class<?> targetClass = NioCoderService.class;

            Method placeOrder = targetClass.getMethod("placeOrder");
            Assert.assertTrue(mm.matches(placeOrder));

            Method getAccountDao = targetClass.getMethod("getAccountDao");
            Assert.assertFalse(mm.matches(getAccountDao));
        }

        {
            Class<?> targetClass = com.niocoder.service.v4.NioCoderService.class;
            Method placeOrder = targetClass.getMethod("getAccountDao");
            Assert.assertFalse(mm.matches(placeOrder));
        }
    }
}

我们已经实现了一个简单 Pointcut 表达式,关于更多 Pointcut 可以参考 链接

定位Method

<!-- 模拟 TransactionManager-->
    <bean id="tx" class="com.niocoder.tx.TransactionManager"/>
    <!-- aop 配置-->
    <aop:config>
        <!-- aop 核心配置 依赖tx-->
        <aop:aspect ref="tx">
            <!-- 通知配置,-->
            <aop:before pointcut-ref="placeOrder" method="start"/>
        </aop:aspect>

    </aop:config>

aop 中,我们需要根据 beanNametx ,方法名称为 start 来定位到 TransactionManager.start() 方法。因此我们需要一个类,根据 targetBeanNamemethodName 返回 Method 对象。因需要根据 beanName 返回对象,所以在此类中需要设置 BeanFactory ,并在 BeanFactory 中新增 Class<?> getType(String name) 方法。

BeanFactory

新增 Class<?> getType(String name) 方法,根据 beanName 返回 Class 对象。

package com.niocoder.beans.factory;

/**
 * 创建bean的实例
 *
 * @author zhenglongfei
 */
public interface BeanFactory {

    /**
     * 获取bean的实例
     *
     * @param beanId
     * @return
     */
    Object getBean(String beanId);

    /**
     * 根据bean 名称 返回 class 对象
     *
     * @param name
     * @return
     */
    Class<?> getType(String name) throws NoSuchBeanDefinitionException;
}

DefaultBeanFactory

DefaultBeanFactory 中实现 getType 方法。

public class DefaultBeanFactory extends DefaultSingletonBeanRegistry implements ConfigurableBeanFactory, BeanDefinitionRegistry {
.......
    @Override
    public Class<?> getType(String name) throws NoSuchBeanDefinitionException {
        BeanDefinition bd = this.getBeanDefinition(name);
        if (null == bd) {
            throw new NoSuchBeanDefinitionException(name);
        }
        resolveBeanClass(bd);

        return bd.getBeanClass();
    }
}

AbstractApplicationContext

因为 ApplicationContext 继承 BeanFactory 接口,所以在抽象类 AbstractApplicationContext 也需要实现 getType 方法。

public abstract class AbstractApplicationContext implements ApplicationContext{
 @Override
    public Class<?> getType(String name) throws NoSuchBeanDefinitionException {
        return this.factory.getType(name);
    }
}

MethodLocatingFactory

根据 targetBeanNamemethodName 返回 Method 对象。

package com.niocoder.aop.config;

import com.niocoder.beans.BeanUtils;
import com.niocoder.beans.factory.BeanFactory;
import com.niocoder.util.StringUtils;

import java.lang.reflect.Method;

public class MethodLocatingFactory {

    private String targetBeanName;

    private String methodName;

    private Method method;

    public void setTargetBeanName(String targetBeanName) {
        this.targetBeanName = targetBeanName;
    }

    public void setMethodName(String methodName) {
        this.methodName = methodName;
    }


    /**
     * 设置beanFactory 只有beanFactory才能根据bean的名称返回bean的class 对象
     * 设置时需要前置判断,beanName 和 methodName
     *
     * @param beanFactory
     */
    public void setBeanFactory(BeanFactory beanFactory) {

        if (!StringUtils.hasText(this.targetBeanName)) {
            throw new IllegalArgumentException("Property 'targetBeanName' is required");
        }
        if (!StringUtils.hasText(this.methodName)) {
            throw new IllegalArgumentException("Property 'methodName' is required");
        }

        Class<?> beanClass = beanFactory.getType(this.targetBeanName);
        if (beanClass == null) {
            throw new IllegalArgumentException("Can't determine type of bean with name '" + this.targetBeanName + "'");
        }

        // 给method 赋值
        this.method = BeanUtils.resolveSignature(this.methodName, beanClass);

        if (this.method == null) {
            throw new IllegalArgumentException("Unable to locate method [" + this.methodName +
                    "] on bean [" + this.targetBeanName + "]");
        }
    }

    /**
     * 返回Method对象
     *
     * @return
     */
    public Method getObject() {
        return this.method;
    }
}

MethodLocatingFactoryTest

测试 MethodLocatingFactory

public class MethodLocatingFactoryTest {

    @Test
    public void testGetMethod() throws Exception {
        DefaultBeanFactory factory = new DefaultBeanFactory();
        XmlBeanDefinitionReader reader = new XmlBeanDefinitionReader(factory);
        reader.loadBeanDefinition(new ClassPathResource("bean-v5.xml"));

        MethodLocatingFactory methodLocatingFactory = new MethodLocatingFactory();
        methodLocatingFactory.setTargetBeanName("tx");
        methodLocatingFactory.setMethodName("start");
        methodLocatingFactory.setBeanFactory(factory);

        Method start = methodLocatingFactory.getObject();

        Assert.assertTrue(TransactionManager.class.equals(start.getDeclaringClass()));
        Assert.assertTrue(start.equals(TransactionManager.class.getMethod("start")));

        TransactionManager tx = (TransactionManager) factory.getBean("tx");
        start.invoke(tx);
    }
}

代码下载

  • github: https://github.com/longfeizheng/small-spring/tree/20190215_aop_v1

代码下载

  • github: https://github.com/longfeizheng/small-spring

参考资料

从零开始造Spring

原文  http://niocoder.com/2019/02/16/Small-Spring系列八-aop(一)/
正文到此结束
Loading...