转载

测试数据库的稳定性和性能竟如此简单

概要说明

使用 Jmeter来对数据库进行压测,可以有效测试数据库的稳定性和性能。相比用代码实现对数据库的压测来说,Jmeter更简单,方便,可操作性更好。

测试数据库的稳定性和性能竟如此简单

操作步骤

1.选择测试计划,添加架包mysql-connector-java-5.1.12-bin.jar到路径下,用于数据库MySql的读取,.jar包在Jmeter的Lib路径下。

测试数据库的稳定性和性能竟如此简单

2.添加线程组,右击测试计划->添加->Threads(Users)->线程组;

测试数据库的稳定性和性能竟如此简单

配置线程数为5,循环次数为1

测试数据库的稳定性和性能竟如此简单

3.添加HTTP Cookie Manager,右击线程组->添加->配置元件->HTTP Cookie管理器;

测试数据库的稳定性和性能竟如此简单

打开Http Cookie管理器,参照接口文档填写好Cookie信息;

测试数据库的稳定性和性能竟如此简单

4.添加HTTP信息头管理器,右击线程组->添加->配置元件->HTTP信息头管理器;

测试数据库的稳定性和性能竟如此简单

打开Http信息头管理器,参照接口文档写好header信息

测试数据库的稳定性和性能竟如此简单

5.添加循环控制器,右击线程组->添加->逻辑控制器->循环控制器;

测试数据库的稳定性和性能竟如此简单

备注:设置循环次数为10000次,可以更具实际需求来设置循环次数

测试数据库的稳定性和性能竟如此简单

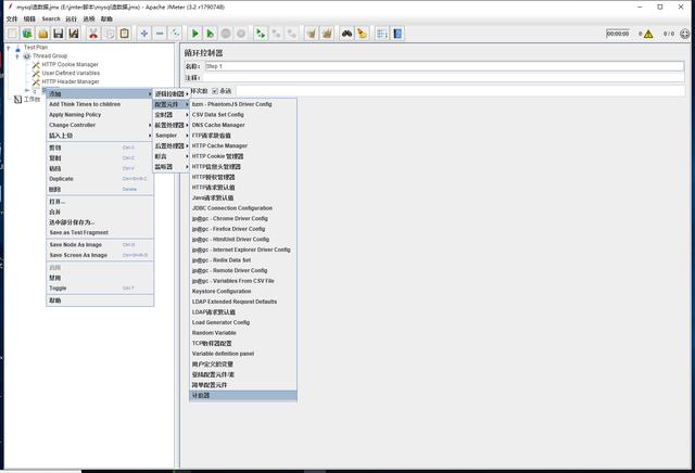
6.添加计数器,右击循环控制器->添加->配置元件->计数器;

测试数据库的稳定性和性能竟如此简单

备注:

启动:变量ID的起始值

递增:表示每次插入数据ID+1

最大值:ID的最大值

引用名称:变量名ID

测试数据库的稳定性和性能竟如此简单

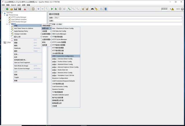
7.添加JDBC Connection Configuration,右击循环控制器->添加->配置元件-> JDBC Connection Configuration;

线程组添加 JDBC Connection Configuration用于配置Jmeter和Mysql的连接;

测试数据库的稳定性和性能竟如此简单

配置的信息如下:

variable name:必须与JDBC Request中的variable name保持一致

JDBC Driver class:这个是固定的参考下图

测试数据库的稳定性和性能竟如此简单

Datebase URL:是你的数据库连接地址

Username:数据库连接用户名

Password:数据库连接密码

测试数据库的稳定性和性能竟如此简单

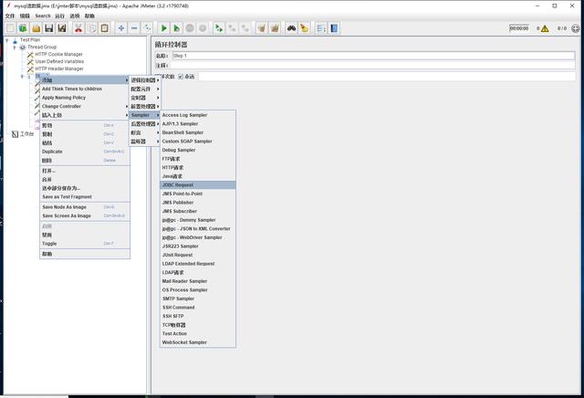
8.添加JDBC Request,右击循环控制器->添加->Sampler-> JDBC Request;

测试数据库的稳定性和性能竟如此简单

配置JDBC Request 信息,我这儿是往数据库test1_cht的表zt-case中插入数据

每次字段id递增1,其实字段不变

备注:variable name 必须与JDBC Connection Configuration 中的一致

测试数据库的稳定性和性能竟如此简单

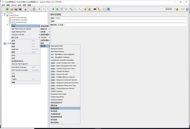
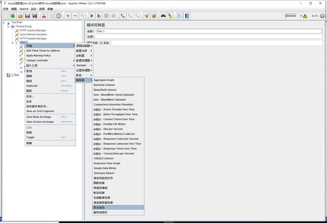
9.添加聚合报告和查看结果树,右击循环控制器->添加->监听器->聚合报告,查看结果树;

测试数据库的稳定性和性能竟如此简单
测试数据库的稳定性和性能竟如此简单

如此,就可以运行查看结果了。

测试数据库的稳定性和性能竟如此简单

备注:

本文用的Jmeter3.2的版本,不同的版本可能有略微差别。

一个实例

目的:测试数据库负载均衡的策略是否生效

背景:数据库采用HAProxy做负载均衡策略,现有两个数据库服务,关闭其中一台,HAPRoxy能使另外一台数据库服务生效

1.设置线程数为1,循环次数为1

测试数据库的稳定性和性能竟如此简单

2.在循环控制器内设置循环10000次

测试数据库的稳定性和性能竟如此简单

3.添加三个JDBC Request,每个写一条数据插入语句(三个分开写是为了方便查看结果)

测试数据库的稳定性和性能竟如此简单
测试数据库的稳定性和性能竟如此简单
测试数据库的稳定性和性能竟如此简单

4.运行查看结果

测试数据库的稳定性和性能竟如此简单
测试数据库的稳定性和性能竟如此简单

5.结论:与HAProxy监控页面对比,结果一致,说明负载均衡策略生效了

测试数据库的稳定性和性能竟如此简单
原文  http://database.51cto.com/art/201907/600573.htm
正文到此结束
Loading...