转载

并发读写数据一致性保证(一)Java并发容器

业务开发过程,其实就是用户业务数据的处理过程,因而开发的核心任务就是维护数据一致不出错。现实场景中,多个用户会并发读写同一份数据(如秒杀),不加控制会翻车、加了控制则降低并发度,影响性能和用户体验。

如何优雅的进行并发数据控制呢?本质上需要解决两个问题:

  • 读-写冲突
  • 写-写冲突

让我们看下Java经典的并发容器CopyOnWriteList以及ConcurrentHashMap是如何协调这两个问题的

CopyOnWriteList

并发读写数据一致性保证(一)Java并发容器

读写策略

CopyOnWrite顾名思义即 写时复制 策略

针对写处理,首先加ReentrantLock锁,然后复制出一份数据副本,对副本进行更改之后,再将数据引用替换为副本数据,完成后释放锁

针对读处理,依赖 volatile 提供的语义保证,每次读都能读到最新的数组引用

读-写冲突

显然,CopyOnWriteList采用读写分离的思想解决并发读写的冲突

当读操作与写操作同时发生时:

  • 如果写操作未完成引用替换,这时读操作处理的是原数组而写操作处理的数组副本,互不干扰
  • 如果写操作已完成引用替换,这时读操作与写操作处理的都是同一个数组引用

可见在读写分离的设计下,并发读写过程中,读不一定能实时看到最新的数据,也就是所谓的弱一致性。

也正是由于牺牲了强一致性,可以让读操作无锁化,支撑高并发读

写-写冲突

当多个写操作的同时发生时,先拿到锁的先执行,其他线程只能阻塞等到锁的释放

简单粗暴又行之有效,但并发性能相对较差

ConcurrentHashMap(JDK7)

并发读写数据一致性保证(一)Java并发容器

读写策略

主要采用分段锁的思想,降低同时操作一份数据的概率

针对读操作:

  • 先在数组中定位 Segment 并利用 UNSAFE.getObjectVolatile 原子读语义获取Segment
  • 接着在数组中定位HashEntry并利用 UNSAFE.getObjectVolatile 原子读语义获取HashEntry
  • 然后依赖 final 不变的next指针遍历链表
  • 找到对应的 volatile

针对写操作:

  • 先在数组中定位 Segment 并利用 UNSAFE.getObjectVolatile 原子读语义获取Segment
  • 然后尝试加锁 ReentrantLock
  • 接着在数组中定位HashEntry并利用 UNSAFE.getObjectVolatile 原子读语义获取HashEntry链表头节点
  • 遍历链表,若找到已存在的key,则利用 UNSAFE.putOrderedObject 原子写新值,若找不到,则创建一个新的节点,插入到链表头,同时利用 UNSAFE.putOrderedObject 原子更新链表头
  • 完成操作后释放锁

读-写冲突

若并发读写的数据不位于同一个Segment,操作是相互独立的

若位于同一个Segment,ConcurrentHashMap利用了很多Java特性来解决读写冲突,使得很多读操作都无锁化

当读操作与写操作同时发生时:

  • 若PUT的KEY已存在,直接更新原有的value,此时读操作在volatile的保证下可以读到最新值,无需加锁
  • 若PUT的key不存在增加一个节点,或删除一个节点时,会改变原有的链表结构,注意到HashEntry的每个next指针都是final的,因此得复制链表,在更新HashEntry数组元素(即链表头节点)的时候又是通过UNSAFE提供的语义保证来完成更新的,若新链表更新前发生读操作,此时还是获取原有的链表,无需加锁,但是数据不是最新的

可见,支持无锁并发读操作还是弱一致的

写-写冲突

若并发写操作的数据不位于同一个Segment,操作是相互独立的

若位于同一个Segment,多个线程还是由于加ReentrantLock锁导致阻塞等待

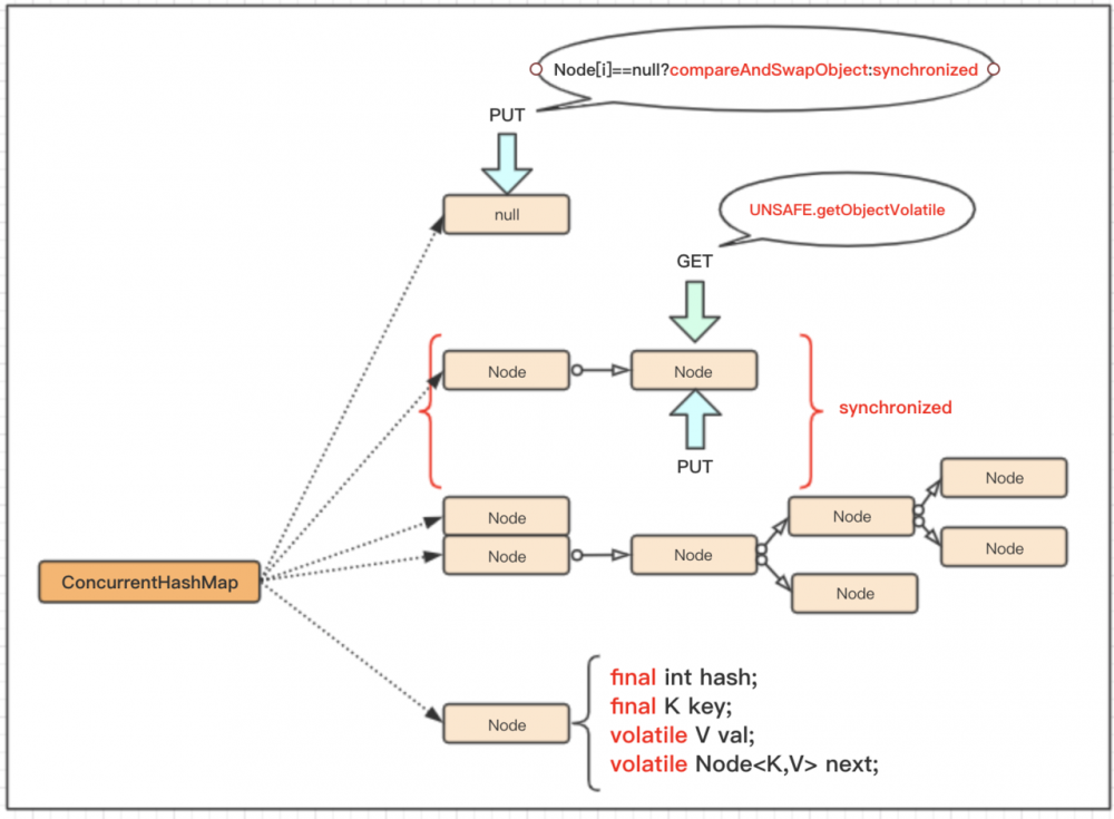
ConcurrentHashMap(JDK8)

并发读写数据一致性保证(一)Java并发容器

读写策略

与JDK7相比,少了Segment分段锁这一层,直接操作Node数组(链表头数组),后面称为桶

针对读操作,通过 UNSAFE.getObjectVolatile 原子读语义获取最新的value

针对写操作,由于采用懒惰加载的方式,刚初始化时只确定桶的数量,并没有初始默认值。当需要put值的时候先定位下标,然后该下标下桶的值是否为null,如果是,则通过 UNSAFE.comepareAndSwapObject (CAS)赋值,如果不为null,则加Synchronized锁,找到对应的链表/红黑树的节点value进行更改,后释放锁

读-写冲突

若并发读写的数据不位于同一个桶,则相互独立互不干扰

若位于同一个桶,与JDK7的版本相比,简单了许多,但还是基于Java的特性使得许多读操作无锁化

当读操作与写操作同时发生时:

  • 若PUT的key已经存在,则直接更新值,此时读操作在volatile的保证下可以获取最新值
  • 若PUT的key不存在,会新建一个节点 或 删除一个节点的时候,会改变对原有的结构,这时next指针是volatile的,直接插入到链表尾(超过一定长度变成红黑树)等对结构的修改,此时读操作也是可以获取到最新的next

因此只要写操作happens-before读操作,volatile语义就可以保证读的数据是最新的,可以说JDK8版本的ConcurrentHashMap是强一致的( 此处只关注基本读写(GET/PUT),可能会有弱一致的场景遗漏,例如扩容操作,不过应该是全局加锁的,如有错误烦请指出,共同学习

写-写冲突

若并发读写的数据不位于同一个桶,则相互独立互不干扰

若位于同一个桶,注意到写操作在不同的场景下采取不同的策略,CAS或Synchronized

当多个写操作同时发生时,若桶为null,则CAS应对并发写,当第一个写操作赋值成功后,后面的写线程CAS失败,转为竞争Synchronized锁,阻塞等待

小结

为什么这么设计(个人观点)

对数据进行存储必然涉及数据结构的设计,任何对数据的操作都得基于数据结构

常规思路是对整个数据结构加锁,但是锁的存在会大大影响性能,所以接下来的任务,就是找到哪些可以无锁化的操作

操作主要分为两大类,读和写。

先看写,因为涉及到原有数据的改动,不加控制肯定会翻车,怎么控制呢?

写操作也分两种,一种会改变结构,一种不会

对于会改变结构的写,不管底层是数组还是链表,由于改动得基于原有的结构,必然得加锁串行化保证原子操作,优化的点就是锁层面的优化了,例如最开始HashTable等synchronized锁到ConcurrentHashMap1.7版本的ReentrantLock锁,再到1.8版本的Synchronized改良锁 。或者数据分散化,concurrnethashmap等基于hash的数据结构比CopyOnWriteList的数据结构就多了桶分散的优势

对于不会改变结构的写,或者改动的频率不大(桶扩容频率低),由于锁的开销实在是太大了,CAS是个不错的思路。为什么CopyOnWriteList不用CAS来控制并发写,我个人觉得主要原因还是因为结构变化频繁,可以看下ActomicReferenceArray等基于CAS的数组容器,都是创建后就不允许结构发生变化的。

确保数据不会改错之后,读相对就好办了

主要考虑是不是要实时读最新的数据(等待写操作完成),也就是强一致还是弱一致的问题

强一致的话,读就得等写完成,读写竞争同一把锁,这就相互影响了读写的效率。

大多数场景下,读的数据一致性要求没有写的要求高,可以读错,但是坚决不可以写错。要是在读的这一刻,数据还没改完,读到旧数据也没关系,只要最后写完对读可见即可

还好JMM(Java内存模型)有个volatile可见性的语义,可以保证不加锁的情况下,读也能看到写更改的数据。此外还有UNSAFE包的各种内存直接操作,也可相对高性能的完成可见性语义

对读操作而言,最好的数据,就是不变的数据,不用担心被修改引发的各种问题。唯一的不变是变化,一些数据还是有变化的可能,如果要支持这种不变性,或者说尽量减少变化的频率,变化的部分就得在别的地方处理,也就是所谓的读写分离

以上纯个人理解,受限于水平,想法不一定正确,欢迎讨论指点

原文  https://juejin.im/post/5d74ede4f265da0390055437
正文到此结束
Loading...