转载

持久层框架之-------mybatis学习(—)

mybatis的概述
mybatis的环境搭建
mybatis入门案例
自定义mybatis框架(主要的目的是为了让大家了解mybatis中执行细节)
复制代码

二、mybatis基本使用

mybatis的单表crud操作
mybatis的参数和返回值
mybatis的dao编写
mybatis配置的细节
	几个标签的使用
复制代码

1、什么是框架?

它是我们软件开发中的一套解决方案,不同的框架解决的是不同的问题。
使用框架的好处:
	框架封装了很多的细节,使开发者可以使用极简的方式实现功能。大大提高开发效率。
复制代码

2、三层架构

表现层:
	是用于展示数据的
业务层:
	是处理业务需求
持久层:
	是和数据库交互的
复制代码
持久层框架之-------mybatis学习(—)

3、持久层技术解决方案

JDBC技术:
	Connection
	PreparedStatement
	ResultSet
Spring的JdbcTemplate:
	Spring中对jdbc的简单封装
Apache的DBUtils:
	它和Spring的JdbcTemplate很像,也是对Jdbc的简单封装

以上这些都不是框架
	JDBC是规范
	Spring的JdbcTemplate和Apache的DBUtils都只是工具类
复制代码
持久层框架之-------mybatis学习(—)

4、mybatis的简介

mybatis是一个持久层框架,用java编写的。
它封装了jdbc操作的很多细节,使开发者只需要关注sql语句本身,而无需关注注册驱动,创建连接等繁杂过程
它使用了ORM思想实现了结果集的封装。

ORM:
	Object Relational Mappging 对象关系映射
	简单的说:
		就是把数据库表和实体类及实体类的属性对应起来
		让我们可以操作实体类就实现操作数据库表。

		user			User
		id			userId
		user_name		userName
复制代码

5、mybatis的入门

mybatis的环境搭建
	第一步:创建maven工程并导入坐标
	第二步:创建实体类和dao的接口
	第三步:创建Mybatis的主配置文件
			SqlMapConifg.xml
	第四步:创建映射配置文件
			IUserDao.xml
环境搭建的注意事项:
	第一个:创建IUserDao.xml 和 IUserDao.java时名称是为了和我们之前的知识保持一致。
		在Mybatis中它把持久层的操作接口名称和映射文件也叫做:Mapper
		所以:IUserDao 和 IUserMapper是一样的
	第二个:在idea中创建目录的时候,它和包是不一样的
		包在创建时:com.itheima.dao它是三级结构
		目录在创建时:com.itheima.dao是一级目录
	第三个:mybatis的映射配置文件位置必须和dao接口的包结构相同
	第四个:映射配置文件的mapper标签namespace属性的取值必须是dao接口的全限定类名
	第五个:映射配置文件的操作配置(select),id属性的取值必须是dao接口的方法名

	当我们遵从了第三,四,五点之后,我们在开发中就无须再写dao的实现类。
复制代码
持久层框架之-------mybatis学习(—)
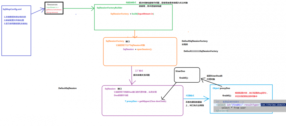
mybatis的创建使用了三种设计模式
1、建造者模式
2、工厂模式
3、代理模式
复制代码
持久层框架之-------mybatis学习(—)
mybatis实现增删改查的底层原理

实际上底层通过代理对象(sqlSession)调用selectList方法实现的,对JDBC底层一些细节做了封装。

持久层框架之-------mybatis学习(—)
一张图让你清楚mybatis的底层执行流程
持久层框架之-------mybatis学习(—)
分析代理dao的执行过程(开发中经常使用代理对象执行方法,不需要写dao的实现类)
持久层框架之-------mybatis学习(—)
分析编写dao实现类mybatis的执行过程(比较麻烦,了解即可)
持久层框架之-------mybatis学习(—)

mybatis的入门案例 第一步:读取配置文件 第二步:创建SqlSessionFactory工厂 第三步:创建SqlSession 第四步:创建Dao接口的代理对象 第五步:执行dao中的方法 第六步:释放资源

注意事项:
		不要忘记在映射配置中告知mybatis要封装到哪个实体类中
		配置的方式:指定实体类的全限定类名
	
	mybatis基于注解的入门案例:
		把IUserDao.xml移除,在dao接口的方法上使用@Select注解,并且指定SQL语句
		同时需要在SqlMapConfig.xml中的mapper配置时,使用class属性指定dao接口的全限定类名。
明确:
	我们在实际开发中,都是越简便越好,所以都是采用不写dao实现类的方式。
	不管使用XML还是注解配置。
	但是Mybatis它是支持写dao实现类的。
复制代码
持久层框架之-------mybatis学习(—)

6、自定义Mybatis的分析:

mybatis在使用代理dao的方式实现增删改查时做什么事呢?
	只有两件事:
		第一:创建代理对象
		第二:在代理对象中调用selectList
	
自定义mybatis能通过入门案例看到类
	class Resources
	class SqlSessionFactoryBuilder
	interface SqlSessionFactory
	interface SqlSession
复制代码
持久层框架之-------mybatis学习(—)
持久层框架之-------mybatis学习(—)
原文  https://juejin.im/post/5dc13a02e51d45446159389a
正文到此结束
Loading...