转载

源码分析(1.4万字) | Mybatis接口没有实现类为什么可以执行增删改查

微信公众号:bugstack虫洞栈 | 案例源码: github.com/fuzhengwei/…

沉淀、分享、成长,专注于原创专题案例,以最易学习编程的方式分享知识,让自己和他人都能有所收获。目前已完成的专题有;Netty4.x实战专题案例、用Java实现JVM、基于JavaAgent的全链路监控、手写RPC框架、架构设计专题案例[Ing]等。

你用剑 、我用刀:hocho:,好的代码都很烧:smirk:,望你不吝出招:dash:!

一、前言介绍

MyBatis 是一款非常优秀的持久层框架,相对于IBatis更是精进了不少。与此同时它还提供了很多的扩展点,比如最常用的插件;语言驱动器,执行器,对象工厂,对象包装器工厂等等都可以扩展。那么,如果想成为一个有深度的男人(程序猿),还是应该好好的学习一下这款开源框架的源码,以此可以更好的领会设计模式的精髓(面试?)。其实可能平常的业务开发中,并不会去深究各个框架的源代码,也常常会听到即使不会也可以开发代码。但!每个人的目标不同,就像;代码写的好工资加的少(没有bug怎么看出你工作嘞!),好!为了改变世界,开始分析喽!

在分析之前先出一个题,看看你适合看源码不;

@Test
public void test(){
    B b = new B();
    b.scan();  //我的输出结果是什么?
}
static class A {
    public void scan(){
        doScan();
    }
    protected void doScan(){
        System.out.println("A.doScan");
    }
}
static class B extends A {
    @Override
    protected void doScan() {
        System.out.println("B.doScan");
    }
}
复制代码

其实无论你的答案对错,都不影响你对源码的分析。只不过,往往在一些框架中会有很多的设计模式和开发技巧,如果上面的代码在你平时的开发中几乎没用过,那么可能你暂时更多的还是开发着CRUD的功能(莫慌,我还写过PHP呢)。

接下来先分析Mybatis单独使用时的源码执行过程,再分析Mybatis+Spring整合源码,好!开始。

二、案例工程

为了更好的分析,我们创建一个Mybaits的案例工程,其中包括;Mybatis单独使用、Mybatis+Spring整合使用

itstack-demo-mybatis
└── src
    ├── main
    │   ├── java
    │   │   └── org.itstack.demo
    │   │       ├── dao
    │   │       │	├── ISchool.java		
    │   │       │	└── IUserDao.java	
    │   │       └── interfaces     
    │   │         	├── School.java	
    │   │        	└── User.java
    │   ├── resources	
    │   │   ├── mapper
    │   │   │   ├── School_Mapper.xml
    │   │   │   └── User_Mapper.xml
    │   │   ├── props	
    │   │   │   └── jdbc.properties
    │   │   ├── spring
    │   │   │   ├── mybatis-config-datasource.xml
    │   │   │   └── spring-config-datasource.xml
    │   │   ├── logback.xml
    │   │   ├── mybatis-config.xml
    │   │   └── spring-config.xml
    │   └── webapp
    │       └── WEB-INF
    └── test
         └── java
             └── org.itstack.demo.test
                 ├── MybatisApiTest.java
                 └── SpringApiTest.java
复制代码

三、环境配置

  1. JDK1.8
  2. IDEA 2019.3.1
  3. mybatis 3.4.6 {不同版本源码略有差异和bug修复}
  4. mybatis-spring 1.3.2 {以下源码分析会说代码行号,注意不同版本可能会有差异}

四、(mybatis)源码分析

<dependency>
    <groupId>org.mybatis</groupId>
    <artifactId>mybatis</artifactId>
    <version>3.4.6</version>
</dependency>
复制代码

Mybatis的整个源码还是很大的,以下主要将部分核心内容进行整理分析,以便于后续分析Mybatis与Spring整合的源码部分。简要包括;容器初始化、配置文件解析、Mapper加载与动态代理。

1. 从一个简单的案例开始

要学习Mybatis源码,最好的方式一定是从一个简单的点进入,而不是从Spring整合开始分析。SqlSessionFactory是整个Mybatis的核心实例对象,SqlSessionFactory对象的实例又通过SqlSessionFactoryBuilder对象来获得。SqlSessionFactoryBuilder对象可以从XML配置文件加载配置信息,然后创建SqlSessionFactory。如下例子:

MybatisApiTest.java
public class MybatisApiTest {

    @Test
    public void test_queryUserInfoById() {
        String resource = "spring/mybatis-config-datasource.xml";
        Reader reader;
        try {
            reader = Resources.getResourceAsReader(resource);
            SqlSessionFactory sqlMapper = new SqlSessionFactoryBuilder().build(reader);

            SqlSession session = sqlMapper.openSession();
            try {
                User user = session.selectOne("org.itstack.demo.dao.IUserDao.queryUserInfoById", 1L);
                System.out.println(JSON.toJSONString(user));
            } finally {
                session.close();
                reader.close();
            }
        } catch (IOException e) {
            e.printStackTrace();
        }
    }

}
复制代码
dao/IUserDao.java
public interface IUserDao {

     User queryUserInfoById(Long id);

}
复制代码
spring/mybatis-config-datasource.xml
<?xml version="1.0" encoding="UTF-8"?>
<!DOCTYPE configuration PUBLIC "-//mybatis.org//DTD Config 3.0//EN"
        "http://mybatis.org/dtd/mybatis-3-config.dtd">

<configuration>
    <environments default="development">
        <environment id="development">
            <transactionManager type="JDBC"/>
            <dataSource type="POOLED">
                <property name="driver" value="com.mysql.jdbc.Driver"/>
                <property name="url" value="jdbc:mysql://127.0.0.1:3306/itstack?useUnicode=true"/>
                <property name="username" value="root"/>
                <property name="password" value="123456"/>
            </dataSource>
        </environment>
    </environments>

    <mappers>
        <mapper resource="mapper/User_Mapper.xml"/>
    </mappers>

</configuration>
复制代码

如果一切顺利,那么会有如下结果:

{"age":18,"createTime":1571376957000,"id":1,"name":"花花","updateTime":1571376957000}
复制代码

从上面的代码块可以看到,核心代码;SqlSessionFactoryBuilder().build(reader),负责Mybatis配置文件的加载、解析、构建等职责,直到最终可以通过SqlSession来执行并返回结果。

2. 容器初始化

从上面代码可以看到,SqlSessionFactory是通过SqlSessionFactoryBuilder工厂类创建的,而不是直接使用构造器。容器的配置文件加载和初始化流程如下:

源码分析(1.4万字) | Mybatis接口没有实现类为什么可以执行增删改查
  • 流程核心类
    • SqlSessionFactoryBuilder
    • XMLConfigBuilder
    • XPathParser
    • Configuration
SqlSessionFactoryBuilder.java
public class SqlSessionFactoryBuilder {

  public SqlSessionFactory build(Reader reader) {
    return build(reader, null, null);
  }

  public SqlSessionFactory build(Reader reader, String environment) {
    return build(reader, environment, null);
  }

  public SqlSessionFactory build(Reader reader, Properties properties) {
    return build(reader, null, properties);
  }

  public SqlSessionFactory build(Reader reader, String environment, Properties properties) {
    try {
      XMLConfigBuilder parser = new XMLConfigBuilder(reader, environment, properties);
      return build(parser.parse());
    } catch (Exception e) {
      throw ExceptionFactory.wrapException("Error building SqlSession.", e);
    } finally {
      ErrorContext.instance().reset();
      try {
        reader.close();
      } catch (IOException e) {
        // Intentionally ignore. Prefer previous error.
      }
    }
  }

  public SqlSessionFactory build(InputStream inputStream) {
    return build(inputStream, null, null);
  }

  public SqlSessionFactory build(InputStream inputStream, String environment) {
    return build(inputStream, environment, null);
  }

  public SqlSessionFactory build(InputStream inputStream, Properties properties) {
    return build(inputStream, null, properties);
  }

  public SqlSessionFactory build(InputStream inputStream, String environment, Properties properties) {
    try {
      XMLConfigBuilder parser = new XMLConfigBuilder(inputStream, environment, properties);
      return build(parser.parse());
    } catch (Exception e) {
      throw ExceptionFactory.wrapException("Error building SqlSession.", e);
    } finally {
      ErrorContext.instance().reset();
      try {
        inputStream.close();
      } catch (IOException e) {
        // Intentionally ignore. Prefer previous error.
      }
    }
  }
    
  public SqlSessionFactory build(Configuration config) {
    return new DefaultSqlSessionFactory(config);
  }

}
复制代码

从上面的源码可以看到,SqlSessionFactory提供三种方式build构建对象;

  • 字节流:java.io.InputStream
  • 字符流:java.io.Reader
  • 配置类:org.apache.ibatis.session.Configuration

那么,字节流、字符流都会创建配置文件解析类:XMLConfigBuilder,并通过parser.parse()生成Configuration,最后调用配置类构建方法生成SqlSessionFactory。

XMLConfigBuilder.java
public class XMLConfigBuilder extends BaseBuilder {

  private boolean parsed;
  private final XPathParser parser;
  private String environment;
  private final ReflectorFactory localReflectorFactory = new DefaultReflectorFactory();

  ...
  public XMLConfigBuilder(Reader reader, String environment, Properties props) {
    this(new XPathParser(reader, true, props, new XMLMapperEntityResolver()), environment, props);
  }
  ...
}  
复制代码
  1. XMLConfigBuilder对于XML文件的加载和解析都委托于XPathParser,最终使用JDK自带的javax.xml进行XML解析(XPath)
  2. XPathParser(Reader reader, boolean validation, Properties variables, EntityResolver entityResolver)
    1. reader:使用字符流创建新的输入源,用于对XML文件的读取
    2. validation:是否进行DTD校验
    3. variables:属性配置信息
    4. entityResolver:Mybatis硬编码了new XMLMapperEntityResolver()提供XML默认解析器
XMLMapperEntityResolver.java
public class XMLMapperEntityResolver implements EntityResolver {

  private static final String IBATIS_CONFIG_SYSTEM = "ibatis-3-config.dtd";
  private static final String IBATIS_MAPPER_SYSTEM = "ibatis-3-mapper.dtd";
  private static final String MYBATIS_CONFIG_SYSTEM = "mybatis-3-config.dtd";
  private static final String MYBATIS_MAPPER_SYSTEM = "mybatis-3-mapper.dtd";

  private static final String MYBATIS_CONFIG_DTD = "org/apache/ibatis/builder/xml/mybatis-3-config.dtd";
  private static final String MYBATIS_MAPPER_DTD = "org/apache/ibatis/builder/xml/mybatis-3-mapper.dtd";

  /*
   * Converts a public DTD into a local one
   * 
   * @param publicId The public id that is what comes after "PUBLIC"
   * @param systemId The system id that is what comes after the public id.
   * @return The InputSource for the DTD
   * 
   * @throws org.xml.sax.SAXException If anything goes wrong
   */
  @Override
  public InputSource resolveEntity(String publicId, String systemId) throws SAXException {
    try {
      if (systemId != null) {
        String lowerCaseSystemId = systemId.toLowerCase(Locale.ENGLISH);
        if (lowerCaseSystemId.contains(MYBATIS_CONFIG_SYSTEM) || lowerCaseSystemId.contains(IBATIS_CONFIG_SYSTEM)) {
          return getInputSource(MYBATIS_CONFIG_DTD, publicId, systemId);
        } else if (lowerCaseSystemId.contains(MYBATIS_MAPPER_SYSTEM) || lowerCaseSystemId.contains(IBATIS_MAPPER_SYSTEM)) {
          return getInputSource(MYBATIS_MAPPER_DTD, publicId, systemId);
        }
      }
      return null;
    } catch (Exception e) {
      throw new SAXException(e.toString());
    }
  }

  private InputSource getInputSource(String path, String publicId, String systemId) {
    InputSource source = null;
    if (path != null) {
      try {
        InputStream in = Resources.getResourceAsStream(path);
        source = new InputSource(in);
        source.setPublicId(publicId);
        source.setSystemId(systemId);        
      } catch (IOException e) {
        // ignore, null is ok
      }
    }
    return source;
  }

}
复制代码
  1. Mybatis依赖于dtd文件进行进行解析,其中的ibatis-3-config.dtd主要是用于兼容用途
  2. getInputSource(String path, String publicId, String systemId)的调用里面有两个参数publicId(公共标识符)和systemId(系统标示符)
XPathParser.java
public XPathParser(Reader reader, boolean validation, Properties variables, EntityResolver entityResolver) {
  commonConstructor(validation, variables, entityResolver);
  this.document = createDocument(new InputSource(reader));
}

private void commonConstructor(boolean validation, Properties variables, EntityResolver entityResolver) {
  this.validation = validation;
  this.entityResolver = entityResolver;
  this.variables = variables;
  XPathFactory factory = XPathFactory.newInstance();
  this.xpath = factory.newXPath();
}

private Document createDocument(InputSource inputSource) {
  // important: this must only be called AFTER common constructor
  try {
    DocumentBuilderFactory factory = DocumentBuilderFactory.newInstance();
    factory.setValidating(validation);
    factory.setNamespaceAware(false);
    factory.setIgnoringComments(true);
    factory.setIgnoringElementContentWhitespace(false);
    factory.setCoalescing(false);
    factory.setExpandEntityReferences(true);
    DocumentBuilder builder = factory.newDocumentBuilder();
    builder.setEntityResolver(entityResolver);
    builder.setErrorHandler(new ErrorHandler() {
      @Override
      public void error(SAXParseException exception) throws SAXException {
        throw exception;
      }
      @Override
      public void fatalError(SAXParseException exception) throws SAXException {
        throw exception;
      }
      @Override
      public void warning(SAXParseException exception) throws SAXException {
      }
    });
    return builder.parse(inputSource);
  } catch (Exception e) {
    throw new BuilderException("Error creating document instance.  Cause: " + e, e);
  }
  
}    
复制代码
  1. 从上到下可以看到主要是为了创建一个Mybatis的文档解析器,最后根据builder.parse(inputSource)返回Document

  2. 得到XPathParser实例后,接下来在调用方法: this (new XPathParser(reader, true, props, new XMLMapperEntityResolver()), environment, props);

    XMLConfigBuilder.this(new XPathParser(reader, true, props, new XMLMapperEntityResolver()), environment, props);
    
     private XMLConfigBuilder(XPathParser parser, String environment, Properties props) {
       super(new Configuration());
       ErrorContext.instance().resource("SQL Mapper Configuration");
       this.configuration.setVariables(props);
       this.parsed = false;
       this.environment = environment;
       this.parser = parser;
     }
    复制代码
  3. 其中调用了父类的构造函数

    public abstract class BaseBuilder {
      protected final Configuration configuration;
      protected final TypeAliasRegistry typeAliasRegistry;
      protected final TypeHandlerRegistry typeHandlerRegistry;
    
      public BaseBuilder(Configuration configuration) {
        this.configuration = configuration;
        this.typeAliasRegistry = this.configuration.getTypeAliasRegistry();
        this.typeHandlerRegistry = this.configuration.getTypeHandlerRegistry();
      }
    }
    复制代码
  4. XMLConfigBuilder创建完成后,sqlSessionFactoryBuild调用parser.parse()创建Configuration

    public class XMLConfigBuilder extends BaseBuilder {    
         public Configuration parse() {
           if (parsed) {
             throw new BuilderException("Each XMLConfigBuilder can only be used once.");
           }
           parsed = true;
           parseConfiguration(parser.evalNode("/configuration"));
           return configuration;
         }
    }
    复制代码

3. 配置文件解析

这一部分是整个XML文件解析和装载的核心内容,其中包括;

  1. 属性解析propertiesElement
  2. 加载settings节点settingsAsProperties
  3. 载自定义VFS loadCustomVfs
  4. 解析类型别名typeAliasesElement
  5. 加载插件pluginElement
  6. 加载对象工厂objectFactoryElement
  7. 创建对象包装器工厂objectWrapperFactoryElement
  8. 加载反射工厂reflectorFactoryElement
  9. 元素设置settingsElement
  10. 加载环境配置environmentsElement
  11. 数据库厂商标识加载databaseIdProviderElement
  12. 加载类型处理器typeHandlerElement
  13. ( 核心 )加载mapper文件mapperElement
parseConfiguration(parser.evalNode("/configuration"));

private void parseConfiguration(XNode root) {
    try {
      //issue #117 read properties first
      //属性解析propertiesElement
      propertiesElement(root.evalNode("properties"));
      //加载settings节点settingsAsProperties
      Properties settings = settingsAsProperties(root.evalNode("settings"));
      //加载自定义VFS loadCustomVfs
      loadCustomVfs(settings);
      //解析类型别名typeAliasesElement
      typeAliasesElement(root.evalNode("typeAliases"));
      //加载插件pluginElement
      pluginElement(root.evalNode("plugins"));
      //加载对象工厂objectFactoryElement
      objectFactoryElement(root.evalNode("objectFactory"));
      //创建对象包装器工厂objectWrapperFactoryElement
      objectWrapperFactoryElement(root.evalNode("objectWrapperFactory"));
      //加载反射工厂reflectorFactoryElement
      reflectorFactoryElement(root.evalNode("reflectorFactory"));
      //元素设置
      settingsElement(settings);
      // read it after objectFactory and objectWrapperFactory issue #631
      //加载环境配置environmentsElement
      environmentsElement(root.evalNode("environments"));
      //数据库厂商标识加载databaseIdProviderElement
      databaseIdProviderElement(root.evalNode("databaseIdProvider"));
      //加载类型处理器typeHandlerElement
      typeHandlerElement(root.evalNode("typeHandlers"));
      //加载mapper文件mapperElement
      mapperElement(root.evalNode("mappers"));
    } catch (Exception e) {
      throw new BuilderException("Error parsing SQL Mapper Configuration. Cause: " + e, e);
    }
} 
复制代码

所有的root.evalNode()底层都是调用XML DOM方法:Object evaluate(String expression, Object item, QName returnType),表达式参数expression,通过XObject resultObject = eval( expression, item )返回最终节点内容,可以参考http://mybatis.org/dtd/mybatis-3-config.dtd,如下;

<!ELEMENT configuration (properties?, settings?, typeAliases?, typeHandlers?, objectFactory?, objectWrapperFactory?, reflectorFactory?, plugins?, environments?, databaseIdProvider?, mappers?)>
 
<!ELEMENT databaseIdProvider (property*)>
<!ATTLIST databaseIdProvider
type CDATA #REQUIRED
>
 
<!ELEMENT properties (property*)>
<!ATTLIST properties
resource CDATA #IMPLIED
url CDATA #IMPLIED
>
 
<!ELEMENT property EMPTY>
<!ATTLIST property
name CDATA #REQUIRED
value CDATA #REQUIRED
>
 
<!ELEMENT settings (setting+)>
 
<!ELEMENT setting EMPTY>
<!ATTLIST setting
name CDATA #REQUIRED
value CDATA #REQUIRED
>
 
<!ELEMENT typeAliases (typeAlias*,package*)>
 
<!ELEMENT typeAlias EMPTY>
<!ATTLIST typeAlias
type CDATA #REQUIRED
alias CDATA #IMPLIED
>
 
<!ELEMENT typeHandlers (typeHandler*,package*)>
 
<!ELEMENT typeHandler EMPTY>
<!ATTLIST typeHandler
javaType CDATA #IMPLIED
jdbcType CDATA #IMPLIED
handler CDATA #REQUIRED
>
 
<!ELEMENT objectFactory (property*)>
<!ATTLIST objectFactory
type CDATA #REQUIRED
>
 
<!ELEMENT objectWrapperFactory EMPTY>
<!ATTLIST objectWrapperFactory
type CDATA #REQUIRED
>
 
<!ELEMENT reflectorFactory EMPTY>
<!ATTLIST reflectorFactory
type CDATA #REQUIRED
>
 
<!ELEMENT plugins (plugin+)>
 
<!ELEMENT plugin (property*)>
<!ATTLIST plugin
interceptor CDATA #REQUIRED
>
 
<!ELEMENT environments (environment+)>
<!ATTLIST environments
default CDATA #REQUIRED
>
 
<!ELEMENT environment (transactionManager,dataSource)>
<!ATTLIST environment
id CDATA #REQUIRED
>
 
<!ELEMENT transactionManager (property*)>
<!ATTLIST transactionManager
type CDATA #REQUIRED
>
 
<!ELEMENT dataSource (property*)>
<!ATTLIST dataSource
type CDATA #REQUIRED
>
 
<!ELEMENT mappers (mapper*,package*)>
 
<!ELEMENT mapper EMPTY>
<!ATTLIST mapper
resource CDATA #IMPLIED
url CDATA #IMPLIED
class CDATA #IMPLIED
>
 
<!ELEMENT package EMPTY>
<!ATTLIST package
name CDATA #REQUIRED
>
复制代码

mybatis-3-config.dtd 定义文件中有11个配置文件,如下;

  1. properties?,
  2. settings?,
  3. typeAliases?,
  4. typeHandlers?,
  5. objectFactory?,
  6. objectWrapperFactory?,
  7. reflectorFactory?,
  8. plugins?,
  9. environments?,
  10. databaseIdProvider?,
  11. mappers?

以上每个配置都是可选。最终配置内容会保存到org.apache.ibatis.session.Configuration,如下;

public class Configuration {

  protected Environment environment;
  // 允许在嵌套语句中使用分页(RowBounds)。如果允许使用则设置为false。默认为false
  protected boolean safeRowBoundsEnabled;
  // 允许在嵌套语句中使用分页(ResultHandler)。如果允许使用则设置为false。
  protected boolean safeResultHandlerEnabled = true;
  // 是否开启自动驼峰命名规则(camel case)映射,即从经典数据库列名 A_COLUMN 到经典 Java 属性名 aColumn 的类似映射。默认false
  protected boolean mapUnderscoreToCamelCase;
  // 当开启时,任何方法的调用都会加载该对象的所有属性。否则,每个属性会按需加载。默认值false (true in ≤3.4.1)
  protected boolean aggressiveLazyLoading;
  // 是否允许单一语句返回多结果集(需要兼容驱动)。
  protected boolean multipleResultSetsEnabled = true;
  // 允许 JDBC 支持自动生成主键,需要驱动兼容。这就是insert时获取mysql自增主键/oracle sequence的开关。注:一般来说,这是希望的结果,应该默认值为true比较合适。
  protected boolean useGeneratedKeys;
  // 使用列标签代替列名,一般来说,这是希望的结果
  protected boolean useColumnLabel = true;
  // 是否启用缓存 {默认是开启的,可能这也是你的面试题}
  protected boolean cacheEnabled = true;
  // 指定当结果集中值为 null 的时候是否调用映射对象的 setter(map 对象时为 put)方法,这对于有 Map.keySet() 依赖或 null 值初始化的时候是有用的。
  protected boolean callSettersOnNulls;
  // 允许使用方法签名中的名称作为语句参数名称。 为了使用该特性,你的工程必须采用Java 8编译,并且加上-parameters选项。(从3.4.1开始)
  protected boolean useActualParamName = true;
  //当返回行的所有列都是空时,MyBatis默认返回null。 当开启这个设置时,MyBatis会返回一个空实例。 请注意,它也适用于嵌套的结果集 (i.e. collectioin and association)。(从3.4.2开始) 注:这里应该拆分为两个参数比较合适, 一个用于结果集,一个用于单记录。通常来说,我们会希望结果集不是null,单记录仍然是null
  protected boolean returnInstanceForEmptyRow;
  // 指定 MyBatis 增加到日志名称的前缀。
  protected String logPrefix;
  // 指定 MyBatis 所用日志的具体实现,未指定时将自动查找。一般建议指定为slf4j或log4j
  protected Class <? extends Log> logImpl;
   // 指定VFS的实现, VFS是mybatis提供的用于访问AS内资源的一个简便接口
  protected Class <? extends VFS> vfsImpl;
  // MyBatis 利用本地缓存机制(Local Cache)防止循环引用(circular references)和加速重复嵌套查询。 默认值为 SESSION,这种情况下会缓存一个会话中执行的所有查询。 若设置值为 STATEMENT,本地会话仅用在语句执行上,对相同 SqlSession 的不同调用将不会共享数据。
  protected LocalCacheScope localCacheScope = LocalCacheScope.SESSION;
  // 当没有为参数提供特定的 JDBC 类型时,为空值指定 JDBC 类型。 某些驱动需要指定列的 JDBC 类型,多数情况直接用一般类型即可,比如 NULL、VARCHAR 或 OTHER。
  protected JdbcType jdbcTypeForNull = JdbcType.OTHER;
  // 指定对象的哪个方法触发一次延迟加载。
  protected Set<String> lazyLoadTriggerMethods = new HashSet<String>(Arrays.asList(new String[] { "equals", "clone", "hashCode", "toString" }));
  // 设置超时时间,它决定驱动等待数据库响应的秒数。默认不超时
  protected Integer defaultStatementTimeout;
  // 为驱动的结果集设置默认获取数量。
  protected Integer defaultFetchSize;
  // SIMPLE 就是普通的执行器;REUSE 执行器会重用预处理语句(prepared statements); BATCH 执行器将重用语句并执行批量更新。
  protected ExecutorType defaultExecutorType = ExecutorType.SIMPLE;
  // 指定 MyBatis 应如何自动映射列到字段或属性。 NONE 表示取消自动映射;PARTIAL 只会自动映射没有定义嵌套结果集映射的结果集。 FULL 会自动映射任意复杂的结果集(无论是否嵌套)。
  protected AutoMappingBehavior autoMappingBehavior = AutoMappingBehavior.PARTIAL;
  // 指定发现自动映射目标未知列(或者未知属性类型)的行为。这个值应该设置为WARNING比较合适
  protected AutoMappingUnknownColumnBehavior autoMappingUnknownColumnBehavior = AutoMappingUnknownColumnBehavior.NONE;
  // settings下的properties属性
  protected Properties variables = new Properties();
  // 默认的反射器工厂,用于操作属性、构造器方便
  protected ReflectorFactory reflectorFactory = new DefaultReflectorFactory();
  // 对象工厂, 所有的类resultMap类都需要依赖于对象工厂来实例化
  protected ObjectFactory objectFactory = new DefaultObjectFactory();
  // 对象包装器工厂,主要用来在创建非原生对象,比如增加了某些监控或者特殊属性的代理类
  protected ObjectWrapperFactory objectWrapperFactory = new DefaultObjectWrapperFactory();
  // 延迟加载的全局开关。当开启时,所有关联对象都会延迟加载。特定关联关系中可通过设置fetchType属性来覆盖该项的开关状态。
  protected boolean lazyLoadingEnabled = false;
  // 指定 Mybatis 创建具有延迟加载能力的对象所用到的代理工具。MyBatis 3.3+使用JAVASSIST
  protected ProxyFactory proxyFactory = new JavassistProxyFactory(); // #224 Using internal Javassist instead of OGNL
  // MyBatis 可以根据不同的数据库厂商执行不同的语句,这种多厂商的支持是基于映射语句中的 databaseId 属性。
  protected String databaseId;
  ...
}
复制代码

以上可以看到,Mybatis把所有的配置;resultMap、Sql语句、插件、缓存等都维护在Configuration中。这里还有一个小技巧,在Configuration还有一个StrictMap内部类,它继承于HashMap完善了put时防重、get时取不到值的异常处理,如下;

protected static class StrictMap<V> extends HashMap<String, V> {

    private static final long serialVersionUID = -4950446264854982944L;
    private final String name;

    public StrictMap(String name, int initialCapacity, float loadFactor) {
      super(initialCapacity, loadFactor);
      this.name = name;
    }

    public StrictMap(String name, int initialCapacity) {
      super(initialCapacity);
      this.name = name;
    }

    public StrictMap(String name) {
      super();
      this.name = name;
    }

    public StrictMap(String name, Map<String, ? extends V> m) {
      super(m);
      this.name = name;
    }
}    
复制代码

(核心)加载mapper文件mapperElement

Mapper文件处理是Mybatis框架的核心服务,所有的SQL语句都编写在Mapper中,这块也是我们分析的重点,其他模块可以后续讲解。

XMLConfigBuilder.parseConfiguration()->mapperElement(root.evalNode("mappers"));
private void mapperElement(XNode parent) throws Exception {
   if (parent != null) {
     for (XNode child : parent.getChildren()) {
       // 如果要同时使用package自动扫描和通过mapper明确指定要加载的mapper,一定要确保package自动扫描的范围不包含明确指定的mapper,否则在通过package扫描的interface的时候,尝试加载对应xml文件的loadXmlResource()的逻辑中出现判重出错,报org.apache.ibatis.binding.BindingException异常,即使xml文件中包含的内容和mapper接口中包含的语句不重复也会出错,包括加载mapper接口时自动加载的xml mapper也一样会出错。
       if ("package".equals(child.getName())) {
         String mapperPackage = child.getStringAttribute("name");
         configuration.addMappers(mapperPackage);
       } else {
         String resource = child.getStringAttribute("resource");
         String url = child.getStringAttribute("url");
         String mapperClass = child.getStringAttribute("class");
         if (resource != null && url == null && mapperClass == null) {
           ErrorContext.instance().resource(resource);
           InputStream inputStream = Resources.getResourceAsStream(resource);
           XMLMapperBuilder mapperParser = new XMLMapperBuilder(inputStream, configuration, resource, configuration.getSqlFragments());
           mapperParser.parse();
         } else if (resource == null && url != null && mapperClass == null) {
           ErrorContext.instance().resource(url);
           InputStream inputStream = Resources.getUrlAsStream(url);
           XMLMapperBuilder mapperParser = new XMLMapperBuilder(inputStream, configuration, url, configuration.getSqlFragments());
           mapperParser.parse();
         } else if (resource == null && url == null && mapperClass != null) {
           Class<?> mapperInterface = Resources.classForName(mapperClass);
           configuration.addMapper(mapperInterface);
         } else {
           throw new BuilderException("A mapper element may only specify a url, resource or class, but not more than one.");
         }
       }
     }
   }
}
复制代码
  • Mybatis提供了两类配置Mapper的方法,第一类是使用package自动搜索的模式,这样指定package下所有接口都会被注册为mapper,也是在Spring中比较常用的方式,例如:

    <mappers>
      <package name="org.itstack.demo"/>
    </mappers>
    复制代码
  • 另外一类是明确指定Mapper,这又可以通过resource、url或者class进行细分,例如;

    <mappers>
        <mapper resource="mapper/User_Mapper.xml"/>
        <mapper class=""/>
        <mapper url=""/>
    </mappers>
    复制代码

4. Mapper加载与动态代理

通过package方式自动搜索加载,生成对应的mapper代理类,代码块和流程,如下;

private void mapperElement(XNode parent) throws Exception {
  if (parent != null) {
    for (XNode child : parent.getChildren()) {
      if ("package".equals(child.getName())) {
        String mapperPackage = child.getStringAttribute("name");
        configuration.addMappers(mapperPackage);
      } else {
        ...
      }
    }
  }
}
复制代码
源码分析(1.4万字) | Mybatis接口没有实现类为什么可以执行增删改查

Mapper加载到生成代理对象的流程中,主要的核心类包括;

  1. XMLConfigBuilder
  2. Configuration
  3. MapperRegistry
  4. MapperAnnotationBuilder
  5. MapperProxyFactory
MapperRegistry.java

解析加载Mapper

public void addMappers(String packageName, Class<?> superType) {
  // mybatis框架提供的搜索classpath下指定package以及子package中符合条件(注解或者继承于某个类/接口)的类,默认使用Thread.currentThread().getContextClassLoader()返回的加载器,和spring的工具类殊途同归。
  ResolverUtil<Class<?>> resolverUtil = new ResolverUtil<Class<?>>();   
  // 无条件的加载所有的类,因为调用方传递了Object.class作为父类,这也给以后的指定mapper接口预留了余地
  resolverUtil.find(new ResolverUtil.IsA(superType), packageName); 
 // 所有匹配的calss都被存储在ResolverUtil.matches字段中
  Set<Class<? extends Class<?>>> mapperSet = resolverUtil.getClasses();
  for (Class<?> mapperClass : mapperSet) {   
    //调用addMapper方法进行具体的mapper类/接口解析
    addMapper(mapperClass);
  }
}
复制代码

生成代理类:MapperProxyFactory

public <T> void addMapper(Class<T> type) {    
  // 对于mybatis mapper接口文件,必须是interface,不能是class
  if (type.isInterface()) {
    if (hasMapper(type)) {
      throw new BindingException("Type " + type + " is already known to the MapperRegistry.");
    }
    boolean loadCompleted = false;
    try {      
      // 为mapper接口创建一个MapperProxyFactory代理
      knownMappers.put(type, new MapperProxyFactory<T>(type));
      // It's important that the type is added before the parser is run
      // otherwise the binding may automatically be attempted by the
      // mapper parser. If the type is already known, it won't try.
      MapperAnnotationBuilder parser = new MapperAnnotationBuilder(config, type);
      parser.parse();
      loadCompleted = true;
    } finally {
      if (!loadCompleted) {
        knownMappers.remove(type);
      }
    }
  }
}
复制代码

在MapperRegistry中维护了接口类与代理工程的映射关系,knownMappers;

private final Map<Class<?>, MapperProxyFactory<?>> knownMappers = new HashMap<Class<?>, MapperProxyFactory<?>>();
复制代码
MapperProxyFactory.java
public class MapperProxyFactory<T> {
  private final Class<T> mapperInterface;
  private final Map<Method, MapperMethod> methodCache = new ConcurrentHashMap<Method, MapperMethod>();
  public MapperProxyFactory(Class<T> mapperInterface) {
    this.mapperInterface = mapperInterface;
  }
  public Class<T> getMapperInterface() {
    return mapperInterface;
  }
  public Map<Method, MapperMethod> getMethodCache() {
    return methodCache;
  }
  @SuppressWarnings("unchecked")
  protected T newInstance(MapperProxy<T> mapperProxy) {
    return (T) Proxy.newProxyInstance(mapperInterface.getClassLoader(), new Class[] { mapperInterface }, mapperProxy);
  }
  public T newInstance(SqlSession sqlSession) {
    final MapperProxy<T> mapperProxy = new MapperProxy<T>(sqlSession, mapperInterface, methodCache);
    return newInstance(mapperProxy);
  }
}
复制代码

如上是Mapper的代理类工程,构造函数中的mapperInterface就是对应的接口类,当实例化时候会获得具体的MapperProxy代理,里面主要包含了SqlSession。

五、(mybatis-spring)源码分析

<dependency>
    <groupId>org.mybatis</groupId>
    <artifactId>mybatis-spring</artifactId>
    <version>1.3.2</version>
</dependency>
复制代码

作为一款好用的ORM框架,一定是萝莉脸( 单纯 )、御姐心( 强大 ),铺的了床( 屏蔽与JDBC直接打交道 )、暖的了房( 速度性能好 )!鉴于这些优点几乎在国内互联网大部分开发框架都会使用到Mybatis,尤其在一些需要高性能的场景下需要优化sql那么一定需要手写sql在xml中。那么,准备好了吗!开始分析分析它的源码;

1. 从一个简单的案例开始

与分析mybatis源码一样,先做一个简单的案例;定义dao、编写配置文件、junit单元测试;

SpringApiTest.java
@RunWith(SpringJUnit4ClassRunner.class)
@ContextConfiguration("classpath:spring-config.xml")
public class SpringApiTest {

    private Logger logger = LoggerFactory.getLogger(SpringApiTest.class);

    @Resource
    private ISchoolDao schoolDao;
    @Resource
    private IUserDao userDao;

    @Test
    public void test_queryRuleTreeByTreeId(){
        School ruleTree = schoolDao.querySchoolInfoById(1L);
        logger.info(JSON.toJSONString(ruleTree));

        User user = userDao.queryUserInfoById(1L);
        logger.info(JSON.toJSONString(user));
    }

}
复制代码
spring-config-datasource.xml
<?xml version="1.0" encoding="UTF-8"?>
<beans xmlns="http://www.springframework.org/schema/beans"
       xmlns:xsi="http://www.w3.org/2001/XMLSchema-instance"
       xsi:schemaLocation="http://www.springframework.org/schema/beans
        http://www.springframework.org/schema/beans/spring-beans.xsd">

    <!-- 1.数据库连接池: DriverManagerDataSource 也可以使用DBCP2-->
    <bean id="dataSource" class="org.springframework.jdbc.datasource.DriverManagerDataSource">
        <property name="driverClassName" value="${db.jdbc.driverClassName}"/>
        <property name="url" value="${db.jdbc.url}"/>
        <property name="username" value="${db.jdbc.username}"/>
        <property name="password" value="${db.jdbc.password}"/>
    </bean>

    <!-- 2.配置SqlSessionFactory对象 -->
    <bean id="sqlSessionFactory" class="org.mybatis.spring.SqlSessionFactoryBean">
        <!-- 注入数据库连接池 -->
        <property name="dataSource" ref="dataSource"/>
        <!-- 配置MyBaties全局配置文件:mybatis-config.xml -->
        <property name="configLocation" value="classpath:mybatis-config.xml"/>
        <!-- 扫描entity包 使用别名 -->
        <property name="typeAliasesPackage" value="org.itstack.demo.po"/>
        <!-- 扫描sql配置文件:mapper需要的xml文件 -->
        <property name="mapperLocations" value="classpath:mapper/*.xml"/>
    </bean>

    <!-- 3.配置扫描Dao接口包,动态实现Dao接口,注入到spring容器中 -->
    <bean class="org.mybatis.spring.mapper.MapperScannerConfigurer">
        <!-- 注入sqlSessionFactory -->
        <property name="sqlSessionFactoryBeanName" value="sqlSessionFactory"/>
        <!-- 给出需要扫描Dao接口包,多个逗号隔开 -->
        <property name="basePackage" value="org.itstack.demo.dao"/>
    </bean>
              
</beans>
复制代码

如果一切顺利,那么会有如下结果:

{"address":"北京市海淀区颐和园路5号","createTime":1571376957000,"id":1,"name":"北京大学","updateTime":1571376957000}
{"age":18,"createTime":1571376957000,"id":1,"name":"花花","updateTime":1571376957000}
复制代码

从上面单元测试的代码可以看到,两个没有方法体的注解就这么神奇的执行了我们的xml中的配置语句并输出了结果。其实主要得益于以下两个类;

  • org.mybatis.spring.SqlSessionFactoryBean
  • org.mybatis.spring.mapper.MapperScannerConfigurer

2. 扫描装配注册(MapperScannerConfigurer)

MapperScannerConfigurer为整个Dao接口层生成动态代理类注册,启动到了核心作用。这个类实现了如下接口,用来对扫描的Mapper进行处理:

  • BeanDefinitionRegistryPostProcessor
  • InitializingBean
  • ApplicationContextAware
  • BeanNameAware

整体类图如下;

源码分析(1.4万字) | Mybatis接口没有实现类为什么可以执行增删改查

执行流程如下;

源码分析(1.4万字) | Mybatis接口没有实现类为什么可以执行增删改查

上面的类图+流程图,其实已经很清楚的描述了MapperScannerConfigurer初始化过程,但对于头一次看的新人来说依旧是我太难了,好继续!

MapperScannerConfigurer.java & 部分截取

@Override
public void postProcessBeanDefinitionRegistry(BeanDefinitionRegistry registry) {
  if (this.processPropertyPlaceHolders) {
    processPropertyPlaceHolders();
  }
  ClassPathMapperScanner scanner = new ClassPathMapperScanner(registry);
  scanner.setAddToConfig(this.addToConfig);
  scanner.setAnnotationClass(this.annotationClass);
  scanner.setMarkerInterface(this.markerInterface);
  scanner.setSqlSessionFactory(this.sqlSessionFactory);
  scanner.setSqlSessionTemplate(this.sqlSessionTemplate);
  scanner.setSqlSessionFactoryBeanName(this.sqlSessionFactoryBeanName);
  scanner.setSqlSessionTemplateBeanName(this.sqlSessionTemplateBeanName);
  scanner.setResourceLoader(this.applicationContext);
  scanner.setBeanNameGenerator(this.nameGenerator);
  scanner.registerFilters();
  scanner.scan(StringUtils.tokenizeToStringArray(this.basePackage, ConfigurableApplicationContext.CONFIG_LOCATION_DELIMITERS));
}
复制代码
  • 实现了BeanDefinitionRegistryPostProcessor.postProcessBeanDefinitionRegistry用于注册Bean到Spring容器中
  • 306行 :new ClassPathMapperScanner(registry); 硬编码类路径扫描器,用于解析Mybatis的Mapper文件
  • 317行 :scanner.scan 对Mapper进行扫描。这里包含了一个继承类实现关系的调用,也就是本文开头的测试题。

ClassPathMapperScanner.java & 部分截取

@Override
public Set<BeanDefinitionHolder> doScan(String... basePackages) {
  Set<BeanDefinitionHolder> beanDefinitions = super.doScan(basePackages);
  if (beanDefinitions.isEmpty()) {
    logger.warn("No MyBatis mapper was found in '" + Arrays.toString(basePackages) + "' package. Please check your configuration.");
  } else {
    processBeanDefinitions(beanDefinitions);
  }
  return beanDefinitions;
}
复制代码
  • 优先调用父类的super.doScan(basePackages);进行注册Bean信息

ClassPathBeanDefinitionScanner.java & 部分截取

protected Set<BeanDefinitionHolder> doScan(String... basePackages) {
	Assert.notEmpty(basePackages, "At least one base package must be specified");
	Set<BeanDefinitionHolder> beanDefinitions = new LinkedHashSet<BeanDefinitionHolder>();
	for (String basePackage : basePackages) {
		Set<BeanDefinition> candidates = findCandidateComponents(basePackage);
		for (BeanDefinition candidate : candidates) {
			ScopeMetadata scopeMetadata = this.scopeMetadataResolver.resolveScopeMetadata(candidate);
			candidate.setScope(scopeMetadata.getScopeName());
			String beanName = this.beanNameGenerator.generateBeanName(candidate, this.registry);
			if (candidate instanceof AbstractBeanDefinition) {
				postProcessBeanDefinition((AbstractBeanDefinition) candidate, beanName);
			}
			if (candidate instanceof AnnotatedBeanDefinition) {
				AnnotationConfigUtils.processCommonDefinitionAnnotations((AnnotatedBeanDefinition) candidate)
			}
			if (checkCandidate(beanName, candidate)) {
				BeanDefinitionHolder definitionHolder = new BeanDefinitionHolder(candidate, beanName);
				definitionHolder =
						AnnotationConfigUtils.applyScopedProxyMode(scopeMetadata, definitionHolder, this.regi
				beanDefinitions.add(definitionHolder);
				registerBeanDefinition(definitionHolder, this.registry);
			}
		}
	}
	return beanDefinitions;
}
复制代码
  • 优先调用了父类的doScan方法,用于Mapper扫描和Bean的定义以及注册到DefaultListableBeanFactory。{DefaultListableBeanFactory是Spring中IOC容器的始祖,所有需要实例化的类都需要注册进来,之后在初始化}
  • 272行 :findCandidateComponents(basePackage),扫描package包路径,对于注解类的有另外的方式,大同小异
  • 288行 :registerBeanDefinition(definitionHolder, this.registry);注册Bean信息的过程,最终会调用到:org.springframework.beans.factory.support.DefaultListableBeanFactory

ClassPathMapperScanner.java & 部分截取

**processBeanDefinitions(beanDefinitions);**

private void processBeanDefinitions(Set<BeanDefinitionHolder> beanDefinitions) {
  GenericBeanDefinition definition;
  for (BeanDefinitionHolder holder : beanDefinitions) {
    definition = (GenericBeanDefinition) holder.getBeanDefinition();
    if (logger.isDebugEnabled()) {
      logger.debug("Creating MapperFactoryBean with name '" + holder.getBeanName() 
        + "' and '" + definition.getBeanClassName() + "' mapperInterface");
    }
    // the mapper interface is the original class of the bean
    // but, the actual class of the bean is MapperFactoryBean
    definition.getConstructorArgumentValues().addGenericArgumentValue(definition.getBeanClassName()); // issue #59
    definition.setBeanClass(this.mapperFactoryBean.getClass());
    definition.getPropertyValues().add("addToConfig", this.addToConfig);
    boolean explicitFactoryUsed = false;
    if (StringUtils.hasText(this.sqlSessionFactoryBeanName)) {
      definition.getPropertyValues().add("sqlSessionFactory", new RuntimeBeanReference(this.sqlSessionFactoryBeanName));
      explicitFactoryUsed = true;
    } else if (this.sqlSessionFactory != null) {
      definition.getPropertyValues().add("sqlSessionFactory", this.sqlSessionFactory);
      explicitFactoryUsed = true;
    }
    if (StringUtils.hasText(this.sqlSessionTemplateBeanName)) {
      if (explicitFactoryUsed) {
        logger.warn("Cannot use both: sqlSessionTemplate and sqlSessionFactory together. sqlSessionFactory is ignored.");
      }
      definition.getPropertyValues().add("sqlSessionTemplate", new RuntimeBeanReference(this.sqlSessionTemplateBeanName));
      explicitFactoryUsed = true;
    } else if (this.sqlSessionTemplate != null) {
      if (explicitFactoryUsed) {
        logger.warn("Cannot use both: sqlSessionTemplate and sqlSessionFactory together. sqlSessionFactory is ignored.");
      }
      definition.getPropertyValues().add("sqlSessionTemplate", this.sqlSessionTemplate);
      explicitFactoryUsed = true;
    }
    if (!explicitFactoryUsed) {
      if (logger.isDebugEnabled()) {
        logger.debug("Enabling autowire by type for MapperFactoryBean with name '" + holder.getBeanName() + "'.");
      }
      definition.setAutowireMode(AbstractBeanDefinition.AUTOWIRE_BY_TYPE);
    }
  }
}
复制代码
  • 163行 :super.doScan(basePackages);,调用完父类方法后开始执行内部方法:processBeanDefinitions(beanDefinitions)
  • 186行 :definition.getConstructorArgumentValues().addGenericArgumentValue(definition.getBeanClassName()); 设置BeanName参数,也就是我们的:ISchoolDao、IUserDao
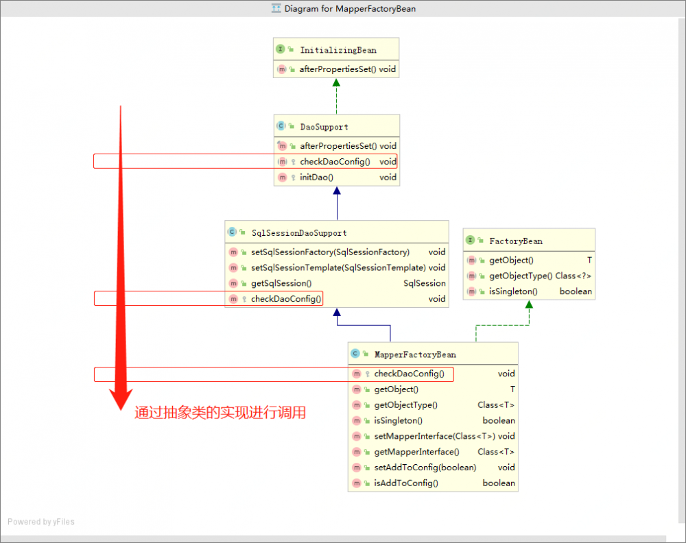
  • 187行 :definition.setBeanClass(this.mapperFactoryBean.getClass());,设置BeanClass,接口本身是没有类的,那么这里将 MapperFactoryBean 类设置进来,最终所有的dao层接口类都是这个 MapperFactoryBean

MapperFactoryBean.java & 部分截取

这个类有继承也有接口实现,最好先了解下整体类图,如下;

源码分析(1.4万字) | Mybatis接口没有实现类为什么可以执行增删改查

这个类就非常重要了,最终所有的sql信息执行都会通过这个类获取getObject(),也就是SqlSession获取mapper的代理类:MapperProxyFactory->MapperProxy

public class MapperFactoryBean<T> extends SqlSessionDaoSupport implements FactoryBean<T> {

  private Class<T> mapperInterface;

  private boolean addToConfig = true;

  public MapperFactoryBean() {
    //intentionally empty 
  }
  
  public MapperFactoryBean(Class<T> mapperInterface) {
    this.mapperInterface = mapperInterface;
  }

  /**  
   * 当SpringBean容器初始化时候会调用到checkDaoConfig(),他是继承类中的抽象方法
   * {@inheritDoc}
   */
  @Override
  protected void checkDaoConfig() {
    super.checkDaoConfig();

    notNull(this.mapperInterface, "Property 'mapperInterface' is required");

    Configuration configuration = getSqlSession().getConfiguration();
    if (this.addToConfig && !configuration.hasMapper(this.mapperInterface)) {
      try {
        configuration.addMapper(this.mapperInterface);
      } catch (Exception e) {
        logger.error("Error while adding the mapper '" + this.mapperInterface + "' to configuration.", e);
        throw new IllegalArgumentException(e);
      } finally {
        ErrorContext.instance().reset();
      }
    }
  }

  /**
   * {@inheritDoc}
   */
  @Override
  public T getObject() throws Exception {
    return getSqlSession().getMapper(this.mapperInterface);
  }

  ...
}
复制代码
  • 72行:checkDaoConfig(),当SpringBean容器初始化时候会调用到checkDaoConfig(),他是继承类中的抽象方法

  • 95行:getSqlSession().getMapper(this.mapperInterface);,通过接口获取Mapper(代理类),调用过程如下;

    • DefaultSqlSession.getMapper(Class type),获取Mapper
    • Configuration.getMapper(Class type, SqlSession sqlSession),从配置中获取
    • MapperRegistry.getMapper(Class type, SqlSession sqlSession),从注册中心获取到实例化生成
    public <T> T getMapper(Class<T> type, SqlSession sqlSession) {
      final MapperProxyFactory<T> mapperProxyFactory = (MapperProxyFactory<T>) knownMappers.get(type);
      if (mapperProxyFactory == null) {
        throw new BindingException("Type " + type + " is not known to the MapperRegistry.");
      }
      try {
        return mapperProxyFactory.newInstance(sqlSession);
      } catch (Exception e) {
        throw new BindingException("Error getting mapper instance. Cause: " + e, e);
      }
    }
    
    复制代码
    • mapperProxyFactory.newInstance(sqlSession);,通过反射工程生成MapperProxy
    @SuppressWarnings("unchecked")
    protected T newInstance(MapperProxy<T> mapperProxy) {
      return (T) Proxy.newProxyInstance(mapperInterface.getClassLoader(), new Class[] { mapperInterface }, mapperProxy);
    }
    public T newInstance(SqlSession sqlSession) {
      final MapperProxy<T> mapperProxy = new MapperProxy<T>(sqlSession, mapperInterface, methodCache);
      return newInstance(mapperProxy);
    }
    复制代码

MapperProxy.java & 部分截取

public class MapperProxy<T> implements InvocationHandler, Serializable {

  private static final long serialVersionUID = -6424540398559729838L;
  private final SqlSession sqlSession;
  private final Class<T> mapperInterface;
  private final Map<Method, MapperMethod> methodCache;

  public MapperProxy(SqlSession sqlSession, Class<T> mapperInterface, Map<Method, MapperMethod> methodCache) {
    this.sqlSession = sqlSession;
    this.mapperInterface = mapperInterface;
    this.methodCache = methodCache;
  }

  @Override
  public Object invoke(Object proxy, Method method, Object[] args) throws Throwable {
    try {
      if (Object.class.equals(method.getDeclaringClass())) {
        return method.invoke(this, args);
      } else if (isDefaultMethod(method)) {
        return invokeDefaultMethod(proxy, method, args);
      }
    } catch (Throwable t) {
      throw ExceptionUtil.unwrapThrowable(t);
    }
    final MapperMethod mapperMethod = cachedMapperMethod(method);
    return mapperMethod.execute(sqlSession, args);
  }

  private MapperMethod cachedMapperMethod(Method method) {
    MapperMethod mapperMethod = methodCache.get(method);
    if (mapperMethod == null) {
      mapperMethod = new MapperMethod(mapperInterface, method, sqlSession.getConfiguration());
      methodCache.put(method, mapperMethod);
    }
    return mapperMethod;
  }

  @UsesJava7
  private Object invokeDefaultMethod(Object proxy, Method method, Object[] args)
      throws Throwable {
    final Constructor<MethodHandles.Lookup> constructor = MethodHandles.Lookup.class
        .getDeclaredConstructor(Class.class, int.class);
    if (!constructor.isAccessible()) {
      constructor.setAccessible(true);
    }
    final Class<?> declaringClass = method.getDeclaringClass();
    return constructor
        .newInstance(declaringClass,
            MethodHandles.Lookup.PRIVATE | MethodHandles.Lookup.PROTECTED
                | MethodHandles.Lookup.PACKAGE | MethodHandles.Lookup.PUBLIC)
        .unreflectSpecial(method, declaringClass).bindTo(proxy).invokeWithArguments(args);
  }

  ...
}
复制代码
  • 58行:final MapperMethod mapperMethod = cachedMapperMethod(method);,从缓存中获取MapperMethod

  • 59行:mapperMethod.execute(sqlSession, args);,执行SQL语句,并返回结果(到这关于查询获取结果就到骨头(干)层了);INSERT、UPDATE、DELETE、SELECT

    public Object execute(SqlSession sqlSession, Object[] args) {
      Object result;
      switch (command.getType()) {
        case INSERT: {
        Object param = method.convertArgsToSqlCommandParam(args);
          result = rowCountResult(sqlSession.insert(command.getName(), param));
          break;
        }
        case UPDATE: {
          Object param = method.convertArgsToSqlCommandParam(args);
          result = rowCountResult(sqlSession.update(command.getName(), param));
          break;
        }
        case DELETE: {
          Object param = method.convertArgsToSqlCommandParam(args);
          result = rowCountResult(sqlSession.delete(command.getName(), param));
          break;
        }
        case SELECT:
          if (method.returnsVoid() && method.hasResultHandler()) {
            executeWithResultHandler(sqlSession, args);
            result = null;
          } else if (method.returnsMany()) {
            result = executeForMany(sqlSession, args);
          } else if (method.returnsMap()) {
            result = executeForMap(sqlSession, args);
          } else if (method.returnsCursor()) {
            result = executeForCursor(sqlSession, args);
          } else {
            Object param = method.convertArgsToSqlCommandParam(args);
            result = sqlSession.selectOne(command.getName(), param);
          }
          break;
        case FLUSH:
          result = sqlSession.flushStatements();
          break;
        default:
          throw new BindingException("Unknown execution method for: " + command.getName());
      }
      if (result == null && method.getReturnType().isPrimitive() && !method.returnsVoid()) {
        throw new BindingException("Mapper method '" + command.getName() 
            + " attempted to return null from a method with a primitive return type (" + method.getReturnType() + ").");
      }
      return result;
    }
    复制代码

以上对于MapperScannerConfigurer这一层就分析完了,从扫描定义注入到为Spring容器准备Bean的信息,代理、反射、SQL执行,基本就包括全部核心内容了,接下来在分析下SqlSessionFactoryBean

3. SqlSession容器工厂初始化(SqlSessionFactoryBean)

SqlSessionFactoryBean初始化过程中需要对一些自身内容进行处理,因此也需要实现如下接口;

  • FactoryBean
  • InitializingBean -> void afterPropertiesSet() throws Exception
  • ApplicationListener
源码分析(1.4万字) | Mybatis接口没有实现类为什么可以执行增删改查

以上的流程其实已经很清晰的描述整个核心流程,但同样对于新手上路会有障碍,那么!好,继续!

SqlSessionFactoryBean.java & 部分截取

public void afterPropertiesSet() throws Exception {
  notNull(dataSource, "Property 'dataSource' is required");
  notNull(sqlSessionFactoryBuilder, "Property 'sqlSessionFactoryBuilder' is required");
  state((configuration == null && configLocation == null) || !(configuration != null && configLocation != null),
            "Property 'configuration' and 'configLocation' can not specified with together");
  this.sqlSessionFactory = buildSqlSessionFactory();
}
复制代码
  • afterPropertiesSet(),InitializingBean接口为bean提供了初始化方法的方式,它只包括afterPropertiesSet方法,凡是继承该接口的类,在初始化bean的时候都会执行该方法。
  • 380行 :buildSqlSessionFactory();内部方法构建,核心功能继续往下看。

SqlSessionFactoryBean.java & 部分截取

protected SqlSessionFactory buildSqlSessionFactory() throws IOException {
  Configuration configuration;
  XMLConfigBuilder xmlConfigBuilder = null;
  
  ...

  if (!isEmpty(this.mapperLocations)) {
    for (Resource mapperLocation : this.mapperLocations) {
      if (mapperLocation == null) {
        continue;
      }
      try {
        XMLMapperBuilder xmlMapperBuilder = new XMLMapperBuilder(mapperLocation.getInputStream(),
            configuration, mapperLocation.toString(), configuration.getSqlFragments());
        xmlMapperBuilder.parse();
      } catch (Exception e) {
        throw new NestedIOException("Failed to parse mapping resource: '" + mapperLocation + "'", e);
      } finally {
        ErrorContext.instance().reset();
      }
      if (LOGGER.isDebugEnabled()) {
        LOGGER.debug("Parsed mapper file: '" + mapperLocation + "'");
      }
    }
  } else {
    if (LOGGER.isDebugEnabled()) {
      LOGGER.debug("Property 'mapperLocations' was not specified or no matching resources found");
    }
  }
  return this.sqlSessionFactoryBuilder.build(configuration);
}

复制代码
  • 513行 :for (Resource mapperLocation : this.mapperLocations) 循环解析Mapper内容
  • 519行 :XMLMapperBuilder xmlMapperBuilder = new XMLMapperBuilder(...) 解析XMLMapperBuilder
  • 521行 :xmlMapperBuilder.parse() 执行解析,具体如下;

XMLMapperBuilder.java & 部分截取

public class XMLMapperBuilder extends BaseBuilder {
   private final XPathParser parser;
   private final MapperBuilderAssistant builderAssistant;
   private final Map<String, XNode> sqlFragments;
   private final String resource;

   private void bindMapperForNamespace() {
     String namespace = builderAssistant.getCurrentNamespace();
     if (namespace != null) {
       Class<?> boundType = null;
       try {
         boundType = Resources.classForName(namespace);
       } catch (ClassNotFoundException e) {
         //ignore, bound type is not required
       }
       if (boundType != null) {
         if (!configuration.hasMapper(boundType)) {
           // Spring may not know the real resource name so we set a flag
           // to prevent loading again this resource from the mapper interface
           // look at MapperAnnotationBuilder#loadXmlResource
           configuration.addLoadedResource("namespace:" + namespace);
           configuration.addMapper(boundType);
         }
       }
     }
   }
}
复制代码
  • 这里 413行 非常重要,configuration.addMapper(boundType);,真正到了添加Mapper到配置中心

MapperRegistry.java & 部分截取

public class MapperRegistry {

  public <T> void addMapper(Class<T> type) {
    if (type.isInterface()) {
      if (hasMapper(type)) {
        throw new BindingException("Type " + type + " is already known to the MapperRegistry.");
      }
      boolean loadCompleted = false;
      try {
        knownMappers.put(type, new MapperProxyFactory<T>(type));
        // It's important that the type is added before the parser is run
        // otherwise the binding may automatically be attempted by the
        // mapper parser. If the type is already known, it won't try.
        MapperAnnotationBuilder parser = new MapperAnnotationBuilder(config, type);
        parser.parse();
        loadCompleted = true;
      } finally {
        if (!loadCompleted) {
          knownMappers.remove(type);
        }
      }
    }
  }
  
}
复制代码
  • 67行 :创建代理工程knownMappers.put(type, new MapperProxyFactory(type));

截至到这,MapperScannerConfigurer、SqlSessionFactoryBean,两个类干的事情就相融合了;

  • 第一个用于扫描Dao接口设置代理类注册到IOC中,用于后续生成Bean实体类,MapperFactoryBean,并可以通过mapperInterface从Configuration获取Mapper

  • 另一个用于生成SqlSession工厂初始化,解析Mapper里的XML配置进行动态代理MapperProxyFactory->MapperProxy注入到Configuration的Mapper

  • 最终在注解类的帮助下进行方法注入,等执行操作时候即可获得动态代理对象,从而执行相应的CRUD操作

    @Resource
    private ISchoolDao schoolDao;
    
    schoolDao.querySchoolInfoById(1L);
    复制代码

六、综上总结

  • 分析过程较长篇幅也很大,不一定一天就能看懂整个流程,但当耐下心来一点点研究,还是可以获得很多的收获的。以后在遇到这类的异常就可以迎刃而解了,同时也有助于面试、招聘!
  • 之所以分析Mybatis最开始是想在Dao上加自定义注解,发现切面拦截不到。想到这是被动态代理的类,之后层层往往下扒直到MapperProxy.invoke!当然,Mybatis提供了自定义插件开发。
  • 以上的源码分析只是对部分核心内容进行分析,如果希望了解全部可以参考资料;MyBatis 3源码深度解析,并调试代码。IDEA中还是很方便看源码的,包括可以查看类图、调用顺序等。
  • mybatis、mybatis-spring中其实最重要的是将Mapper配置文件解析与接口类组装成代理类进行映射,以此来方便对数据库的CRUD操作。从源码分析后,可以获得更多的编程经验(套路)。
  • Mybatis相关链接;
    • github.com/mybatis/myb…
    • mybatis.org/mybatis-3/z…
原文  https://juejin.im/post/5e03f7d5e51d45583615ab3e
正文到此结束
Loading...