转载

[Spring基本功系列]Spring源码之IOC原理

前言

常见的概念就不一一介绍(例如一些什么注入方式,官方文档里面都是有的,文档最后会给出链接的),这里我们抓主干,上帝视角把这IOC原理简单的摸摸清

基本概念

通过官方的一张高层视图,很容易理解:通过配置(注解/xml形式)容器帮我们负责创建对象,我们只需要负责get,然后做就行了;相当于说容器做了一层解耦:剥离了对象实例的创建销毁过程和调用的过程,调用者只需要关心对象本身就行了,容器会帮我们管理好对象的存亡

[Spring基本功系列]Spring源码之IOC原理
容器高层原理图
[Spring基本功系列]Spring源码之IOC原理
image-20191231104332673

Spring启动时读取应用程序提供的Bean配置信息,并在Spring容器中生成一份相应的Bean配置注册表,然后根据这张注册表实例化 Bean,装配好Bean之间的依赖关系,为上层应用提供准 备就绪的运行环境.其中Bean缓存池为HashMap实现

核心组成

BeanDefinition

是Spring内部的一个接口,定义了对Bean的基本规范(beanClassName、scope、lazyInit等),对象在容器中的抽象;

Property Explained in…
Class Instantiating Beans
Name Naming Beans
Scope Bean Scopes
Constructor arguments Dependency Injection
Properties Dependency Injection
Autowiring mode Autowiring Collaborators
Lazy initialization mode Lazy-initialized Beans
Initialization method Initialization Callbacks
Destruction method Destruction Callbacks

官方文档给了如下说明:

In addition to bean definitions that contain information on how to create a specific bean, the ApplicationContext implementations also permit the registration of existing objects that are created outside the container (by users). This is done by accessing the ApplicationContext’s BeanFactory through the getBeanFactory() method, which returns the BeanFactory DefaultListableBeanFactory implementation. DefaultListableBeanFactory supports this registration through the registerSingleton(..) and registerBeanDefinition(..) methods. However, typical applications work solely with beans defined through regular bean definition metadata.

机翻:

除了包含有关如何创建特定bean的信息的bean定义之外,ApplicationContext实现还允许注册在容器外部(由用户)创建的现有对象。这是通过通过方法访问ApplicationContext的BeanFactory来完成的getBeanFactory(),该方法返回BeanFactory DefaultListableBeanFactory实现。DefaultListableBeanFactory 通过registerSingleton(..)和 registerBeanDefinition(..)方法支持此注册。但是,典型的应用程序只能与通过常规bean定义元数据定义的bean一起使用。

简而言之

BeanDefinition这个东西怎么玩呢,通过getBeanFactory().registerBeanDefinition()方式进行注册(就是put)

BeanFactory

位于类结构树的顶端,它最主要的方法就是getBean(String beanName),该方法从容器中返回特定名称的Bean,BeanFactory的功能通过其他的接口得到不断扩展

[Spring基本功系列]Spring源码之IOC原理
image-20191231103355286

ApplicationContext

ApplicationContext由BeanFactory派生而来,提供了更多面向实际应用的功能.ApplicationContext 继承了HierarchicalBeanFactory和ListableBeanFactory接口,在此基础上,还通过多个其他的接口扩展了BeanFactory的功能

[Spring基本功系列]Spring源码之IOC原理
image-20191231104029993
  1. FileSystemXmlApplicationContext:默认从文件系统中装载配置文件

  2. ApplicationEventPublisher:让容器拥有发布应用上下文事件的功能,包括容器启动事

    件、关闭事件等。

  3. MessageSource:为应用提供 i18n 国际化消息访问的功能;

  4. ResourcePatternResolver:所有ApplicationContext实现类都实现了类似于

    PathMatchingResourcePatternResolver 的功能,可以通过带前缀的 Ant 风格的资源文

    件路径装载 Spring 的配置文件。

  5. LifeCycle:该接口是 Spring 2.0 加入的,该接口提供了 start()和 stop()两个方法,主要

    用于控制异步处理过程。在具体使用时该接口同时被 ApplicationContext 实现及具体 Bean 实现, ApplicationContext 会将 start/stop 的信息传递给容器中所有实现了该接 口的 Bean,以达到管理和控制 JMX、任务调度等目的。

  6. ConfigurableApplicationContext 扩展于 ApplicationContext,它新增加了两个主要 的方法: refresh()和 close(),让 ApplicationContext 具有启动、刷新和关闭应用上下文的能力。在应用上下文关闭的情况下调用 refresh()即可启动应用上下文,在已经启动的状态下,调用 refresh()则清除缓存并重新装载配置信息,而调用close()则可关闭应用上下文。

原理分析

有了前面的基本概念的介绍,IOC的三板斧

  • bean配置信息封装到BeanDefinition,并塞进注册表,怎么塞?通过getBeanFactory().registerBeanDefinition()
  • 根据注册表信息解析并实例化bean放进Map缓存里面
  • 调用者getBean 获取对应的bean

所以弄清上面三个步骤,大致原理我们就门清了

demo示例 很简单

java代码

@Setter
@Getter
public class AliasDemo {
    private String content;
}
// test方法
@Test
public void testAlias() {
  String configLocation = "application-alias.xml";
  ApplicationContext applicationContext = new ClassPathXmlApplicationContext(configLocation);
  System.out.println("       alias-hello -> " + applicationContext.getBean("alias-hello"));
}
复制代码

xml配置

<?xml version="1.0" encoding="UTF-8"?>
<beans xmlns:xsi="http://www.w3.org/2001/XMLSchema-instance" xmlns="http://www.springframework.org/schema/beans"
       xmlns:context="http://www.springframework.org/schema/context"
       xsi:schemaLocation="http://www.springframework.org/schema/beans http://www.springframework.org/schema/beans/spring-beans.xsd
       http://www.springframework.org/schema/context http://www.springframework.org/schema/context/spring-context.xsd"
       default-lazy-init="true">
    <context:component-scan base-package="com.zhangpeng.**"/>
    <bean id="hello" class="com.zhangpeng.study.ioc.alias.AliasDemo">
        <property name="content" value="hello"/>
    </bean>
    <alias name="hello" alias="alias-hello"/>
</beans>
复制代码

debug

1. IOC配置读取

public class ClassPathXmlApplicationContext extends AbstractXmlApplicationContext {
@Nullable
    private Resource[] configResources;
    ...省略部分源码...
    // 这是我们上面例子跳转进去的构造,传入一个配置路径
    public ClassPathXmlApplicationContext(String configLocation) throws BeansException {
        this(new String[] {configLocation}, true, null);
    }
    // 看看重载的构造方法里面有个setConfigLocations,
    // 那肯定就是设置配置路径了
    // 还有个refresh方法
    public ClassPathXmlApplicationContext(
            String[] configLocations, boolean refresh, @Nullable ApplicationContext parent)
            throws BeansException {

        super(parent);
        setConfigLocations(configLocations);
        if (refresh) {
            refresh();
        }
    }
}
复制代码

setConfigLocations主要就是配置一些路径

2. 核心refresh方法

@Override
public void refresh() throws BeansException, IllegalStateException {
  synchronized (this.startupShutdownMonitor) {
    // Prepare this context for refreshing.
    prepareRefresh();

    // Tell the subclass to refresh the internal bean factory.
    // 1.获取全新的BeanFactory实例
    ConfigurableListableBeanFactory beanFactory = obtainFreshBeanFactory();

    // Prepare the bean factory for use in this context.
    prepareBeanFactory(beanFactory);

    try {
      // Allows post-processing of the bean factory in context subclasses.
      postProcessBeanFactory(beanFactory);

      // Invoke factory processors registered as beans in the context.
      invokeBeanFactoryPostProcessors(beanFactory);

      // Register bean processors that intercept bean creation.
      registerBeanPostProcessors(beanFactory);

      // Initialize message source for this context.
      initMessageSource();

      // Initialize event multicaster for this context.
      initApplicationEventMulticaster();

      // Initialize other special beans in specific context subclasses.
      onRefresh();

      // Check for listener beans and register them.
      registerListeners();

      // Instantiate all remaining (non-lazy-init) singletons.
      finishBeanFactoryInitialization(beanFactory);

      // Last step: publish corresponding event.
      finishRefresh();
    }

    catch (BeansException ex) {
      if (logger.isWarnEnabled()) {
        logger.warn("Exception encountered during context initialization - " +
                    "cancelling refresh attempt: " + ex);
      }

      // Destroy already created singletons to avoid dangling resources.
      destroyBeans();

      // Reset 'active' flag.
      cancelRefresh(ex);

      // Propagate exception to caller.
      throw ex;
    }

    finally {
      // Reset common introspection caches in Spring's core, since we
      // might not ever need metadata for singleton beans anymore...
      resetCommonCaches();
    }
  }
}
复制代码

2.1 obtainFreshBeanFactory()

@Override
protected final void refreshBeanFactory() throws BeansException {
  if (hasBeanFactory()) {
    destroyBeans();
    closeBeanFactory();
  }
  try {
    DefaultListableBeanFactory beanFactory = createBeanFactory();
    beanFactory.setSerializationId(getId());
    customizeBeanFactory(beanFactory);
    loadBeanDefinitions(beanFactory);
    synchronized (this.beanFactoryMonitor) {
      this.beanFactory = beanFactory;
    }
  }
  catch (IOException ex) {
    throw new ApplicationContextException("I/O error parsing bean definition source for " + getDisplayName(), ex);
  }
}
复制代码

方法名起的很好,很好理解

  • 进来先销毁beanFactory 并且创建一个DefaultListableBeanFactory 实例
  • customizeBeanFactory 自定义一些属性(是否支持BeanDefinition可覆盖、是否支持循环依赖等)

接着进入loadBeanDefinitions

//org.springframework.context.support.AbstractXmlApplicationContext#loadBeanDefinitions(org.springframework.beans.factory.support.DefaultListableBeanFactory)
@Override
protected void loadBeanDefinitions(DefaultListableBeanFactory beanFactory) throws BeansException, IOException {
  // Create a new XmlBeanDefinitionReader for the given BeanFactory.
  XmlBeanDefinitionReader beanDefinitionReader = new XmlBeanDefinitionReader(beanFactory);

  // Configure the bean definition reader with this context's
  // resource loading environment.
  beanDefinitionReader.setEnvironment(this.getEnvironment());
  beanDefinitionReader.setResourceLoader(this);
  beanDefinitionReader.setEntityResolver(new ResourceEntityResolver(this));

  // Allow a subclass to provide custom initialization of the reader,
  // then proceed with actually loading the bean definitions.
  initBeanDefinitionReader(beanDefinitionReader);
  loadBeanDefinitions(beanDefinitionReader);
}
复制代码

然后走到doLoadBeanDefinitions,方法名起的很顶啊 xx -> doXx

// 接着看下具体解析的地方
/**
     * Actually load bean definitions from the specified XML file.
     * @param inputSource the SAX InputSource to read from
     * @param resource the resource descriptor for the XML file
     * @return the number of bean definitions found
     * @throws BeanDefinitionStoreException in case of loading or parsing errors
     * @see #doLoadDocument
     * @see #registerBeanDefinitions
     */
protected int doLoadBeanDefinitions(InputSource inputSource, Resource resource)
  throws BeanDefinitionStoreException {
 // ...省略...
  try {
    Document doc = doLoadDocument(inputSource, resource);
    int count = registerBeanDefinitions(doc, resource);
    if (logger.isDebugEnabled()) {
      logger.debug("Loaded " + count + " bean definitions from " + resource);
    }
    return count;
  }
    // ...省略...
}
复制代码

接着看 registerBeanDefinitions

//org.springframework.beans.factory.xml.DefaultBeanDefinitionDocumentReader#registerBeanDefinitions
    /**
     * This implementation parses bean definitions according to the "spring-beans" XSD
     * (or DTD, historically).
     * <p>Opens a DOM Document; then initializes the default settings
     * specified at the {@code <beans/>} level; then parses the contained bean definitions.
     */
    @Override
    public void registerBeanDefinitions(Document doc, XmlReaderContext readerContext) {
        this.readerContext = readerContext;
        doRegisterBeanDefinitions(doc.getDocumentElement());
    }
//org.springframework.beans.factory.xml.DefaultBeanDefinitionDocumentReader#doRegisterBeanDefinitions
        /**
     * Register each bean definition within the given root {@code <beans/>} element.
     */
    @SuppressWarnings("deprecation")  // for Environment.acceptsProfiles(String...)
    protected void doRegisterBeanDefinitions(Element root) {
        // Any nested <beans> elements will cause recursion in this method. In
        // order to propagate and preserve <beans> default-* attributes correctly,
        // keep track of the current (parent) delegate, which may be null. Create
        // the new (child) delegate with a reference to the parent for fallback purposes,
        // then ultimately reset this.delegate back to its original (parent) reference.
        // this behavior emulates a stack of delegates without actually necessitating one.
        BeanDefinitionParserDelegate parent = this.delegate;
        this.delegate = createDelegate(getReaderContext(), root, parent);
      // ...省略...
    // 标准开头pre前置
        preProcessXml(root);
    // 解析doc
        parseBeanDefinitions(root, this.delegate);
    // 标准结尾post后置
        postProcessXml(root);
        this.delegate = parent;
    }
复制代码

我擦又来一波doXX,厉害了

[Spring基本功系列]Spring源码之IOC原理
spring你个老司机

最后看下parseBeanDefinitions 不展开具体解析细节了 我们的重点是主原理

protected void parseBeanDefinitions(Element root, BeanDefinitionParserDelegate delegate) {
  if (delegate.isDefaultNamespace(root)) {
    NodeList nl = root.getChildNodes();
    for (int i = 0; i < nl.getLength(); i++) {
      Node node = nl.item(i);
      if (node instanceof Element) {
        Element ele = (Element) node;
        if (delegate.isDefaultNamespace(ele)) {
          parseDefaultElement(ele, delegate);
        }
        else {
          delegate.parseCustomElement(ele);
        }
      }
    }
  }
  else {
    delegate.parseCustomElement(root);
  }
}
 // 解析默认元素
    private void parseDefaultElement(Element ele, BeanDefinitionParserDelegate delegate) {
        if (delegate.nodeNameEquals(ele, IMPORT_ELEMENT)) {
            importBeanDefinitionResource(ele);
        }
        else if (delegate.nodeNameEquals(ele, ALIAS_ELEMENT)) {
            processAliasRegistration(ele);
        }
        else if (delegate.nodeNameEquals(ele, BEAN_ELEMENT)) {
            processBeanDefinition(ele, delegate);
        }
        else if (delegate.nodeNameEquals(ele, NESTED_BEANS_ELEMENT)) {
            // recurse
            doRegisterBeanDefinitions(ele);
        }
    }
// 最终实际解析BeanDefinition的地方
protected void processBeanDefinition(Element ele, BeanDefinitionParserDelegate delegate) {
  // 这一步采用BeanDefinitionHolder进一步封装BeanDefinition数据
  BeanDefinitionHolder bdHolder = delegate.parseBeanDefinitionElement(ele);
  if (bdHolder != null) {
    bdHolder = delegate.decorateBeanDefinitionIfRequired(ele, bdHolder);
    try {
      // Register the final decorated instance.
      // 注册最终的装饰实例
      BeanDefinitionReaderUtils.registerBeanDefinition(bdHolder, getReaderContext().getRegistry());
    }
    catch (BeanDefinitionStoreException ex) {
      getReaderContext().error("Failed to register bean definition with name '" +
                               bdHolder.getBeanName() + "'", ele, ex);
    }
    // Send registration event.
    getReaderContext().fireComponentRegistered(new BeanComponentDefinition(bdHolder));
  }
}
复制代码

到这一步BeanDefinition诞生了并且被封装在了BeanDefinitionHolder,可以回答IOC三板斧的第一步的前半个问题,BeanDefinition由配置解析的过程

既然BeanDefinition有了就该注册,接着上面的代码继续走

    /**
     * Register the given bean definition with the given bean factory.
     * @param definitionHolder the bean definition including name and aliases
     * @param registry the bean factory to register with
     * @throws BeanDefinitionStoreException if registration failed
     */
// 通过指定的bean factory注册,默认就是DefaultListableBeanFactory 
    public static void registerBeanDefinition(
            BeanDefinitionHolder definitionHolder, BeanDefinitionRegistry registry)
            throws BeanDefinitionStoreException {

        // Register bean definition under primary name.
        String beanName = definitionHolder.getBeanName();
        registry.registerBeanDefinition(beanName, definitionHolder.getBeanDefinition());

        // Register aliases for bean name, if any.
        String[] aliases = definitionHolder.getAliases();
        if (aliases != null) {
            for (String alias : aliases) {
                registry.registerAlias(beanName, alias);
            }
        }
    }
// org.springframework.beans.factory.support.DefaultListableBeanFactory#registerBeanDefinition
@Override
    public void registerBeanDefinition(String beanName, BeanDefinition beanDefinition)
            throws BeanDefinitionStoreException {

        Assert.hasText(beanName, "Bean name must not be empty");
        Assert.notNull(beanDefinition, "BeanDefinition must not be null");

        if (beanDefinition instanceof AbstractBeanDefinition) {
            try {
                ((AbstractBeanDefinition) beanDefinition).validate();
            }
            catch (BeanDefinitionValidationException ex) {
                throw new BeanDefinitionStoreException(beanDefinition.getResourceDescription(), beanName,
                        "Validation of bean definition failed", ex);
            }
        }

        BeanDefinition existingDefinition = this.beanDefinitionMap.get(beanName);
        if (existingDefinition != null) {
            if (!isAllowBeanDefinitionOverriding()) {
                throw new BeanDefinitionOverrideException(beanName, beanDefinition, existingDefinition);
            }
            else if (existingDefinition.getRole() < beanDefinition.getRole()) {
                // e.g. was ROLE_APPLICATION, now overriding with ROLE_SUPPORT or ROLE_INFRASTRUCTURE
                if (logger.isInfoEnabled()) {
                    logger.info("Overriding user-defined bean definition for bean '" + beanName +
                            "' with a framework-generated bean definition: replacing [" +
                            existingDefinition + "] with [" + beanDefinition + "]");
                }
            }
            else if (!beanDefinition.equals(existingDefinition)) {
                if (logger.isDebugEnabled()) {
                    logger.debug("Overriding bean definition for bean '" + beanName +
                            "' with a different definition: replacing [" + existingDefinition +
                            "] with [" + beanDefinition + "]");
                }
            }
            else {
                if (logger.isTraceEnabled()) {
                    logger.trace("Overriding bean definition for bean '" + beanName +
                            "' with an equivalent definition: replacing [" + existingDefinition +
                            "] with [" + beanDefinition + "]");
                }
            }
            this.beanDefinitionMap.put(beanName, beanDefinition);
        }
        else {
            if (hasBeanCreationStarted()) {
                // Cannot modify startup-time collection elements anymore (for stable iteration)
                synchronized (this.beanDefinitionMap) {
                    this.beanDefinitionMap.put(beanName, beanDefinition);
                    List<String> updatedDefinitions = new ArrayList<>(this.beanDefinitionNames.size() + 1);
                    updatedDefinitions.addAll(this.beanDefinitionNames);
                    updatedDefinitions.add(beanName);
                    this.beanDefinitionNames = updatedDefinitions;
                    removeManualSingletonName(beanName);
                }
            }
            else {
                // Still in startup registration phase
                this.beanDefinitionMap.put(beanName, beanDefinition);
                this.beanDefinitionNames.add(beanName);
                removeManualSingletonName(beanName);
            }
            this.frozenBeanDefinitionNames = null;
        }

        if (existingDefinition != null || containsSingleton(beanName)) {
            resetBeanDefinition(beanName);
        }
    }
复制代码

上面这段就是DefaultListableBeanFactory将BeanDefinition塞入map的过程

战略性总结

obtainFreshBeanFactory方法的获取过程中,加载解析BeanDefinition,将BeanDefinition封装到BeanDefinitionHolder,最后再由DefaultListableBeanFactory注册BeanDefinition到map

[Spring基本功系列]Spring源码之IOC原理
1577785049585

有的老铁

[Spring基本功系列]Spring源码之IOC原理
image-20191231173442143

3.getBean

又是xx & doXx方式

public <T> T getBean(String name, @Nullable Class<T> requiredType, @Nullable Object... args)
throws BeansException {
    return doGetBean(name, requiredType, args, false);
}

protected <T> T doGetBean(final String name, @Nullable final Class<T> requiredType,
            @Nullable final Object[] args, boolean typeCheckOnly) throws BeansException {
        // 1.移除&开头字符获取FactoryBean本身 2.如果是别名将其转换为具体实例名
        final String beanName = transformedBeanName(name);
        Object bean;

        // 获取早期缓存,是否实例化过等价于<=>map.get(beanName) map结构<beanName,bean>
        Object sharedInstance = getSingleton(beanName);
        if (sharedInstance != null && args == null) {
            if (logger.isTraceEnabled()) {
                if (isSingletonCurrentlyInCreation(beanName)) {
                    logger.trace("Returning eagerly cached instance of singleton bean '" + beanName +
                            "' that is not fully initialized yet - a consequence of a circular reference");
                }
                else {
                    logger.trace("Returning cached instance of singleton bean '" + beanName + "'");
                }
            }
      // 不为空就直接返回
            bean = getObjectForBeanInstance(sharedInstance, name, beanName, null);
        }

        else {
      // BeanFactory不缓存Prototype类型的bean,处理不了该类型bean的循环依赖问题
            if (isPrototypeCurrentlyInCreation(beanName)) {
                throw new BeanCurrentlyInCreationException(beanName);
            }

            // Check if bean definition exists in this factory.
            BeanFactory parentBeanFactory = getParentBeanFactory();
      // 从父容器查找bean实例
            if (parentBeanFactory != null && !containsBeanDefinition(beanName)) {
                // Not found -> check parent.
                String nameToLookup = originalBeanName(name);
                if (parentBeanFactory instanceof AbstractBeanFactory) {
                    return ((AbstractBeanFactory) parentBeanFactory).doGetBean(
                            nameToLookup, requiredType, args, typeCheckOnly);
                }
        // 根据有无参数进入对应的getBean重载方法
                else if (args != null) {
                    // Delegation to parent with explicit args.
                    return (T) parentBeanFactory.getBean(nameToLookup, args);
                }
                else if (requiredType != null) {
                    // No args -> delegate to standard getBean method.
                    return parentBeanFactory.getBean(nameToLookup, requiredType);
                }
                else {
                    return (T) parentBeanFactory.getBean(nameToLookup);
                }
            }

            if (!typeCheckOnly) {
                markBeanAsCreated(beanName);
            }

            try {
        // 合并父子BeanDefinition
                final RootBeanDefinition mbd = getMergedLocalBeanDefinition(beanName);
                checkMergedBeanDefinition(mbd, beanName, args);

                // 检查是否有依赖的bean
                String[] dependsOn = mbd.getDependsOn();
                if (dependsOn != null) {
                    for (String dep : dependsOn) {
            // 循环依赖校验
                        if (isDependent(beanName, dep)) {
                            throw new BeanCreationException(mbd.getResourceDescription(), beanName,
                                    "Circular depends-on relationship between '" + beanName + "' and '" + dep + "'");
                        }
            // 注册依赖的bean信息
                        registerDependentBean(dep, beanName);
                        try {
              // 加载依赖的bean
                            getBean(dep);
                        }
                        catch (NoSuchBeanDefinitionException ex) {
                            throw new BeanCreationException(mbd.getResourceDescription(), beanName,
                                    "'" + beanName + "' depends on missing bean '" + dep + "'", ex);
                        }
                    }
                }

                // 创建bean实例
                if (mbd.isSingleton()) {
                    sharedInstance = getSingleton(beanName, () -> {
                        try {
                            return createBean(beanName, mbd, args);
                        }
                        catch (BeansException ex) {
                            // Explicitly remove instance from singleton cache: It might have been put there
                            // eagerly by the creation process, to allow for circular reference resolution.
                            // Also remove any beans that received a temporary reference to the bean.
                            destroySingleton(beanName);
                            throw ex;
                        }
                    });
          // 如果bean是FactoryBean类型,则调用工厂方法获取真正的bean实例,否则直接返回bean实例
                    bean = getObjectForBeanInstance(sharedInstance, name, beanName, mbd);
                }
                // 创建prototype类型的bean
                else if (mbd.isPrototype()) {
                    // It's a prototype -> create a new instance.
                    Object prototypeInstance = null;
                    try {
                        beforePrototypeCreation(beanName);
                        prototypeInstance = createBean(beanName, mbd, args);
                    }
                    finally {
                        afterPrototypeCreation(beanName);
                    }
                    bean = getObjectForBeanInstance(prototypeInstance, name, beanName, mbd);
                }
                // 创建其他类型的bean
                else {
                    String scopeName = mbd.getScope();
                    final Scope scope = this.scopes.get(scopeName);
                    if (scope == null) {
                        throw new IllegalStateException("No Scope registered for scope name '" + scopeName + "'");
                    }
                    try {
                        Object scopedInstance = scope.get(beanName, () -> {
                            beforePrototypeCreation(beanName);
                            try {
                                return createBean(beanName, mbd, args);
                            }
                            finally {
                                afterPrototypeCreation(beanName);
                            }
                        });
                        bean = getObjectForBeanInstance(scopedInstance, name, beanName, mbd);
                    }
                    catch (IllegalStateException ex) {
                        throw new BeanCreationException(beanName,
                                "Scope '" + scopeName + "' is not active for the current thread; consider " +
                                "defining a scoped proxy for this bean if you intend to refer to it from a singleton",
                                ex);
                    }
                }
            }
            catch (BeansException ex) {
                cleanupAfterBeanCreationFailure(beanName);
                throw ex;
            }
        }

        // 检查是否需要进行类型转换,需要则转换并且返回
        if (requiredType != null && !requiredType.isInstance(bean)) {
            try {
                T convertedBean = getTypeConverter().convertIfNecessary(bean, requiredType);
                if (convertedBean == null) {
                    throw new BeanNotOfRequiredTypeException(name, requiredType, bean.getClass());
                }
                return convertedBean;
            }
            catch (TypeMismatchException ex) {
                if (logger.isTraceEnabled()) {
                    logger.trace("Failed to convert bean '" + name + "' to required type '" +
                            ClassUtils.getQualifiedName(requiredType) + "'", ex);
                }
                throw new BeanNotOfRequiredTypeException(name, requiredType, bean.getClass());
            }
        }
        return (T) bean;
    }
复制代码

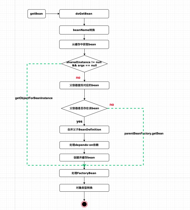
将上面的主逻辑收敛一下

[Spring基本功系列]Spring源码之IOC原理
image-20200102165520545
  • 1.beanName的转换

  • 2.从缓存中获取bean

  • 3.如果实例不为空&空参构造就调用 getObjectForBeanInstance立即返回

  • 4.不满足3的条件,通过寻找父容器的BeanFactory 查找bean

    不存在通过直接返回父容器找到对应的bean

  • 5.存在该bean,合并父子BeanDefinition

  • 6.处理depends-on依赖的bean,注册&创建

  • 7.处理FactoryBean (同4的流程)

  • 8.如果需要类型转换则转换 最终返回bean

3.1 beanName的转换

    protected String transformedBeanName(String name) {
        return canonicalName(BeanFactoryUtils.transformedBeanName(name));
    }
  // 剔除&打头 方便获取factoryBean自身而不是其具体实现的对象
    public static String transformedBeanName(String name) {
        Assert.notNull(name, "'name' must not be null");
        if (!name.startsWith(BeanFactory.FACTORY_BEAN_PREFIX)) {
            return name;
        }
        return transformedBeanNameCache.computeIfAbsent(name, beanName -> {
            do {
                beanName = beanName.substring(BeanFactory.FACTORY_BEAN_PREFIX.length());
            }
            while (beanName.startsWith(BeanFactory.FACTORY_BEAN_PREFIX));
            return beanName;
        });
    }
    // 别名转换 因为map不支持<aliasName,Bean> 存储方式
    public String canonicalName(String name) {
        String canonicalName = name;
        // Handle aliasing...
        String resolvedName;
        do {
            resolvedName = this.aliasMap.get(canonicalName);
            if (resolvedName != null) {
                canonicalName = resolvedName;
            }
        }
        while (resolvedName != null);
        return canonicalName;
    }
复制代码

关于&的使用 官方文档里面提到了 有兴趣的同学可以去看看

When you need to ask a container for an actual FactoryBean instance itself instead of the bean it produces, preface the bean’s id with the ampersand symbol (&) when calling the getBean() method of the ApplicationContext. So, for a given FactoryBean with an id of myBean, invoking getBean("myBean") on the container returns the product of the FactoryBean, whereas invoking getBean("&myBean") returns the FactoryBean instance itself.
复制代码

3.2缓存获取实例

    @Nullable
    protected Object getSingleton(String beanName, boolean allowEarlyReference) {
        Object singletonObject = this.singletonObjects.get(beanName);
        if (singletonObject == null && isSingletonCurrentlyInCreation(beanName)) {
            synchronized (this.singletonObjects) {
                // 主要是为了防止重复依赖
                singletonObject = this.earlySingletonObjects.get(beanName);
                if (singletonObject == null && allowEarlyReference) {
                    // 当某些方法需要提前初始化的时候会调用addSingletionFactory 方法将对应的singletonFactory存储在singletonFactories
                    ObjectFactory<?> singletonFactory = this.singletonFactories.get(beanName);
                    if (singletonFactory != null) {
                        // 记录在缓存中,earlySingletonObjects 和 singletonFactories互斥
                        singletonObject = singletonFactory.getObject();
                        this.earlySingletonObjects.put(beanName, singletonObject);
                        this.singletonFactories.remove(beanName);
                    }
                }
            }
        }
        return singletonObject;
    }
    /** Cache of singleton objects: bean name to bean instance. */
    // 直接可以使用的对象
    private final Map<String, Object> singletonObjects = new ConcurrentHashMap<>(256);
    /** Cache of singleton factories: bean name to ObjectFactory. */
    // 用于存放bean工厂,bean工厂所产生的bean是还未完成初始化的bean,bean工厂所生成的对象最终会被缓存到 earlySingletonObjects中
    private final Map<String, ObjectFactory<?>> singletonFactories = new HashMap<>(16);
    // 早期的对象引用(还在初始化中的bean)
    /** Cache of early singleton objects: bean name to bean instance. */
    private final Map<String, Object> earlySingletonObjects = new HashMap<>(16);
复制代码

这段代码涉及到循环依赖的处理,后面会单独写一篇来阐述

3.3 getObjectForBeanInstance返回

protected Object getObjectForBeanInstance(
            Object beanInstance, String name, String beanName, @Nullable RootBeanDefinition mbd) {
        // 是否以&开头,是的话就获取FactoryBean实例
        if (BeanFactoryUtils.isFactoryDereference(name)) {
            if (beanInstance instanceof NullBean) {
                return beanInstance;
            }
      // 不是FactoryBean类型,报错
            if (!(beanInstance instanceof FactoryBean)) {
                throw new BeanIsNotAFactoryException(beanName, beanInstance.getClass());
            }
            if (mbd != null) {
                mbd.isFactoryBean = true;
            }
            return beanInstance;
        }
        // name不是以&开头并且beanInstance不是FactoryBean,说明当前bean是一个普通bean,返回
        if (!(beanInstance instanceof FactoryBean)) {
            return beanInstance;
        }

        Object object = null;
        if (mbd != null) {
            mbd.isFactoryBean = true;
        }
        else {
      // 从缓存获取
            object = getCachedObjectForFactoryBean(beanName);
        }
        if (object == null) {
            // Return bean instance from factory.
            FactoryBean<?> factory = (FactoryBean<?>) beanInstance;
            // Caches object obtained from FactoryBean if it is a singleton.
            if (mbd == null && containsBeanDefinition(beanName)) {
        // 合并beanDefinition
                mbd = getMergedLocalBeanDefinition(beanName);
            }
            boolean synthetic = (mbd != null && mbd.isSynthetic());
      // 从FactoryBean里获取返回
            object = getObjectFromFactoryBean(factory, beanName, !synthetic);
        }
        return object;
    }

// =========================

protected Object getObjectFromFactoryBean(FactoryBean<?> factory, String beanName, boolean shouldPostProcess) {
  if (factory.isSingleton() && containsSingleton(beanName)) {
    synchronized (getSingletonMutex()) {
      Object object = this.factoryBeanObjectCache.get(beanName);
      if (object == null) {
        // 真正调用了factory.getObject()的地方
        object = doGetObjectFromFactoryBean(factory, beanName);
        Object alreadyThere = this.factoryBeanObjectCache.get(beanName);
        if (alreadyThere != null) {
          object = alreadyThere;
        }
        else {
          // 是否应用后置处理器
          if (shouldPostProcess) {
            if (isSingletonCurrentlyInCreation(beanName)) {
              // Temporarily return non-post-processed object, not storing it yet..
              return object;
            }
            beforeSingletonCreation(beanName);
            try {
              // 执行后置处理器
              object = postProcessObjectFromFactoryBean(object, beanName);
            }
            catch (Throwable ex) {
              throw new BeanCreationException(beanName,
                                              "Post-processing of FactoryBean's singleton object failed", ex);
            }
            finally {
              afterSingletonCreation(beanName);
            }
          }
          if (containsSingleton(beanName)) {
            // FactoryBean所创建的实例会被缓存在factoryBeanObjectCache中,供后续调用使用
            this.factoryBeanObjectCache.put(beanName, object);
          }
        }
      }
      return object;
    }
  }
  // 获取非单例类型的实例
  else {
    // 工厂类获取
    Object object = doGetObjectFromFactoryBean(factory, beanName);
    // 同上面的 是否需要进行后置处理
    if (shouldPostProcess) {
      try {
        object = postProcessObjectFromFactoryBean(object, beanName);
      }
      catch (Throwable ex) {
        throw new BeanCreationException(beanName, "Post-processing of FactoryBean's object failed", ex);
      }
    }
    return object;
  }
}
// =========================
private Object doGetObjectFromFactoryBean(final FactoryBean<?> factory, final String beanName)
  throws BeanCreationException {

  Object object;
  try {
    // 安全校验
    if (System.getSecurityManager() != null) {
      // ...省略...
    }
    else {
      // 工厂方法生成实例
      object = factory.getObject();
    }
  }
  // ...省略...
  if (object == null) {
    if (isSingletonCurrentlyInCreation(beanName)) {
      throw new BeanCurrentlyInCreationException(
        beanName, "FactoryBean which is currently in creation returned null from getObject");
    }
    object = new NullBean();
  }
  return object;
}
复制代码

捋一下上面的步骤,代码很长,逻辑很清晰

  • 校验是否&打头的FactoryBean类型,是的话获取,不是的话报错
  • 校验参数beanInstance不是FactoryBean,说明当前bean是一个普通bean,直接返回
  • 通过缓存获取FactoryBean
  • 针对单例类型的FactoryBean,未命中,则从FactoryBean.getObject()生成实例并缓存
  • 针对非单例类型的FactoryBean,直接创建新实例,无需缓存
  • 根据shouldPostProcess判断是否要执行对应的后置处理器

3.4 通过寻找父容器的BeanFactory 查找bean

// 获取父BeanFactory
BeanFactory parentBeanFactory = getParentBeanFactory();
// 校验是否不存在该bean
if (parentBeanFactory != null && !containsBeanDefinition(beanName)) {
                  // Not found -> check parent.
                // 当前xml没找到beanName 对应的信息去parentBeanFactory找
                String nameToLookup = originalBeanName(name);
                if (parentBeanFactory instanceof AbstractBeanFactory) {
                    return ((AbstractBeanFactory) parentBeanFactory).doGetBean(
                            nameToLookup, requiredType, args, typeCheckOnly);
                }
                else if (args != null) {
                    // Delegation to parent with explicit args.
                    return (T) parentBeanFactory.getBean(nameToLookup, args);
                }
                else if (requiredType != null) {
                    // No args -> delegate to standard getBean method.
                    return parentBeanFactory.getBean(nameToLookup, requiredType);
                }
                else {
                    return (T) parentBeanFactory.getBean(nameToLookup);
                }
}
复制代码

3.5 存在该bean,合并父子BeanDefinition

final RootBeanDefinition mbd = getMergedLocalBeanDefinition(beanName);
protected RootBeanDefinition getMergedLocalBeanDefinition(String beanName) throws BeansException {
  // Quick check on the concurrent map first, with minimal locking.
  RootBeanDefinition mbd = this.mergedBeanDefinitions.get(beanName);
  if (mbd != null && !mbd.stale) {
  return mbd;
  }
  return getMergedBeanDefinition(beanName, getBeanDefinition(beanName));
}
protected RootBeanDefinition getMergedBeanDefinition(
            String beanName, BeanDefinition bd, @Nullable BeanDefinition containingBd)
            throws BeanDefinitionStoreException {

        synchronized (this.mergedBeanDefinitions) {
            RootBeanDefinition mbd = null;
            RootBeanDefinition previous = null;

            // Check with full lock now in order to enforce the same merged instance.
            if (containingBd == null) {
                mbd = this.mergedBeanDefinitions.get(beanName);
            }

            if (mbd == null || mbd.stale) {
                previous = mbd;
                mbd = null;
        // BeanDefinition升级RootBeanDefinition
                if (bd.getParentName() == null) {
                    // Use copy of given root bean definition.
                    if (bd instanceof RootBeanDefinition) {
                        mbd = ((RootBeanDefinition) bd).cloneBeanDefinition();
                    }
                    else {
                        mbd = new RootBeanDefinition(bd);
                    }
                }
                else {
                    // Child bean definition: needs to be merged with parent.
                    BeanDefinition pbd;
                    try {
                        String parentBeanName = transformedBeanName(bd.getParentName());
            // 校验父beanName是否与子类beanName相同,相同parentBeanName肯定在map里
                        if (!beanName.equals(parentBeanName)) {
              // 使用parentBeanName进行与parent的parent合并,以此类推
                            pbd = getMergedBeanDefinition(parentBeanName);
                        }
                        else {
              // 校验是不是ConfigurableBeanFactory类型 不是就报错
                            BeanFactory parent = getParentBeanFactory();
                            if (parent instanceof ConfigurableBeanFactory) {
                                pbd = ((ConfigurableBeanFactory) parent).getMergedBeanDefinition(parentBeanName);
                            }
                            else {
                                throw new NoSuchBeanDefinitionException(parentBeanName,
                                        "Parent name '" + parentBeanName + "' is equal to bean name '" + beanName +
                                        "': cannot be resolved without an AbstractBeanFactory parent");
                            }
                        }
                    }
                    catch (NoSuchBeanDefinitionException ex) {
                        throw new BeanDefinitionStoreException(bd.getResourceDescription(), beanName,
                                "Could not resolve parent bean definition '" + bd.getParentName() + "'", ex);
                    }
          // 深拷贝的形式 通过父BeanDefinition配置进行合并的BeanDefinition创建
                    mbd = new RootBeanDefinition(pbd);
          // 用子BeanDefinition覆盖父BeanDefinition属性
                    mbd.overrideFrom(bd);
                }

        // 配置默认为单例如果未指定
                if (!StringUtils.hasLength(mbd.getScope())) {
                    mbd.setScope(RootBeanDefinition.SCOPE_SINGLETON);
                }

                if (containingBd != null && !containingBd.isSingleton() && mbd.isSingleton()) {
                    mbd.setScope(containingBd.getScope());
                }

                // Cache the merged bean definition for the time being
                // (it might still get re-merged later on in order to pick up metadata changes)
                if (containingBd == null && isCacheBeanMetadata()) {
          // 缓存合并后的definition
                    this.mergedBeanDefinitions.put(beanName, mbd);
                }
            }
            if (previous != null) {
                copyRelevantMergedBeanDefinitionCaches(previous, mbd);
            }
            return mbd;
        }
    }
复制代码
  • BeanDefinition升级RootBeanDefinition
  • 校验父beanName是否与子类beanName相同,不同再次进行合并
  • 校验是不是ConfigurableBeanFactory类型 不是就报错
  • 做了那么多肯定要缓存起来 方便快速使用

3.6 处理depends-on依赖的bean,注册&创建

// Guarantee initialization of beans that the current bean depends on.
String[] dependsOn = mbd.getDependsOn();
if (dependsOn != null) {
  // 递归实例化依赖
  for (String dep : dependsOn) {
    // 校验是否循环依赖,是就抛出异常
    if (isDependent(beanName, dep)) {
      throw new BeanCreationException(mbd.getResourceDescription(), beanName,
                                      "Circular depends-on relationship between '" + beanName + "' and '" + dep + "'");
    }
    // 注册依赖
    registerDependentBean(dep, beanName);
    try {
      getBean(dep);
    }
    catch (NoSuchBeanDefinitionException ex) {
      throw new BeanCreationException(mbd.getResourceDescription(), beanName,
                                      "'" + beanName + "' depends on missing bean '" + dep + "'", ex);
    }
  }
}

/**
 * Register a dependent bean for the given bean,
 * to be destroyed before the given bean is destroyed.
 * @param beanName the name of the bean
 * @param dependentBeanName the name of the dependent bean
 */
public void registerDependentBean(String beanName, String dependentBeanName) {
  // 别名转换 因为map不支持<aliasName,Bean> 存储方式
  String canonicalName = canonicalName(beanName);

  synchronized (this.dependentBeanMap) {
    Set<String> dependentBeans =
      this.dependentBeanMap.computeIfAbsent(canonicalName, k -> new LinkedHashSet<>(8));
    if (!dependentBeans.add(dependentBeanName)) {
      return;
    }
  }
 // set结构进行去重
  synchronized (this.dependenciesForBeanMap) {
    Set<String> dependenciesForBean =
      this.dependenciesForBeanMap.computeIfAbsent(dependentBeanName, k -> new LinkedHashSet<>(8));
    dependenciesForBean.add(canonicalName);
  }
}
复制代码

3.7 处理FactoryBean (同4的流程) 略

3.8 如果需要类型转换则转换最终返回bean

代码过程很好理解 这里不做深入探究

小结

getBean这段比较长,这个过程主要就回答了实例化bean并塞进缓存 最后返回使用

技术总结

  • 从IOC原理源码分析中,xx&doXx的方法命名风格值得在工作中实践
  • 逻辑抽取的套路值得参考

扩展阅读

spring官方reference

END

喜欢的可以一键三连,有问题欢迎在留言区评论

原文git
原文  https://juejin.im/post/5e1eba3ce51d4557ec672f3f
正文到此结束
Loading...