转载

『互联网架构』软件架构-rocketmq之特性和运维(64)

rocketmq的producer 和 Consumer的特性比较了解。

源码:https://github.com/limingios/netFuture/tree/master/jms 中的rocketmq-test项目

『互联网架构』软件架构-rocketmq之特性和运维(64)

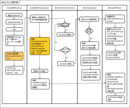
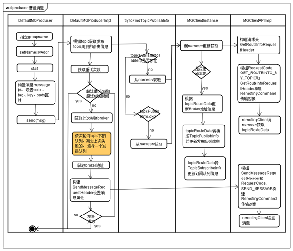
(一)Producer详解

  • 普通消息

    >涉及到的类

    org.apache.rocketmq.client.impl.CommunicationMode

    org.apache.rocketmq.client.impl.producer.DefaultMQProducerImpl#sendDefaultImpl

『互联网架构』软件架构-rocketmq之特性和运维(64)

『互联网架构』软件架构-rocketmq之特性和运维(64)

  • 定时消息

    消息发到 Broker 后,不能立刻被 Consumer 消费,要到特定的时间点或者等待特定的时间后才能被消费。

    固定精度:

    1s 5s 10s 30s 1m 2m 3m 4m 5m 6m 7m 8m 9m 10m 20m 30m 1h 2h

    涉及到的类org.apache.rocketmq.store.config.MessageStoreConfig#messageDelayLevel

  • 顺序消息

    涉及到的类

    org.apache.rocketmq.client.impl.producer.DefaultMQProducerImpl#sendSelectImpl

    在分布式队列实现排序,这个需求怎么做?

    优先级:订单号20180206(queu1 )订单号20180207(queue2)

    排序+优先级(分片)

『互联网架构』软件架构-rocketmq之特性和运维(64)

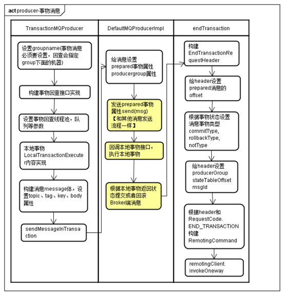
  • 事物消息

    『互联网架构』软件架构-rocketmq之特性和运维(64)

『互联网架构』软件架构-rocketmq之特性和运维(64)

(二)Consumer详解

  • Pull&push模式

    >DefaultMQPullConsumer

    DefaultMQPushConsumer

『互联网架构』软件架构-rocketmq之特性和运维(64)

  • 消费模型
     org.apache.rocketmq.common.protocol.heartbeat.MessageModel#BROADCASTING  org.apache.rocketmq.common.protocol.heartbeat.MessageModel#CLUSTERING 
    
  • 消费选择
     org.apache.rocketmq.common.consumer.ConsumeFromWhere#CONSUME_FROM_LAST_OFFSET  org.apache.rocketmq.common.consumer.ConsumeFromWhere#CONSUME_FROM_FIRST_OFFSET  org.apache.rocketmq.common.consumer.ConsumeFromWhere#CONSUME_FROM_TIMESTAMP 
    
  • 重试策略

    Consumer 消费消息失败后,要提供一种重试机制,令消息再消费一次。Consumer 消费消息失败

  • 消息重复幂

    RocketMQ无法避免消息重复,所以如果业务对消费重复非常敏感,务必要在业务层面去重

  • 消息回溯

    回溯消费是指Consumer已经消费成功的消息,由于业务上需求需要重新消费,要支持此功能。

    RocketMQ支持按照时间回溯消费,时间维度精确到毫秒,可以向前回溯,也可以向后回溯。

    使用命令:sh mqadmin resetOffsetByTime -g xx -s yy -t tt

  • Producer|consumer Group:
  1. 可以通过运维工具(上次说过的rocketmq-console)查询这个组下有多少Producer实例。
  2. 可通过运维工具查询这个组下的消费进度,多少个Consumer实例。
  3. 事务消息,如果Producer意外宕机,Broker会主动回调Producer Group中的任意一台机器确认事务状态。
  4. 集群模式,一个Consumer Group下的多个Consumer均摊消费消息;广播模式,group无意义。

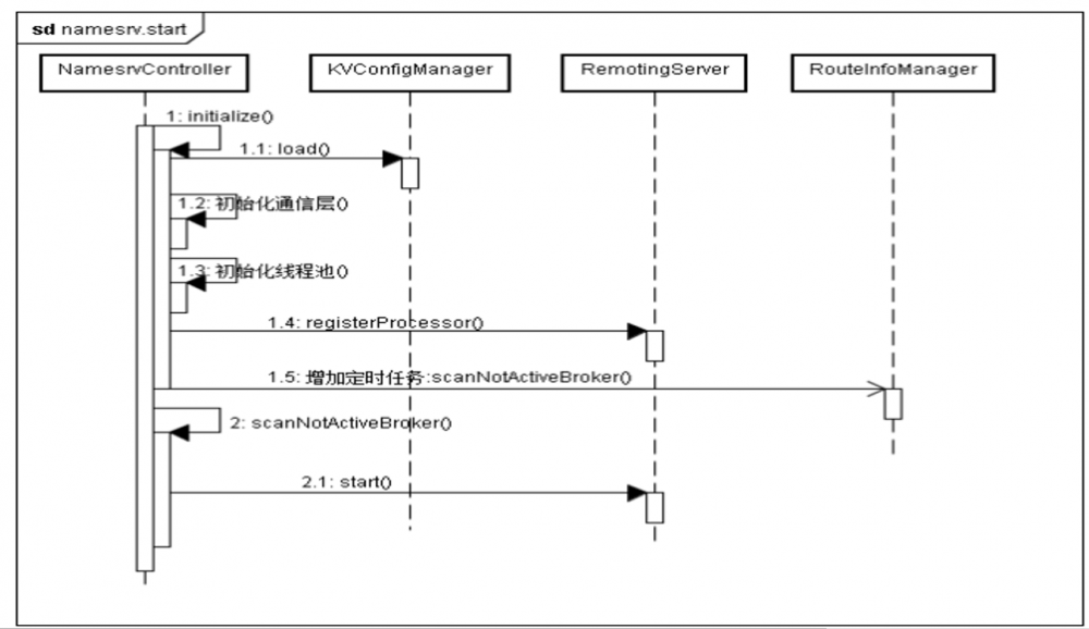
(三)NameServer

  • 作用
  1. 每个Broker启动的时候会向Namesrv发送注册请求,Namesrv接收Broker的请求注册路由信息,NameServer保存活跃的broker列表,包括Master和Slave。
  2. 用来保存所有topic和该topic所有队列的列表。
  3. NameServer用来保存所有broker的Filter列表。
  4. 接收client(Producer和Consumer)的请求根据某个topic获取所有到broker的路由信息。
    总结:维护路由信息、维护broker数据。
  • 启动过程

    org.apache.rocketmq.namesrv.NamesrvStartup

    org.apache.rocketmq.namesrv.NamesrvController#initialize

    org.apache.rocketmq.namesrv.kvconfig.KVConfigManager#load

    org.apache.rocketmq.remoting.netty.NettyRemotingServer(初始化远程服务、线程池服务)

    初始化过程执行

  1. 读取配置文件
  2. 调用初始化方法#108
  3. 注册broker处理接受消费和消费消息等功能
  4. 定时去扫描不活跃的broker

『互联网架构』软件架构-rocketmq之特性和运维(64)

(四)Broker

  • 作用

    消息接受、存储(恢复)、与个节点之间通讯。

  • 启动过程>org.apache.rocketmq.broker.BrokerStartup#createBrokerController#210

    org.apache.rocketmq.common.ConfigManager#load#加载文件(store/config)内容

    org.apache.rocketmq.store.DefaultMessageStore#load加载磁盘文件内容

    org.apache.rocketmq.remoting.netty.NettyRemotingServer初始化通信层 线程池

    org.apache.rocketmq.broker.BrokerController#registerProcessor 注册远程服务

  • DefaultMessageStore

    持久核心处理类

  1. FlushConsumeQueueService >逻辑队列刷盘服务
  2. CleanCommitLogService 清理物理文件服务,定期清理72小时之前的物理文件。
  3. CleanConsumeQueueService 定期清理在逻辑队列中的物理偏移量小于commitlog中的最小物理偏移量的数据
  4. HAService 用于commitlog数据的主
  5. ScheduleMessageService 用于监控延迟消息,并到期后执行
  6. TransactionStateService 用于事务消息状态文件

初始化过程执行

1. 初始化>createBrokerController>initialize

2. 加载topic、消费进度、订阅关系

3. 加载本地消息messageStore.load

4. 远程通讯NettyRemotingServer、加载处理消息类。5

5. 初始化发送线程池sendMessageExecutor、拉取消息线程池(pullMessageExecutor)、管理Broker线程池(adminBrokerExecutor)、客户端管理线程池(clientManageExecutor)。

  1. 注册事件处理器,包括发送消息事件处理器(SendMessageProcessor)、拉取消息事件处理器、查询消息事件处理器(QueryMessageProcessor,包括客户端的心跳事件、注销事件、获取消费者列表事件、更新更新和查询消费进度consumerOffset)、客户端管理事件处理器、结束事务处理器(EndTransactionProcessor)、默认事件处理器(AdminBrokerProcessor)。

(五)运维

参看源码:jms里面的rocket运维

PS:特性和运维只是了解下,看下github源码中的文档,里面介绍的更加详细。

百度未收录

>>原创文章,欢迎转载。转载请注明:转载自IT人故事会,谢谢!

>>原文链接地址:上一篇:

已是最新文章

原文  https://idig8.com/2019/05/28/hulianwangjiagouruanjianjiagou-rocketmqzhitexingheyunwei64/
正文到此结束
Loading...