转载

springboot源码分析系列(三)--@EnableAutoConfiguration自动配置加载过程

为什么需要自动化配置

  在常规的spring应用程序中,充斥着大量的配置文件,我们需要手动去配置这些文件,如配置组件扫描、视图解析器、http编码等等。常规的配置让开发人员将更多的经历耗费在了配置文件上。而这些配置都是一些固定模式的配置方式,甚至很多都是模板代码。那既然是这样一种情况,有没有一种可能性,让spring自动完成这些模板配置工作呢?答案是肯定的,这就是SpringBoot AutoConfiguration产生的初衷。将开发人员从繁重的配置工作中解放出来,把这些繁琐的配置交由SpringBoot完成,如果我们需要自己配置参数,只需要覆盖自动配置的参数即可。

SpringBoot自动化配置的核心原理

  在之前的文章中,我们看过了SpringBoot的核心注解@SpringBootApplication注解的源码。其中有三个注解:@SpringBootConfiguration,@EnableAutoConfiguration,@ComponentScan。以前我们需要配置的东西,SpringBoot帮我们自动配置,@EnableAutoConfiguration告诉SpringBoot开启自动配置功能,这样自动配置才能生效。

  下面我们来分析一下@EnableAutoConfiguration这个注解的加载过程

Target(ElementType.TYPE)
Retention(RetentionPolicy.RUNTIME)
@Documented
@Inherited
@AutoConfigurationPackage
@Import(AutoConfigurationImportSelector.class)
public @interface EnableAutoConfiguration {
    String ENABLED_OVERRIDE_PROPERTY = "spring.boot.enableautoconfiguration";
    /**
     * Exclude specific auto-configuration classes such that they will never be applied.
     * @return the classes to exclude
     */
    Class<?>[] exclude() default {};
    /**
     * Exclude specific auto-configuration class names such that they will never be
     * applied.
     * @return the class names to exclude
     * @since 1.3.0
     */
    String[] excludeName() default {};
}

  由源码可知,@EnableAutoConfiguration是一个组合注解,由@AutoConfigurationPackage,@Import(AutoConfigurationImportSelector.class)这两个注解组成。

@AutoConfigurationPackage

  @AutoConfigurationPackage的主要作用是自动配置包

/**
 * Indicates that the package containing the annotated class should be registered with
 * {@link AutoConfigurationPackages}.
 *
 * @author Phillip Webb
 * @since 1.3.0
 * @see AutoConfigurationPackages
 */
@Target(ElementType.TYPE)
@Retention(RetentionPolicy.RUNTIME)
@Documented
@Inherited
@Import(AutoConfigurationPackages.Registrar.class)
public @interface AutoConfigurationPackage {

}

@Import(AutoConfigurationImportSelector.class)

  Spring底层注解@Import,给容器中导入一个组件;导入的组件由AutoConfigurationPackages.Registrar.class

将主配置类(@SpringBootApplication标注的类)的所在包以及下面所有子包里面的所有组件扫描到Spring容器。

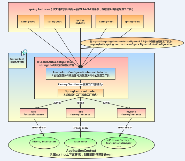
  AutoConfigurationImportSelector的作用是导入哪些组件的选择器。将所有需要导入的组件以全类名的方式返回,这些组件就会被添加到容器中;也会给容器导入非常多的自动配置类(xxxAutoConfiguration),就是给容器中导入这个场景需要的所有组件,并配置好这些组件。

  有了自动配置类,免去了我们手动编写配置注入功能组件等的工作

具体的工作流程如下:

springboot源码分析系列(三)--@EnableAutoConfiguration自动配置加载过程

@EnableAutoConfiguration加载过程

  自动配置主要由AutoConfigurationImportSelector实现的,我们主要从这个类开始讲起。AutoConfigurationImportSelector是@EnableAutoConfiguration“@Import”的DeferredImportSelector实现类,由于DeferredImportSelector作为ImportSelector的子接口,所以组件自动配置逻辑均在selectImports(AnnotationMetadata)方法中实现

  自动配置加载过程主要分为以下几个步骤:

  • 1.判断是否开启自动配置
  • 2.从META-INF/spring-autoconfigure-metadata.properties文件中载入属性配置
  • 3.获取所有的配置列表
public String[] selectImports(AnnotationMetadata annotationMetadata) {
    //1.是否开启自动配置,默认开启
    if (!isEnabled(annotationMetadata)) {
        return NO_IMPORTS;
    }
    //2.从META-INF/spring-autoconfigure-metadata.properties文件中载入属性配置(有一些有默认值),获取注解信息
    AutoConfigurationMetadata autoConfigurationMetadata = AutoConfigurationMetadataLoader
            .loadMetadata(this.beanClassLoader);
    //3.获取所有的配置列表
    AutoConfigurationEntry autoConfigurationEntry = getAutoConfigurationEntry(autoConfigurationMetadata,
            annotationMetadata);
    return StringUtils.toStringArray(autoConfigurationEntry.getConfigurations());
}

1.是否开启自动配置,默认开启

protected boolean isEnabled(AnnotationMetadata metadata) {
    if (getClass() == AutoConfigurationImportSelector.class) {
        return getEnvironment().getProperty(EnableAutoConfiguration.ENABLED_OVERRIDE_PROPERTY, Boolean.class, true);
    }
    return true;
}

2.从META-INF/spring-autoconfigure-metadata.properties文件中载入属性配置

//文件为需要加载的配置类的类路径
protected static final String PATH = "META-INF/" + "spring-autoconfigure-metadata.properties";

public static AutoConfigurationMetadata loadMetadata(ClassLoader classLoader) {
    return loadMetadata(classLoader, PATH);
}

static AutoConfigurationMetadata loadMetadata(ClassLoader classLoader, String path) {
    try {
        //1.读取spring-boot-autoconfigure-2.1.6.RELEASE.jar包中pring-autoconfigure-metadata.properties的信息生成urls枚举对象
        Enumeration<URL> urls = (classLoader != null) ? classLoader.getResources(path)
                : ClassLoader.getSystemResources(path);
        Properties properties = new Properties();
        //2.解析urls枚举对象中的信息封装成properties对象并加载
        while (urls.hasMoreElements()) {
            properties.putAll(PropertiesLoaderUtils.loadProperties(new UrlResource(urls.nextElement())));
        }
        //3.根据封装好的properties对象生成AutoConfigurationMetadata对象返回
        return loadMetadata(properties);
    }
    catch (IOException ex) {
        throw new IllegalArgumentException("Unable to load @ConditionalOnClass location [" + path + "]", ex);
    }
}

3.获取所有的配置列表

/**
 * Return the {@link AutoConfigurationEntry} based on the {@link AnnotationMetadata}
 * of the importing {@link Configuration @Configuration} class.
 * @param autoConfigurationMetadata the auto-configuration metadata
 * @param annotationMetadata the annotation metadata of the configuration class
 * @return the auto-configurations that should be imported
 */
protected AutoConfigurationEntry getAutoConfigurationEntry(AutoConfigurationMetadata autoConfigurationMetadata,
        AnnotationMetadata annotationMetadata) {
    if (!isEnabled(annotationMetadata)) {
        return EMPTY_ENTRY;
    }
    //1.将注解元信息封装成注解属性对象
    AnnotationAttributes attributes = getAttributes(annotationMetadata);
    //2.获取到配置类的全路径字符串集合
    List<String> configurations = getCandidateConfigurations(annotationMetadata, attributes);
    configurations = removeDuplicates(configurations);
    //需要排除的自动装配类(springboot的主类上 @SpringBootApplication(exclude = {com.demo.XXX.class})指定的排除的自动装配类)
    Set<String> exclusions = getExclusions(annotationMetadata, attributes);
    checkExcludedClasses(configurations, exclusions);
    //将需要排除的类从 configurations remove掉
    configurations.removeAll(exclusions);
    //过滤掉不需要装配的类。过滤的逻辑有很多,比如我们常用的@ConditionXXX注解
    configurations = filter(configurations, autoConfigurationMetadata);
    fireAutoConfigurationImportEvents(configurations, exclusions);
    return new AutoConfigurationEntry(configurations, exclusions);
}

3.1将注解元信息封装成注解属性对象

/**
 * Return the appropriate {@link AnnotationAttributes} from the
 * {@link AnnotationMetadata}. By default this method will return attributes for
 * {@link #getAnnotationClass()}.
 * @param metadata the annotation metadata
 * @return annotation attributes
 */
protected AnnotationAttributes getAttributes(AnnotationMetadata metadata) {
    String name = getAnnotationClass().getName();
    AnnotationAttributes attributes = AnnotationAttributes.fromMap(metadata.getAnnotationAttributes(name, true));
    Assert.notNull(attributes, () -> "No auto-configuration attributes found. Is " + metadata.getClassName()
            + " annotated with " + ClassUtils.getShortName(name) + "?");
    return attributes;
}

3.2获取到配置类的全路径字符串集合

  getCandidateConfigurations(annotationMetadata, attributes);这个方法中有一个重要方法loadFactoryNames,这个方法是让SpringFactoryLoader去加载一些组件的名字

/**
 * Return the auto-configuration class names that should be considered. By default
 * this method will load candidates using {@link SpringFactoriesLoader} with
 * {@link #getSpringFactoriesLoaderFactoryClass()}.
 * @param metadata the source metadata
 * @param attributes the {@link #getAttributes(AnnotationMetadata) annotation
 * attributes}
 * @return a list of candidate configurations
 */
protected List<String> getCandidateConfigurations(AnnotationMetadata metadata, AnnotationAttributes attributes) {
    /**
     * 这个方法需要传入两个参数getSpringFactoriesLoaderFactoryClass()和getBeanClassLoader()
     * getSpringFactoriesLoaderFactoryClass()这个方法返回的是EnableAutoConfiguration.class
     * getBeanClassLoader()这个方法返回的是beanClassLoader(类加载器)
     */
    List<String> configurations = SpringFactoriesLoader.loadFactoryNames(getSpringFactoriesLoaderFactoryClass(),
            getBeanClassLoader());
    Assert.notEmpty(configurations, "No auto configuration classes found in META-INF/spring.factories. If you "
            + "are using a custom packaging, make sure that file is correct.");
    return configurations;
}

/**
 * Return the class used by {@link SpringFactoriesLoader} to load configuration
 * candidates.
 * @return the factory class
 */
protected Class<?> getSpringFactoriesLoaderFactoryClass() {
    return EnableAutoConfiguration.class;
}

protected ClassLoader getBeanClassLoader() {
    return this.beanClassLoader;
}

  下面来看下loadFactoryNames(getSpringFactoriesLoaderFactoryClass(),

getBeanClassLoader());这个方法
public static List<String> loadFactoryNames(Class<?> factoryClass, @Nullable ClassLoader classLoader) {
    //factoryClassName为org.springframework.boot.autoconfigure.EnableAutoConfiguration
    String factoryClassName = factoryClass.getName();
    //该方法返回的是所有spring.factories文件中key为org.springframework.boot.autoconfigure.EnableAutoConfiguration的类路径
    return (List)loadSpringFactories(classLoader).getOrDefault(factoryClassName, Collections.emptyList());
}

private static Map<String, List<String>> loadSpringFactories(@Nullable ClassLoader classLoader) {
    MultiValueMap<String, String> result = (MultiValueMap)cache.get(classLoader);
    if(result != null) {
        return result;
    } else {
        try {
            //如果类加载器不为null,则加载类路径下spring.factories文件,将其中设置的配置类的全路径信息封装 为Enumeration类对象
            Enumeration<URL> urls = classLoader != null?classLoader.getResources("META-INF/spring.factories"):ClassLoader.getSystemResources("META-INF/spring.factories");
            LinkedMultiValueMap result = new LinkedMultiValueMap();

            //循环Enumeration类对象,根据相应的节点信息生成Properties对象,通过传入的键获取值,在将值切割为一个个小的字符串转化为Array,方法result集合中
            while(urls.hasMoreElements()) {
                URL url = (URL)urls.nextElement();
                UrlResource resource = new UrlResource(url);
                //读取文件内容,properties类似于HashMap,包含了属性的key和value
                Properties properties = PropertiesLoaderUtils.loadProperties(resource);
                Iterator var6 = properties.entrySet().iterator();

                //属性文件中可以用','分割多个value
                while(var6.hasNext()) {
                    Entry<?, ?> entry = (Entry)var6.next();
                    String factoryClassName = ((String)entry.getKey()).trim();
                    String[] var9 = StringUtils.commaDelimitedListToStringArray((String)entry.getValue());
                    int var10 = var9.length;

                    for(int var11 = 0; var11 < var10; ++var11) {
                        String factoryName = var9[var11];
                        result.add(factoryClassName, factoryName.trim());
                    }
                }
            }

            cache.put(classLoader, result);
            return result;
        } catch (IOException var13) {
            throw new IllegalArgumentException("Unable to load factories from location [META-INF/spring.factories]", var13);
        }
    }
}

总结

  springboot底层实现自动配置的步骤:

  • 1.springboot应用启动
  • 2.@SpringBootApplication起作用
  • 3.@EnableAutoConfiguration
  • 4.@AutoConfigurationPackage:这个组合注解主要是@Import(AutoConfigurationPackages.Registrar.class),它通过将Registrar类导入到容器中,而Registrar类作用是扫描主配置类同级目录以及子包,并将相应的组件导入到springboot创建管理的容器中
  • 5.@Import(AutoConfigurationImportSelector.class):它通过将AutoConfigurationImportSelector类导入到容器中,AutoConfigurationImportSelector类作用是通过selectImports方法实现将配置类信息交给SpringFactory加载器进行一系列的容器创建过程,具体实现可查看上面的源码
原文  https://segmentfault.com/a/1190000020028085
正文到此结束
Loading...